Nota
O acesso a esta página requer autorização. Podes tentar iniciar sessão ou mudar de diretório.
O acesso a esta página requer autorização. Podes tentar mudar de diretório.
A janela do PowerPivot varia de acordo com a versão do Windows que está sendo executada. No Windows Vista e no Windows 7, os recursos estão disponíveis na faixa de opções PowerPivot, que tem três guias: Início, Design e Tabelas Vinculadas. O Windows XP tem a mesma funcionalidade, mas os recursos estão disponíveis em um conjunto de menus. Não há nenhuma diferença no modo como os recursos do PowerPivot na janela do Excel são acessados.
A maioria dos tópicos da Ajuda do PowerPivot para Excel se concentram na interface do usuário no Windows Vista e Windows 7; eles incluem informações sobre a faixa de opções, mas não sobre os menus. Este tópico mostra como as opções da faixa de opções se comparam às opções dos menus. Recomendamos que você leia Tour pela interface do usuário do PowerPivot para obter uma visão geral da interface do usuário antes de ler este tópico.
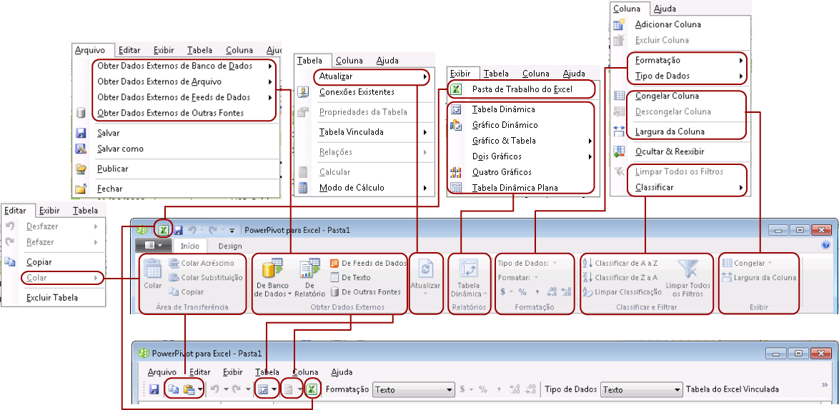
Itens de menu mapeados para a guia Início
O gráfico a seguir mostra como os recursos da guia Início se relacionam aos recursos nos menus e na barra de ferramentas do Windows XP. Para obter mais informações sobre a guia Início, consulte Janela do PowerPivot: guia Página Inicial.
.gif)
Itens de menu mapeados para a guia Design
O gráfico a seguir mostra como os recursos da guia Design se relacionam aos recursos nos menus do Windows XP. Para obter mais informações sobre a guia Design, consulte Janela do PowerPivot: guia Design.
.gif)
Itens de menu mapeados para a guia tabelas Vinculadas
O gráfico a seguir mostra como os recursos da guia Tabelas Vinculadas se relacionam aos recursos nos menus e na barra de ferramentas do Windows XP. Para obter mais informações sobre a guia Tabelas Vinculadas, consulte Janela do PowerPivot: guia Tabelas Vinculadas.
.gif)