Nota
O acesso a esta página requer autorização. Podes tentar iniciar sessão ou mudar de diretório.
O acesso a esta página requer autorização. Podes tentar mudar de diretório.
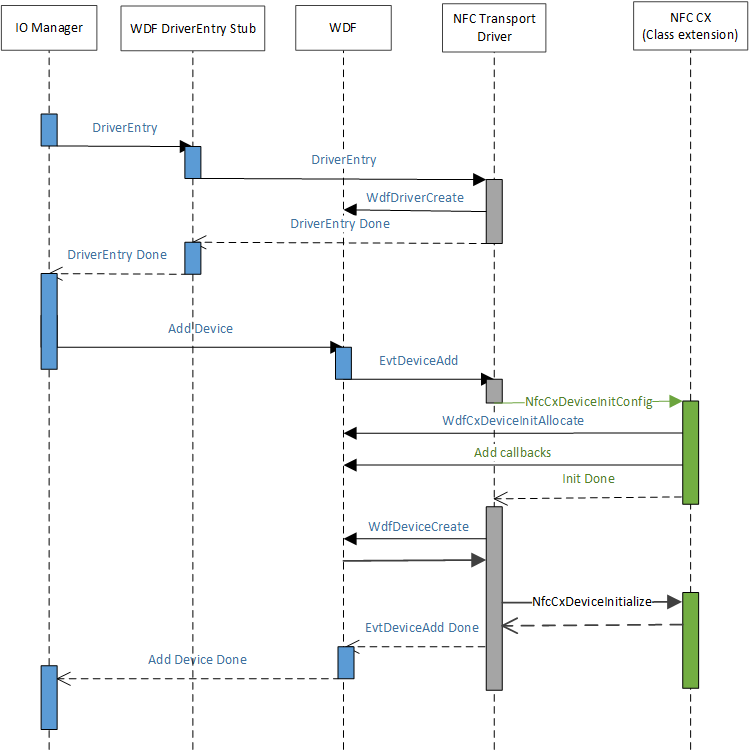
Quando a ACPI cria o nó do dispositivo para representar a NFCC, o PnP corresponde ao .inf fornecido pelo driver do cliente NFC e é instalado para esse nó do dispositivo. O driver do cliente NFC irá, durante sua rotina AddDevice, inicializar a extensão de classe, o que permitirá que a extensão de classe NFC fornecida pela Microsoft (NfcCx.dll) carregue e se permita configurar qualquer manipulação de fila de E/S que ela deve implementar para a parte superior do driver de extensão de classe NFC. O diagrama a seguir ilustra o mecanismo de carga do driver.