classe Msvm_ComputerSystem

Representa um sistema de computador físico ou uma máquina virtual.

Para recuperar informações para o VMMS, use a classe Msvm_VirtualSystemManagementService .

A sintaxe a seguir é o código MOF (Managed Object Format) simplificado e inclui todas as propriedades herdadas.

Sintaxe

[Dynamic, Provider("VmmsWmiInstanceAndMethodProvider"), AMENDMENT]
class Msvm_ComputerSystem : CIM_ComputerSystem
{
  string   InstanceID;
  string   Caption;
  string   Description;
  string   ElementName;
  datetime InstallDate;
  uint16   OperationalStatus[];
  string   StatusDescriptions[];
  string   Status;
  uint16   HealthState = 5;
  uint16   CommunicationStatus;
  uint16   DetailedStatus;
  uint16   OperatingStatus;
  uint16   PrimaryStatus;
  uint16   EnabledState = 2;
  string   OtherEnabledState;
  uint16   RequestedState;
  uint16   EnabledDefault = 2;
  datetime TimeOfLastStateChange;
  uint16   AvailableRequestedStates[];
  uint16   TransitioningToState;
  string   CreationClassName;
  string   Name = "GUID";
  string   PrimaryOwnerName;
  string   PrimaryOwnerContact;
  string   Roles[];
  string   NameFormat;
  string   OtherIdentifyingInfo[];
  string   IdentifyingDescriptions[];
  uint16   Dedicated[];
  string   OtherDedicatedDescriptions[];
  uint16   ResetCapability = 1;
  uint16   PowerManagementCapabilities[];
  uint64   OnTimeInMilliseconds;
  uint32   ProcessID;
  datetime TimeOfLastConfigurationChange;
  uint16   NumberOfNumaNodes;
  uint16   ReplicationState;
  uint16   ReplicationHealth;
  uint16   ReplicationMode;
  uint16   FailedOverReplicationType;
  uint16   LastReplicationType;
  DateTime LastApplicationConsistentReplicationTime;
  DateTime LastReplicationTime;
  DateTime LastSuccessfulBackupTime;
  uint16   EnhancedSessionModeState;
};

Membros

A classe Msvm_ComputerSystem tem esses tipos de membros:

Métodos

A classe Msvm_ComputerSystem tem esses métodos.

Método Descrição
InjectNonMaskableInterrupt Injeta uma interrupção não mascarada na máquina virtual. Esse método só tem suporte para instâncias da classe Msvm_ComputerSystem que representam uma máquina virtual.
Windows 8.1: esse método não tem suporte até Windows 8.1 e Windows Server 2012 R2.
RequestReplicationStateChange Solicita que o estado de replicação da máquina virtual seja alterado para o valor especificado. Esse método só tem suporte para instâncias da classe Msvm_ComputerSystem que representam uma máquina virtual.
RequestReplicationStateChangeEx Solicita que o estado de replicação da máquina virtual seja alterado para o valor especificado. Esse método só tem suporte para instâncias da classe Msvm_ComputerSystem que representam uma máquina virtual.
Windows 8.1: esse método não tem suporte até Windows 8.1 e Windows Server 2012 R2.
RequestStateChange Solicita que o estado da máquina virtual seja alterado. Esse método só tem suporte para instâncias da classe Msvm_ComputerSystem que representam uma máquina virtual.
SetPowerState Não há suporte para o método.

Propriedades

A classe Msvm_ComputerSystem tem essas propriedades.

AvailableRequestedStates

Tipo de dados: matriz uint16

Tipo de acesso: Somente leitura

Indica os valores possíveis para o parâmetro RequestedState do método RequestStateChange usado para iniciar uma alteração de estado. Os valores listados serão um subconjunto dos valores contidos na propriedade RequestedStatesSupported da instância associada de CIM_EnabledLogicalElementCapabilities, em que os valores selecionados são uma função do estado atual do objeto CIM_EnabledLogicalElement . Essa propriedade poderá ser não Null se uma implementação for capaz de anunciar o conjunto de valores possíveis como uma função do estado atual. Essa propriedade será Null se uma implementação não puder determinar o conjunto de valores possíveis como uma função do estado atual.

Essa propriedade é herdada de CIM_EnabledLogicalElement.

Habilitado (2)

Desabilitado (3)

Desligar (4)

Offline (6)

Teste (7)

Adiar (8)

Quiesce (9)

Reinicialização (10)

Redefinir (11)

DMTF Reservado (.. )

Legenda

Tipo de dados: cadeia de caracteres

Tipo de acesso: Somente leitura

Uma breve descrição do objeto. Essa propriedade é herdada da classe CIM_ManagedElement e conterá um dos valores a seguir.

Valor Significado
"Máquina Virtual"
A instância representa uma máquina virtual.
"Sistema de Computador de Hospedagem"
A instância representa o computador de hospedagem.

CommunicationStatus

Tipo de dados: uint16

Tipo de acesso: Somente leitura

Indica a capacidade da instrumentação de se comunicar com o elemento gerenciado subjacente. Um valor Null indica que essa propriedade não está implementada. Essa propriedade é herdada de CIM_ManagedSystemElement.

CreationClassName

Tipo de dados: cadeia de caracteres

Tipo de acesso: Somente leitura

O nome da classe ou subclasse usada na criação de uma instância. Essa propriedade é herdada de CIM_System e é sempre definida como "Msvm_ComputerSystem".

Dedicado

Tipo de dados: matriz uint16

Tipo de acesso: Somente leitura

Indica se o sistema de computador é um sistema de finalidade especial (dedicado a um uso específico), em vez de ser um sistema de uso geral. Essa propriedade é herdada de CIM_ComputerSystem e sempre é definida como 0 (Não Dedicada).

Descrição

Tipo de dados: cadeia de caracteres

Tipo de acesso: Somente leitura

Uma descrição do objeto . Essa propriedade é herdada de CIM_ManagedElement e conterá um dos valores a seguir.

Valor Significado
"Sistema de Computador Virtual da Microsoft"
A instância representa uma máquina virtual.
"Microsoft Hosting Computer System"
A instância representa o computador de hospedagem.

DetailedStatus

Tipo de dados: uint16

Tipo de acesso: Somente leitura

Complementa a propriedade PrimaryStatus com detalhes de status adicionais. Um valor Null indica que essa propriedade não está implementada. Essa propriedade é herdada de CIM_ManagedSystemElement.

ElementName

Tipo de dados: cadeia de caracteres

Tipo de acesso: Somente leitura

Um nome de exibição para o objeto . Essa propriedade é herdada de CIM_ManagedElement e é sempre definida como o nome de exibição do computador para uma máquina virtual ou o nome NetBIOS do sistema operacional de gerenciamento.

EnabledDefault

Tipo de dados: uint16

Tipo de acesso: Somente leitura

A configuração padrão ou de inicialização de um administrador para o estado habilitado de um elemento. Essa propriedade é herdada de CIM_EnabledLogicalElement e será um dos valores a seguir.

Habilitado (2)

Desabilitado (3)

Habilitado, mas Offline (6)

EnabledState

Tipo de dados: uint16

Tipo de acesso: Somente leitura

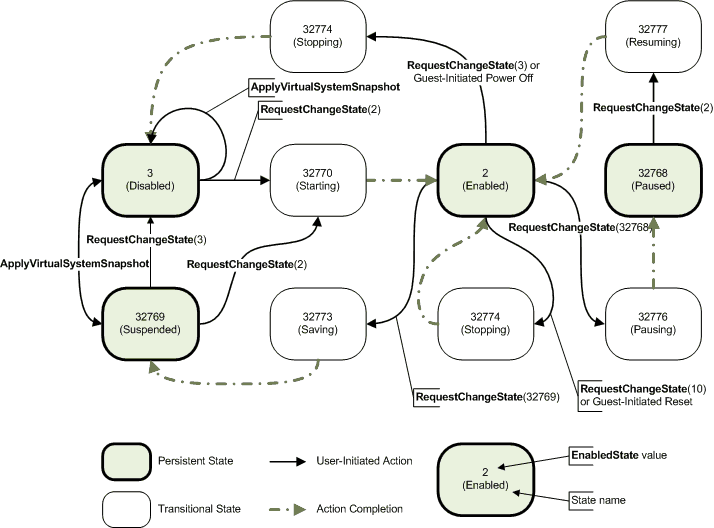
Os estados habilitados e desabilitados de um elemento. Essa propriedade também pode indicar as transições entre esses estados solicitados. Essa propriedade é herdada da classe CIM_EnabledLogicalElement e é definida como 2 (Habilitada) para um computador físico ou um dos valores a seguir para uma máquina virtual. Para obter uma exibição gráfica desses estados, consulte Comentários.

Valor Significado
Desconhecido
0
Não foi possível determinar o estado do elemento.
Outros
1
Enabled
2
O elemento está em execução.
Desabilitado
3
O elemento está desativado.
Desligar
4
O elemento está no processo de ir para um estado Desabilitado.
Não aplicável
5
O elemento não dá suporte a ser habilitado ou desabilitado.
Habilitado, mas Offline
6
O elemento pode estar concluindo comandos e removerá quaisquer novas solicitações.
Em teste
7
O elemento está em um estado de teste.
Adiada
8
O elemento pode estar concluindo comandos, mas enfileirará quaisquer novas solicitações.
Fechar
9
O elemento está habilitado, mas em um modo restrito. O comportamento do elemento é semelhante ao estado Enabled (2), mas processa apenas um conjunto restrito de comandos. Todas as outras solicitações são enfileiradas.
Iniciando
10
O elemento está no processo de ir para um estado Enabled (2). Novas solicitações são enfileiradas.

EnhancedSessionModeState

Tipo de dados: uint16

Tipo de acesso: Somente leitura

Especifica o estado atual do modo de sessão aprimorado na máquina virtual.

O provedor WMI do Hyper-V gera um __InstanceModificationEvent sempre que o EnhancedSessionModeState da classe Msvm_ComputerSystem é alterado. Se uma sessão vmconnection ativa receber uma __InstanceModificationEvent, ela tentará alternar para o modo de sessão aprimorado se o usuário tiver habilitado essa configuração.

Windows 8.1: esse valor não tem suporte até Windows 8.1 e Windows Server 2012 R2.

EnhancedSessionModeState pode ser um destes valores:

Permitido e disponível (2)

O modo aprimorado é permitido e está disponível na máquina virtual.

Não permitido (3)

O modo aprimorado não é permitido na máquina virtual.

Permitido, mas não disponível (6)

O modo aprimorado é permitido e, no momento, não está disponível na máquina virtual.

FailedOverReplicationType

Tipo de dados: uint16

Tipo de acesso: Somente leitura

Qualificadores: preterido ("Msvm_ReplicationRelationship. FailedOverReplicationType")

O tipo de ponto de dados de recuperação que foi aplicado durante a operação de failover.

Observação

Essa propriedade foi preterida começando com Windows 8.1; em vez disso, use a propriedade de mesmo nome na classe Msvm_ReplicationRelationship para obter o valor da relação primária ou estendida.

Os valores possíveis são:

Nenhum (0)

Regular (1)

Consistente com o aplicativo (2)

Planejado (3)

HealthState

Tipo de dados: uint16

Tipo de acesso: Somente leitura

Especifica a integridade atual do elemento. Esse atributo expressa a integridade desse elemento, mas não necessariamente a de seus subcomponentes.

Quando ocorrer um erro crítico, marcar o log de eventos para obter detalhes. A propriedade EnabledState também pode conter mais informações. Por exemplo, quando o espaço em disco é extremamente baixo, HealthState é definido como 25, a máquina virtual pausa e EnabledState é definido como 32768 (pausado).

Essa propriedade é herdada de CIM_ManagedSystemElement.

Valor Significado
OK
5
A máquina virtual é totalmente funcional e está operando dentro de parâmetros operacionais normais e sem erros.
Falha principal
20
A máquina virtual sofreu uma grande falha. Esse valor é usado quando um ou mais discos que contêm os VHDs da máquina virtual estão com pouco espaço em disco e a máquina virtual foi pausada.
Falha crítica
25
O elemento não é funcional e a recuperação pode não ser possível. Isso pode indicar que o processo de trabalho da máquina virtual (Vmwp.exe) não está respondendo a solicitações de controle ou informações, ou que um ou mais discos que contêm os VHDs para a máquina virtual estão com pouco espaço em disco.

IdentifyingDescriptions

Tipo de dados: matriz de cadeia de caracteres

Tipo de acesso: Somente leitura

Essa propriedade é herdada de CIM_ComputerSystem e é sempre definida como Null.

InstallDate

Tipo de dados: datetime

Tipo de acesso: Somente leitura

A data e hora em que a configuração da máquina virtual foi criada para uma máquina virtual, ou Null, para um sistema operacional de gerenciamento. Essa propriedade é herdada de CIM_ManagedSystemElement.

InstanceID

Tipo de dados: cadeia de caracteres

Tipo de acesso: Somente leitura

Qualificadores: Chave

Identifica exclusivamente uma instância dessa classe. Essa propriedade é herdada de CIM_ManagedElement.

Em Windows 8, há uma única instância de ReplicationSettingData para cada sistema de computador ou máquina virtual. Para Windows 8.1, uma máquina virtual de recuperação tem duas instâncias de ReplicationSettingData. Essa alteração diferencia e associa a configuração de dados à relação de replicação.

Nome da propriedade Windows 8 valor Windows 8.1 valor
InstanceID Microsoft:<vmguid>\HVR Microsoft:<vmguid>\HVR\<0/1>

No valor Windows 8.1, 0 indica primário e 1 indica replicação estendida. Para obter mais informações sobre replicação estendida, consulte Msvm_ReplicationRelationship.

LastApplicationConsistentReplicationTime

Tipo de dados: DateTime

Tipo de acesso: Somente leitura

Qualificadores: preterido ("Msvm_ReplicationRelationship. LastApplicationConsistentReplicationTime")

A hora em que a última replicação consistente com o aplicativo foi recebida para a máquina virtual.

Observação

Essa propriedade foi preterida começando com Windows 8.1; em vez disso, use a propriedade de mesmo nome na classe Msvm_ReplicationRelationship para obter o valor da relação primária ou estendida.

LastReplicationTime

Tipo de dados: DateTime

Tipo de acesso: Somente leitura

Qualificadores: preterido ("Msvm_ReplicationRelationship. LastReplicationTime")

A hora em que a última replicação é recebida na recuperação da máquina virtual.

Observação

Essa propriedade foi preterida começando com Windows 8.1; em vez disso, use a propriedade de mesmo nome na classe Msvm_ReplicationRelationship para obter o valor da relação primária ou estendida.

LastReplicationType

Tipo de dados: uint16

Tipo de acesso: Somente leitura

Qualificadores: preterido ("Msvm_ReplicationRelationship. LastReplicationType")

O tipo da última replicação recebida para a máquina virtual.

Observação

Essa propriedade foi preterida começando com Windows 8.1; em vez disso, use a propriedade de mesmo nome na classe Msvm_ReplicationRelationship para obter o valor da relação primária ou estendida.

Os valores possíveis são:

Nenhum (0)

Regular (1)

Consistente com o aplicativo (2)

Planejado (3)

LastSuccessfulBackupTime

Tipo de dados: DateTime

Tipo de acesso: Somente leitura

A hora em que o último backup bem-sucedido foi concluído para a máquina virtual.

Nome

Tipo de dados: cadeia de caracteres

Tipo de acesso: Somente leitura

O rótulo pelo qual o objeto é conhecido. Essa propriedade é herdada de CIM_System e é sempre definida como "GUID".

Nameformat

Tipo de dados: cadeia de caracteres

Tipo de acesso: Somente leitura

Uma cadeia de caracteres que identifica como o nome do sistema foi gerado usando a heurística de subclasse. Essa propriedade é herdada de CIM_ComputerSystem e é sempre definida como Null.

NumberOfNumaNodes

Tipo de dados: uint16

Tipo de acesso: Somente leitura

O número de nós NUMA (acesso à memória nãoforma) do sistema de computador. Quando Msvm_ComputerSystem representa o sistema de computador de hospedagem, essa propriedade contém a contagem de nós NUMA físicos. Quando Msvm_ComputerSystem representa uma máquina virtual, essa propriedade contém o número de nós NUMA virtuais apresentados ao sistema operacional convidado por meio da Tabela de Afinidade de Recursos do Sistema ACPI (SRAT).

OnTimeInMilliseconds

Tipo de dados: uint64

Tipo de acesso: Somente leitura

Qualificadores: unidades ("MilliSeconds")

Para a máquina virtual, essa propriedade indica a hora, em milissegundos, já que o computador foi ativado pela última vez, redefinido ou restaurado. Desta vez, exclui o tempo em que a máquina virtual estava em pausa. Para o sistema operacional de gerenciamento, essa propriedade é definida como Null.

OperatingStatus

Tipo de dados: uint16

Tipo de acesso: Somente leitura

Fornece informações de status atuais para a condição operacional do elemento e pode ser usado para fornecer mais detalhes em relação ao valor da propriedade EnabledState. Um valor Null indica que essa propriedade não está implementada. Essa propriedade é herdada de CIM_ManagedSystemElement.

OperationalStatus

Tipo de dados: matriz uint16

Tipo de acesso: Somente leitura

Uma matriz que contém os status atuais do objeto . Essa propriedade é herdada de CIM_ManagedSystemElement. O valor no índice zero (0) é um dos valores a seguir.

Valor Significado
OK
2
A máquina virtual está funcional e operando normalmente.
Degradado
3
A máquina virtual é apenas parcialmente funcional. Isso indica que o armazenamento que contém a configuração não está acessível. Uma máquina virtual nesse estado só pode ser desativada ou excluída.
Falha preditiva
5
A máquina virtual é funcional, mas pode falhar no futuro. Isso indica que o armazenamento que contém o disco rígido virtual da máquina virtual está com pouco espaço livre. A máquina virtual será pausada se mais espaço em disco não for disponibilizado.
Parado
10
Não há suporte para esse valor. Se a máquina virtual for interrompida, a propriedade EnabledState terá um valor 3 (Desabilitado).
Em Serviço
11
A máquina virtual está processando uma solicitação.
Inativo
15
Não há suporte para esse valor. Se a máquina virtual for suspensa ou pausada, a propriedade EnabledState terá um valor de 32769 (Suspenso) ou 32768 (Pausado).

O valor no índice um (1) é opcional e contém informações de status secundárias. Um cliente deve usar o status primário do índice zero (0) para determinar se uma nova solicitação pode ser emitida para a máquina virtual. Se OperationalStatus[0] for 2 (OK), a operação indicada por OperationalStatus[1] poderá ser interrompida.

O valor em OperationalStatus[1] é um dos valores a seguir.

Valor Significado
Criando instantâneo
32768
Um instantâneo está em processo de criação para a máquina virtual.
Aplicando instantâneo
32769
Um instantâneo está em processo de aplicação à máquina virtual.
Excluindo instantâneo
32770
Um instantâneo está em processo de exclusão da máquina virtual.
Aguardando para iniciar
32771
A máquina virtual será iniciada depois que o atraso automático de inicialização tiver decorrido.
Mesclando discos
32772
Discos rígidos virtuais de instantâneos excluídos anteriormente estão sendo mesclados.
Exportando máquina virtual
32773
A máquina virtual está sendo exportada.
Migrando máquina virtual
32774
A máquina virtual está sendo migrada ao vivo de um computador físico para outro.

OtherDedicatedDescriptions

Tipo de dados: matriz de cadeia de caracteres

Tipo de acesso: Somente leitura

Uma cadeia de caracteres que descreve como ou por que o sistema é dedicado quando a matriz Dedicada inclui o valor 2 (Outros). Essa propriedade é herdada de CIM_ComputerSystem e é sempre definida como Null.

OtherEnabledState

Tipo de dados: cadeia de caracteres

Tipo de acesso: Somente leitura

O estado habilitado ou desabilitado da máquina virtual quando a propriedade EnabledState é definida como 1 (Outros). Essa propriedade deve ser definida como Null quando EnabledState for qualquer valor diferente de 1. Essa propriedade é herdada de CIM_EnabledLogicalElement e é sempre definida como Null.

OtherIdentifyingInfo

Tipo de dados: matriz de cadeia de caracteres

Tipo de acesso: Somente leitura

Essa propriedade é herdada de CIM_ComputerSystem e é sempre definida como Null.

PowerManagementCapabilities

Tipo de dados: matriz uint16

Tipo de acesso: Somente leitura

Essa propriedade é herdada de CIM_ComputerSystem, mas não é usada.

PrimaryOwnerContact

Tipo de dados: cadeia de caracteres

Tipo de acesso: Somente leitura

Uma cadeia de caracteres que indica como o proprietário do sistema primário pode ser acessado (por exemplo, um número de telefone ou um endereço de email). Essa propriedade é herdada de CIM_System e é sempre definida como Null.

PrimaryOwnerName

Tipo de dados: cadeia de caracteres

Tipo de acesso: Somente leitura

O nome do proprietário do sistema primário. Essa propriedade é herdada de CIM_System e é sempre definida como Null.

PrimaryStatus

Tipo de dados: uint16

Tipo de acesso: Somente leitura

Fornece informações de status de alto nível. Essa propriedade deve ser usada em conjunto com a propriedade DetailedStatus para fornecer informações de status de integridade detalhadas e de alto nível para o elemento e seus subcomponentes. Um valor Null indica que essa propriedade não está implementada. Essa propriedade é herdada de CIM_ManagedSystemElement.

ProcessID

Tipo de dados: uint32

Tipo de acesso: Somente leitura

O identificador do processo no qual essa máquina virtual está em execução. Esse valor pode ser usado para identificar exclusivamente a instância do Vmwp.exe no sistema que está executando a máquina virtual.

Replicationhealth

Tipo de dados: uint16

Tipo de acesso: Somente leitura

Qualificadores: preterido ("Msvm_ReplicationRelationship. ReplicationHealth")

A integridade da replicação para a máquina virtual.

Observação

Essa propriedade foi preterida começando com Windows 8.1; em vez disso, use a propriedade de mesmo nome na classe Msvm_ReplicationRelationship para obter o valor da relação primária ou estendida.

Os valores possíveis são:

Não aplicável (0)

Ok (1)

Aviso (2)

Crítico (3)

ReplicationMode

Tipo de dados: uint16

Tipo de acesso: Somente leitura

Especifica o modo de replicação para a máquina virtual. Esse será um dos valores a seguir.

Nenhum (0)

Primário (1)

Réplica (2)

Recuperação

Réplica de teste (3)

Réplica

Réplica Estendida (4)

ReplicationState

Tipo de dados: uint16

Tipo de acesso: Somente leitura

Qualificadores: preterido ("Msvm_ReplicationRelationship. ReplicationState")

O estado de replicação da máquina virtual.

Observação

Essa propriedade foi preterida começando com Windows 8.1; em vez disso, use a propriedade de mesmo nome na classe Msvm_ReplicationRelationship para obter o valor da relação primária ou estendida.

Os valores possíveis são:

Desabilitado (0)

Pronto para replicação (1)

Aguardando para concluir a replicação inicial (2)

Replicação (3)

Replicação sincronizada concluída (4)

Recuperado (5)

Confirmado (6)

Suspenso (7)

Crítico (8)

Aguardando para iniciar a ressincronização (9)

Ressincronização (10)

Ressincronização suspensa (11)

Failover em andamento (12)

Failback em andamento (13)

Failback concluído (14)

RequestedState

Tipo de dados: uint16

Tipo de acesso: Somente leitura

O último estado solicitado ou desejado para a máquina virtual, conforme passado para o método RequestStateChange , ou 12 (Não Aplicável) se nenhuma alteração de estado estiver em andamento. O estado real do elemento é representado por EnabledState. Essa propriedade é fornecida para comparar os últimos estados solicitados e atuais habilitados ou desabilitados. Essa propriedade é herdada de CIM_EnabledLogicalElement.

ResetCapability

Tipo de dados: uint16

Tipo de acesso: Somente leitura

Essa propriedade é herdada de CIM_ComputerSystem e é sempre definida como 1 (Outros).

Funções

Tipo de dados: matriz de cadeia de caracteres

Tipo de acesso: Somente leitura

Uma matriz de cadeias de caracteres que descrevem as funções que o sistema desempenha no ambiente de tecnologia da informação. Essa propriedade é herdada de CIM_System e é sempre definida como Null.

Status

Tipo de dados: cadeia de caracteres

Tipo de acesso: Somente leitura

Essa propriedade é herdada de CIM_ManagedSystemElement, mas não é usada.

StatusDescriptions

Tipo de dados: matriz de cadeia de caracteres

Tipo de acesso: Somente leitura

Qualificadores: ArrayType ("Indexado")

Uma matriz que contém cadeias de caracteres que descrevem os valores de matriz OperationalStatus correspondentes. Por exemplo, se 11 (Em Serviço) for o valor atribuído a OperationalStatus[0], StatusDescriptions[0] poderá conter uma explicação sobre por que a máquina virtual está processando uma solicitação. Essa propriedade é herdada de CIM_ManagedSystemElement.

TimeOfLastConfigurationChange

Tipo de dados: datetime

Tipo de acesso: Somente leitura

A data e hora em que o arquivo de configuração da máquina virtual foi modificado pela última vez. O arquivo de configuração é modificado durante determinadas operações de máquina virtual, bem como quando qualquer uma das configurações de máquina virtual ou dispositivo é adicionada, modificada ou removida.

TimeOfLastStateChange

Tipo de dados: datetime

Tipo de acesso: Somente leitura

A data e a hora em que o estado habilitado do elemento foi alterado pela última vez. Essa propriedade é herdada de CIM_EnabledLogicalElement.

TransitioningToState

Tipo de dados: uint16

Tipo de acesso: Somente leitura

Indica o estado de destino para o qual a instância está em transição. Essa propriedade é herdada de CIM_EnabledLogicalElement, mas não é usada.

Comentários

A ilustração a seguir mostra os valores EnabledState .

diagrama de estado para valores enabledstate para windows server 2008 r2

Quando uma propriedade da classe Msvm_ComputerSystem é alterada, o provedor WMI indica um evento __InstanceModificationEvent que descreve as alterações. O estado anterior está contido na propriedade PreviousInstance e o novo estado está contido na propriedade TargetInstance . Esse evento é assíncrono; quando o evento __InstanceModificationEvent é processado, a propriedade TargetInstance pode não refletir o estado atual.

O acesso à classe Msvm_ComputerSystem pode ser restrito pela Filtragem UAC. Para obter mais informações, consulte Controle de Conta de Usuário e WMI.

Exemplos

Consulte Consultando objetos de rede.

Requisitos

Requisito Valor
Cliente mínimo com suporte
Windows 8 [somente aplicativos da área de trabalho]
Servidor mínimo com suporte
Windows Server 2012 [somente aplicativos da área de trabalho]
Namespace
Root\Virtualization\V2
MOF
WindowsVirtualization.V2.mof
DLL
Vmms.exe

Confira também

CIM_ComputerSystem

__InstanceModificationEvent

CIM_ComputerSystem

Msvm_ComputerSystem (V1)

Classes do sistema virtual