Upraviť

Zdieľať cez


Use external tables with Synapse SQL

An external table points to data located in Hadoop, Azure Storage blob, or Azure Data Lake Storage (ADLS).

You can use external tables to read data from files or write data to files in Azure Storage. With Azure Synapse SQL, you can use external tables to read external data using dedicated SQL pool or serverless SQL pool.

Depending on the type of the external data source, you can use two types of external tables:

  • Hadoop external tables that you can use to read and export data in various data formats such as CSV, Parquet, and ORC. Hadoop external tables are available in dedicated SQL pools, but they aren't available in serverless SQL pools.
  • Native external tables that you can use to read and export data in various data formats such as CSV and Parquet. Native external tables are available in serverless SQL pools and in dedicated SQL pools. Writing/exporting data using CETAS and the native external tables is available only in the serverless SQL pool, but not in the dedicated SQL pools.

The key differences between Hadoop and native external tables:

External table type Hadoop Native
Dedicated SQL pool Available Parquet only
Serverless SQL pool Not available Available
Supported formats Delimited/CSV, Parquet, ORC, Hive RC, and RC Serverless SQL pool: Delimited/CSV, Parquet, and Delta Lake
Dedicated SQL pool: Parquet
Folder partition elimination No Partition elimination is available only in the partitioned tables created on Parquet or CSV formats that are synchronized from Apache Spark pools. You might create external tables on Parquet partitioned folders, but the partitioning columns are inaccessible and ignored, while the partition elimination won't be applied. Don't create external tables on Delta Lake folders because they aren't supported. Use Delta partitioned views if you need to query partitioned Delta Lake data.
File elimination (predicate pushdown) No Yes in serverless SQL pool. For the string pushdown, you need to use Latin1_General_100_BIN2_UTF8 collation on the VARCHAR columns to enable pushdown. For more information on collations, see Database collation support for Synapse SQL in Azure Synapse Analytics.
Custom format for location No Yes, using wildcards like /year=*/month=*/day=* for Parquet or CSV formats. Custom folder paths aren't available in Delta Lake. In the serverless SQL pool, you can also use recursive wildcards /logs/** to reference Parquet or CSV files in any subfolder beneath the referenced folder.
Recursive folder scan Yes Yes. In serverless SQL pools must be specified /** at the end of the location path. In Dedicated pool the folders are always scanned recursively.
Storage authentication Storage Access Key(SAK), Microsoft Entra passthrough, Managed identity, custom application Microsoft Entra identity Shared Access Signature(SAS), Microsoft Entra passthrough, Managed identity, Custom application Microsoft Entra identity.
Column mapping Ordinal - the columns in the external table definition are mapped to the columns in the underlying Parquet files by position. Serverless pool: by name. The columns in the external table definition are mapped to the columns in the underlying Parquet files by column name matching.
Dedicated pool: ordinal matching. The columns in the external table definition are mapped to the columns in the underlying Parquet files by position.
CETAS (exporting/transformation) Yes CETAS with the native tables as a target works only in the serverless SQL pool. You can't use the dedicated SQL pools to export data using native tables.

Note

The native external tables are the recommended solution in the pools where they're generally available. If you need to access external data, always use the native tables in serverless or dedicated pools. Use the Hadoop tables only if you need to access some types that aren't supported in native external tables (for example - ORC, RC), or if the native version isn't available.

External tables in dedicated SQL pool and serverless SQL pool

You can use external tables to:

  • Query Azure Blob Storage and ADLS Gen2 with Transact-SQL statements.
  • Store query results to files in Azure Blob Storage or Azure Data Lake Storage using CETAS with Synapse SQL.
  • Import data from Azure Blob Storage and Azure Data Lake Storage and store it in a dedicated SQL pool (only Hadoop tables in dedicated pool).

Note

When used with the CREATE TABLE AS SELECT statement, selecting from an external table imports data into a table within the dedicated SQL pool.

If performance of Hadoop external tables in the dedicated pools does not satisfy your performance goals, consider loading external data into the Data warehouse tables using the COPY statement.

For a loading tutorial, see Use PolyBase to load data from Azure Blob Storage.

You can create external tables in Synapse SQL pools via the following steps:

  1. CREATE EXTERNAL DATA SOURCE to reference an external Azure storage and specify the credential that should be used to access the storage.
  2. CREATE EXTERNAL FILE FORMAT to describe format of CSV or Parquet files.
  3. CREATE EXTERNAL TABLE on top of the files placed on the data source with the same file format.

Folder partition elimination

The native external tables in Synapse pools are able to ignore the files placed in the folders that aren't relevant for the queries. If your files are stored in a folder hierarchy (for example - /year=2020/month=03/day=16) and the values for year, month, and day are exposed as the columns, the queries that contain filters like year=2020 will read the files only from the subfolders placed within the year=2020 folder. The files and folders placed in other folders (year=2021 or year=2022) will be ignored in this query. This elimination is known as partition elimination.

The folder partition elimination is available in the native external tables that are synchronized from the Synapse Spark pools. If you have partitioned data set and you would like to use the partition elimination with the external tables that you create, use the partitioned views instead of the external tables.

File elimination

Some data formats such as Parquet and Delta contain file statistics for each column (for example, min/max values for each column). The queries that filter data won't read the files where the required column values don't exist. The query will first explore min/max values for the columns used in the query predicate to find the files that don't contain the required data. These files are ignored and eliminated from the query plan. This technique is also known as filter predicate pushdown and it can improve the performance of your queries. Filter pushdown is available in the serverless SQL pools on Parquet and Delta formats. To apply filter pushdown for the string types, use the VARCHAR type with the Latin1_General_100_BIN2_UTF8 collation. For more information on collations, see Database collation support for Synapse SQL in Azure Synapse Analytics.

Security

User must have SELECT permission on an external table to read the data. External tables access underlying Azure storage using the database scoped credential defined in data source using the following rules:

  • Data source without credential enables external tables to access publicly available files on Azure storage.
  • Data source can have a credential that enables external tables to access only the files on Azure storage using SAS token or workspace Managed Identity - For examples, see the Develop storage files storage access control article.

Remarks

To ensure reliable query execution, the source files and folders referenced by external tables must remain unchanged throughout the duration of the operation.

  • Modifying, deleting, or replacing any referenced files or folders while the query is running may cause failures or lead to inconsistent results.
  • Before querying external tables in a dedicated SQL pool, verify that all source data is stable and will not be altered during execution.

Example for CREATE EXTERNAL DATA SOURCE

The following example creates a Hadoop external data source in dedicated SQL pool for ADLS Gen2 pointing to the public New York data set:

CREATE DATABASE SCOPED CREDENTIAL [ADLS_credential]
WITH IDENTITY='SHARED ACCESS SIGNATURE',  
SECRET = 'sv=2022-11-02&ss=b&srt=co&sp=rl&se=2042-11-26T17:40:55Z&st=2024-11-24T09:40:55Z&spr=https&sig=DKZDuSeZhuCWP9IytWLQwu9shcI5pTJ%2Fw5Crw6fD%2BC8%3D'
GO
CREATE EXTERNAL DATA SOURCE AzureDataLakeStore
WITH
  -- Please note the abfss endpoint when your account has secure transfer enabled
  ( LOCATION = 'abfss://data@newyorktaxidataset.dfs.core.windows.net' ,
    CREDENTIAL = ADLS_credential ,
    TYPE = HADOOP
  ) ;

The following example creates an external data source for ADLS Gen2 pointing to the publicly available New York data set:

CREATE EXTERNAL DATA SOURCE YellowTaxi
WITH ( LOCATION = 'https://azureopendatastorage.blob.core.windows.net/nyctlc/yellow/',
       TYPE = HADOOP)

Example for CREATE EXTERNAL FILE FORMAT

The following example creates an external file format for census files:

CREATE EXTERNAL FILE FORMAT census_file_format
WITH
(  
    FORMAT_TYPE = PARQUET,
    DATA_COMPRESSION = 'org.apache.hadoop.io.compress.SnappyCodec'
)

Example CREATE EXTERNAL TABLE

The following example creates an external table. It returns the first row:

CREATE EXTERNAL TABLE census_external_table
(
    decennialTime varchar(20),
    stateName varchar(100),
    countyName varchar(100),
    population int,
    race varchar(50),
    sex    varchar(10),
    minAge int,
    maxAge int
)  
WITH (
    LOCATION = '/parquet/',
    DATA_SOURCE = population_ds,  
    FILE_FORMAT = census_file_format
)
GO

SELECT TOP 1 * FROM census_external_table

Create and query external tables from a file in Azure Data Lake

Using Data Lake exploration capabilities of Synapse Studio you can now create and query an external table using Synapse SQL pool with a right-click on the file. The one-click gesture to create external tables from the ADLS Gen2 storage account is only supported for Parquet files.

Prerequisites

  • You must have access to the workspace with at least the Storage Blob Data Contributor access role to the ADLS Gen2 account or Access Control Lists (ACL) that enable you to query the files.

  • You must have at least permissions to create an external table and query external tables on the Synapse SQL pool (dedicated or serverless).

From the Data panel, select the file that you would like to create the external table from:

Screenshot from the Azure portal of the Azure Synapse Analytics create external table experience.

A dialog window will open. Select dedicated SQL pool or serverless SQL pool, give a name to the table and select open script:

Screenshot from the Azure portal of the Azure Synapse Analytics of the create external table dialog.

The SQL Script is autogenerated inferring the schema from the file:

Screenshot from the Azure portal of a T-SQL script that creates an external table.

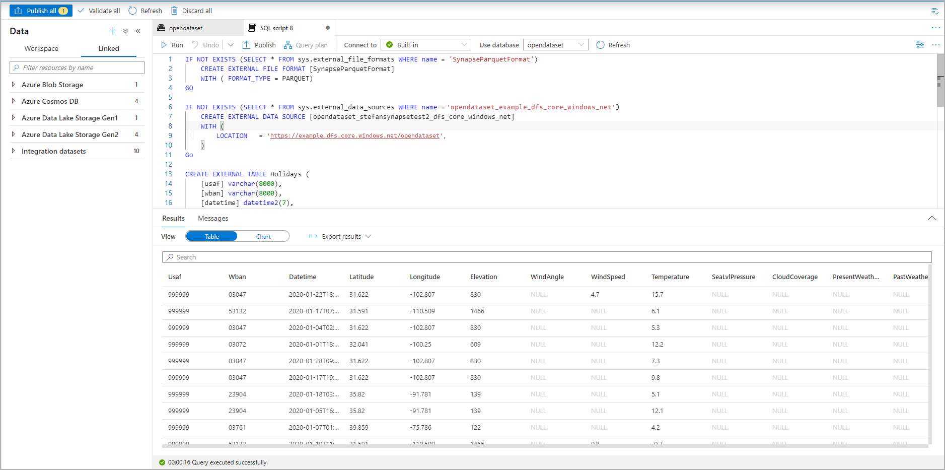
Run the script. The script will automatically run a SELECT TOP 100 *:

Screenshot from the Azure portal of a T-SQL script's result set that shows the external table.

The external table is now created. You can now query the external table directly from the Data pane.

See the CETAS article for how to save query results to an external table in Azure Storage. Or you can start querying Apache Spark for Azure Synapse external tables.