Belešku
Pristup ovoj stranici zahteva autorizaciju. Možete pokušati da se prijavite ili da promenite direktorijume.
Pristup ovoj stranici zahteva autorizaciju. Možete pokušati da promenite direktorijume.
Applies to:
IoT Edge 1.1
Important
IoT Edge 1.1 end of support date was December 13, 2022. Check the Microsoft Product Lifecycle for information about how this product, service, technology, or API is supported. For more information about updating to the latest version of IoT Edge, see Update IoT Edge.
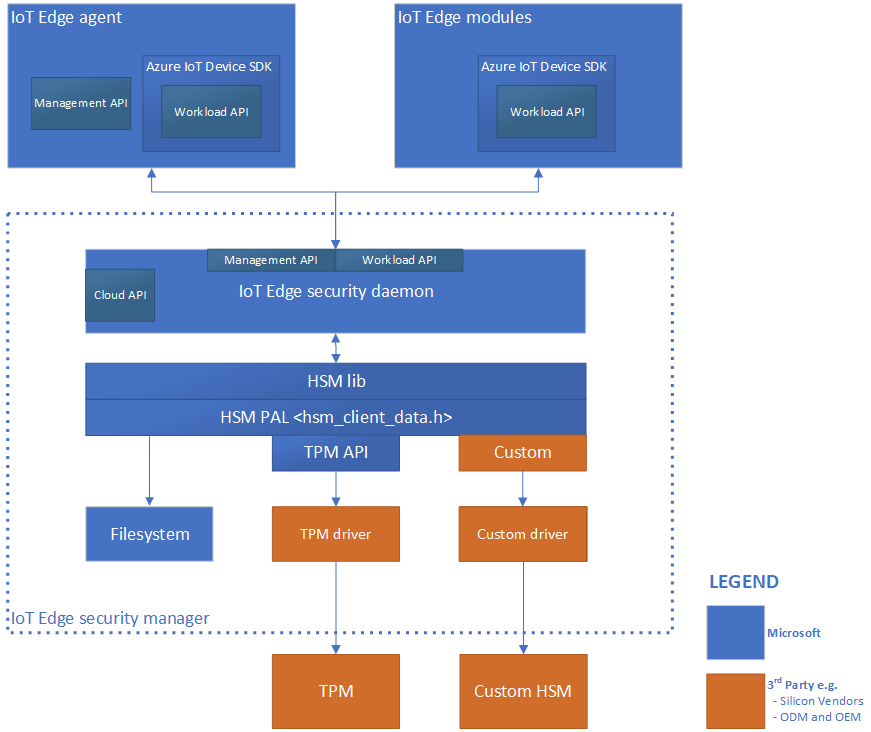
The Azure IoT Edge security manager is a well-bounded security core for protecting the IoT Edge device and all its components by abstracting the secure silicon hardware. The security manager is the focal point for security hardening and provides technology integration point to original equipment manufacturers (OEM).
The security manager abstracts the secure silicon hardware on an IoT Edge device.
The IoT Edge security manager aims to defend the integrity of the IoT Edge device and all inherent software operations. The security manager transitions trust from underlying hardware root of trust hardware (if available) to bootstrap the IoT Edge runtime and monitor ongoing operations. The IoT Edge security manager is software working along with secure silicon hardware (where available) to help deliver the highest security assurances possible.
The responsibilities of the IoT Edge security manager include, but aren't limited to:
- Bootstrap the Azure IoT Edge device.
- Control access to the device hardware root of trust through notary services.
- Monitor the integrity of IoT Edge operations at runtime.
- Receives trust delegation from the hardware security module (HSM)
- Provision the device identity and manage transition of trust where applicable.
- Host and protect device components of cloud services like Device Provisioning Service.
- Provision IoT Edge modules with unique identities.
The IoT Edge security manager consists of three components:
- The IoT Edge security daemon
- The hardware security module platform abstraction layer (HSM PAL)
- A hardware silicon root of trust or HSM (optional, but highly recommended)
The IoT Edge security daemon
The IoT Edge security daemon is responsible for the logical security operations of the security manager. It represents a significant portion of the trusted computing base of the IoT Edge device.
Design principles
IoT Edge follows two core principles: maximize operational integrity, and minimize bloat and churn.
Maximize operational integrity
The IoT Edge security daemon operates with the highest integrity possible within the defense capability of any given root of trust hardware. With proper integration, the root of trust hardware measures and monitors the security daemon statically and at runtime to resist tampering. Malicious physical access to devices is always a threat in IoT. Hardware root of trust plays an important role in defending the integrity of the IoT Edge device. Hardware root of trust come in two varieties:
- Secure elements for the protection of sensitive information like secrets and cryptographic keys.
- Secure enclaves for the protection of secrets like keys, and sensitive workloads like confidential machine learning models and metering operations.
Two kinds of execution environments exist to use hardware root of trust:
- The standard or rich execution environment (REE) that relies on the use of secure elements to protect sensitive information.
- The trusted execution environment (TEE) that relies on the use of secure enclave technology to protect sensitive information and offer protection to software execution.
For devices using secure enclaves as hardware root of trust, sensitive logic within the IoT Edge security daemon should be inside the enclave. Non-sensitive portions of the security daemon can be outside of the TEE. In all cases, we strongly recommend that original design manufacturers (ODM) and original equipment manufacturers (OEM) extend trust from their HSM to measure and defend the integrity of the IoT Edge security daemon at boot and runtime.
Minimize bloat and churn
Another core principle for the IoT Edge security daemon is to minimize churn. For the highest level of trust, the IoT Edge security daemon can tightly couple with the device hardware root of trust and operate as native code. In these cases, it's common to update the IoT Edge software through the hardware root of trust's secure update paths rather than the operating system's update mechanisms, which can be challenging. Security renewal is recommended for IoT devices, but excessive update requirements or large update payloads can expand the threat surface in many ways. For example, you may be tempted to skip some updates in order to maximize device availability. As such, the design of the IoT Edge security daemon is concise to keep the well-isolated trusted computing base small to encourage frequent updates.
Architecture
The IoT Edge security daemon takes advantage of any available hardware root of trust technology for security hardening. It also allows for split-world operation between a standard/rich execution environment (REE) and a trusted execution environment (TEE) when hardware technologies offer trusted execution environments. Role-specific interfaces enable the major components of IoT Edge to assure the integrity of the IoT Edge device and its operations.

Cloud interface
The cloud interface enables access to cloud services that complement device security. For example, this interface allows access to the Device Provisioning Service for device identity lifecycle management.
Management API
The management API is called by the IoT Edge agent when creating/starting/stopping/removing an IoT Edge module. The security daemon stores "registrations" for all active modules. These registrations map a module's identity to some properties of the module. For example, these module properties include the process identifier (pid) of the process running in the container and the hash of the docker container's contents.
These properties are used by the workload API (described below) to verify that the caller is authorized for an action.
The management API is a privileged API, callable only from the IoT Edge agent. Since the IoT Edge security daemon bootstraps and starts the IoT Edge agent, it verifies that the IoT Edge agent hasn't been tampered with, then it can create an implicit registration for the IoT Edge agent. The same attestation process that the workload API uses also restricts access to the management API to only the IoT Edge agent.
Container API
The container API interacts with the container system in use for module management, like Moby or Docker.
Workload API
The workload API is accessible to all modules. It provides proof of identity, either as an HSM rooted signed token or an X509 certificate, and the corresponding trust bundle to a module. The trust bundle contains CA certificates for all the other servers that the modules should trust.
The IoT Edge security daemon uses an attestation process to guard this API. When a module calls this API, the security daemon attempts to find a registration for the identity. If successful, it uses the properties of the registration to measure the module. If the result of the measurement process matches the registration, a new proof of identity is generated. The corresponding CA certificates (trust bundle) are returned to the module. The module uses this certificate to connect to IoT Hub, other modules, or start a server. When the signed token or certificate nears expiration, it's the responsibility of the module to request a new certificate.
Integration and maintenance
Microsoft maintains the main code base for the IoT Edge security daemon on GitHub.
Installation and updates
Installation and updates of the IoT Edge security daemon are managed through the operating system's package management system. IoT Edge devices with hardware root of trust should provide additional hardening to the integrity of the daemon by managing its lifecycle through the secure boot and updates management systems. Device makers should explore these avenues based on their respective device capabilities.
Versioning
The IoT Edge runtime tracks and reports the version of the IoT Edge security daemon. The version is reported as the runtime.platform.version attribute of the IoT Edge agent module reported property.
Hardware security module
The hardware security module platform abstraction layer (HSM PAL) abstracts all root of trust hardware to isolate the developer or user of IoT Edge from their complexities. It includes a combination of application programming interface (API) and trans-domain communication procedures, for example communication between a standard execution environment and a secure enclave. The actual implementation of the HSM PAL depends on the specific secure hardware in use. Its existence enables the use of virtually any secure silicon hardware.
Secure silicon root of trust hardware
Secure silicon is necessary to anchor trust inside the IoT Edge device hardware. Secure silicon come in variety to include Trusted Platform Module (TPM), embedded Secure Element (eSE), Arm TrustZone, Intel SGX, and custom secure silicon technologies. The use of secure silicon root of trust in devices is recommended given the threats associated with physical accessibility of IoT devices.
The IoT Edge security manager aims to identify and isolate the components that defend the security and integrity of the Azure IoT Edge platform for custom hardening. Third parties, like device makers, should make use of custom security features available with their device hardware.
Learn how to harden the Azure IoT security manager with the Trusted Platform Module (TPM) using software or virtual TPMs:
Create and provision an IoT Edge device with a virtual TPM on Linux or Linux on Windows.
Next steps
To learn more about securing your IoT Edge devices, read the following blog posts: