Dela via


Använda externa tabeller med Synapse SQL

En extern tabell pekar på data som finns i Hadoop, Azure Storage Blob eller Azure Data Lake Storage (ADLS).

Du kan använda externa tabeller för att läsa data från filer eller skriva data till filer i Azure Storage. Med Azure Synapse SQL kan du använda externa tabeller för att läsa externa data med hjälp av en dedikerad SQL-pool eller en serverlös SQL-pool.

Beroende på typen av extern datakälla kan du använda två typer av externa tabeller:

  • Hadoop-externa tabeller som du kan använda för att läsa och exportera data i olika dataformat, till exempel CSV, Parquet och ORC. Hadoop-externa tabeller är tillgängliga i dedikerade SQL-pooler, men de är inte tillgängliga i serverlösa SQL-pooler.
  • Interna externa tabeller som du kan använda för att läsa och exportera data i olika dataformat, till exempel CSV och Parquet. Interna externa tabeller är tillgängliga i serverlösa SQL-pooler och i dedikerade SQL-pooler. Att skriva/exportera data med hjälp av CETAS och interna externa tabeller är endast tillgängligt i den serverlösa SQL-poolen, men inte i de dedikerade SQL-poolerna.

De viktigaste skillnaderna mellan Hadoop och interna externa tabeller:

Extern tabelltyp Hadoop Native
Dedikerad SQL-pool Available Endast parquet
Serverlös SQL-pool Ej tillgänglig Available
Stödda format Avgränsad/CSV, Parquet, ORC, Hive RC och RC Serverlös SQL-pool: Avgränsad/CSV, Parquet och Delta Lake
Dedikerad SQL-pool: Parquet
Eliminering av mapppartition No Partitionseliminering är endast tillgängligt i de partitionerade tabeller som skapats i Parquet- eller CSV-format som synkroniseras från Apache Spark-pooler. Du kan skapa externa tabeller i Parquet-partitionerade mappar, men partitioneringskolumnerna är otillgängliga och ignoreras, medan partitionseliminering inte tillämpas. Skapa inte externa tabeller i Delta Lake-mappar eftersom de inte stöds. Använd Delta-partitionerade vyer om du behöver fråga partitionerade Delta Lake-data.
Borttagning av filer (predikatpushdown) No Ja, i en serverlös SQL-pool. För strängnedtryckningen måste du använda Latin1_General_100_BIN2_UTF8 sortering på kolumnerna VARCHAR för att aktivera pushdown. Mer information om sortering finns i Stöd för databassortering för Synapse SQL i Azure Synapse Analytics.
Anpassat format för platsinställning No Ja, genom att använda jokertecken som /year=*/month=*/day=* för Parquet- eller CSV-format. Anpassade mappsökvägar är inte tillgängliga i Delta Lake. I den serverlösa SQL-poolen kan du också använda rekursiva jokertecken /logs/** för att referera till Parquet- eller CSV-filer i valfri undermapp under den refererade mappen.
Rekursiv mappsökning Yes Yes. I serverlösa SQL-pooler måste /** anges i slutet av sökvägen. I dedikerad pool genomsöks mapparna alltid rekursivt.
Lagringsautentisering Storage Access Key (SAK), Microsoft Entra-vidarekoppling, hanterad identitet, anpassad Microsoft Entra-identitet för program Signatur för delad åtkomst (SAS), Microsoft Entra-passthrough, Hanterad identitet, Anpassad applikation Microsoft Entra-identitet.
Kolumnindelning Ordningsföljd – kolumnerna i tabellens definition mappas till kolumnerna i de underliggande Parquet-filerna baserat på deras position. Pool utan server: per namn. Kolumnerna i den externa tabelldefinitionen mappas till kolumnerna i de underliggande Parquet-filerna efter kolumnnamnmatchning.
Dedikerad pool: ordningstalsmatchning. Kolumnerna i den externa tabelldefinitionen mappas till kolumnerna i de underliggande Parquet-filerna efter position.
CETAS (export/transformering) Yes CETAS med de interna tabellerna som mål fungerar bara i den serverlösa SQL-poolen. Du kan inte använda de dedikerade SQL-poolerna för att exportera data med hjälp av interna tabeller.

Note

Infödda externa tabeller är den rekommenderade lösningen i poolerna där de i allmänhet är tillgängliga. Om du behöver komma åt externa data använder du alltid de inbyggda tabellerna i serverlösa eller dedikerade pooler. Använd endast Hadoop-tabellerna om du behöver komma åt vissa typer som inte stöds i interna externa tabeller (till exempel ORC, RC) eller om den interna versionen inte är tillgänglig.

Externa tabeller i en dedikerad SQL-pool och en serverlös SQL-pool

Du kan använda externa tabeller för att:

  • Fråga Azure Blob Storage och ADLS Gen2 med Transact-SQL-instruktioner.
  • Lagra frågeresultat till filer i Azure Blob Storage eller Azure Data Lake Storage med CETAS med Synapse SQL.
  • Importera data från Azure Blob Storage och Azure Data Lake Storage och lagra dem i en dedikerad SQL-pool (endast Hadoop-tabeller i en dedikerad pool).

Note

När den används med instruktionen CREATE TABLE AS SELECT importerar valet från en extern tabell data till en tabell i den dedikerade SQL-poolen.

Om prestanda för hadoop-externa tabeller i de dedikerade poolerna inte uppfyller dina prestandamål bör du överväga att läsa in externa data i datalagertabellerna med hjälp av COPY-instruktionen.

En inläsningsguide finns i Använda PolyBase för att läsa in data från Azure Blob Storage.

Du kan skapa externa tabeller i Synapse SQL-pooler via följande steg:

  1. SKAPA EXTERN DATAKÄLLA för att referera till en extern Azure-lagring och ange de autentiseringsuppgifter som ska användas för att komma åt lagringen.
  2. SKAPA EXTERNT FILFORMAT för att beskriva formatet för CSV- eller Parquet-filer.
  3. SKAPA EXTERN TABELL baserat på de filer som finns på datakällan och har samma filformat.

Eliminering av mapppartition

De interna externa tabellerna i Synapse-pooler kan ignorera de filer som placeras i mapparna som inte är relevanta för frågorna. Om dina filer lagras i en mapphierarki (till exempel - /year=2020/month=03/day=16) och värdena för year, monthoch day exponeras som kolumner, läser frågorna som innehåller filter som year=2020 filerna endast från undermapparna som placeras i year=2020 mappen. Filer och mappar som placeras i andra mappar (year=2021 eller year=2022) ignoreras i den här frågan. Den här elimineringen kallas partitionseliminering.

Elimineringen av mapppartitionen är tillgänglig i de interna externa tabeller som synkroniseras från Synapse Spark-poolerna. Om du har partitionerad datauppsättning och vill använda partitionseliminering med de externa tabeller som du skapar använder du de partitionerade vyerna i stället för de externa tabellerna.

Filborttagning

Vissa dataformat som Parquet och Delta innehåller filstatistik för varje kolumn (till exempel min/max-värden för varje kolumn). De frågor som filtrerar data läser inte filerna där de obligatoriska kolumnvärdena inte finns. Frågan utforskar först min/max-värden för kolumnerna som används i frågepredikatet för att hitta de filer som inte innehåller nödvändiga data. Dessa filer ignoreras och elimineras från frågeplanen. Den här tekniken kallas även för push-nedtryckning av filterpredikat och kan förbättra prestandan för dina frågor. Filter pushdown är tillgängligt i serverlösa SQL-pooler på Parquet- och Delta-format. Om du vill använda filter-pushdown för strängtyperna använder du VARCHAR-typen med Latin1_General_100_BIN2_UTF8 sortering. Mer information om sortering finns i Stöd för databassortering för Synapse SQL i Azure Synapse Analytics.

Security

Användaren måste ha SELECT behörighet i en extern tabell för att kunna läsa data. Externa tabeller får åtkomst till underliggande Azure Storage med hjälp av databasens begränsade autentiseringsuppgifter som definierats i datakällan med hjälp av följande regler:

  • Datakälla utan autentiseringsuppgifter gör det möjligt för externa tabeller att komma åt offentligt tillgängliga filer i Azure Storage.
  • Datakällan kan ha en autentiseringsuppgift som gör det möjligt för externa tabeller att endast komma åt filerna i Azure Storage med hjälp av SAS-token eller hanterad arbetsytasidentitet . Du kan till exempel läsa artikeln Utveckla lagringsfiler för lagringsåtkomstkontroll .

Anmärkningar

För att säkerställa tillförlitlig frågekörning måste källfilerna och mapparna som refereras av externa tabeller vara oförändrade under hela åtgärden.

  • Om du ändrar, tar bort eller ersätter refererade filer eller mappar medan frågan körs kan det orsaka fel eller leda till inkonsekventa resultat.
  • Innan du kör frågor mot externa tabeller i en dedikerad SQL-pool kontrollerar du att alla källdata är stabila och inte ändras under körningen.

Exempel på SKAPA EXTERN DATAKÄLLA

I följande exempel skapas en extern Hadoop-datakälla i en dedikerad SQL-pool för ADLS Gen2 som pekar på den offentliga New York-datauppsättningen:

CREATE DATABASE SCOPED CREDENTIAL [ADLS_credential]
WITH IDENTITY='SHARED ACCESS SIGNATURE',  
SECRET = 'sv=2022-11-02&ss=b&srt=co&sp=rl&se=2042-11-26T17:40:55Z&st=2024-11-24T09:40:55Z&spr=https&sig=DKZDuSeZhuCWP9IytWLQwu9shcI5pTJ%2Fw5Crw6fD%2BC8%3D'
GO
CREATE EXTERNAL DATA SOURCE AzureDataLakeStore
WITH
  -- Please note the abfss endpoint when your account has secure transfer enabled
  ( LOCATION = 'abfss://data@newyorktaxidataset.dfs.core.windows.net' ,
    CREDENTIAL = ADLS_credential ,
    TYPE = HADOOP
  ) ;

I följande exempel skapas en extern datakälla för ADLS Gen2 som pekar på den offentligt tillgängliga New York-datauppsättningen:

CREATE EXTERNAL DATA SOURCE YellowTaxi
WITH ( LOCATION = 'https://azureopendatastorage.blob.core.windows.net/nyctlc/yellow/',
       TYPE = HADOOP)

Exempel på SKAPA EXTERNT FILFORMAT

I följande exempel skapas ett externt filformat för census-filer:

CREATE EXTERNAL FILE FORMAT census_file_format
WITH
(  
    FORMAT_TYPE = PARQUET,
    DATA_COMPRESSION = 'org.apache.hadoop.io.compress.SnappyCodec'
)

Exempel på skapa extern tabell

I följande exempel skapas en extern tabell. Den returnerar den första raden:

CREATE EXTERNAL TABLE census_external_table
(
    decennialTime varchar(20),
    stateName varchar(100),
    countyName varchar(100),
    population int,
    race varchar(50),
    sex    varchar(10),
    minAge int,
    maxAge int
)  
WITH (
    LOCATION = '/parquet/',
    DATA_SOURCE = population_ds,  
    FILE_FORMAT = census_file_format
)
GO

SELECT TOP 1 * FROM census_external_table

Skapa och fråga externa tabeller från en fil i Azure Data Lake

Med hjälp av Data Lake-utforskningsfunktionerna i Synapse Studio kan du nu skapa och köra frågor mot en extern tabell med hjälp av Synapse SQL-poolen med ett högerklicka på filen. Gesten med ett klick för att skapa externa tabeller från ADLS Gen2-lagringskontot stöds bara för Parquet-filer.

Prerequisites

  • Du måste ha åtkomst till arbetsytan med minst åtkomstrollen Storage Blob Data Contributor till ADLS Gen2-kontot eller Access Control Lists (ACL) som möjliggör för dig att genomföra frågor på filerna.

  • Du måste ha minst behörighet att skapa en extern tabell och köra frågor mot externa tabeller i Synapse SQL-poolen (dedikerad eller serverlös).

I panelen Data väljer du den fil som du vill skapa den externa tabellen från:

Skärmbild från Azure-portalen i Azure Synapse Analytics för att skapa en extern tabellupplevelse.

Ett dialogfönster öppnas. Välj dedikerad SQL-pool eller serverlös SQL-pool, ge tabellen ett namn och välj öppna skript:

Skärmbild från Azure-portalen för Azure Synapse Analytics i dialogrutan Skapa extern tabell.

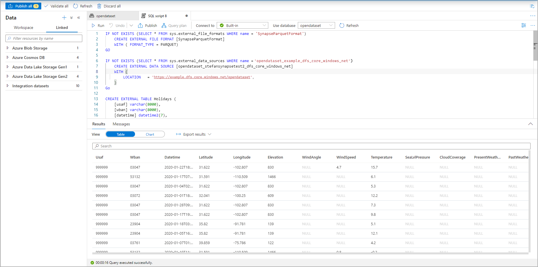
SQL-skriptet genereras automatiskt och härleder schemat från filen:

Skärmbild från Azure-portalen med ett T-SQL-skript som skapar en extern tabell.

Kör skriptet. Skriptet kommer att köras automatiskt:SELECT TOP 100 *

Skärmbild från Azure-portalen för ett T-SQL-skripts resultatuppsättning som visar den externa tabellen.

Den externa tabellen har nu skapats. Nu kan du fråga den externa tabellen direkt från fönstret Data.

Se CETAS-artikeln om hur du sparar frågeresultat i en extern tabell i Azure Storage. Eller så kan du börja fråga Apache Spark om externa Azure Synapse-tabeller.