Dela via


Rapportdatauppsättningar (SSRS)

Om du vill lägga till data i en rapport skapar du datauppsättningar. Varje datauppsättning representerar resultatuppsättningen från att köra ett frågekommando på en datakälla. Kolumnerna i resultatuppsättningen är fältsamlingen. Raderna i resultatuppsättningen är data. En datauppsättning innehåller inte faktiska data. En datamängd innehåller den information som behövs för att hämta en specifik uppsättning data från en datakälla.

Det finns två typer av datauppsättningar: inbäddade och delade. En inbäddad datauppsättning definieras i en rapport och används endast av den rapporten. En delad datauppsättning definieras på rapportservern eller SharePoint-webbplatsen och kan användas av flera rapporter. I Report Builder kan du skapa delade datauppsättningar i läget Delad datauppsättning eller inbäddade datamängder i rapportdesignerläge. I Report Designer i SQL Server Data Tools (SSDT) kan du skapa delade datauppsättningar som en del av ett projekt eller inbäddade datauppsättningar som en del av en rapport.

  • Inbäddade datauppsättningar. Till skillnad från program som Microsoft Office Excel där du arbetar med data direkt i ett kalkylblad arbetar du i Report Builder eller Report Designer med metadata som representerar de data som hämtas när rapporten bearbetas. Om du vill skapa en inbäddad datauppsättning väljer du datakällan och anger en fråga. När du har skapat datamängden använder du fönstret Rapportdata för att visa fältsamlingen. Du kan visa data från en datauppsättning i en dataregion som en tabell eller ett diagram. I varje dataregion kan du gruppera, filtrera och sortera data för att organisera dem. När du har skapat rapportlayouten kör du rapporten för att se faktiska data.

    I följande bild visar fönstret Rapportdata en datakälla med namnet AdventureWorks2025, en datauppsättning med namnet DataSet1 och fem fält i datamängdens fältsamling. I fönstret Layout visas en tabell med den översta raden med kolumnrubriker och den nedre raden med tabellceller som innehåller text. Platshållartexten [Namn] är metadata för fältet Namn. När rapporten körs ersätts platshållartexten med de faktiska datavärdena. Tabellen expanderas efter behov för att visa alla data.

    rs_DataDesignandPreview

  • Delade datauppsättningar. Skapa en delad datauppsättning när du vill använda en datauppsättning i mer än en rapport. Om du vill skapa och spara en delad datauppsättning på en rapportserver eller SharePoint-webbplats använder du Report Builder i designvyn för delad datamängd. Om du vill skapa en delad datauppsättning som en del av ett projekt som kan distribueras till en server eller plats använder du Rapportdesignern.

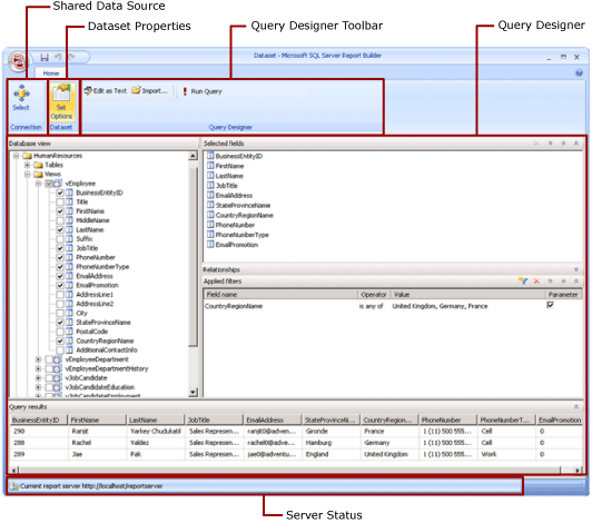
    Följande bild visar designvyn För delad datamängd i Report Builder. Du kan välja eller ändra dataanslutningen, datamängdsegenskaperna, frågan, filtren och eventuellt markera filter som parametrar och visa frågeresultatet. Sedan sparar du ändringarna tillbaka till servern eller platsen.

    Skärmbild av designläge för delad datauppsättning.

Mer information finns i Inbäddade och delade datamängder (Report Builder och SSRS) och Inbäddade och delade dataanslutningar eller datakällor (Report Builder och SSRS).

Du kan också lägga till datauppsättningar i en rapport genom att lägga till rapportdelar som innehåller de datauppsättningar som de är beroende av. Rapportdelar är fristående rapportobjekt som lagras på rapportservern och som kan ingå i andra rapporter. Rapportdelar är dock inaktuella för alla versioner av SQL Server Reporting Services efter SQL Server Reporting Services 2019 och upphörde från och med SQL Server Reporting Services 2022 och Power BI-rapportservern.

Information om hur du skapar en rapport som visar data från en SQL Server-databas finns i Självstudie: Skapa en grundläggande tabellrapport (Report Builder). Information om hur du skapar en rapport som innehåller egna data finns i Självstudie: Skapa en snabbdiagramrapport offline (Report Builder).

Anmärkning

Du kan skapa och ändra sidnumrerade rapportdefinitionsfiler (.rdl) i Microsoft Report Builder, Power BI Report Builder och i Report Designer i SQL Server Data Tools.

Lägga till rapportdata

I Report Builder kan du lägga till rapportdata på följande sätt.

  • Lägg till rapportdelar från en rapportserver i rapporten. Varje rapportdel är fristående och innehåller beroende datauppsättningar. Datauppsättningarna är fördefinierade.

  • Använd guiderna Tabell/Matris, Diagram och Karta. I guiderna kan du välja delade datakällor och delade datauppsättningar eller skapa nya datauppsättningar och fortsätta att utforma rapporten.

  • Lägg till delade datauppsättningar från en rapportserver. Delade datauppsättningar är fördefinierade och anger vilka data som ska användas från en fördefinierad datakälla. När du lägger till en delad datamängd i rapporten lägger du till en datamängdsreferens som pekar på definitionen för delad datamängd.

I Report Builder eller Report Designer kan du lägga till data på följande sätt.

  • Lägg till inbäddade datauppsättningar baserat på delade datakällor.

  • Lägg till inbäddade datauppsättningar baserat på inbäddade datakällor.

Anmärkning

På en rapportserver skyddas delade objekt individuellt eller genom att behörigheter ärvs från mappen där de publiceras. Om du vill att andra användare ska ha åtkomst till delade datauppsättningar som du sparar måste du förstå hur behörigheter beviljas. Mer information finns i Säkerhet (Report Builder) eller Skydda delade datamängdsobjekt.

När du har lagt till data i en rapport kan du ordna data på rapportsidan med dataområden, ändra rapportdelar och dela ändringarna med andra och göra det möjligt för användare att begränsa eller sortera de data de ser i rapporten. Mer information finns i följande relaterade ämnen:

Lägga till data med rapportdelar

Rapportdelar innehåller de datauppsättningar som de är beroende av. Dessa datauppsättningar bygger på delade datakällor som är tillgängliga på rapportservern. När du lägger till en rapportdel i rapporten i Report Builder läggs de beroende datauppsättningarna till i rapporten, precis som om du hade lagt till dem manuellt. Ett fördefinierat diagram innehåller till exempel en datauppsättning. Om du vill se data förhandsgranskar du rapporten.

Anmärkning

Rapportdelar är fristående rapportobjekt som lagras på rapportservern och som kan ingå i andra rapporter. Rapportdelar är dock inaktuella för alla versioner av SQL Server Reporting Services efter SQL Server Reporting Services 2019 och upphörde från och med SQL Server Reporting Services 2022 och Power BI-rapportservern.

Rapportdelar, delade datakällor och delade datauppsättningar definieras i förväg och sparas på en rapportserver. Om du vill komma åt dem måste du öppna Report Builder i serverläge genom att ansluta till rapportservern. Du kan använda dessa för att skapa egna versioner om du har skrivbehörighet till rapportservern.

Sökfrågor och frågedesigners

Om du vill ange vilka data du vill ha från en datakälla skapar du ett frågekommando. Varje typ av datakälla innehåller en relaterad frågedesigner som hjälper dig att skapa frågan. Frågedesignern kan vara grafisk eller textbaserad. I en grafisk frågedesigner visar du metadata som representerar data på den externa datakällan och skapar en fråga interaktivt genom att dra fält eller entiteter till frågedesignytan. I en textbaserad frågedesigner skriver eller importerar du frågor i frågesyntaxen som stöds av den externa datakällan.

I frågedesignern kan du köra frågan för att visa exempeldata och validera frågekommandosyntaxen. Kolumnnamn i resultatuppsättningen blir de fältnamn som visas i fönstret Rapportdata. Resultatuppsättningen måste vara en enda uppsättning rader och kolumner där samma antal värden finns för varje rad med data. Flera resultatuppsättningar från en enskild fråga stöds inte. Ojämna hierarkier, som inte har ett konstant antal kolumner och kan generera olika antal datavärden för varje rad, stöds inte.

Om du vill köra en fråga måste du ha autentiseringsuppgifter för designtid. Mer information finns i Ange autentiseringsuppgifter och anslutningsinformation för rapportdatakällor och Skapa dataanslutningssträngar – Report Builder och SSRS.

Kommunikationen mellan ett datatillägg och den externa datakällan hanteras av dataleverantörer. Stöd för frågekommandosyntax, frågeparametrar och datatyper för värden i resultatuppsättningen bestäms av varje dataprovider. Mer information finns i avsnittet för den specifika typen av datatillägg och SSRS (Query Design Tools).

Instruktionsämnen

Lägga till och verifiera en dataanslutning (Report Builder och SSRS)

Skapa en delad datauppsättning eller inbäddad datauppsättning (Report Builder och SSRS)

Lägg till, redigera, uppdatera fält i fönstret Rapportdata (Report Builder och SSRS)

Skapa en fråga i Relationsfrågedesignern (Report Builder och SSRS)

Visa dolda datauppsättningar för parametervärden för flerdimensionella data (Report Builder och SSRS)

Lägga till ett filter i en datauppsättning (Report Builder och SSRS)

Ange ett meddelande utan data för en dataregion (Report Builder och SSRS)

Associera en frågeparameter med en rapportparameter (Report Builder och SSRS)

Definiera parametrar i MDX-frågedesignern för Analysis Services (Report Builder och SSRS)

I det här avsnittet

Rapportdelar och datauppsättningar i Report Builder

Skapa dataanslutningssträngar – Report Builder & SSRS

Ange autentiseringsuppgifter och anslutningsinformation för rapportdatakällor

Report Embedded-datauppsättningar och delade datauppsättningar (Report Builder och SSRS)

Insamling av datauppsättningsfält (Report Builder och SSRS)