Dela via


Schemadesigner

Schemadesignern i MSSQL-tillägget för Visual Studio Code förenklar komplexa schemadesigner och ger en mer intuitiv förståelse för dina databasstrukturer. Den integrerar databasdiagramfunktioner för att visualisera befintliga scheman och gör det möjligt för utvecklare att utforma och hantera databaser direkt i en grafisk miljö utan att behöva skriva Transact-SQL -instruktioner (T-SQL).

Skärmbild av schemadesigneröversikten som visar ett schemadiagram för databasen.

Egenskaper

Schemadesignern erbjuder följande funktioner:

  • Visualisera databasstrukturen med interaktiva diagram.
  • Skapa eller redigera tabeller, sekundärnycklar, primära nycklar och begränsningar.
  • Sök, dra och släpp, filtrera, zooma, använd en minikarta och autoarrange-diagram för effektiv navigering och anpassning.
  • Exportera schemadiagram för att dela med ditt team eller inkludera i dokumentationen.
  • Generera och visa skrivskyddade T-SQL-skript automatiskt som representerar dina schemaändringar.
  • Granska och tillämpa ändringar i databasen med funktionen Publicera ändringar.

Öppna schemadesignern

Högerklicka på databasen i objektutforskaren och välj Designschema på menyn. Då öppnas schemadesignervyn, som sedan gör att du kan se det visuella databasdiagrammet.

Skärmbild av startpunkten för att öppna schemadesignern i MSSQL-tillägget för Visual Studio Code.

Väl inne i schemadesignern hittar du en arbetsyta med olika navigeringsfunktioner. Så här tar du dig runt:

  • Panorera och zooma: Välj och dra var som helst på arbetsytan för att panorera över diagrammet. Använd musrullningshjulet eller styrplattans gester för att zooma in och ut för en närmare eller bredare vy.

  • Minikarta: Använd den inbyggda minikartan (som finns i det nedre högra hörnet av designern) för snabb navigering över stora eller komplexa scheman.

    Skärmbild av minikartfunktionen i schemadesignern för snabb navigering.

  • Dra och släpp: Ordna om tabeller och relationer genom att dra element på arbetsytan. Detta hjälper dig att skapa en layout som passar dig eller ditt team.

  • Sök och filtrera: Använd sökrutan (Ctrl+F eller Cmd+F) för att hitta specifika tabeller eller kolumner. Använd filter för att fokusera på vissa delar av schemat eller dölja irrelevanta element.

  • Ordna automatiskt: Diagrammet ordnas automatiskt i en tydlig och läsbar layout som standard. Om du har flyttat tabeller manuellt och vill återställa vyn väljer du knappen Ordna automatiskt för att ordna om tabellerna till den standardoptimerade layouten.

Förstå tabellstruktur och relationer

När du har angett schemadesignervyn ser du visualiseringen av databastabellerna. Varje tabell visar dess schema och tabellnamn, kolumner, datatyper och primära nycklar som visas som en nyckelikon.

Skärmbild av en tabellstruktur som visar kolumner, datatyper och primära nycklar i schemadesignern.

Relationer för främmande nycklar visas med anslutningspilar mellan kolumner. I det föregående diagrammet AddressID refererar till exempel kolumnen i CustomerAddress tabellen till AddressID kolumnen i Address tabellen, som visuellt representerar relationen mellan dem.

Lägga till eller redigera tabeller

Om du vill lägga till en ny tabell väljer du knappen Lägg till tabell i det övre verktygsfältet. Om du vill redigera en befintlig tabell väljer du pennikonen i tabellen som du vill ändra direkt i diagrammet.

Skärmbild av panelen tabellredigerare för att lägga till eller ändra tabellinformation i schemadesignern.

Den här åtgärden öppnar fliken Tabell i tabellredigeraren på en sidopanel, där du kan:

  • Välj eller ändra schemat
  • Definiera tabellnamnet
  • Lägga till nya kolumner med namn, datatyp, standardvärde och begränsningar
  • Markera en eller flera kolumner som primära nycklar
  • Ta bort eller uppdatera befintliga kolumner efter behov

När du har gjort ändringarna väljer du Spara för att tillämpa dem. Diagrammet uppdateras för att återspegla dina ändringar. Om du vill ha mer avancerade funktioner för tabellredigering, till exempel att skapa index eller konfigurera villkorsregler, använder du Tabelldesignern i MSSQL-tillägget för Visual Studio Code.

Lägg till eller redigera främmande nyckelrelationer

Om du vill hantera sekundärnyckelrelationer väljer du ellipsen (...) i en tabell i diagrammet och väljer Hantera relationer.

Skärmbild av startpunkten för relationshantering i schemadesignern.

Det här alternativet öppnar fliken Utländska nycklar i sidopanelen i Tabellredigeraren, där du kan:

  • Lägg till nya främmande nyckelrelationer genom att referera till primärnycklar i andra tabeller.
  • Definiera främmande nyckels namn
  • Redigera befintliga främmande nycklar för att uppdatera eller korrigera relationer

Skärmbild av panelen för hantering av sekundärnyckelrelationer i schemadesignern.

Ändringarna återspeglas automatiskt i det visuella diagrammet, med pilar som visar riktningen för varje relation.

Skärmbild av pilar som representerar sekundärnyckelrelationer mellan tabeller i schemadesignern.

Du kan också skapa en relation genom att dra en pil från en kolumn till en annan direkt i diagrammet. Den här metoden definierar en en-till-en-relation mellan de valda kolumnerna.

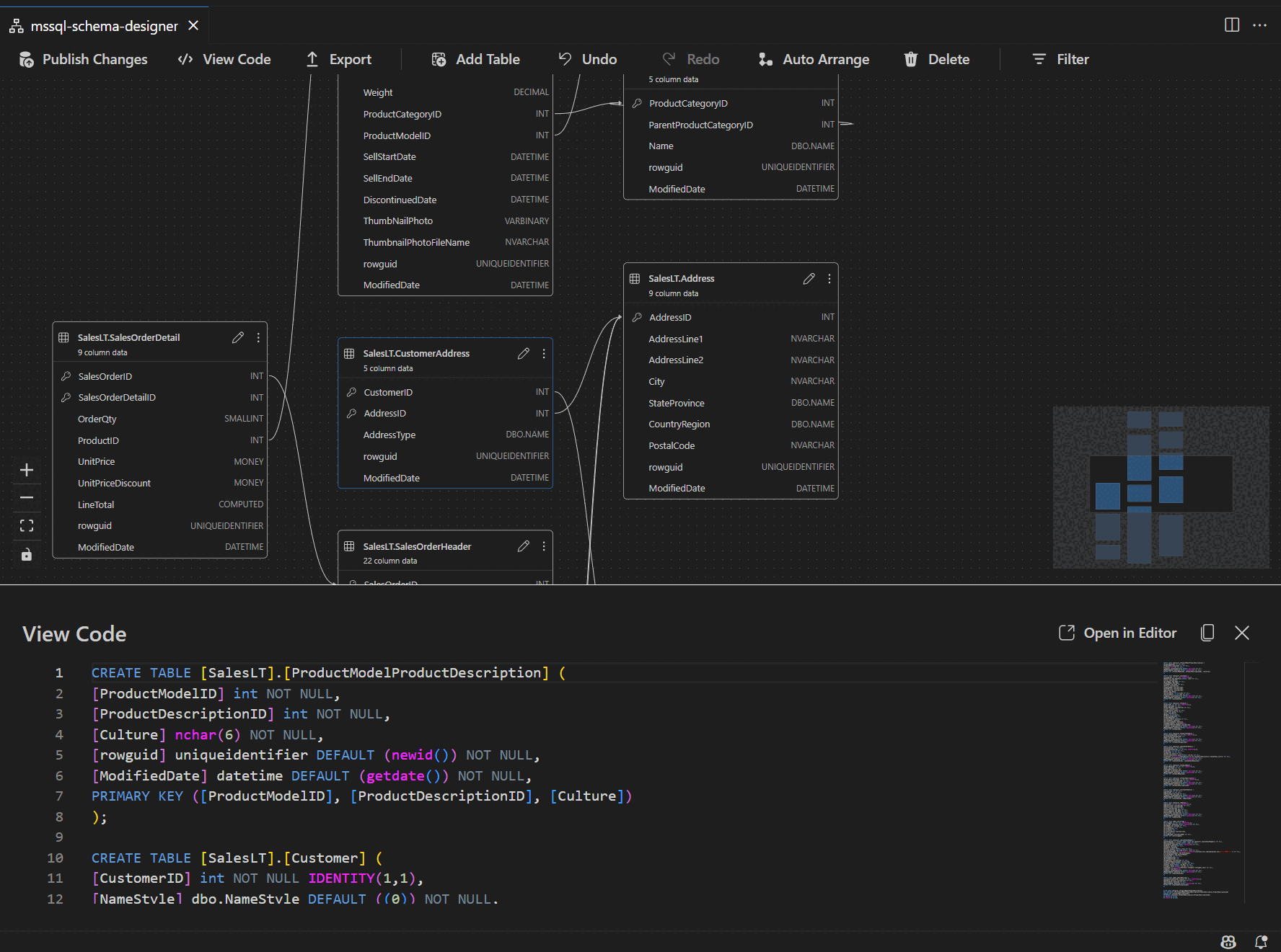
Visa schemadefinition i skriptfönstret

I verktygsfältet i menyfliksområdet väljer du knappen Visa kod för att öppna det nedre fönstret. Det här fönstret visar det skrivskyddade T-SQL-skriptet som visar åtgärder som utförs på schemadesignern i realtid.

Skärmbild av kodvisningsfönstret som visar T-SQL-skript som genererats av schemadesignern.

Granska och publicera dina ändringar

När du har redigerat tabeller eller relationer väljer du knappen Publicera ändringar i det övre verktygsfältet. Detta genererar en rapport för ändringssammanfattning som visar alla väntande ändringar i schemat.

Skärmbild av funktionen publicera ändringar i schemadesignern som sammanfattar schemaändringar.

Granska rapporten noggrant och markera bekräftelserutan för att bekräfta och acceptera eventuella risker som är associerade med att tillämpa ändringarna. Den här processen drivs av DacFX (Application Framework på datanivå), vilket säkerställer att schemauppdateringarna distribueras smidigt, tillförlitligt och med minimala störningar i databasen.