Not
Åtkomst till denna sida kräver auktorisation. Du kan prova att logga in eller byta katalog.
Åtkomst till denna sida kräver auktorisation. Du kan prova att byta katalog.
Vad är felsökning av tidsresor?
Time Travel Debugging (TTD) är ett verktyg som fångar upp en spårning av din process när den körs och spelar upp den senare både framåt och bakåt. TTD hjälper dig att felsöka problem genom att låta dig "spola tillbaka" felsökningssessionen i stället för att behöva återskapa problemet tills du hittar felet.
Med TTD kan du gå tillbaka i tiden för att bättre förstå de villkor som leder fram till buggen och spela upp den flera gånger för att lära dig hur du bäst löser problemet.
TTD har fördelar jämfört med kraschdumpfiler, som ofta missar tillstånd och exekveringsväg som ledde till det slutliga felet.
Om du inte kan ta reda på problemet själv kan du dela spårningen med en medarbetare så att de kan titta på exakt vad du tittar på. Den här funktionen gör samarbete enklare än live debugging eftersom de inspelade instruktionerna är desamma, medan adresserna och körningen av koden skiljer sig åt på olika datorer. Du kan också dela en viss tidpunkt för att hjälpa din medarbetare att ta reda på var du ska börja.
TTD är effektivt och fungerar för att lägga till så lite omkostnader som möjligt eftersom det samlar in kodkörning i spårningsfiler.
TTD innehåller en uppsättning felsökningsdatamodellobjekt som du kan använda för att köra frågor mot spårningen med LINQ. Du kan till exempel använda TTD-objekt för att hitta när en specifik kodmodul lästes in eller hitta alla undantag.
Krav
Felsökning av tidsresor är integrerat med WinDbg, vilket ger en sömlös inspelnings- och reprisupplevelse.
Om du vill använda TTD måste du köra felsökningsprogrammet med utökade behörigheter. Installera WinDbg med hjälp av ett konto som har administratörsbehörighet och använder det kontot när du spelar in i felsökningsprogrammet. Om du vill köra felsökningsprogrammet med utökade behörigheter väljer du och håller kvar (eller högerklickar på) WinDbg-ikonen på Start-menyn och väljer sedan Mer > kör som administratör.
Versionsinformation
TTD fortsätter att utvecklas. Den senaste informationen finns i Viktig information om felsökning av tidsresor.
Inspelningen kan innehålla personligt identifierbar eller säkerhetsrelaterad information
Den skapade spårningsfilen som innehåller inspelningen kan innehålla personligt identifierbar eller säkerhetsrelaterad information, inklusive men inte nödvändigtvis begränsat till filsökvägar, register, minne eller filinnehåll. Exakt information beror på målprocessaktiviteten när den registrerades. Tänk på detta när du delar inspelningsfiler med andra.
TTD.exe kommandoradsinspelningsverktyg
Förutom att registrera spårningar i WinDbg-användargränssnittet finns det ett TTD.exe kommandoradsverktyg som är tillgängligt för att registrera en spårning.
Du kan ha scenarier där endast TTD-kommandoradsregistratorn krävs: inspelning på en dator utan att installera felsökningsprogrammet, avancerade inspelningsscenarier, testautomatisering osv. I dessa scenarier kan du bara installera TTD-kommandoradsposten via en URL. Mer information finns i Time Travel Debugging – TTD.exe kommandoradsverktyget.
Jämförelse av felsökningsverktyg
Den här tabellen sammanfattar för- och nackdelarna med de olika felsökningslösningar som är tillgängliga.
| Tillvägagångssätt | Fördelar | Nackdelar |
|---|---|---|
| Direkt felsökning | Interaktiv upplevelse, ser exekveringsflödet, kan ändra måltillståndet, välbekanta verktyg i en välbekant miljö. | Stör användarupplevelsen, kan kräva arbete för att återskapa problemet upprepade gånger, kan påverka säkerheten, inte alltid ett alternativ på produktionssystem. Med reproduktion är det svårt att spåra tillbaka från felpunkten för att fastställa orsaken. |
| Dumpar | Ingen kodning direkt, låg störande, baserat på utlösare. | Efterföljande ögonblicksbilder eller live-dumpar ger en enkel vy över tid. Omkostnaderna är i stort sett noll om de inte används. |
| Telemetri och loggar | Enkelt, ofta kopplat till affärsscenarier/användaråtgärder, maskininlärningsvänligt. | Problem uppstår i oväntade kodsökvägar (utan telemetri). Brist på datadjup, statiskt kompilerad i koden. |
| Felsökning av tidsresor (TTD) | Bra på komplexa buggar, ingen kodning direkt, offline repeterbar felsökning, analysvänlig, fångar allt. | Stora omkostnader vid rekordtid. Kan samla in mer data som behövs. Datafiler kan bli stora. |
Videoträning
Mer information om TTD finns i dessa videor.
Defrag Tools 185 – Ivette och JamesP går över grunderna i TTD och demonstrerar vissa funktioner i WinDbg
Defrag Tools 186 – Jordi och JCAB demonstrerar fler av de fantastiska funktionerna i TTD i WinDbg
CppCon (YouTube) - Jordi, Ken och JamesM presenterade TTD i WinDbg på CppCon 2017
Grunderna i spårningsfilen
Storlek på spårningsfil
Spårningsfilen kan bli stor. Du måste se till att det finns tillräckligt med ledigt utrymme. Om du registrerar ett program i några minuter kan spårningsfilerna snabbt växa till flera gigabyte. TTD anger inte en maximal storlek för spårningsfiler för komplexa tidskrävande scenarier. Om du snabbt återskapar problemet hålls spårningsfilens storlek så liten som möjligt.
Spårnings- och indexfiler
En spårningsfil (.run) lagrar kodkörningen under inspelningen.
När du stoppar inspelningen skapar systemet en indexfil (.idx) för att optimera åtkomsten till spårningsinformationen. WinDbg skapar också automatiskt indexfiler när spårningsfiler öppnas.
Indexfiler kan vara stora, vanligtvis dubbelt så stora som spårningsfilen.
Du kan återskapa indexfilen från spårningsfilen med hjälp !tt.index av kommandot .
0:000> !tt.index
Successfully created the index in 10ms.
Inspelningsfel och andra inspelningsutdata går till en WinDbg-loggfil.
Du lagrar alla utdatafiler på en plats som du konfigurerar. Standardplatsen finns i användarens dokumentmapp. För User1 lagras TTD-filerna till exempel här:
C:\Users\User1\Documents
Mer information om hur du arbetar med spårningsfiler finns i Felsökning av tidsresor – Arbeta med spårningsfiler.
Saker att hålla utkik efter
Anti-virusinkompatibiliteter
Du kan stöta på inkompatibiliteter på grund av hur TTD ansluter till processer för att registrera dem. Vanligtvis uppstår problem med antivirusprogram eller annan systemprogramvara som försöker spåra och skugga systemminnesanrop. Om du stöter på problem med inspelning, till exempel ett meddelande om otillräcklig behörighet, kan du prova att tillfälligt inaktivera antivirusprogram.
Andra verktyg som försöker blockera minnesåtkomst kan också vara problematiska. Till exempel Microsoft Enhanced Mitigation Experience Toolkit.
Ett annat exempel på en miljö som står i konflikt med TTD är electron-programramverket. I det här fallet kan spårningen registreras, men ett dödläge eller en krasch av processen som registreras är också möjlig.
Endast användarläge
TTD stöder för närvarande endast användarlägesåtgärd, så du kan inte spåra en process i kernelläge.
Skrivskyddad uppspelning
Du kan resa tillbaka i tiden, men du kan inte ändra historik. Du kan använda kommandon för läsminne, men du kan inte använda kommandon som ändrar eller skriver till minnet.
Systemskyddade processer
Vissa Windows-systemskyddade processer, till exempel PPL-process (Protected Process Light), skyddas. TTD kan inte integrera sig i den skyddade processen för att möjliggöra inspelning av kodexekveringen.
Prestandapåverkan av inspelning
Inspelning av ett program eller en process påverkar datorns prestanda. De faktiska prestandakostnaderna varierar beroende på mängden och typen av kod som körs under inspelningen. Du kan förvänta dig en prestandaförlust på cirka 10 till 20 gånger i typiska inspelningsförhållanden. Ibland finns det ingen märkbar avmattning i användargränssnittet. Men för de mer resursintensiva åtgärderna, till exempel dialogrutan Öppna fil, ser du effekten av inspelningen.
Fel i spårningsfil
Spårningsfilfel kan inträffa. För mer information, se Felsökning av debuggning för tidsresor.
Avancerade funktioner för tidsresefelsökning
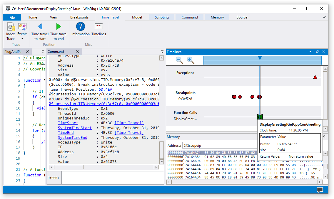
Tidslinjer
Tidslinjer är en visuell framställning av händelser som inträffar under utförandet. Dessa händelser kan vara platser för: brytpunkter, minnesläsning/skrivningar, funktionsanrop och returer samt undantag. Mer information om tidslinjer finns i WinDbg – tidslinjer.
Stöd för felsökningsdatamodell
-
Inbyggt stöd för datamodeller – TTD innehåller stöd för datamodeller. Att använda LINQ-frågor för att analysera programfel kan vara ett kraftfullt verktyg. Du kan använda datamodellfönstret i WinDbg för att arbeta med en utökningsbar och brytbar version av
dxochdx -g, så att du kan skapa tabeller med natvis-, JavaScript- och LINQ-frågor.
Allmän information om datamodellen för felsökningsprogrammet finns i WinDbg – Datamodell. Information om hur du arbetar med TTD-felsökningsobjektmodellen finns i Felsökning av tidsresor – Introduktion till felsökningsobjekt för tidsresor.
Stöd för skript
- Skriptautomatisering – Skriptstöd för JavaScript och NatVis möjliggör automatisering av problemundersökning. Mer information finns i Felsökning av tidsresor – JavaScript Automation.
Allmän information om hur du arbetar med JavaScript och NatVis finns i WinDbg – Skript.
TTD.exe kommandoradsverktyget
Kommandoradsverktyget TTD.exe för att registrera spårningar är tillgängligt. Mer information finns i Time Travel Debugging – TTD.exe kommandoradsverktyget.
Stöd för TTD för hanterad kod
Du kan använda SOS-felsökningstillägget (sos.dll) som körs i 64-bitarsläge för att felsöka hanterad kod med hjälp av TTD i WinDbg. Mer information finns i Felsöka hanterad kod med Hjälp av Windows-felsökningsprogrammet.
Komma igång med TTD
Börja här
Om du inte har använt TTD tidigare följer du den här utbildningsvägen:
- Registrera en spårning – Fånga din första exekveringsspårning
- Spela upp en spårning – Navigera och analysera inspelningen
- Exempel på appgenomgång – Stegvis felsökningsexempel
Behöver du hjälp?
- Arbeta med spårningsfiler – Hantera och optimera spårningsfiler
- Felsökning – Lösa vanliga problem
Avancerade funktioner
- TTD-felsökningsobjekt – Frågespårningar med LINQ
- JavaScript Automation – Automatisera problemundersökning