Funktionsöversikt för hotmodelleringsverktyg

Verktyget Hotmodellering kan hjälpa dig med dina hotmodelleringsbehov. En grundläggande introduktion till verktyget finns i Kom igång med verktyget Hotmodellering.

Kommentar

Hotmodelleringsverktyget uppdateras ofta, så se ofta den här guiden för att se våra senaste funktioner och förbättringar.

Om du vill öppna en tom sida väljer du Skapa en modell.

Tom sida

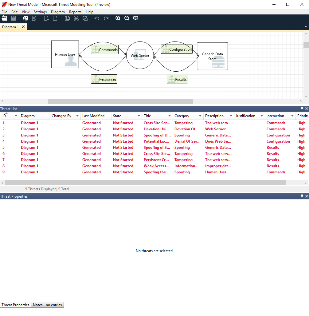
Om du vill se de funktioner som för närvarande är tillgängliga i verktyget använder du hotmodellen som skapats av vårt team i Kom igång exempel.

Grundläggande hotmodell

Innan vi diskuterar de inbyggda funktionerna ska vi gå igenom huvudkomponenterna som finns i verktyget.

Upplevelsen liknar andra Microsoft-produkter. Nu ska vi granska menyalternativen på den översta nivån.

Menyalternativ

Etikett Details
Arkiv
  • Öppna, spara och stäng filer
  • Logga in och logga ut från OneDrive-konton.
  • Dela länkar (visa och redigera).
  • Visa filinformation.
  • Tillämpa en ny mall på befintliga modeller.
Redigera Ångra och gör om åtgärder samt kopiera, klistra in och ta bort.
Visa
  • Växla mellan analys- och designvyer .
  • Öppna stängda fönster (till exempel stenciler, elementegenskaper och meddelanden).
  • Återställ layouten till standardinställningarna.
Diagram Lägg till och ta bort diagram och gå igenom flikar i diagram.
Rapporter Skapa HTML-rapporter att dela med andra.
Hjälp Hitta guider som hjälper dig att använda verktyget.

Symbolerna är genvägar för menyerna på den översta nivån:

Symbol Details
Ledig Öppnar en ny fil.
Spara Sparar den aktuella filen.
Designa Öppnar designvyn, där du kan skapa modeller.
Analysera Visar genererade hot och deras egenskaper.
Lägg till diagram Lägger till ett nytt diagram (liknar nya flikar i Excel).
Ta bort diagram Tar bort det aktuella diagrammet.
Kopiera/klippa ut/klistra in Kopierar, klipper ut och klistrar in element.
Ångra/gör om Ångrar och gör om åtgärder.
Zooma in/zooma ut Zoomar in och ut ur diagrammet för en bättre vy.
Feedback Öppnar MSDN-forumet.

Arbetsyta

Arbetsytan är det utrymme där du drar och släpper element. Dra och släpp är det snabbaste och mest effektiva sättet att skapa modeller. Du kan också högerklicka och välja objekt på menyn för att lägga till allmänna versioner av element, enligt följande:

Släpp stencilen på arbetsytan

Ta bort arbetsytor

Välj stencilen

Elementegenskaper

Stenciler

Baserat på den mall du väljer kan du hitta alla tillgängliga stenciler att använda. Om du inte hittar rätt element använder du en annan mall. Eller så kan du ändra en mall så att den passar dina behov. I allmänhet kan du hitta en kombination av kategorier som dessa:

Stencilnamn Details
Bearbeta Program, plugin-program för webbläsare, trådar, virtuella datorer
Extern interagerare Autentiseringsprovidrar, webbläsare, användare, webbprogram
Datalager Cache, lagring, konfigurationsfiler, databaser, register
Dataflöde Binary, ALPC, HTTP, HTTPS/TLS/SSL, IOCTL, IPsec, named pipe, RPC/DCOM, SMB, UDP
Förtroendelinje/kantlinjegräns Företagsnätverk, Internet, dator, sandbox-miljö, användar-/kernelläge

Anteckningar/meddelanden

Komponent Details
Meddelanden Intern verktygslogik som varnar användare när det uppstår ett fel, till exempel inga dataflöden mellan element.
Anteckningar Manuella anteckningar läggs till i filen av teknikteam under hela design- och granskningsprocessen.

Elementegenskaper

Elementegenskaperna varierar beroende på vilka element du väljer. Förutom förtroendegränser innehåller alla andra element tre allmänna val:

Elementegenskap Details
Namn Användbart för att namnge dina processer, butiker, interaktionsappar och flöden så att de är lätta att känna igen.
Utanför omfånget Om det väljs tas elementet bort från matrisen för hotgenerering (rekommenderas inte).
Orsak till utanför omfång Motiveringsfält för att låta användarna veta varför utanför omfånget har valts.

Egenskaper ändras under varje elementkategori. Välj varje element för att granska de tillgängliga alternativen. Du kan också öppna mallen om du vill veta mer. Nu ska vi gå igenom funktionerna.

Välkomstskärm

När du öppnar appen visas välkomstskärmen.

Öppna en modell

Hovra över Öppna en modell för att visa två alternativ: Öppna från den här datorn och Öppna från OneDrive. Det första alternativet öppnar skärmen Öppna fil. Det andra alternativet tar dig igenom inloggningsprocessen för OneDrive. Efter lyckad autentisering kan du välja mappar och filer.

Öppna modell

Öppna från datorn eller OneDrive

Feedback, förslag och problem

När du väljer Feedback, Förslag och problem går du till MSDN-forumet för SDL-verktyg. Du kan läsa vad andra säger om verktyget, inklusive lösningar och nya idéer.

Skärmbild som visar en knapp med texten Feedback, Förslag och Problem.

Designvy

När du öppnar eller skapar en ny modell öppnas designvyn .

Lägg till element

Du kan lägga till element i rutnätet på två sätt:

  • Dra och släpp: Dra det önskade elementet till rutnätet. Använd sedan elementegenskaperna för att ange ytterligare information.
  • Högerklicka: Högerklicka var som helst i rutnätet och välj objekt i den nedrullningsbara menyn. En allmän representation av det element som du väljer visas på skärmen.

Ansluta element

Du kan ansluta element på två sätt:

  • Dra och släpp: Dra önskat dataflöde till rutnätet och anslut båda ändar till lämpliga element.
  • Klicka på + Skift: Klicka på det första elementet (skicka data), tryck och håll ned Skift-tangenten och välj sedan det andra elementet (ta emot data). Högerklicka och välj Anslut. Om du använder ett dubbelriktad dataflöde är ordningen inte lika viktig.

Egenskaper

Om du vill se de egenskaper som kan ändras på stencilerna väljer du stencilen och informationen fylls i därefter. I följande exempel visas före och efter att en databasstencil dras till diagrammet:

Före

Före

Efter

Efter

Meddelanden

Om du skapar en hotmodell och glömmer att ansluta dataflöden till element får du ett meddelande. Du kan ignorera meddelandet eller följa anvisningarna för att åtgärda problemet.

Skärmbild som visar en hotmodellanslutning som inte är ansluten till element, med det meddelande som det här problemet orsakar.

Kommentar

Om du vill lägga till anteckningar i diagrammet växlar du från fliken Meddelanden till fliken Anteckningar .

Analysvy

När du har skapat diagrammet väljer du analyssymbolen (förstoringsglaset) i verktygsfältet genvägar för att växla till analysvyn.

Analysvy

Val av genererat hot

När du väljer ett hot kan du använda tre olika funktioner:

Funktion Information
Läsindikator

Hotet markeras som läst, vilket hjälper dig att hålla reda på de objekt som du har granskat.

Indikator för läsning/oläst

Interaktionsfokus

Interaktionen i diagrammet som tillhör ett hot är markerad.

Interaktionsfokus

Hotegenskaper

Ytterligare information om hotet visas i fönstret Hotegenskaper .

Hotegenskaper

Prioritetsändring

Du kan ändra prioritetsnivån för varje genererat hot. Olika färger gör det enkelt att identifiera hot med hög, medelhög och låg prioritet.

Prioritetsändring

Redigerbara fält för hotegenskaper

Som du ser i föregående bild kan du ändra informationen som genereras av verktyget. Du kan också lägga till information i vissa fält, till exempel motivering. Dessa fält genereras av mallen. Om du behöver mer information om varje hot kan du göra ändringar.

Hotegenskaper

Rapporter

När du har ändrat prioriteterna och uppdaterat statusen för varje genererat hot kan du spara filen och/eller skriva ut en rapport. Gå till Rapport>Skapa fullständig rapport. Namnge rapporten och du bör se något som liknar följande bild:

Skärmbild som visar ett exempel på hotmodelleringsrapport, inklusive en sammanfattning, diagram och annan information.

Nästa steg

  • Skicka dina frågor, kommentarer och problem till tmtextsupport@microsoft.com. Ladda ned verktyget Hotmodellering för att komma igång.
  • Om du vill bidra med en mall för communityn går du till vår GitHub-sida .