Not
Åtkomst till den här sidan kräver auktorisering. Du kan prova att logga in eller ändra kataloger.
Åtkomst till den här sidan kräver auktorisering. Du kan prova att ändra kataloger.
This topic demonstrates how to use the unit testing feature to add a unit test for the schemas and map in the HelloWorld orchestration example.
Note
The unit testing feature for maps currently does not support multiple input maps.
Prerequisites
You must first follow the steps for building the HelloWorld sample. Those steps can be found here: HelloWorld (BizTalk Server Sample)
Adding a Unit Test Project to the HelloWorld Sample
In Visual Studio, open the HelloWorld.sln solution file.
In Solution Explorer, right-click the HelloWorld project, and then click Properties.
In Project Designer, click the Deployment property page tab and set Enable Unit Testing to
True.Close the project properties page saving the changes.
In main menu, click Build, and then click Rebuild Solution.
On the main menu, click Test, and then click New Test.
In the Add New Test dialog box, select Create a new Visual C# test project for Add to Test Project field. Select Unit Test Wizard in the Templates list, and then click OK.
In the New Test Project dialog box, leave the project name as TestProject1 and click Create.
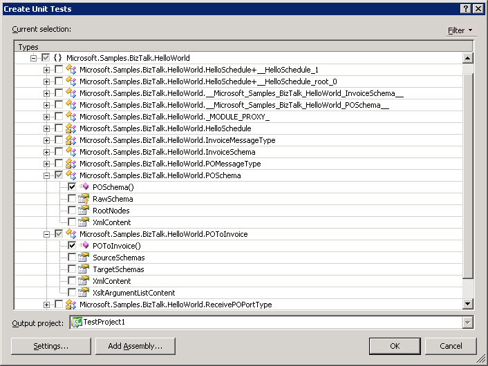
In the Create Unit Tests dialog box, expand the types and select the POSchema() constructor under the Microsoft.Samples.BizTalk.HelloWorld.POSchema node. Also select POToInvoice() constructor under the Microsoft.Samples.BizTalk.HelloWorld.POToInvoice node. The figure below shows the selections that should be made. After making the selections shown below, press OK.

Adding Test Code to Test the Schemas and Map
Add the following references to the TestProject1 project from the .NET tab in the Add Reference dialog:
Microsoft.BizTalk.TestTools
Microsoft XLANG/s Base Types
In Solution Explorer, open POSchemaTest.cs
Scroll to the bottom of the file and replace the POSchemaConstructorTest method with the following code which validates the sample PO input message:
[TestMethod()] public void POSchemaInstanceValidationTest() { POSchema target = new POSchema(); //=== The SamplePOInput.xml file from <Samples Path>\Orchestrations\HelloWorld ===// string strSourcePO_XML = testContextInstance.TestDir + "..\\..\\..\\SamplePOInput.xml"; //=== Validate the SamplePOInput message against the schema ===// Assert.IsTrue(target.ValidateInstance(strSourcePO_XML, Microsoft.BizTalk.TestTools.Schema.OutputInstanceType.XML)); }In Solution Explorer open POToInvoiceTest.cs and add the following directive to the top of that file:
using System.IO;Scroll to the bottom of the file and replace the POToInvoiceConstructorTest method with the following code which tests the map using the sample PO input message:
[TestMethod()] public void POToInvoiceMapTest() { POToInvoice target = new POToInvoice(); //=== Use the HelloWorld sample directory path for the message files ===// string strSourcePO_XML = testContextInstance.TestDir + "..\\..\\..\\SamplePOInput.xml"; string strDestInvoice_XML = testContextInstance.TestDir + "..\\..\\..\\SampleInvoiceOutput.xml"; //=== Test the map by using the TestMap method of the TestableMapBase class ===// target.ValidateOutput = true; target.TestMap(strSourcePO_XML, Microsoft.BizTalk.TestTools.Schema.InputInstanceType.Xml, strDestInvoice_XML, Microsoft.BizTalk.TestTools.Schema.OutputInstanceType.XML); //=== Output file should be created as a result of testing the map ===// Assert.IsTrue(File.Exists(strDestInvoice_XML)); }
Building and Running the Unit Test
In Solution Explorer, right-click TestProject1, and then click Build.
On the main menu, click Test, and then in the Windows list, click Test View.
In the Test View window, right-click POSchemaInstanceValidationTest, and then click Run Selection. Verify that you see Passed in the Test Results window.
In the Test View window, right-click POToInvoiceMapTest, and then click Run Selection. Verify that you see Passed in the Test Results window.
If any test fails you can double-click the test in the Test Results window to see the assert or exception that caused that test failure.
Test Code Summary
When unit testing was enabled for the HelloWorld project, the C# class associated with POSchema.xsd was derived from the Microsoft.BizTalk.TestTools.Schema.TestableSchemaBase class. The POSchemaInstanceValidationTest method in TestProject1 used the ValidateInstance method of the POSchema class to validate SamplePOInput.xml against the PO schema.
Similarly, when unit testing was enabled for the HelloWorld project, the C# class associated with the POToInvoice.btm map was derived from the Microsoft.BizTalk.TestTools.Mapper.TestableMapBase class. The POToInvoiceMaptest method used the TestMap method of the POToInvoice class to test the map using the same SamplePOInput.xml message. This resulted in SampleInvoiceOutput.xml being created in the HelloWorld directory.
See Also
Using the Unit Testing Feature with Pipelines Working with Unit Tests (Visual Studio)