Kommentar
Åtkomst till den här sidan kräver auktorisering. Du kan prova att logga in eller ändra kataloger.
Åtkomst till den här sidan kräver auktorisering. Du kan prova att ändra kataloger.
Med virtuella tabeller kan data från externa datakällor sömlöst integreras och representeras som tabeller i Microsoft Dataverse, utan datareplikering. Lösningar, program, flöden med mera som kan använda virtuella tabeller som om de var inbyggda Dataverse-tabeller. Virtuella tabeller tillåter fullständiga skapa-, läsa-, uppdatera- och radera-privilegier, såvida inte datakällan de ansluter till specifikt förbjuder det. Mer information om virtuella tabeller: Skapa och redigera virtuella tabeller som innehåller data från en extern datakälla.
Det här dokumentet innehåller information om hur du använder Power Apps (make.powerapps.com) för att skapa virtuella tabeller med hjälp av följande leverantörer av virtuella anslutningar:
- SQL Server
- SharePoint
- Microsoft Fabric
- Salesforce
- Oracle Database
- Snowflake
- PostgreSQL
- Azure Databricks
Dessa leverantörer av virtuella anslutningar använder ett Power Platform-anslutningsprogram. Mer information: Referens för virtuella anslutningsleverantörer som används med virtuella tabeller
Du kan skapa en virtuell tabell för Excel med hjälp av en äldre process med en leverantör av virtuellt anslutningsprogram. Mer information: Skapa virtuella tabeller med Excel i Microsoft Dataverse
Översikt
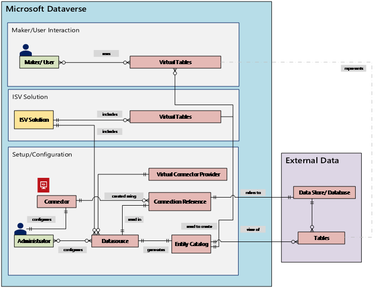
Virtuella tabeller innehåller följande komponenter:
- Datakälla – platsen där de externa data lagras.
- Dataprovider – definierar funktionen i den virtuella tabellen.
- Anslutning – etablerar förmågan att ansluta till datakällan och autentisering.
- Anslutningsreferens – tillhandahåller ett sätt för Dataverse att använda anslutningen till datakällan.
Om du ska skapa en virtuell tabell med en Anpassad dataleverantör måste du skriva plugin-program som anger hur varje Dataverse API ska interagera med API:et i systemet där data lagras. Detta är en lång process som kräver kunskaper i kod. Providers av virtuella anslutningsprogram förenklar skapandet genom att automatisera vissa delar av skapandet åt dig och ta bort behovet av att använda kod för att skapa virtuella tabeller.
När du upprättar en fjärranslutning till en extern källa med hjälp av en datakälla för anslutningsprogram hämtar providern av det virtuella anslutningsprogrammet automatiskt en lista över alla tillgängliga tabeller och listor genom att hämta tabelldefinitioner (metadata) från den externa datakällan. Du väljer sedan dessa tabeller och listor för att skapa den virtuella tabellen.
Den underliggande datakälla är nyckeln för att providern ska kunna upprätta en autentiserad fjärranslutning till de externa data. Den använder en anslutningsreferens som lagrar relevant information om den externa källan. Den information som lagras i anslutningsreferensen är specifik för anslutningstypen och den anslutning som den refererar till.
När du anger anslutning och anslutningsreferens för datakällorna behövs specifik information. Anslutningsprogrammet för SQL Server behöver till exempel servernamn, databasnamn, autentiseringsmetod, användarnamn, lösenord och (valfritt) anslutningsinformation för gateway. Varje extern datakälla måste ha en anslutningsreferens som definieras för att skapa den virtuella tabellen. När du använder Power Apps-gränssnittet (make.powerapps.com) kan anslutningsreferensen genereras automatiskt åt dig om du inte vill tillhandahålla anpassade namn.
Behörigheterna för anslutning gör att organisationsanvändarna kan komma åt och använda den virtuella tabellen. Anslutningen kan delas med en (1) användare eller delas med hela organisationen. Detta gör att användarna kan komma åt och använda virtuella tabeller via en delad anslutning. Om du använder säkerhetsroller kan åtkomsten till virtuella tabeller begränsas till en viss uppsättning användare inom organisationen. Du kan till och med ange vilka roller som har behörighet att skapa, läsa, uppdatera eller ta bort privilegier.
Programlivscykelhantering (ALM) stöds för virtuella tabeller som skapas med den virtuella anslutningsprovidern. Du kan till och med skapa de virtuella tabellerna direkt från en lösning när du använder Power Apps (make.powerapps.com). Virtuella tabeller bör vara en del av en hanterad lösning tillsammans med anslutningsreferensen för att distribuera lösningen. Lösningen kan ha andra komponenter, till exempel en modellbaserad app som använder virtuella tabeller.
Mer information om hantering av programmets livscykel (ALM) och lösningar:
Förutsättningar
Om du vill skapa en virtuell tabell måste du ha en Microsoft Dataverse-licens via Power Apps eller Microsoft Dynamics 365. Microsoft 365- eller Teams-licenser kan inte användas för att skapa virtuella tabeller.
Skapa en virtuell tabell i Power Apps
Skapa en virtuell tabell i Power Apps (make.powerapps.com) med hjälp av den virtuella anslutningsprovidern omfattar följande steg:
- Välj att skapa en tabell med hjälp av en extern datakälla
- Skapa en virtuell tabell
- Skapa och välj anslutningsreferens (tillval)
- Välj din anslutningsinformation och välj dina data, till exempel SQL eller SharePoint.
- Konfigurera dina data
- Konfigurera kolumn- och tabellnamn (valfritt)
- Slutför konfigurationen
Välj att skapa en tabell med hjälp av en extern datakälla
De här stegen beskriver hur du skapar en virtuell tabell från en lösning. Använd liknande steg om du vill skapa en virtuell tabell genom att gå till Data>Tabeller.
- Logga in på Power Apps och välj sedan Lösningar i det vänstra navigeringsfönstret. Om objektet inte finns i sidopanelen väljer du ... Mer och välj sedan det objekt som du vill använda.
- Skapa en ny lösning eller öppna en befintlig ohanterad lösning.
- I kommandofältet väljer du Ny>Tabell>Virtuell tabell.
Skapa en virtuell tabell
Titta på en kort video som visar hur du skapar en virtuell tabell med den virtuella connector-leverantören.
I guiden Ny tabell från externa data kan du antingen välja en befintlig anslutning om du har en sådan, eller också välja Lägg till anslutning.
- Om du vill använda en befintlig anslutning väljer du den anslutning du vill använda och sedan Nästa.
- Om du har en befintlig anslutning men vill skapa en ny väljer du Ny anslutning i kommandofältet.
- Om du inte har några anslutningar och vill skapa en ny anslutning väljer du +Lägg till anslutning bredvid den anslutningstyp du vill ha.
Important
Anslutningar som delas med dig är inte tillgängliga för användning med den här funktionen. Endast anslutningar som skapats av den aktuella användaren visas i guiden för virtuell tabell.
Du vidarebefordras till en ny flik i din webbläsare. Välj din autentiseringsmetod. Beroende på vilken autentiseringsmetod som är vald kan du uppmanas du att ange den inloggningsinformation som krävs för att skapa anslutningen.
- SQL Server
- Microsoft SharePoint
- Microsoft Fabric (förhandsversion)
- Salesforce (förhandsversion)
- Oracle (förhandsversion)
- Snowflake (förhandsversion)
- PostgreSQL
Important
Dessa är de autentiseringsuppgifter som används för all autentisering för den virtuella tabellen. Använd därför autentiseringsuppgifter med rätt behörighetsnivå med SQL Server.
- Microsoft Entra: Välj samt logga in med dina autentiseringsuppgifter.
- SQL Server: Servernamn, databasnamn, användarnamn, lösenord, gateway (endast lokala distributioner).
Valfritt, välj Avancerade alternativ om du vill använda en anslutningsreferens och/eller miljövariabel.
När du skapar en virtuell tabell skapas en anslutningsreferens automatiskt med den virtuella tabellen. En anslutningsreferens är en lösningskomponent som innehåller information om anslutningen. Men du kanske vill skapa dina egna. Det gör du genom att välja Konfigurera anslutningsreferens manuellt. Mer information: Skapa och välj en anslutningsreferens (valfritt)
Du kan associera en virtuell tabell med en egen miljövariabel. Välj Använd miljövariabler för att länka miljövariabeln direkt till leverantören av den virtuella tabellen, vilket ger flexibilitet att ändra datakällor när du importerar den virtuella tabellen till en ny miljö. Mer information: Miljöns variabel
Välj Skapa.
När anslutningen har skapats går du tillbaka till webbläsarfliken med guiden och väljer Uppdatera och väljer sedan din anslutning.
Anslutningsreferenser och miljövariabler
Skapa och välj en anslutningsreferens (tillval)
När du skapar en virtuell tabell skapas en anslutningsreferens automatiskt med den virtuella tabellen. En anslutningsreferens är en lösningskomponent som innehåller information om anslutningen.
Du kanske emellertid vill skapa en egen anslutningsreferens för den virtuella tabellen.
Anmärkning
- Fördelen med att kunna namnge anslutningsreferensen är att den kan vara enklare att hitta senare om du behöver information om den.
- Om du använder en befintlig anslutning kan du välja en befintlig anslutningsreferens eller skapa en ny. Skapa en ny anslutningsreferens används endast om du vill segmentera dina virtuella tabeller i helt orelaterade lösningar som ska användas senare.
Skapa en anslutningsreferens genom att följa stegen nedan när du skapar anslutningen för den virtuella tabellen:
Expandera Avancerade alternativ och välj sedan Konfigurerar anslutningsreferens manuellt för att skapa en anslutningsreferens för den virtuella tabellen.
På sidan Anslutningsreferens väljer eller namnger du din anslutningsreferens och väljer sedan Nästa.
- Om du väljer SQL och Microsoft Entra ID som autentiseringsmetod uppmanas du ange namn på SQL Server och databasnamn. Ange dessa och välj sedan Nästa.
Miljövariabel
Miljövariabler spelar en viktig roll i ALM-processen (Application Lifecycle Management), vilket möjliggör sömlös förflyttning av program mellan olika Power Platform-miljöer. När du skapar en virtuell tabell kan du associera den med en egen miljövariabel. Om du vill dra nytta av den här funktionen expanderar du Avancerade alternativ och väljer sedan Använd miljövariabler när du väljer en anslutning för datakällan när du skapar en virtuell tabell.
Rekommendationer för miljövariabler med virtuella tabeller
- Skapa eller uppdatera en virtuell tabell i samband med en lösning.
- Om en befintlig virtuell tabell med miljövariabel måste läggas till i en lösning måste miljövariabeln som är relaterad till den virtuella tabellen uttryckligen läggas till i lösningen. I området Lösningar i Power Apps väljer du Lägg till befintlig>miljövariabel och sedan den miljövariabel som är relaterad till den virtuella tabellen. Efter det här steget väljer du miljövariabeln och väljer sedan Avancerat och lägger till de objekt som krävs.
- Om en virtuell tabell skapas utan att en miljövariabel har angetts måste du återskapa den virtuella tabellen och välja miljövariabelalternativet.
Begränsningar för miljövariabler med virtuella tabeller
- För närvarande fungerar stöd för miljövariabler med virtuella tabeller endast med virtuella kontakter för SharePoint och SQL.
Konfigurera dina data
Om du skapar en virtuell SharePoint-tabell uppmanas du att ange webbplatsens URL för din SharePoint-webbpplats eller välja bland de senast använda SharePoint-webbplatserna. Den senast använda listan fylls i genom att samla in information om dina nyligen använda webbplatser med hjälp av Microsoft Graph och dina autentiseringsuppgifter för Microsoft Entra. Om du klistrar in din SharePoint-URL, ska du endast ta med informationen upp till webbplatsnamnet, till exempel https://microsoft.sharepoint.com/teams/Contoso.
En sida visas där du antingen kan söka i datakällan efter en viss tabell eller lista, eller välja en tabell eller lista från tillhandahållen lista.
Markera kryssrutan om du vill konfigurera tabellnamn, kolumnnamn och primärt fält.
Välj Nästa.
Konfigurera kolumn- och tabellnamn (valfritt)
När du skapar en virtuell tabell kan du som standard välja att ändra de föreslagna tabell- och kolumnnamnen. Gör det genom att följa dessa steg:
Välj Konfigurera tabell- och kolumnnamn som ska användas i Dataverse, acceptera eller ändra följande Dataverse-tabellegenskaper:
- Visningsnamn: Det namn som används för att identifiera den virtuella tabellen.
- Pluralnamn: Pluralnamnet i den virtuella tabellen, som används i lämpliga situationer där du refererar till en eller flera poster från tabellen, till exempel är Kund tabellen för flera poster som refereras till som Kunder.
- Schemanamn: Det logiska namnet som Dataverse använder för den virtuella tabellen, som innehåller utgivarprefixet.
- Primärt fält: Det här är textvärdet som ska användas när du söker efter poster i den virtuella tabellen. Endast strängfält kan väljas. En primärnyckel är ett obligatoriskt fält men väljs av Dataverse.
I området Extern kolumn väljer du om du vill byta namn på någon av dina externa kolumner från datakällan. Följande fält tillhandahålls:
- Schemanamn (skrivskyddat). Detta är kolumnens schemanamn i datakällan. Denna egenskap är skrivskyddad.
- Visningsnamn. Namnet som används för att identifiera kolumnen.
- Schemanamn. Det logiska namnet som Dataverse kommer att använda för kolumnen som ska innehålla utgivarprefixet för din lösning. Det finns ett alternativ Snabbformatsnamn på sidan ger detta förslag på namnändringar och kan vara användbart om du har ett stort antal fält som innehåller prefixvärden från din SQL-server som t.ex. <tabellnamn>.<kolumnnamn>. Till exempel ändras Database12.Products till Products.
Tips/Råd
Istället för att ange informationen tillhandahåller kommandot Namn för snabbformat förslag på namnändringar och kan vara användbart om det finns många fält som innehåller prefixförsedda värden från SQL-servern, till exempel tabellnamn.kolumnnamn. Till exempel ändras Database12.Products till Products.
Välj Nästa
Slutför konfigurationen
- På sidan Granska och slutför visas tabellen som du ansluter till i din datakälla, samt tabellen som ska skapas i Dataverse.
Anmärkning
Valet Välj en annan tabell för dig tillbaka till skärmen för tabellval. om du väljer Redigera tabellkonfiguration återförs du till skärmen Konfiguration.
- Om allt är korrekt väljer du Nästa.
När tabellen har skapats förs du direkt till den nya virtuella tabellen, där du kan visa dina data och börja arbeta med dem.
Anmärkning
När du försöker skapa en virtuell tabell som redan finns får du ett meddelande om att tabellen redan finns och att du kommer att skapa den på nytt. Du kan inte ändra det primära fältet eller schemanamnet om så är fallet. Om du skapar tabellen igen uppdateras alla kolumnändringar som gjorts i datakällan i tabellen.
Referens för anslutningsprogram för leverantörer av virtuella anslutningsprogram som används med virtuella tabeller
För att lära dig mer om vilka åtgärder och begränsningar som stöds för varje anslutningsprogram, gå till:
- Anslutningsreferens för SQL Server-anslutning
- Anslutningsreferens för Microsoft Excel Online Business-kontaktdon
- Referens för SharePoint Online-anslutning
- Referens för Salesforce-anslutningen
- Anslutningsreferens för Oracle-kontakt
- Anslutningsreferens för Snowflake-anslutning
- Anslutningsreferens för PostgreSQL-anslutningsprogram
Se även
Konfigurera en relation för virtuella tabeller
Kända begränsningar hos och felsökning av virtuella tabeller