Förklara uppskattade och faktiska frågeplaner

Slutförd

Faktiska eller uppskattade körningsplaner kan vara förvirrande. Skillnaden är att den faktiska planen innehåller körningsstatistik som inte samlas in i den uppskattade planen. De operatorer som används och körningsordningen kommer att vara samma som den uppskattade planen i nästan alla fall. Ett annat att tänka på är att insamling av en faktisk körningsplan kräver att frågan körs, vilket kan vara tidskrävande eller inte möjligt. En instruktion kan till exempel UPDATE bara köras en gång. Men om du behöver se frågeresultat och planen måste du använda något av de faktiska planalternativen.

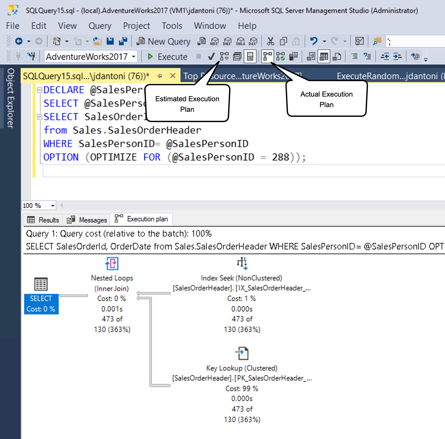
Skärmbild av en uppskattad körningsplan som genererats i SQL Server Management Studio.

Som du ser kan du generera en uppskattad plan i SSMS genom att välja knappen som anges av den uppskattade frågeplanrutan (eller med hjälp av tangentbordskommandot Control+L). Du kan generera den faktiska planen genom att välja ikonen som visas (eller med hjälp av tangentbordskommandot Control+M) och sedan köra frågan. De två alternativknapparna fungerar annorlunda. Knappen Inkludera uppskattad frågeplan svarar omedelbart på alla frågor som är markerade (eller hela arbetsytan, om ingenting är markerat), medan knappen Inkludera faktisk frågeplan kräver att frågan körs.

Det finns kostnader för att både köra en fråga och generera en uppskattad körningsplan, så att visa körningsplaner bör göras noggrant i en produktionsmiljö.

Vanligtvis kan du använda den uppskattade körningsplanen när du skriver frågan för att förstå dess prestandaegenskaper, identifiera saknade index eller identifiera frågeavvikelser. Den faktiska körningsplanen används bäst för att förstå körningsprestanda för frågan och, viktigast av allt, luckor i statistiska data som gör att frågeoptimeraren gör suboptimala val baserat på de data som den har tillgängliga.

Läsa en frågeplan

Körningsplaner visar vilka uppgifter databasmotorn utför när du hämtar de data som behövs för att uppfylla en fråga. Låt oss gå in på planen.

SELECT [stockItemName]
 ,[UnitPrice] * [QuantityPerOuter] AS CostPerOuterBox
 ,[QuantityonHand]

FROM [Warehouse].[StockItems] s
 JOIN [Warehouse].[StockItemHoldings] sh ON s.StockItemID = sh.StockItemID
ORDER BY CostPerOuterBox;

Den här frågan ansluter tabellen StockItems till tabellen StockItemHoldings där värdena i kolumnen StockItemID är lika. Databasmotorn måste först identifiera dessa rader innan den kan bearbeta resten av frågan.

Skärmbild av en frågekörningsplan.

Varje ikon i planen representerar en specifik åtgärd som motsvarar de olika åtgärder och beslut som utgör en körningsplan. SQL Server-databasmotorn har över 100 frågeoperatorer som kan ingå i en körningsplan. Under varje operatorikon finns det en kostnadsprocent i förhållande till frågans totala kostnad. Även en åtgärd som visar en kostnad på 0% representerar fortfarande en viss kostnad. Faktum är att 0% beror på avrundning, eftersom grafiska plankostnader alltid visas som heltal och den verkliga procentandelen är något mindre än 0,5%.

Körningsflödet i en körningsplan är från höger till vänster och uppifrån och ned, så i den här planen är åtgärden Klustrad indexgenomsökning på StockItemHoldings.PK_Warehouse_StockItemHoldings klustrat index den första åtgärden i frågan. Bredden på de linjer som ansluter operatorerna baseras på det uppskattade antalet rader med data som flödar vidare till nästa operator. En tjock pil är en indikator på stor operator till operatoröverföring och kan tyda på en möjlighet att finjustera en fråga. Du kan också hålla musen över en operator och se ytterligare information i en knappbeskrivning.

Skärmbild av en knappbeskrivning för åtgärden Genomsökning av klustrat index i tabellen StockItems.

Knappbeskrivningen visar kostnaden och uppskattningarna för den uppskattade planen, och för en faktisk plan innehåller den jämförelser med de faktiska raderna och kostnaderna. Varje operator har också egenskaper som ger mer information än knappbeskrivningen. Genom att högerklicka på en specifik operator kan du välja alternativet Egenskaper på snabbmenyn för att se den fullständiga egenskapslistan. Det här alternativet öppnar ett separat egenskapsfönster i SQL Server Management Studio, som som standard finns till höger. När fönstret Egenskaper är öppet fyller val av operator i listan Egenskaper med information om operatorn. Du kan också öppna fönstret Egenskaper genom att välja Visa på huvudmenyn i SQL Server Management Studio och välja Egenskaper.

Skärmbild av egenskaperna för operatorn.

Fönstret Egenskaper innehåller ytterligare information och visar utdatalistan med information om de kolumner som skickas till nästa operator. Dessa kolumner kan tyda på att ett icke-grupperat index behövs för att förbättra frågeprestanda när det analyseras med en klustrad indexgenomsökning. Eftersom en klustrad indexgenomsökningsåtgärd läser hela tabellen kan ett icke-grupperat index i kolumnen StockItemID i varje tabell vara mer effektivt i det här scenariot.

Förenklad frågeprofilering

När du genererar faktiska körningsplaner, oavsett om du använder SSMS eller övervakningsinfrastrukturen för utökade händelser, kan det medföra betydande omkostnader. Därför är den här processen vanligtvis reserverad för felsökning av livewebbplatser. Observatörskostnader, som det kallas, är kostnaden för att övervaka ett program som körs. I vissa scenarier kan den här kostnaden bara vara några procentenheter av processoranvändningen, men i andra fall, som att samla in faktiska körningsplaner, kan den avsevärt sänka enskilda frågeprestanda. Den äldre profilering i SQL Server-motorn kan ge upp till 75% omkostnader för att samla in frågeinformation, medan den lätta profilering har en maximal belastning på cirka 2%.

I den första versionen av enkel profilering samlade den in radantal och I/O-användningsinformation (antalet logiska och fysiska läsningar och skrivningar som utfördes av databasmotorn för att uppfylla en viss fråga). Dessutom introducerades en ny utökad händelse med namnet query_thread_profile för att tillåta att data från varje operatör i en frågeplan inspekteras. I den första versionen av enkel profilering kräver användning av funktionen spårningsflagga 7412 aktiveras globalt.

Om enkel profilering inte är aktiverat globalt kan du använda frågetipset USE HINT med QUERY_PLAN_PROFILE för att aktivera enkel profilering på frågenivå. När en fråga med det här tipset slutför körningen genereras en query_plan_profile utökad händelse, vilket ger en faktisk körningsplan. Här är ett exempel på en fråga med det här tipset:

SELECT [stockItemName]
 ,[UnitPrice] * [QuantityPerOuter] AS CostPerOuterBox
 ,[ QuantityonHand]
FROM [Warehouse].[StockItems] s
    JOIN [Warehouse].[StockItems] sh ON s.StockItemID = sh.StockItemID
ORDER BY CostPerOuterBox 
OPTION(USE HINT ('QUERY_PLAN_PROFILE'));

Senaste frågeplansstatistik

Enkel profilering är aktiverat som standard i både SQL Server 2019 och Azure SQL Database och hanterad instans. Enkel profilering är också tillgängligt som ett konfigurationsalternativ med databasomfattning som kallas LIGHTWEIGHT_QUERY_PROFILING. Med alternativet databasomfattning kan du inaktivera funktionen för någon av dina användardatabaser oberoende av varandra.

Dessutom finns det en dynamisk hanteringsfunktion som heter sys.dm_exec_query_plan_stats, som kan visa dig den senast kända faktiska frågekörningsplanen för en viss planreferens. Om du vill se den senast kända faktiska frågeplanen via funktionen kan du aktivera spårningsflagga 2451 för hela servern. Du kan också aktivera den här funktionen med hjälp av ett konfigurationsalternativ med databasomfattning som kallas LAST_QUERY_PLAN_STATS.

Du kan kombinera den här funktionen med andra objekt för att hämta den senaste körningsplanen för alla cachelagrade frågor:

SELECT *
FROM sys.dm_exec_cached_plans AS cp
    CROSS APPLY sys.dm_exec_sql_text(plan_handle) AS st
    CROSS APPLY sys.dm_exec_query_plan_stats(plan_handle) AS qps; 
GO

Med den här funktionen kan du snabbt identifiera körningsstatistiken för den senaste körningen av en fråga i systemet, med minimala omkostnader. Följande bild visar hur du hämtar planen. Om du väljer XML för körningsplanen, som blir den första resultatkolumnen, visas körningsplanen som visas i den andra bilden nedan.

Skärmbild av hur du hämtar den faktiska körningsplanen för en fråga.

Som du kan se från egenskaperna för Columnstore Index Scan i följande bild har planen som hämtats från cachen det faktiska antalet rader som hämtats i frågan.

Skärmbild av körningsplanen som hämtats och som visar att cachen har det faktiska antalet rader som hämtats i frågan.