Konfigurera internetåtkomst med Azure Virtual NAT
- 6 minuter
Globalt är IPv4-adressintervall en bristvara och kan vara ett dyrt sätt att bevilja åtkomst till Internetresurser. Med Azure Network Address Translation (NAT) kan interna resurser i ett privat nätverk dela dirigerbara IPv4-adresser. I stället för att köpa en IPv4-adress för varje resurs som kräver internetåtkomst kan du använda en NAT-tjänst för att mappa utgående begäranden från interna resurser till en extern IP-adress.
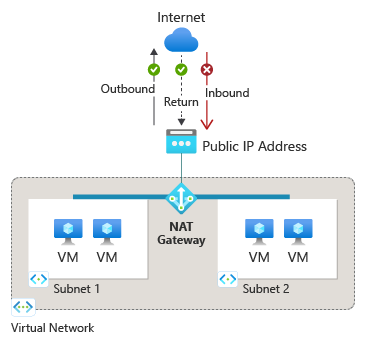
Följande diagram visar utgående trafikflöde från undernät 1 via NAT-gatewayen som ska mappas till en offentlig IP-adress eller ett offentligt IP-prefix.
När NAT har konfigurerats använder alla UDP- och TCP-utgående flöden från alla virtuella datorinstanser NAT för internetanslutning. Ingen ytterligare konfiguration krävs och du behöver inte skapa några användardefinierade vägar. NAT har företräde framför andra utgående scenarier och ersätter standardmålet för Internet för ett undernät.
NAT skalas automatiskt för att stödja dynamiska arbetsbelastningar. NAT kan ha stöd för upp till 16 offentliga IP-adresser. Med hjälp av portnätverksadressöversättning (PNAT eller PAT) tillhandahåller NAT upp till 64 000 samtidiga flöden för UDP och TCP. NAT är kompatibelt med följande SKU-standardresurser:
- Lastbalanserare
- Offentlig IP-adress
- Offentligt IP-prefix
Begränsningar för NAT
- Endast IPv4-adressfamiljen stöds. NAT interagerar inte med IPv6-adressfamiljen.
- NAT kan inte sträcka sig över flera virtuella nätverk.
- IP-fragmentering stöds inte.