Kommentar
Åtkomst till den här sidan kräver auktorisering. Du kan prova att logga in eller ändra kataloger.
Åtkomst till den här sidan kräver auktorisering. Du kan prova att ändra kataloger.
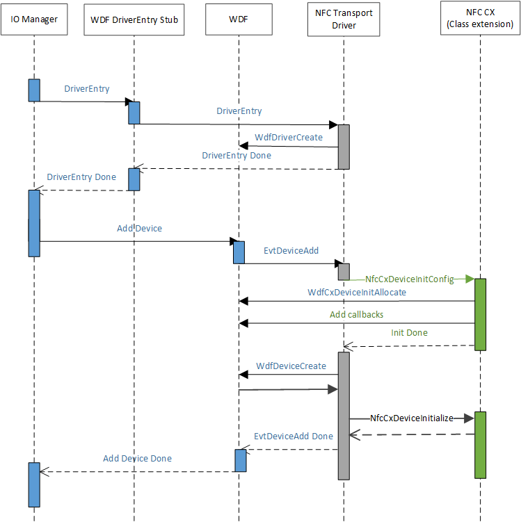
När ACPI skapar enhetsnoden för att representera NFCC, matchar PnP mot NFC-klientdrivrutinens .inf-fil och installeras för den enhetsnoden. Under AddDevice-rutinen hos NFC-klientdrivrutinen kommer klasstillägget att initieras. Detta möjliggör att det av Microsoft tillhandahållna NFC-klasstillägget (NfcCx.dll) kan laddas och konfigureras för att hantera alla I/O-köhanteringar som behövs implementeras för den övre delen av NFC-klasstilläggsdrivrutinen. Följande diagram illustrerar drivrutinsbelastningsmekanismen.