หมายเหตุ
การเข้าถึงหน้านี้ต้องได้รับการอนุญาต คุณสามารถลอง ลงชื่อเข้าใช้หรือเปลี่ยนไดเรกทอรีได้
การเข้าถึงหน้านี้ต้องได้รับการอนุญาต คุณสามารถลองเปลี่ยนไดเรกทอรีได้
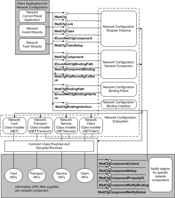
The following diagram shows how client applications that install or control networking call the network configuration subsystem. This subsystem calls network class installers to install network components and to register notify objects for those components. Notify objects call back to the subsystem to configure the network on behalf of those components that own the objects.