หมายเหตุ
การเข้าถึงหน้านี้ต้องได้รับการอนุญาต คุณสามารถลอง ลงชื่อเข้าใช้หรือเปลี่ยนไดเรกทอรีได้
การเข้าถึงหน้านี้ต้องได้รับการอนุญาต คุณสามารถลองเปลี่ยนไดเรกทอรีได้
Important
The modern print platform is Windows' preferred means of communicating with printers. We recommend that you use Microsoft's IPP inbox class driver, along with Print Support Apps (PSA), to customize the print experience in Windows 10 and 11 for printer device development.
For more information, see Print Support App v1 and v2 design guide.
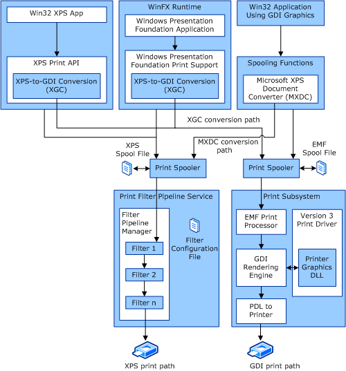
Windows provides two primary print paths and two additional conversion paths. The two primary print paths are:
GDI print path (similar to the Windows Server 2003 print path). This path is also called the Win32 path and originates in a Win32 application by using the GDI graphic API.
XPS print path. This path originates in a Windows Presentation Foundation (WPF) application or from the XPS Print API.
The two conversion options are:
GDI-to-XPS conversion (MXDC).
XPS-to-GDI conversion (XGC).
General Data Flow
The following illustration shows the different print path and conversion options of the XPSDrv subsystem.

For more information about configuring the filter pipeline service, see Filter Pipeline Configuration File.
For more information about configuring the Version 3 Print Driver for Windows Vista and later versions of Windows, see Version 3 XPSDrv Print Driver Components.