แชร์ผ่าน


ประมวลผลเหตุการณ์โดยใช้ตัวดําเนินการ SQL (พรีวิว)

ตัวดําเนินการ SQL (พรีวิว) หรือที่เรียกว่าตัวแก้ไขโค้ด SQL เป็นความสามารถในการแปลงข้อมูลใหม่ในสตรีมเหตุการณ์ของ Microsoft Fabric ตัวดําเนินการ SQL มอบประสบการณ์การแก้ไขโค้ด ซึ่งคุณสามารถกําหนดตรรกะการแปลงข้อมูลแบบกําหนดเองของคุณเองได้อย่างง่ายดายโดยใช้นิพจน์ SQL อย่างง่าย บทความนี้อธิบายวิธีการใช้ตัวดําเนินการ SQL สําหรับการแปลงข้อมูลในสตรีมเหตุการณ์

Note

ชื่อสิ่งประดิษฐ์ Eventstream ที่มีขีดล่าง (_) หรือจุด (.) เข้ากันไม่ได้กับตัวดําเนินการ SQL เพื่อประสบการณ์ที่ดีที่สุด ให้สร้างสตรีมเหตุการณ์ใหม่โดยไม่ต้องใช้ขีดล่างหรือจุดในชื่อสิ่งประดิษฐ์

Prerequisites

  • การเข้าถึงพื้นที่ทํางานในโหมดสิทธิ์การใช้งานความจุ Fabric หรือโหมดสิทธิ์การใช้งานรุ่นทดลองใช้ที่มีสิทธิ์ Contributor หรือสูงกว่า

เพิ่มตัวดําเนินการ SQL ลงในสตรีมเหตุการณ์

เมื่อต้องการดําเนินการประมวลผลสตรีมบนสตรีมข้อมูลของคุณโดยใช้ตัวดําเนินการ SQL ให้เพิ่มตัวดําเนินการ SQL ไปยังสตรีมเหตุการณ์ของคุณโดยใช้คําแนะนําต่อไปนี้:

  1. สร้างสตรีมเหตุการณ์ใหม่ จากนั้นเพิ่มตัวดําเนินการ SQL โดยใช้ตัวเลือกใดตัวเลือกหนึ่งต่อไปนี้:

    • บน Ribbon เลือก แปลงเหตุการณ์ แล้วเลือก SQL

      สกรีนช็อตที่แสดงการเลือกตัวดําเนินการ SQL บนเมนูสําหรับการแปลงเหตุการณ์

    • บนพื้นที่ทํางาน ให้เลือก แปลงเหตุการณ์ หรือ เพิ่มปลายทาง แล้วเลือก รหัส SQL

      สกรีนช็อตที่แสดงการเลือกตัวดําเนินการ SQL ในรายการสําหรับการแปลงเหตุการณ์บนพื้นที่ทํางาน

  2. โหนด SQL ใหม่จะถูกเพิ่มลงในสตรีมเหตุการณ์ของคุณ เลือกไอคอนดินสอเพื่อตั้งค่าตัวดําเนินการ SQL ต่อไป

    สกรีนช็อตที่แสดงการเลือกไอคอนดินสอบนโหนดตัวดําเนินการ SQL

  3. บนบานหน้าต่าง รหัส SQL ให้ระบุชื่อเฉพาะสําหรับโหนดตัวดําเนินการ SQL ในสตรีมเหตุการณ์

  4. แก้ไขคิวรีในพื้นที่คิวรี หรือเลือก แก้ไขคิวรี เพื่อเข้าสู่มุมมองตัวแก้ไขโค้ดแบบเต็มหน้าจอ

    สกรีนช็อตที่แสดงกล่องสําหรับใส่ชื่อการดําเนินการและปุ่มสําหรับแก้ไขแบบสอบถามบนบานหน้าต่าง รหัส SQL

  5. โหมดตัวแก้ไขโค้ดแบบเต็มหน้าจอมีบานหน้าต่างตัวสํารวจอินพุต/เอาต์พุตทางด้านซ้าย ส่วนตัวแก้ไขโค้ดสามารถปรับได้ คุณจึงสามารถปรับขนาดได้ตามความต้องการของคุณ ส่วนแสดงตัวอย่างที่ด้านล่างช่วยให้คุณสามารถดูทั้งข้อมูลอินพุตและผลการทดสอบของคิวรีได้

    สกรีนช็อตที่แสดงตัวแก้ไข SQL แบบเต็ม

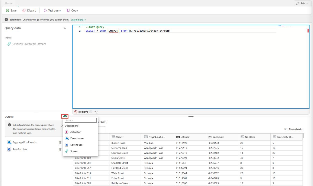
  6. เลือกข้อความในส่วน ผลลัพธ์ แล้วป้อนชื่อสําหรับโหนดปลายทาง ตัวดําเนินการ SQL รองรับปลายทาง Real-Time Intelligence ทั้งหมด รวมถึง Eventhouse, Lakehouse, Activator หรือ Stream

    สกรีนช็อตที่แสดงพื้นที่ ผลลัพธ์ โดยเลือกปุ่มบวก

  7. ระบุนามแฝงหรือชื่อสําหรับปลายทางเอาต์พุตที่เขียนข้อมูลที่ประมวลผลผ่านตัวดําเนินการ SQL

    สกรีนช็อตที่แสดงชื่อสําหรับผลลัพธ์

  8. เพิ่ม คิวรี SQL สําหรับการแปลงข้อมูลที่จําเป็น

    สตรีมเหตุการณ์ถูกสร้างขึ้นบน Azure Stream Analytics และรองรับความหมายคิวรีเดียวกันของภาษาคิวรี Stream Analytics หากต้องการเรียนรู้เพิ่มเติมเกี่ยวกับไวยากรณ์และการใช้งาน โปรดดู Azure Stream Analytics และการอ้างอิงภาษาคิวรี Eventstream

    นี่คือโครงสร้างคิวรีพื้นฐาน:

    SELECT 
    
        column1, column2, ... 
    
    INTO 
    
        [output alias] 
    
    FROM 
    
        [input alias] 
    

    ตัวอย่างการสืบค้นนี้แสดงการตรวจจับอุณหภูมิสูงในห้องทุกนาที:

    
        SELECT 
        System.Timestamp AS WindowEnd, 
        roomId, 
        AVG(temperature) AS AvgTemp 
    INTO 
        output 
    FROM 
        input 
    GROUP BY 
        roomId, 
        TumblingWindow(minute, 1) 
    HAVING 
        AVG(temperature) > 75 
    

    ตัวอย่างคิวรีนี้แสดง CASE คําสั่งในการจัดหมวดหมู่อุณหภูมิ:

    SELECT
        deviceId, 
        temperature, 
        CASE  
            WHEN temperature > 85 THEN 'High' 
            WHEN temperature BETWEEN 60 AND 85 THEN 'Normal' 
            ELSE 'Low' 
        END AS TempCategory 
    INTO 
        CategorizedTempOutput 
    FROM 
        SensorInput 
    
  9. บน Ribbon ให้ใช้คําสั่ง ทดสอบคิวรี เพื่อตรวจสอบตรรกะการแปลง ผลลัพธ์การสืบค้นการทดสอบจะปรากฏบนแท็บ ผลการทดสอบ

    ภาพหน้าจอที่แสดงผลการทดสอบ

  10. เมื่อคุณเสร็จสิ้นการทดสอบ ให้เลือก บันทึก บน Ribbon เพื่อกลับไปยังพื้นที่ทํางานของสตรีมเหตุการณ์

    สกรีนช็อตที่แสดง Ribbon สําหรับคิวรี รวมถึงคําสั่งสําหรับการทดสอบคิวรีและการบันทึก

  11. บนบานหน้าต่าง รหัส SQL ถ้าเปิดใช้งานปุ่ม บันทึก ให้เลือกปุ่มนั้นเพื่อบันทึกการตั้งค่า

    สกรีนช็อตที่แสดงบานหน้าต่าง รหัส SQL และปุ่ม บันทึก

  12. กําหนดค่าปลายทาง

    สกรีนช็อตที่แสดงสตรีมเหตุการณ์ที่เสร็จสมบูรณ์

Limitations

  • ตัวดําเนินการ SQL ได้รับการออกแบบมาเพื่อรวมศูนย์ตรรกะการแปลงทั้งหมดของคุณ ด้วยเหตุนี้ คุณจึงไม่สามารถใช้ร่วมกับตัวดําเนินการในตัวอื่นๆ ภายในเส้นทางการประมวลผลเดียวกันได้ การเกี่ยวโยงตัวดําเนินการ SQL หลายตัวในเส้นทางเดียวยังไม่ได้รับการสนับสนุน นอกจากนี้ ตัวดําเนินการ SQL สามารถส่งข้อมูลเอาต์พุตไปยังโหนดปลายทางในโทโพโลยีเท่านั้น

  • ปัจจุบัน การเขียนโทโพโลยี eventstream ได้รับการสนับสนุนผ่านอินเทอร์เฟซผู้ใช้เท่านั้น การสนับสนุน REST API สําหรับตัวดําเนินการ SQL ยังไม่พร้อมใช้งาน