จัดการและปรับใช้รูปภาพโดยใช้ชุดเครื่องมือการปรับใช้ Microsoft

เสร็จสมบูรณ์เมื่อ

คุณสามารถใช้ Workbench การปรับใช้เพื่อสร้างและปรับใช้รูปภาพของ Windows 11 หรือรุ่นที่ใหม่กว่า มีการใช้ส่วนประกอบเดียวกันจํานวนมากในกระบวนการจับภาพและเมื่อส่งมอบ Windows 11 หรือใหม่กว่าไปยังจุดสิ้นสุด ความคล่องตัวนี้ช่วยให้คุณสามารถปรับตัวเข้ากับสถานการณ์ใดก็ตามที่แสดงในขณะที่ยังคงใช้ชุดเครื่องมือเดียวกัน หน่วยนี้จะตรวจสอบการสร้าง การจัดการ และการปรับใช้รูปภาพจาก MDT

รูปภาพอ้างอิง

การสร้างรูปภาพอ้างอิงเป็นพื้นฐานเพื่อกําหนดมาตรฐานการกําหนดค่าระบบปฏิบัติการที่ส่งไปยังผู้ใช้ของคุณ คุณใช้ MDT เพื่อสร้างรูปภาพเหล่านี้ด้วยการกําหนดค่าที่จําเป็น และสร้างตามข้อกําหนดเบื้องต้นบางอย่าง เช่น การแชร์การปรับใช้ และกฎการกําหนดค่าและการตั้งค่า

ตามแบบดั้งเดิมองค์กรได้สร้างรูปภาพแบบกําหนดเอง (หรือสีทอง) ที่จะพิมพ์บนจุดสิ้นสุดของพวกเขาเสมอ ในขณะที่พวกเขาทําหน้าที่เพื่อจุดประสงค์ รูปภาพอาจกลายเป็นช่างภาพจํานวนมากเนื่องจากช่วงของ Windows และการเปลี่ยนแปลงค่าคงที่ที่เกิดขึ้น นักบินอัตโนมัติพยายามบริดจ์ช่องว่าง แต่ในตอนนี้ให้พิจารณาเหตุผลเบื้องหลังการสร้างภาพสีทอง (เช่น แอปพลิเคชันหลักหรืออาจเป็นลําดับการติดตั้งที่ไม่ซ้ํากันตามเวลา) และวางแผนสําหรับมันแทนที่จะทําเพราะคุณมีอยู่เสมอ

ทํารายการตรวจสอบว่าแพลตฟอร์มปัจจุบันของคุณถูกนํามารวมกันอย่างไรจากนั้นค้นหาวิธีในการปรับปรุงกระบวนการนั้นหรือพิจารณาว่าคุณสามารถทําได้อย่างมีประสิทธิภาพมากขึ้นเช่น:

  • คุณมีแอปพลิเคชันใด ๆ ที่เป็นส่วนหนึ่งของรูปภาพของคุณที่ต้องการการอัปเดตอย่างต่อเนื่องหรือไม่?
  • คุณมีกระบวนการที่จะทําให้รูปภาพหลักของคุณทันสมัยอยู่เสมอด้วยการอัปเดตความปลอดภัยหรือไม่
  • มีขั้นตอนหรืองานแบบดั้งเดิมที่ไม่จําเป็นต้องใช้อีกต่อไปหรือไม่

คุณสามารถนําเข้าทั้งสื่อต้นฉบับและรูปภาพแบบกําหนดเองที่คุณสร้างขึ้นใน Workbench การปรับใช้ รูปภาพต่อไปนี้แสดงไดเรกทอรีการตั้งค่า Windows มาตรฐานที่สามารถนําเข้าได้

สกรีนช็อตของโฟลเดอร์รากของรูปภาพ Windows 10 Enterprise

Workbench การปรับใช้ คือที่ที่คุณจัดเก็บรูปภาพเริ่มต้นของคุณ

สกรีนช็อตของรูปภาพ OS ในชุดปรับใช้

เพิ่มแอปพลิเคชันไปยังรูปภาพที่จับภาพไว้

ก่อนที่คุณจะสร้างลําดับงาน MDT คุณต้องเพิ่มแอปพลิเคชันและสคริปต์ที่คุณต้องการติดตั้งลงในการแชร์แล็บบิลด์ MDT ก่อน เลือกไฟล์ต้นฉบับและเพิ่มแอปพลิเคชันภายใต้บานหน้าต่างแอปพลิเคชัน

หากคุณต้องการเพิ่มแอปพลิเคชันหลายตัว ให้พิจารณาใช้ Windows PowerShell เพื่อเพิ่มความเร็วกระบวนการ ตัวอย่างต่อไปนี้แสดงการเชื่อมต่อกับการแชร์การปรับใช้โดยใช้โมดูลการสนับสนุน MDT PowerShell จากนั้นเพิ่มแอปพลิเคชันตัวอย่าง

Import-Module "C:\Program Files\Microsoft Deployment Toolkit\bin\MicrosoftDeploymentToolkit.psd1"
New-PSDrive -Name "DS001" -PSProvider MDTProvider -Root "D:\MDTBuildLab"
$ApplicationName = "Install - Office365 ProPlus - x64"
$CommandLine = "setup.exe /configure configuration.xml"
$ApplicationSourcePath = "D:\Downloads\Office365"
Import-MDTApplication -Path "DS001:\Applications\Microsoft" -Enable "True" -Name $ApplicationName -ShortName $ApplicationName -CommandLine $CommandLine -WorkingDirectory ".\Applications\$ApplicationName" -ApplicationSourcePath $ApplicationSourcePath -DestinationFolder $ApplicationName -Verbose

ปรับใช้รูปภาพอ้างอิงกับลําดับงาน

เพื่อสร้างการจับภาพและปรับใช้ Windows 11 หรือใหม่กว่าด้วย MDT คุณจะต้องสร้างลําดับงาน ลําดับงานเป็นชุดขั้นตอนตามลําดับที่จะอ้างอิงคอมโพเนนต์ต่าง ๆ ที่นําเข้าไปใน MDT จนถึงจุดนี้ (รูปภาพ OS แอปพลิเคชัน ฯลฯ) เมื่อคุณสร้างเทมเพลตเหล่านี้โดยใช้ตัวช่วยสร้าง MDT คุณจะเห็นเทมเพลตต่าง ๆ เพื่อช่วยในแต่ละสถานการณ์ สําหรับบทเรียนนี้ เราจะมุ่งเน้นไปที่ลําดับงานการปรับใช้

ขั้นตอนสําคัญบางขั้นตอนในลําดับงานการพัฒนาและบทบาทของขั้นตอนเหล่านี้ในการส่ง Windows อัตโนมัติประกอบด้วย:

  • รวบรวม รวบรวมข้อมูลภายในเครื่องและจัดเก็บเป็นตัวแปรสําหรับใช้ในระหว่างลําดับงาน
  • รูปแบบ และพาร์ติชันดิสก์ จัดรูปแบบและสร้างเค้าโครงดิสก์ที่เหมาะสมสําหรับจุดสิ้นสุดเป้าหมาย
  • ใช้รูปภาพ OS ใช้รูปภาพ Windows มาตรฐานหรือ *แบบกําหนดเอง ไฟล์ WIM จากกระบวนการตรวจจับการเรียกใช้ก่อนหน้านี้
  • โปรแกรมควบคุมการฉีด อนุญาตให้นําโปรแกรมควบคุมเฉพาะไปใช้กับอุปกรณ์เป้าหมายบางอย่าง
  • ติดตั้งแอปพลิเคชัน อนุญาตให้แอปพลิเคชันที่นําเข้าใน MDT ได้รับการติดตั้งตามลําดับ

ตัวอย่างลําดับงานแสดงอยู่ด้านล่าง:

สกรีนช็อตของลําดับงาน

คุณสามารถสร้างลําดับงานโดยใช้ตัวช่วยสร้างหรือสร้างงานใหม่ตั้งแต่เริ่มต้น

หมายเหตุ

เมื่อสร้างภาพสีทองเป็นแนวทางปฏิบัติที่ดีที่สุดที่จะทําเช่นนี้บนเครื่องเสมือนเพื่อให้แน่ใจว่าไม่มีการใส่โปรแกรมควบคุมโกงเข้าไปในรูปภาพของคุณ ในขั้นตอนนี้ ไม่ควรมีโปรแกรมควบคุมเป็นส่วนหนึ่งของการพิจารณาการปรับใช้ เว้นแต่ว่าเครื่องเสมือนจะไม่สามารถสร้างการเชื่อมต่อเครือข่ายได้

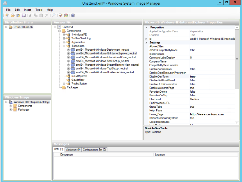
เมื่อจับและปรับใช้ Windows ตรวจสอบให้แน่ใจว่าได้ทําความคุ้นเคยกับไฟล์ Unattend.xml ซึ่งช่วยให้การติดตั้ง Windows ผ่านพาสต่าง ๆ และใช้การกําหนดค่าที่เกี่ยวข้อง โปรแกรมจัดการรูปภาพระบบช่วยให้คุณตรวจทาน และแสดงแฟ้มคําตอบสําหรับ Windows

สกรีนช็อตของตัวจัดการรูปภาพระบบ Windows

ด้วยการย้ายไปยังการจัดการที่ทันสมัย ผู้ดูแลระบบ IT กําลังมีความระมัดระวังมากขึ้นเรื่อย ๆ ที่เกี่ยวข้องกับการสร้างและการจัดการภาพสีทอง ด้วยเทคโนโลยีต่าง ๆ เช่น การสร้าง Windows Autopilot บนรุ่น OEM ของ Windows 10 หรือใหม่กว่า วิธีนี้ถูกใช้บ่อยขึ้น และมีการใช้รูปภาพสีทองน้อยลง ผู้ดูแลระบบ IT จะนํามาใช้แทนเพื่อเริ่มต้นด้วยสื่อการติดตั้ง Windows และปรับแต่งหนึ่งเลเยอร์ขึ้น สิ่งนี้สร้างวิธีการ 'ปลั๊กอินและเล่น' เพิ่มเติมในการปรับใช้ Windows และการจัดการและมีวิศวกรรมน้อยลง อย่างไรก็ตาม Autopilot ไม่ได้จัดการกับสถานการณ์ทั้งหมด เช่น การปรับใช้ไปยังอุปกรณ์โลหะเปล่า สําหรับองค์กรที่อาจมีข้อกําหนดด้านการกํากับดูแลหรือมีองค์ประกอบภาพที่มีความซับซ้อนมากความสามารถในการพิมพ์ภาพสีทองอาจยังคงให้ค่าบางอย่าง

วิธีการติดตั้ง

ต่อไปนี้แสดงภาพรวมแบบย่อและการเปรียบเทียบระหว่างวิธีการแบบดั้งเดิมและสมัยใหม่:

การปรับใช้วิธีการแบบดั้งเดิม

  • ในการปรับใช้แบบดั้งเดิม การติดตั้ง lite-touch (LTI) เป็นการปรับใช้อัตโนมัติที่จําเป็นต้องมีการดําเนินการของผู้ใช้บางอย่าง เช่น ผู้ใช้ต้องมีอยู่ที่คอมพิวเตอร์เพื่อเริ่มการติดตั้ง ซึ่งจากนั้นยังคงดําเนินต่อโดยอัตโนมัติ ทั้ง MDT และตัวจัดการการกําหนดค่ารองรับการปรับใช้ LTI ผู้ใช้อาจเลือกการปรับใช้ LTI โดยใช้ MDT เนื่องจาก MDT จําเป็นต้องใช้โครงสร้างพื้นฐานน้อยที่สุดและซับซ้อนน้อยกว่าการปรับใช้แบบศูนย์สัมผัส
  • ใน การติดตั้งแบบศูนย์สัมผัส (ZTI)การปรับใช้จะทํางานโดยอัตโนมัติอย่างสมบูรณ์โดยไม่ต้องดําเนินการใด ๆ ผู้ใช้สามารถดําเนินการได้โดยไม่ต้องดําเนินการใด ๆ ซึ่งจะเป็นประโยชน์เมื่อดําเนินการปรับใช้จํานวนมากพร้อมกัน การปรับใช้ ZTI อาจใช้งานยากกว่าการปรับใช้ LTI/UDI และจําเป็นต้องใช้ตัวจัดการการกําหนดค่า
  • ด้วย การติดตั้งที่ขับเคลื่อนโดยผู้ใช้ (UDI)ผู้ใช้สามารถโต้ตอบในระหว่างการปรับใช้โดยให้ตัวเลือกบางอย่างสําหรับการกําหนดค่าแก่พวกเขา ตัวเลือกเหล่านี้อาจรวมถึงการเลือกชื่ออุปกรณ์ การเลือกแอปเพื่อติดตั้ง ภาษา และอื่น ๆ ซึ่งแตกต่างจาก ZTI ที่ต้องกําหนดทุกการตั้งค่า (ซึ่งอาจนําไปสู่ลําดับงานที่ซับซ้อนหรือมากมาย) UDI ช่วยให้ผู้ใช้ปลายทางสามารถตัดสินใจเลือกได้บางตัวเลือก

ตัวอย่างเช่น ถ้าการปรับใช้ต้องรองรับเจ็ดภาษา อาจสร้างลําดับงานเจ็ดรายการหรือสคริปต์ที่ซับซ้อนเพื่อค้นหาภาษาที่จะปรับใช้ตามเกณฑ์บางอย่าง และ IT จะต้องถือว่าเป็นเจ้าของเพื่อระบุภาษาของผู้ใช้แต่ละราย การอนุญาตให้ผู้ใช้สามารถเลือกภาษาของตนเองในระหว่างการปรับใช้ช่วยลดความจําเป็นสําหรับ IT ในการจัดสรรทรัพยากร อีกวิธีหนึ่งคือ สําหรับอุปกรณ์ที่ใช้ร่วมกัน เช่น คีออสค์ ZTI อาจเข้าใจได้มากขึ้น

การปรับใช้ UDI จําเป็นต้องใช้ทั้ง MDT และตัวจัดการการกําหนดค่า MDT จะรวมและขยายความสามารถของตัวจัดการการกําหนดค่าและเพิ่มตัวช่วยสร้างการปรับใช้กราฟิกเพื่ออํานวยความสะดวกในการใช้งานไดรฟ์ผู้ใช้ในการปรับใช้รูปภาพแบบดั้งเดิม