คิวรีและแปลงข้อมูล

เสร็จสมบูรณ์เมื่อ

เมื่อคุณรู้วิธีสร้างคลังสินค้าและนําเข้าข้อมูลแล้ว คุณก็สามารถเริ่มสํารวจและจัดรูปแบบข้อมูลนั้นสําหรับการวิเคราะห์ได้

ข้อมูลดิบไม่ค่อยมาถึงในรูปแบบที่คุณต้องการสําหรับการวิเคราะห์ คุณอาจต้องรวมตาราง กรองแถว รวมค่า หรือปรับโครงสร้างข้อมูลก่อนที่จะเป็นประโยชน์สําหรับการรายงาน Fabric data warehouse ให้เครื่องมือสองอย่างสําหรับงานนี้: ตัวแก้ไข query editor SQL สําหรับ T-SQL และ Visual query editor สําหรับวิธีการที่ไม่มีโค้ด

คิวรีข้อมูลด้วยตัวแก้ไข query editor SQL

SQL query editor มอบประสบการณ์การสืบค้นที่รวมถึง IntelliSense, การเติมโค้ด, การเน้นไวยากรณ์, การแยกวิเคราะห์ฝั่งไคลเอ็นต์ และการตรวจสอบความถูกต้อง สิ่งนี้จะรู้สึกคุ้นเคยหากคุณมีประสบการณ์ในการเขียน T-SQL ใน SQL Server Management Studio (SSMS) หรือ Azure Data Studio (ADS)

เมื่อต้องการสร้างแบบสอบถามใหม่ ให้ใช้ปุ่ม แบบสอบถาม SQL ใหม่ ในเมนู Copilot for คลังข้อมูล พร้อมใช้งานในตัวแก้ไขเพื่อช่วยสร้างคิวรีจากภาษาธรรมชาติ กรอกโค้ดขณะที่คุณพิมพ์ และอธิบายหรือแก้ไขคิวรีที่มีอยู่

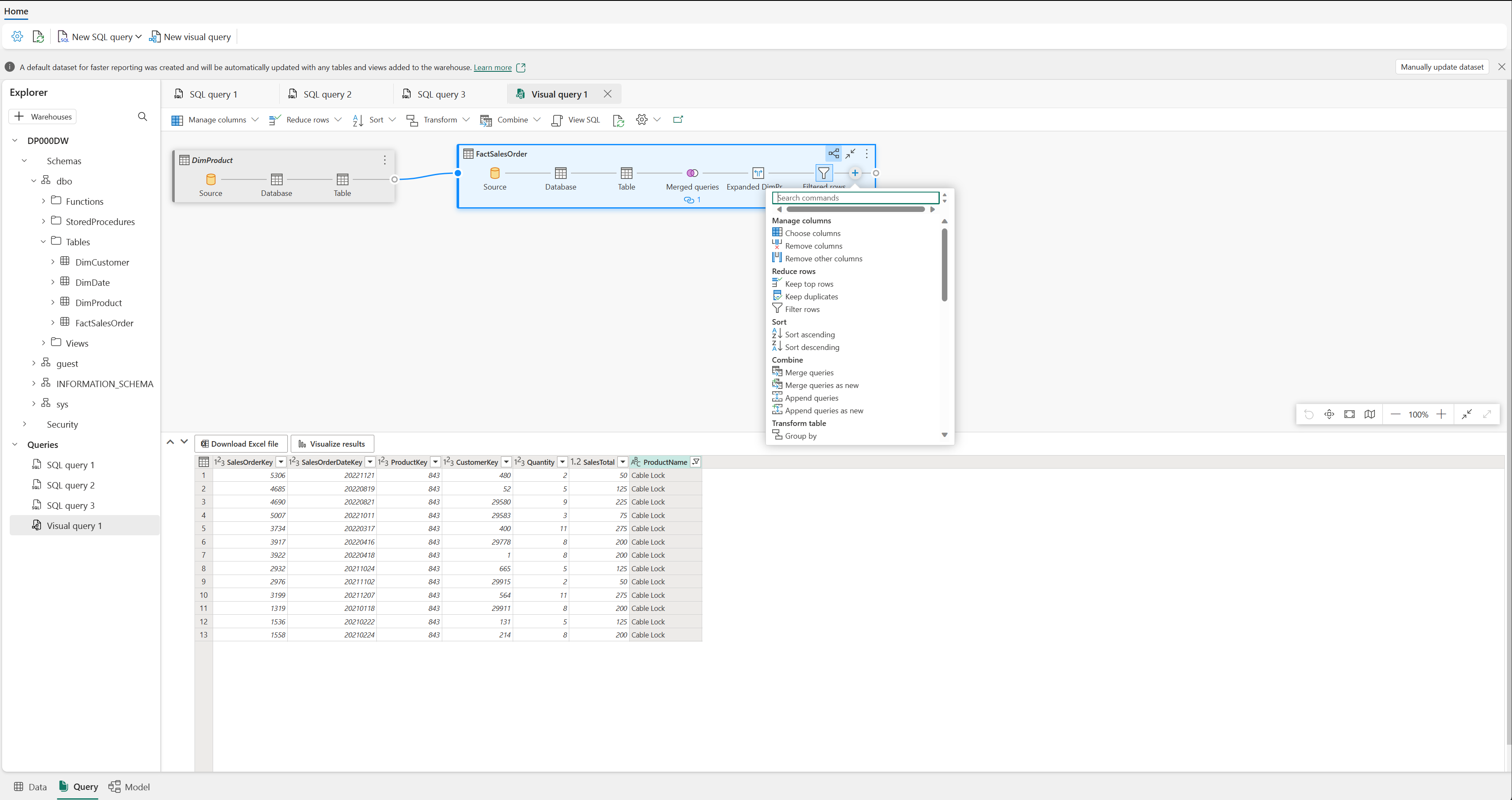
คิวรีข้อมูลด้วยตัวแก้ไข query editor แบบวิชวล

Visual query editor ให้ประสบการณ์ที่คล้ายกับมุมมองไดอะแกรมออนไลน์ Power Query ใช้ปุ่ม คิวรีวิชวลใหม่ เพื่อสร้างคิวรีใหม่

ลากตารางจาก data warehouse ของคุณไปยังพื้นที่ทํางานเพื่อ get started จากนั้น คุณสามารถใช้เมนูการแปลง ที่ด้านบนของหน้าจอเพื่อเพิ่มคอลัมน์ ตัวกรอง และการแปลงอื่นๆ คุณยังสามารถใช้ปุ่ม (+) บนวิชวลเพื่อดําเนินการที่คล้ายกันได้

สกรีนช็อตของวิชวล ตัวแก้ไขคิวรี.

แปลงข้อมูลด้วยมุมมองและกระบวนงานที่เก็บไว้

นอกเหนือจากการสืบค้นเฉพาะกิจแล้ว คุณสามารถบันทึกตรรกะการแปลงเป็นออบเจ็กต์ที่นํากลับมาใช้ใหม่ได้ในคลังสินค้า

มุมมอง กําหนดคิวรีที่บันทึกไว้ซึ่งคุณสามารถอ้างอิงได้เหมือนตาราง ใช้มุมมองเพื่อกําหนดมาตรฐานวิธีที่นักวิเคราะห์ access ข้อมูล เช่น การรวมตารางข้อเท็จจริงและตารางมิติในรูปแบบที่เป็นมิตรกับการรายงาน หรือการกรองแถวตามบริบททางธุรกิจที่เฉพาะเจาะจง เช่น:

กระบวนงานที่เก็บไว้ ประกอบด้วยตรรกะ T-SQL ที่คุณสามารถดําเนินการได้ตามความต้องการ ใช้กระบวนงานที่เก็บไว้สําหรับงานการแปลงที่ทําซ้ําได้ เช่น การโหลดข้อมูลการจัดเตรียมลงในตารางขั้นสุดท้าย หรือการใช้กฎทางธุรกิจ

มุมมองและกระบวนงานที่เก็บไว้ยังช่วยให้เครื่องมือที่ขับเคลื่อนด้วย AI เข้าถึงข้อมูลของคุณได้มากขึ้น ตัวแทนข้อมูล Copilot และ Fabric IQ สามารถสืบค้นมุมมองได้เหมือนกับตาราง ดังนั้นการกําหนดมาตรฐาน access ข้อมูลผ่านมุมมองที่มีชื่อดีจะช่วยเพิ่มความแม่นยําของการสืบค้นภาษาธรรมชาติ

รหัสต่อไปนี้แสดงมุมมองตัวอย่าง และภาพหน้าจอแสดงวิธีการใช้รหัสในตัวแก้ไข query editor SQL ของคลังสินค้า:

CREATE VIEW dbo.vw_SalesByRegion
AS
SELECT
    c.Region,
    SUM(f.SalesAmount) AS TotalSales,
    COUNT(f.OrderID) AS OrderCount
FROM dbo.FactSales AS f
INNER JOIN dbo.DimCustomer AS c
    ON f.CustomerKey = c.CustomerKey
GROUP BY c.Region;

สกรีนช็อตของ ตัวแก้ไขคิวรี SQL ที่แสดงแบบสอบถาม T-SQL ที่สร้างมุมมอง.