Aracılığıyla paylaş


Eğitim: Örnek API yanıtları

UYGULANANLAR: Tüm API Management katmanları

Arka uç API'leri bir Azure API Management API'sine aktarılır veya el ile oluşturulur ve yönetilir. Bu öğreticideki adımlar şunların nasıl yapılacağını açıklar:

  • Boş bir HTTP API'sini oluşturmak için API Management'ı kullanın.
  • HTTP API'lerini el ile yönetin.
  • Bir API'de, sahte bir yanıt döndürecek şekilde bir politika ayarlayın.

Bu yöntem, arka uç gerçek yanıt göndermek için kullanılabilir olmasa bile geliştiricilerin API Management örneğinin uygulanmasına ve test edilmesine devam etmelerini sağlar.

İpucu

API ekipleri bu özelliği çalışma alanlarında kullanabilir. Çalışma alanları, API'lere ve kendi API çalışma zamanı ortamlarına yalıtılmış yönetim erişimi sağlar.

Sahte yanıtlar oluşturma özelliği birçok senaryoda kullanışlıdır:

  • API cephesi önce tasarlandığında ve arka uç uygulaması daha sonra gerçekleştiğinde veya arka uç paralel olarak geliştirildiğinde.
  • Arka plan sistemi geçici olarak çalışmadığında veya ölçeklenemediğinde.

Bu öğreticide aşağıdakilerin nasıl yapılacağını öğreneceksiniz:

  • Test API’si oluşturma
  • Test API’sine işlem ekleme
  • Yanıt taklidini etkinleştir
  • Sahte API’yi test etme

Azure portalındaki API'ler sayfasını gösteren ekran görüntüsü.

Önkoşullar

Test API’si oluşturma

Bu bölümdeki adımlarda arka ucu olmayan bir HTTP API'sinin nasıl oluşturulacağı gösterilmektedir.

  1. Azure portalında oturum açın ve ardından API Management örneğine gidin.

  2. API'ler>+ API Ekle>HTTP dilimini seçin:

    API tanımlamaya yönelik ilk adımları gösteren ekran görüntüsü.

  3. HTTP API'sini Oluştur penceresinde Tam'ı seçin.

  4. Görünen ad alanına Test API'sini girin.

  5. Ürünler'de, bu değer varsa Sınırsız'ı seçin. Bu değer yalnızca bazı katmanlarda kullanılabilir. Bu öğretici için değeri boş bırakabilirsiniz, ancak yayımlamak için API'yi bir ürünle ilişkilendirmeniz gerekir. Daha fazla bilgi için bkz. İlk API'nizi içeri aktarma ve yayımlama.

  6. Ağ Geçitleri'nde, bu seçenek mevcut olduğunda Yönetilen'i seçin. (Bu seçenek yalnızca belirli hizmet katmanlarında kullanılabilir.)

  7. Oluştur'u belirleyin.

    HTTP API'sini oluştur penceresini gösteren ekran görüntüsü.

Test API’sine işlem ekleme

API bir veya daha fazla işlemi kullanıma sunar. Bu bölümde, oluşturduğunuz HTTP API'sine bir işlem eklersiniz. Bu bölümdeki adımlar tamamlandıktan sonra işlemin çağrılması bir hatayı tetikler. Yanıt taklidini etkinleştirme bölümündeki adımları tamamladıktan sonra hata almazsınız.

  1. Önceki adımda oluşturduğunuz API'yi seçin.

  2. + İşlem Ekle’yi seçin.

  3. Ön uç penceresinde aşağıdaki değerleri girin:

    Ayar Değer Açıklama
    Görünen ad Test çağrısı Geliştirici portalında görüntülenen ad.
    URL (ilk kutu) GET Önceden tanımlanmış HTTP fiillerinden birini seçin.
    URL (ikinci kutu) /test API için bir URL yolu.
    Açıklama İşlemin isteğe bağlı açıklaması. API'yi kullanan geliştiricilere geliştirici portalında belgeler sağlar.

    Ön uç penceresini gösteren ekran görüntüsü.

  4. URL, Görünen ad ve Açıklama kutularının altında bulunan Yanıtlar sekmesini seçin. Yanıt durumu kodlarını, içerik türlerini, örnekleri ve şemaları tanımlamak için bu sekmeye değerler gireceksiniz.

  5. + Yanıt ekle'yi ve ardından listeden 200 Tamam'ı seçin.

    Yanıtlar sekmesini gösteren ekran görüntüsü.

  6. Gösterimler bölümünde + Gösterim ekle'yi seçin.

  7. Arama kutusuna application/json yazın ve ardından application/json içerik türünü seçin.

  8. Örnek kutusuna yazın{ "sampleField" : "test" }.

  9. Kaydet'i seçin.

    Gösterimler bölümünü gösteren ekran görüntüsü.

Bu örnek için gerekli olmasa da, aşağıdaki tabloda açıklandığı gibi diğer sekmelerde bir API işlemi için daha fazla ayar yapılandırabilirsiniz:

Sekme Açıklama
Sorgu Sorgu parametreleri ekleyin. Ad ve açıklama sağlamanın yanı sıra, sorgu parametresine atanan değerleri de sağlayabilirsiniz. Değerlerden birini varsayılan (isteğe bağlı) olarak işaretleyebilirsiniz.
İstek İstek içerik türlerini, örneklerini ve şemalarını tanımlayın.

Yanıt taklidini etkinleştir

  1. Test API'sini oluşturma bölümünde oluşturduğunuz API'yi seçin.

  2. Tasarım sekmesinin seçili olduğundan emin olun.

  3. Eklediğiniz test işlemini seçin.

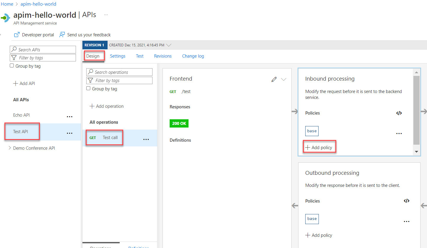
  4. Gelen işleme bölümünde + Politika ekle'yi seçin.

    Yanıt sahtesini etkinleştirmeye yönelik ilk adımları gösteren ekran görüntüsü.

  5. Galeriden Sahte yanıtlar kutucuğunu seçin:

    Sahte yanıtlar kutucuğunu gösteren ekran görüntüsü.

  6. API Management yanıt kutusunda 200 Tamam, uygulama/json görüntülendiğinden emin olun. Bu seçim, API'nizin önceki bölümde tanımladığınız yanıt örneğini döndürmesi gerektiğini gösterir.

    API Management yanıt seçimini gösteren ekran görüntüsü.

  7. Kaydet'i seçin.

    İpucu

    Ekranda "Alay etme etkin" metnini gösteren sarı bir çubuk belirir. Bu mesaj, API Management'tan döndürülen yanıtların taklit etme politikası tarafından üretildiğini ve arka uç tarafından oluşturulmadığını gösterir.

Sahte API’yi test etme

  1. Test API'sini oluşturma bölümünde oluşturduğunuz API'yi seçin.

  2. Test sekmesinde Test çağrısı API'sinin seçili olduğundan emin olun ve ardından gönder'i seçerek test araması yapın:

    Sahte API'yi test etme adımlarını gösteren ekran görüntüsü.

  3. HTTP yanıtı, öğreticinin ilk bölümünde örnek olarak sağlanan JSON'yi görüntüler:

    Sahte HTTP yanıtını gösteren ekran görüntüsü.

Sonraki adım

Sonraki eğitime geçin: