Not
Bu sayfaya erişim yetkilendirme gerektiriyor. Oturum açmayı veya dizinleri değiştirmeyi deneyebilirsiniz.
Bu sayfaya erişim yetkilendirme gerektiriyor. Dizinleri değiştirmeyi deneyebilirsiniz.
Varsayılan olarak, yardımcı arabirim öğesi yalnızca kullanıma hazır ilgili kişi, fırsat, müşteri adayı, firma ve servis talebi formlarında bulunur. Özelleştirilmiş formlar kullanıyorsanız yardımcı arabirim öğesini özel formlarda görüntüleyebilirsiniz.
Arabirim öğesini ekleme
Not
- Yardımcı arabirim öğesinin eklenmesi yalnızca Birleşik Arabirim uygulamalarında desteklenir.
- Yardımcı arabirim öğesi, Power Apps uygulamasındaki yeni deneyim kullanılarak eklenemez.
Satış uygulamasında Ayarlar>Gelişmiş Ayarlar'a gidin.
Özelleştirme>Özelleştirmeler>Sistemi Özelleştir'e gidin.
Bileşenler altında Varlıklar seçeneğini genişletin, sonra da istediğiniz varlığı genişletin ve Formlar'ı seçin.
Formlar listesinde, yardımcı arabirim öğesini eklemek istediğiniz formu seçin.
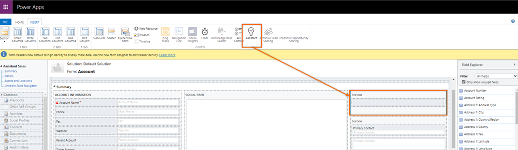
Ekle sekmesine gidin ve forma sütun içeren bir bölüm ekleyin.
Eklenen bölümü seçin ve ardından araç çubuğunda Yardımcı'yı seçin.
Yardımcı arabirim öğesi bölüme eklenir.
Not
- Arabirim öğesini forma eklediğinizde araç çubuğundaki yardımcı simgesi devre dışı kalır ve onu aynı forma ekleyemezsiniz.
- Formu açtığınızda yardımcı simgesinin etkin olmadığını görüyorsanız bu, yardımcı arabirim öğesinin forma zaten eklenmiş olduğunu belirtir.
Formu kaydedin ve yayımlayın.
Uygulamanızda özelliği bulamıyor musunuz?
Bunun birkaç nedeni olabilir:
- Bu özelliği kullanmak için gerekli lisansa sahip değilsiniz. Lisansınızla hangi özelliklerin mevcut olduğunu görmek için karşılaştırma tablosuna ve lisanslama kılavuzuna bakın.
- Bu özelliği kullanmak için gerekli güvenlik rolüne sahip değilsiniz.
- Bir özelliği yapılandırmak veya ayarlamak için Yönetim ve özelleştirme rollerine sahip olmanız gerekir
- Satışla ilgili özellikleri kullanmak için Birincil satış rollerine sahip olmanız gerekir
- Bazı görevler belirli İşlevsel roller gerektirir.
- Yöneticiniz özelliği açmamıştır.
- Kuruluşunuz özel bir uygulama kullanıyordur. Tam adımlar için yöneticinize başvurun. Bu makalede açıklanan adımlar, kullanıma hazır Satış Merkezi ve Sales Professional uygulamalarına özgüdür.
İlgili bilgiler
Yardımcıyı yapılandırma
Yardımcıyı kullanarak müşteri iletişimlerine kılavuzluk etme