你当前正在访问 Microsoft Azure Global Edition 技术文档网站。 如果需要访问由世纪互联运营的 Microsoft Azure 中国技术文档网站,请访问 https://docs.azure.cn。
适用于:所有 API 管理层级
后端 API 导入 Azure API 管理 API,或手动创建和管理。 本教程中的步骤介绍如何:
- 使用 API 管理创建空白 HTTP API。
- 手动管理 HTTP API。
- 在 API 上设置策略,使其返回模拟响应。
此方法使开发人员能够继续执行 API 管理实例的实现和测试,即使后端无法发送实际响应。
提示
API 团队可以在工作区中使用此功能。 工作区提供对 API 及其自己的 API 运行时环境的隔离管理访问权限。
在很多情况下,创建模拟响应的功能非常有用:
- 当 API 外观首先被设计,而后端实现较晚进行,或者后端并行开发时。
- 当后端暂时无法运行或无法扩展能力时。
In this tutorial, you learn how to:
- 创建测试 API
- 将操作添加到测试 API
- 启用响应模拟
- 测试模拟 API
Prerequisites
- 了解 API 管理术语。
- 了解 API 管理中的策略概念。
- 完成快速入门 :创建 Azure API 管理实例。
创建测试 API
本部分中的步骤展示了如何创建不带后端的 HTTP API。
登录到 Azure 门户,然后导航到 API 管理实例。
选择 APIs>+ 添加 API>HTTP 图块:
在“创建 HTTP API”窗口中,选择“完整”。
在 “显示名称”中,输入 测试 API。
在 “产品”中,选择“ 无限制”(如果该值可用)。 此值仅在某些层中可用。 可以将本教程的值留空,但需要将 API 与产品相关联才能发布它。 有关详细信息,请参阅 导入并发布第一个 API。
在 网关 中,如果此选项可用,请选择 已管理。 (此选项仅在某些服务层级中可用。
选择“创建”。
将操作添加到测试 API
API 公开一个或多个操作。 在本部分中,您将向创建的 HTTP API 添加一个操作。 完成本部分中的步骤之后调用该操作会触发错误。 完成 启用响应模拟 部分中的步骤后,不会出现错误。
选择在上一步中创建的 API。
选择“+ 添加操作”。
在 前端 窗口中,输入以下值:
设置 值 说明 显示名称 测试调用 开发人员门户中显示的名称。 URL (第一个框) GET 选择预定义的 HTTP 谓词之一。 URL (第二个框) /测试 API 的 URL 路径。 说明 操作的可选说明。 它向使用 API 的开发人员提供开发人员门户中的文档。 选择“响应”选项卡,该选项卡位于 URL、显示名称和“说明”框下。 你将在此选项卡上输入值来定义响应状态代码、内容类型、示例和架构。
选择 “+ 添加响应”,然后从列表中选择 “200 确定 ”。
在 “表示形式 ”部分中,选择“ + 添加表示形式”。
在搜索框中输入 application/json ,然后选择 应用程序/json 内容类型。
在 “示例 ”框中,输入
{ "sampleField" : "test" }。选择“保存”。
虽然在这个例子中这不是必需的,您可以在其他选项卡上为 API 操作配置更多设置,如下表所示:
| 选项卡 | 说明 |
|---|---|
| 查询 | 添加查询参数。 除了提供名称和说明以外,还可以提供可分配给查询参数的值。 可以将其中一个值标记为默认值(可选)。 |
| 请求 | 定义请求内容类型、示例和架构。 |
启用响应模拟
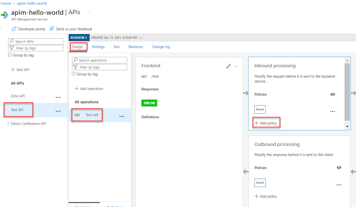
选择在创建测试 API 中创建的 API。
确保已选择“ 设计 ”选项卡。
选择添加的测试操作。
在“入站处理”部分,选择“+ 添加策略”。
从库中选择“模拟响应”磁贴:
确保 200 正常,应用程序/json 显示在 API 管理响应 框中。 此选择指示 API 应返回在上一节中定义的响应示例。
选择“保存”。
提示
将显示带有显示文本模拟的黄色条形图。 此消息指示从 API 管理返回的响应由 模拟策略 模拟,并且不会由后端生成。
测试模拟 API
选择在创建测试 API 中创建的 API。
在“ 测试 ”选项卡上,确保已选择 “测试调用 API”,然后选择“ 发送 ”进行测试调用:
HTTP 响应在教程的第一节中显示作为示例提供的 JSON:
后续步骤
转到下一教程:









