通过


你当前正在访问 Microsoft Azure Global Edition 技术文档网站。 如果需要访问由世纪互联运营的 Microsoft Azure 中国技术文档网站,请访问 https://docs.azure.cn

威胁建模工具功能概述

Threat Modeling Tool 可帮助满足你的威胁建模需求。 若要获取此工具的基本简介,请参阅 Threat Modeling Tool 入门

注意

Threat Modeling Tool 会频繁更新,因此请经常查看本指南,以了解我们的最新功能和改进。

若要打开一个空页面,请选择“创建模型”。

空页面

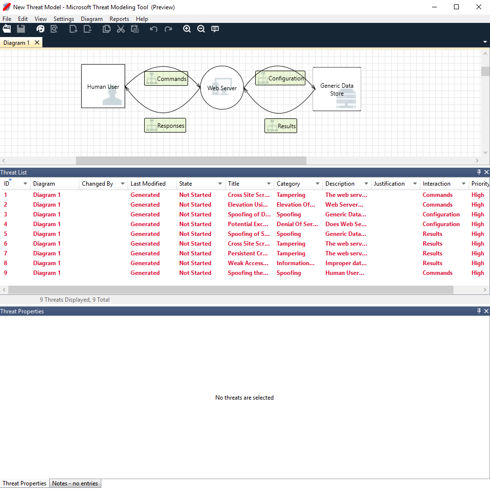
若要查看此工具中当前可用的功能,请使用入门示例中我们的团队创建的威胁模型。

基本威胁模型

在探讨内置功能之前,我们来了解一下在工具中找到的主要组件。

此体验类似于其他 Microsoft 产品。 我们来了解顶级菜单项。

菜单项

Label 详细信息
文件
  • 打开、保存和关闭文件
  • 登录和注销 OneDrive 帐户。
  • 共享链接(视图和编辑)。
  • 查看文件信息。
  • 将新模板应用于现有模型。
编辑 撤消和重做操作,以及复制、粘贴和删除。
视图
  • 在“分析”和“设计”视图之间进行切换。
  • 打开已关闭的窗口(例如模具、元素属性和消息)。
  • 将布局重置为默认设置。
关系图 添加和删除关系图,及浏览关系图的“选项卡”。
报告 创建与他人共享的 HTML 报告。
帮助 查看帮助使用工具的指南。

符号是指顶级菜单的快捷方式:

符号 详细信息
打开 打开新文件。
保存 保存当前文件。
设计 打开设计视图,可以在其中创建模型。
分析 显示已发生的威胁及其属性。
添加关系图 添加新关系图(类似于 Excel 中的新选项卡)。
删除关系图 删除当前关系图。
复制/剪切/粘贴 复制、剪切和粘贴元素。
撤消/重做 撤消和重做操作。
放大/缩小 放大和缩小关系图以便获得更好的视觉效果。
反馈 打开 MSDN 论坛。

画布

画布是用于在其中拖放元素的空间。 拖放是生成模型的最快且最有效的方法。 也可以右键单击,然后选择菜单中的项,添加常规的元素版本,如下所示:

在画布上放置相应模具

画布拖放

选择模具

元素属性

模具

根据所选模板,可以找到所有可用的模具。 如果无法找到正确的元素,则使用其他模板。 或者可以修改模板,以满足你的需求。 通常情况下,可以找到如下所示的类别组合:

模具名称 详细信息
处理 应用程序、浏览器插件、线程、虚拟机
外部交互方 身份验证提供程序、浏览器、用户、Web 应用程序
数据存储 缓存、存储、配置文件、数据库、注册表
数据流 二进制、ALPC、HTTP、HTTPS/TLS/SSL、IOCTL、IPsec、命名管道、RPC/DCOM、SMB、UDP
信任行/边框边界 企业网络、Internet、计算机、沙盒、用户/内核模式

说明/消息

组件 详细信息
消息 一旦出现错误,内部工具逻辑便会向用户发出警报,例如元素之间没有数据流时。
说明 在整个设计和评审过程中工程团队会将手册说明添加到文件中。

元素属性

随着所选元素的变化,元素属性也会有所不同。 除了信任边界外,所有其他元素都包含 3 个常规选择:

元素属性 详细信息
名称 用于命名流程、存储、交互方和流,以便可以轻松识别它们。
超出范围 如果选择此选项,则该元素会从威胁生成矩阵中移除(不推荐)。
超出范围的原因 告知用户选择超出范围原因的理由字段。

可在每个元素类别下更改属性。 选择每个元素后可查看可用的选项。 或者可以打开模板了解详细信息。 我们来了解下其中的功能。

欢迎屏幕

打开应用时,将看到“欢迎使用”屏幕。

打开模型

将鼠标指针悬停在“打开模型”上可显示两个选项:从此计算机打开从 OneDrive 打开。 第一个选项将打开“文件打开”屏幕。 第二个选项会将你转到 OneDrive 的登录过程。 身份验证成功后,可以选择文件夹和文件。

打开模型

从计算机或 OneDrive 打开

反馈、建议和问题

选择“反馈、建议和问题”后,将转到 SDL 工具的 MSDN 论坛。 可以在其中阅读其他用户对该工具的看法,包括变通方法和新的想法。

屏幕截图显示了带有“反馈、建议和问题”文本的按钮。

设计视图

打开或新建模型时,会打开“设计”视图。

添加元素

可以使用以下两种方法在网格上添加元素:

  • 拖放:将所需元素拖到网格中。 然后使用元素属性提供其他信息。
  • 右键单击:右键单击网格上的任意位置,然后从下拉菜单中选择项。 所选元素的通用表示将显示在屏幕上。

连接元素

可以使用以下两种方法连接元素:

  • 拖放:将所需的数据流拖至网格中,并将两端连接到相应的元素。
  • 单击 + Shift:单击第一个元素(发送数据),按住 Shift 键,然后选择第二个元素(接收数据)。 右键单击并选择“连接”。 如果你使用的是双向数据流,顺序就不那么重要了。

属性

若要查看模具上可供修改的属性,请选择相应的模具,然后会填充相应的信息。 以下示例显示“数据库”模具拖动到关系图前后的情况:

之前

以前

之后

之后

消息

如果在创建威胁模型时忘记将数据流连接到元素,则会收到一个通知。 可忽略此消息,或按照说明进行操作以解决此问题。

屏幕截图显示了未连接到元素的威胁模型连接器,其中包含此问题引发的消息。

注释

若要向关系图添加说明,请从“消息”选项卡切换到“说明”选项卡。

分析视图

生成关系图后,在快捷方式工具栏上选择“分析”符号(放大镜)可切换到“分析”视图。

分析视图

已发生威胁选择

选择威胁后,可以使用三种不同的功能:

功能 信息
已读指示器

将威胁标记为已读,可帮助你跟踪已查看的项。

已读/未读指示器

交互焦点

关系图中属于威胁的交互会突出显示。

交互焦点

威胁属性

有关威胁的其他信息显示在“威胁属性”窗口中。

威胁属性

优先级更改

可以更改每个已发生威胁的优先级。 不同的颜色便于识别高、中和低优先级的威胁。

优先级更改

威胁属性可编辑字段

如前面的图像所示,可以更改工具生成的信息。 也可以向某些字段(例如“理由”)添加信息。 这些字段由模板生成。 如果需要了解各个威胁的详细信息,可以进行修改。

威胁属性

报告

完成优先级更改并更新每个已发生威胁的状态后,就可以保存文件和/或打印报表。 转到“报表”>“创建完整报表”。 为报表命名,然后应会看到类似于下图的信息:

屏幕截图显示了一个示例威胁建模报表,其中包括摘要、关系图和其他信息。

后续步骤

  • 将你的问题、评论和疑问发送至 tmtextsupport@microsoft.com。 下载 威胁建模工具以开始。
  • 若要为社区提供模板,请转到我们的 GitHub 页。