使用适用于 Oracle 的 SQL Server 迁移助手 (SSMA),可快速将 Oracle 数据库架构转换为 SQL Server 架构、将生成的架构上传到 SQL Server 以及将数据从 Oracle 迁移到 SQL Server。
本主题旨在介绍安装过程,帮助用户熟悉 SSMA 用户界面。
安装 SSMA
要使用 SSMA,必须首先在可以访问源 Oracle 数据库和 SQL Server 目标实例的计算机上安装 SSMA 客户端程序。 随后,必须在运行 SQL Server 的计算机上安装扩展包和至少一个 Oracle 提供程序(OLE DB 或 ADO.NET)。 这些组件支持数据迁移和 Oracle 系统函数模拟。 有关安装说明,请参阅安装 SSMA for Oracle (OracleToSQL)。
要启动 SSMA,请单击“开始”,指向“所有程序”,指向“适用于 Oracle 的 SQL Server 迁移助手”,然后选择“适用于 Oracle 的 SQL Server 迁移助手”。
SSMA for Oracle 用户界面
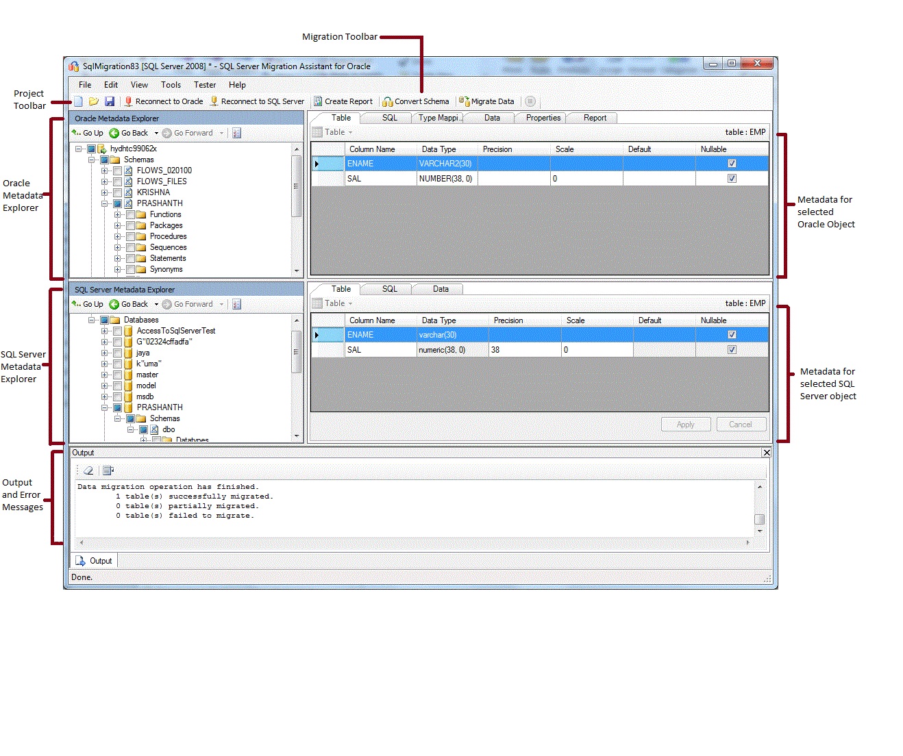
安装 SSMA 之后,可以使用 SSMA 将 Oracle 数据库迁移到 SQL Server。 建议在开始之前熟悉 SSMA 用户界面。 下图显示了 SSMA 的用户界面,包括元数据资源管理器、元数据、工具栏、输出窗格和错误列表窗格:

若要开始迁移,必须先创建一个新项目。 然后连接到一个 Oracle 数据库。 成功连接之后,Oracle 架构将出现在 Oracle 元数据资源管理器中。 随后,可以在 Oracle 元数据资源管理器中右键单击对象,并执行创建报告等任务,以评估向 SQL Server 进行的转换。 也可以使用工具栏和菜单执行这些任务。
还必须连接到 SQL Server 的一个实例。 成功连接之后,SQL Server 数据库的层次结构将显示在 SQL Server 元数据资源管理器中。 将 Oracle 架构转换为 SQL Server 架构之后,在 SQL Server 元数据资源管理器中选择这些转换后的架构,然后将这些架构与 SQL Server 同步。
将转换后的架构与 SQL Server 同步之后,可以返回到 Oracle 元数据资源管理器,并将数据从 Oracle 架构迁移到 SQL Server 数据库。
有关这些任务以及如何执行这些任务的更多信息,请参阅将 Oracle 数据库迁移到 SQL Server (OracleToSQL)。
以下几部分介绍了 SSMA 用户界面的各项功能。
元数据资源管理器
SSMA 包含两个元数据资源管理器,用来浏览 Oracle 和 SQL Server 数据库以及对它们执行操作。
Oracle 元数据资源管理器
Oracle 元数据资源管理器会显示 Oracle 架构相关信息。 使用 Oracle 元数据资源管理器,可以执行以下任务:
浏览每个架构中的对象。
选择要转换的对象,然后将对象转换为 SQL Server 语法。 有关更多信息,请参阅转换 Oracle 架构 (OracleToSQL)。
选择用于数据迁移的表,然后将数据从这些表迁移到 SQL Server。 有关更多信息,请参阅将 Oracle 数据迁移到 SQL Server (OracleToSQL)。
SQL Server 元数据资源管理器
SQL Server 元数据资源管理器会显示 SQL Server 实例的相关信息。 在连接到 SQL Server 的一个实例时,SSMA 会检索有关此实例的元数据,并将其存储在项目文件中。
可以使用 SQL Server 元数据资源管理器选择转换后的 Oracle 数据库对象,然后将这些对象与 SQL Server 的实例同步。
有关更多信息,请参阅将转换后的数据库对象加载到 SQL Server (OracleToSQL)。
元数据
每个元数据资源管理器的右侧都是描述选定对象的选项卡。 例如,如果在 Oracle 元数据资源管理器中选择一个表,将显示六个选项卡:“表”、“SQL”、“类型映射”、“报告”、“属性”和“数据”。 只有当创建一个包含所选对象的报告之后,“报告”选项卡才会包含信息。 如果在 SQL Server 元数据资源管理器中选择一个表,将显示三个选项卡:“表”“SQL”和“数据”。
大多数元数据设置都是只读的。 不过,以下元数据却可以更改:
在 Oracle 元数据资源管理器中,可以更改过程和类型映射。 要转换更改后的过程和类型映射,请在转换架构之前进行更改。
在 SQL Server 元数据资源管理器中,可以更改存储过程的 Transact-SQL。 要查看 SQL Server 中的这些更改,请在将架构加载到 SQL Server 中之前进行这些更改。
在元数据资源管理器中所做的更改会体现在项目元数据中,而非源数据库或目标数据库中。
工具栏
SSMA 有两个工具栏:项目工具栏和迁移工具栏。
项目工具栏
项目工具栏包含多个按钮,用来处理项目、连接到 Oracle 以及连接到 SQL Server。 这些按钮类似于“文件”菜单上的命令。
迁移工具栏
下表显示了迁移工具栏命令:
| 按钮 | 功能 |
|---|---|
| 创建报告 | 将所选的 Oracle 对象转换为 SQL Server 语法,然后创建一个会显示转换成功程度的报告。 除非在 Oracle 元数据资源管理器中选择了对象,否则将禁用此命令。 |
| 转换架构 | 将所选的 Oracle 对象转换为 SQL Server 对象。 除非在 Oracle 元数据资源管理器中选择了对象,否则将禁用此命令。 |
| 迁移数据 | 将数据从 Oracle 数据库迁移到 SQL Server。 在运行此命令之前,必须将 Oracle 架构转换为 SQL Server 架构,然后将对象加载到 SQL Server 中。 除非在 Oracle 元数据资源管理器中选择了对象,否则将禁用此命令。 |
| 停止 | 停止当前进程。 |
菜单
下表显示了 SSMA 菜单。
| 菜单 | 说明 |
|---|---|
| 文件 | 包含用来处理项目、连接到 Oracle 和连接到 SQL Server 的命令。 |
| 编辑 | 包含多个命令,可用于查找并处理详细信息页面中的文本,例如从 SQL 详细信息窗格中复制 Transact-SQL。 还包含“管理书签”选项,其中会显示现有书签的列表。 对话框右侧的按钮可用来管理书签。 |
| 视图 | 包含“同步元数据资源管理器”命令。 此命令可在 Oracle 元数据资源管理器与 SQL Server 元数据资源管理器之间同步对象。 还包含用来显示和隐藏“输出”和“错误列表”窗格的命令,以及用来管理布局的“布局”选项。 |
| 工具 | 包含用来创建报告以及迁移对象和数据的命令。 还可以提供对“全局设置”和“项目设置”对话框的访问权限。 |
| 测试器 | 包含用来创建和处理测试用例、存储库和备份管理系统的命令。 |
| 帮助 | 可以访问 SSMA“帮助”和“关于”对话框。 |
“输出”窗格和“错误列表”窗格
“视图”菜单提供了可切换“输出”窗格和“错误列表”窗格可见性的命令:
“输出”窗格会显示对象转换、对象同步和数据迁移期间来自 SSMA 的状态消息。
“错误列表”窗格会在一个可排序列表中显示错误、警告和信息性消息。
另请参阅
将 Oracle 数据迁移到 SQL Server (OracleToSQL)
用户界面参考 (OracleToSQL)