虚拟网络支持白皮书

你的组织可以使用Azure Virtual Network来确保其 Power Platform 服务在安全受控的网络环境中运行,从而降低数据泄露和未经授权的访问的风险。 本白皮书对 Power Platform 中的Azure Virtual Network支持进行了深入分析。 它突出了关键优势,概述了实施过程和技术体系结构,讨论了实际用例,并从成功的案例研究中提供了实际见解。 对于希望提高网络安全和运营效率的 IT 专业人员和决策者来说,这是一个宝贵的资源。

关键优势

  • 增强的安全性:在安全网络中托管 Power Platform 服务,保护敏感数据免遭未经授权的访问和潜在的破坏。

  • 增强的连接性:在 Power Platform 服务和其他 Azure 资源之间建立安全可靠的连接,增强整体连接。

  • 简化的网络管理:通过集中且一致的方法来配置和管理服务的 Power Platform 网络设置,从而简化网络管理。

  • 可扩展性:高效扩展 Power Platform 服务,确保网络资源能够根据业务需求增长。

  • 合规性:满足网络安全和数据保护方面的监管和合规要求。

背景

Microsoft Power Platform是一个领先的低代码/无代码平台,它使用户能够构建应用程序、自动化工作流和分析数据(即使它们不是专业开发人员),以创建自定义解决方案,以满足特定业务需求,促进创新和提高工作效率。 Power Platform 包含以下 Microsoft 服务:

  • Dataverse 作为底层数据平台,可为存储和管理数据提供一个安全、可扩展的环境。
  • Power Apps提供用于生成自定义应用程序的友好界面。
  • Power Automate提供了拖放界面,用于自动执行重复任务和工作流。
  • Power BI提供可靠的数据可视化和分析功能。
  • Power Pages提供了一个用户友好的界面,用于构建专业级网站。
  • Copilot Studio可以轻松地创建智能机器人和代理,而无需深入了解 AI 工程。

使用虚拟网络将这些组件与Azure资源集成可增强 Power Platform 的整体功能和安全性。 虚拟网络提供了一个安全且隔离的网络环境,服务可以在其中 Power Platform 运行,使组织能够控制和管理网络流量,同时确保数据受到保护,符合法规要求。

网络安全和虚拟网络集成

网络安全是任何数字基础设施的关键方面。 保护来自 Power Platform 服务的出站流量对于防止未经授权的访问、数据泄露和其他安全威胁至关重要。 虚拟网络集成起着至关重要的作用。 通过提供数据传输的安全路径并确保来自 Power Platform 服务的所有流量通过受控和受监视的网络环境进行路由,可降低潜在威胁的风险。

通过实施Virtual Network支持,组织可以强制实施严格的安全策略,监视网络流量,并实时检测任何异常。 这种级别的控制对于维护敏感数据的完整性和机密性至关重要。 同时,Virtual Network集成简化了整个网络体系结构,并允许 Power Platform 服务与其他Azure资源无缝连接,从而提高可靠性。

Power Platform 中的Virtual Network支持概述

Virtual Network支持是一项显著增强功能,为 Power 平台带来了强大的安全性和改进的连接。 虚拟网络是Azure网络功能的基本组成部分,使组织能够将 Power Platform 服务连接到其企业专用网络中的资源。 它们在 Power Platform 服务、其他Azure资源和网络(例如本地服务、数据库、存储帐户和密钥保管库)之间建立安全通信。

通过虚拟网络路由来自 Power Platform 服务的所有出站流量,您的组织可以确保数据安全传输,并防止未经授权的访问。 虚拟网络还通过提供可靠且一致的网络环境来改善连接性。 在 Power Platform 服务和其他Azure资源之间建立安全连接可确保无缝数据流和更高效地使用网络资源。

幕后花絮

Power Platform 基础结构由一个无服务器容器业务流程层组成,该层执行具有严格安全边界的工作负荷,并保证单个、工作负荷级别的可用性和可伸缩性。 容器业务流程层处理需要隔离的所有工作负荷,包括连接器等内部Microsoft工作负载和客户工作负载(如插件)。

容器化工作负荷允许 Power Platform 使用Azure子网委派和Virtual Network注入功能的组合来支持网络级隔离。 通过虚拟网络注入,可以通过附加网络接口卡将容器注入虚拟网络。 在该容器上运行的任何工作负载都在客户的网络中执行,并且可以使用网络中的专用 IP 地址。 插件工作负载可以使用向同一虚拟网络公开的专用链接访问用户服务、资源或Azure资源。 同样,连接器工作负载可以访问同一虚拟网络中的目标资源或终结点。

Azure子网委派

Power Platform 对虚拟网络的支持依赖于 Azure 子网委派。 企业为 Power Platform 服务,如 Dataverse 插件和连接器,指定一个子网,以便在运行时处理请求。 容器使用委托子网中的 IP 地址来处理这些请求。

由于容器在委派子网的边界内运行并使用其 IP 地址,因此来自容器的任何出站调用都保留在企业的网络边界内,也就是说,调用保留在属于该子网的虚拟网络中。 通过此设置,您的组织可以完全控制容器的策略、规则和网络数据包。 您可以将相同的控制措施应用于您自己的网络的委派子网。

Power Platform 并不管理委托子网的配置。 唯一的要求是委托的子网不能用于任何其他资源或委托给其他服务。 委派子网后,该子网中的 IP 地址将被保留用于 Power Platform。

默认情况下,不会限制来自容器的 Internet 访问。 可以通过应用于虚拟网络的配置来限制或控制网络流量的出口。 有关限制 Internet 访问的信息,请参阅 保护出站连接的最佳做法

下表汇总了委派子网的所有权以及可供客户和 Microsoft 使用的控件。

控制 描述 所有权
NAT 网关 将 NAT 网关附加到委托子网,以限制和控制来自 Power Platform 容器的出站 Internet 流量。 客户
网络安全组(NSG) 客户可以将 NSG 与委派子网相关联。 定义并实施安全规则,以控制进出子网的入站和出站流量。 客户
路由表 客户可以将路由表与委托子网关联。 定义自定义路由策略以控制虚拟网络内和外部网络的流量流。 客户
网络监控 网络监控通过强制流量通过企业的虚拟专用网络,帮助保持对安全策略的合规性。 客户
IP 地址管理 客户可以指定委派子网的 IP 地址空间,确保它使用专用 IP 地址范围,例如 10.0.0.0/8192.168.0.0/16 172.16.0.0/12 客户
DNS 配置 客户可以为委托子网配置自定义 DNS 设置,包括Azure DNS条目。 客户
容器 容器从Virtual Network支持的服务执行请求,并从委托子网获取 IP 地址。 Microsoft

技术架构

解决方案技术 Power Platform 体系结构的下图显示了数据源、连接器、服务和应用程序等组件如何在解决方案中交互和集成。 该图突出显示了使用虚拟网络来增强安全性和连接性,方法是允许 Power Platform 服务连接到私有和受保护的资源,而无需将其公开给 Internet。 该体系结构演示了如何将执行请求路由到虚拟网络中的容器,同时保持容器隔离边界。

说明 Power Platform 解决方案技术架构的图表,突出显示使用虚拟网络进行安全连接,并将执行请求路由到虚拟网络中的容器。

在Virtual Network配置中,运行插件或连接器的容器是组织的virtual network的一部分。 与虚拟网络中终结点的通信保留在虚拟网络边界内。 可以使用虚拟网络对等互连、ExpressRoute或VPN Gateway将边界扩展到其他虚拟或本地网络。

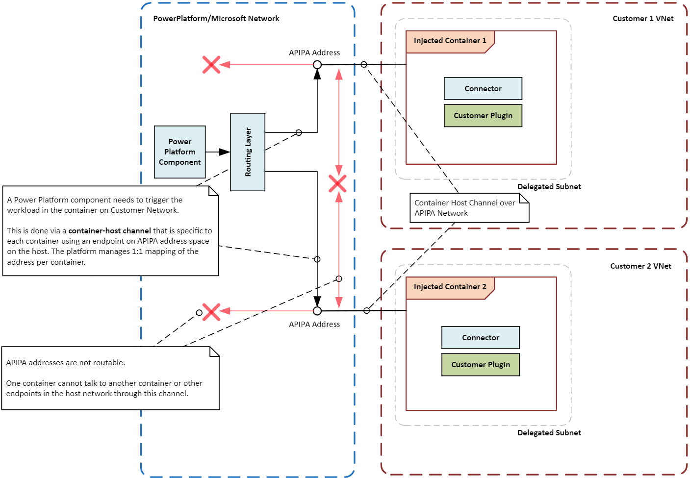
Power Platform 虚拟网络的容器化工作负载中的组件必须能够与工作负载中的其他组件通信。 例如, Power Platform 可能需要触发插件或调用工作负载中的连接器。

由于容器未直接附加到主网络基础结构,因此在容器和业务流程层之间建立了特殊的通信路径或通道。 该通道使用一个特殊的本地 IP 地址(称为 APIPA 地址)向容器内运行的工作负载发送特定指令或信号。 只允许某些类型的消息到达工作负载,确保容器及其工作负载保持安全和隔离。

下图演示了如何使用虚拟网络将执行请求路由到容器,同时保持隔离边界,将容器彼此隔离以及主机系统隔离。

图表展示了 Power Platform 解决方案中的容器隔离边界,特别强调了使用两个虚拟网络的安全且隔离的容器操作。

启用对 Power Platform 的虚拟网络支持

请按照为 Power Platform 设置虚拟网络支持中的说明进行操作。

常见用例和实际示例

在本部分中,你将了解具有解决方案的 Power Platform 虚拟网络的常见用例。 您还探索了各个行业如何从使用它们中受益的真实示例。

用例

Secure 数据集成:组织可以使用Virtual Network支持将 Power Platform 服务安全地连接到其专用数据源,例如Azure SQL Database、Azure Storage和本地资源。 虚拟网络可确保数据保留在组织的网络边界内,并且不会公开到公共 Internet。

连接器的专用终结点:Power Platform 连接器可以使用Virtual Network支持为安全通信建立专用终结点。 专用网络消除了对公共 IP 地址的需求,并降低了数据泄露的风险。

保护 Copilot Studio 集成:您可以在 Copilot Studio 中使用 Power Platform 连接器的虚拟网络支持,以与数据源建立安全的连接。 专用网络消除了与将数据源暴露给公共互联网相关的风险,并降低了数据泄露的风险。

真实世界的例子

跨行业的组织可以从对 Power Platform 的Virtual Network支持中受益。 通过将服务安全地连接到 Power Platform 私有数据源,组织可以增强其安全态势、改善连接性并确保遵守监管要求。

金融机构:大型银行可以使用虚拟网络安全地将 Power Platform 解决方案和Dynamics 365应用连接到其受保护的数据库和服务。 这种设置允许银行创建安全的工作流程并自动化流程,而无需将敏感信息暴露给公共互联网,从而确保客户数据受到保护并符合监管要求。

医疗保健提供者:医疗保健组织可以使用虚拟网络将 Power Platform 解决方案和 Dynamics 365 应用程序连接到其电子健康记录系统。 专用网络可用于安全访问患者数据,并在部门之间以及提供者与外部合作伙伴之间创建安全的通信渠道。

Retail 公司:零售公司可以使用虚拟网络安全地将 Power Platform 解决方案和Dynamics 365应用连接到其库存管理系统和客户数据库。 专用连接使公司能够简化运营、改善库存跟踪并增强客户服务,同时确保敏感数据受到保护。

政府机构:政府机构可以使用虚拟网络安全地将 Power Platform 解决方案和Dynamics 365应用连接到其内部系统和数据库。 私有连接使机构能够自动化流程、改进数据共享并增强协作,同时保持严格的安全性和合规性标准。

集成模式

要在环境中运行的工作负载类型决定了集成 Power Platform模式。 可以将虚拟网络支持用于 Power Platform 作为您环境中的集成模式,但有一些例外情况。

API 工作负载:如果计划运行 API 工作负载(如插件、连接器或服务终结点),则虚拟网络是将其与网络内的数据源安全集成的唯一受支持方法。 虚拟网络不支持部分需要非 Microsoft 驱动程序或使用 Windows 身份验证的连接器。 这些连接器未广泛使用,必须使用本地数据网关而不是虚拟网络。 以下插件和连接器通常可用于虚拟网络:

  • Dataverse 插件
  • 自定义连接器
  • Azure Blob Storage (Azure对象存储)
  • Azure文件存储
  • Azure Key Vault
  • Azure 队列
  • Azure SQL Data Warehouse
  • 使用 Microsoft Entra ID 预授权的 HTTP
  • SQL Server

ETL 工作负载Power BIPower Platform 数据流中的提取、转换、加载工作通过虚拟网络数据网关进行。

下图说明了 API 和 ETL 工作负载的集成模式。

示意图展示了可在虚拟网络内使用的 Power Platform 连接器和插件,包括已全面可用或处于预览版阶段的组件。

配置注意事项

设置对 Power Platform 的Virtual Network支持时,请记住以下注意事项。

地区和地点

Azure区域中的委托子网必须与 Power Platform 环境的位置匹配。 例如,如果 Power Platform 环境位于美国,则两个虚拟网络和子网都必须在eastuswestus Azure 区域中。 请查看支持的区域和位置映射列表,以获取有关Azure区域和位置的最新信息。

如果Azure资源位于不同的Azure区域,则仍必须在每个环境的相应Azure位置为 Power Platform 环境部署虚拟网络。 使用虚拟网络对等互连或其他高速低延迟的连接选项,将资源与您的虚拟网络连接。 Microsoft 全球网络 提供了多个选项以在 Power Platform 虚拟网络和您的企业虚拟网络之间建立连接。

子网大小

虚拟网络中委派子网的大小应适应未来使用量的增长和新服务的添加。 适当调整子网大小可确保请求不会受到限制。 有关调整子网大小的详细信息,请访问 Power Platform 环境的子网大小估算

Azure NAT Gateway

Azure NAT Gateway为委托子网中的容器提供安全、可缩放的出站连接。 附加到子网时,NAT 网关将成为所有 Internet 发往流量的下一跃点,将专用 IP 地址转换为静态公共 IP 地址。 这样,组织就可以集中控制管理出站 Internet 访问。

网络监控

网络监控跟踪和分析委托子网中的流量,这对于识别和解决潜在问题至关重要。 通过深入了解网络组件的性能和 health,监控有助于确保网络高效、安全地运行。 监控工具可以检测异常情况,例如异常流量模式或未经授权的访问尝试,从而及时进行干预和缓解。

网络安全组

网络安全组(NSG)允许你定义控制Azure资源传入和传出流量的安全规则。 委托子网时,可以配置 NSG 以确保仅允许授权流量,从而帮助维护网络的安全性和完整性。 NSG 既可以应用于子网,也可以应用于各个网络接口,从而在管理不同级别的流量方面提供灵活性。

确保 Power Platform 服务出站连接安全的最佳实践

以下最佳做法可帮助你保护来自 Power Platform 服务的出站连接,这对于缓解数据外泄风险并确保符合安全策略至关重要。

  • 限制 Internet 访问:默认情况下,容器具有不受限制的出站 Internet 访问。 将 NAT 网关 附加到委派子网,以强制所有 Internet 绑定流量通过受控路径,确保所有连接都通过专用网络进行路由。

注释

如果无法部署 NAT 网关,则仍可以通过完全强制所有流量通过网络路由来限制 Internet 访问,方法是通过在虚拟网络中配置下一跃点,例如添加自定义路由表。 有关详细信息,请参阅 Azure虚拟网络流量路由

  • 限制出站流量:部署 NAT 网关后,将来自 Power Platform 资源的出站流量限制为特定终结点。 使用网络安全组和Azure Firewall来强制实施流量规则和控制访问。

注释

如果仅配置网络安全组,而不配置下一跃点(即附加 NAT 网关或添加自定义路由表),则根据指定的规则限制流量。 但是,互联网方向的流量仍将通过 Power Platform 拥有的 IP 地址出口。

  • 使用专用终结点:使用专用终结点在 Power Platform 服务和Azure资源之间安全通信。 专用终结点可确保流量保留在Azure网络中,并且不会遍历公共 Internet。

  • 监控和审核流量:使用 Azure Network WatcherMicrosoft Sentinel监控和审核 Power Platform 服务的出站流量,以帮助实时识别和响应潜在的安全威胁。

  • 应用安全策略:使用Azure Policy和Azure Firewall强制实施安全策略,以确保所有出站连接都符合组织的安全要求。 若要控制数据流,请将数据丢失防护策略和终结点筛选应用于连接器。

示例Virtual Network配置

在本部分中,我们提供了 Power Platform 中Virtual Network支持的示例配置。 这些配置说明了如何为不同方案设置虚拟网络和子网,确保 Power Platform 服务和Azure资源之间的安全连接。

当 Azure 资源位于一个配对的 Azure 区域中,并且 Power Platform 环境位于美国时,

在此方案中,我们做出以下假设:

  • Power Platform 环境位于美国境内。
  • 虚拟网络的Azure区域设置为美国西部和美国东部。
  • 企业资源位于美国西部区域的虚拟网络 VNET1 中。

在此方案中设置Virtual Network支持需要以下最低配置:

  1. 在美国西部创建虚拟网络 VNet1,并设置用于委派的子网。
  2. 在美国东部创建第二个虚拟网络 VNet2,并设置用于委派的子网。
  3. 在 VNet1 和 VNet2 之间建立对等互连连接。
  4. 使用步骤 1 和 2 中创建的子网为所需环境配置 Power Platform Virtual Network集成。

此图显示当 Azure 资源位于配对的 Azure 区域之一且 Power Platform 环境位于美国时的虚拟网络支持配置。

当您的 Azure 资源位于美国中部 Azure 区域,而 Power Platform 环境位于美国

在此方案中,我们做出以下假设:

  • Power Platform 环境位于美国境内。
  • 虚拟网络Azure区域设置为美国西部和美国东部。
  • 企业资源位于美国中部区域的虚拟网络 VNet1 中。

在此方案中设置Virtual Network支持需要以下最低配置:

  1. 在美国西部创建虚拟网络 VNet2,并设置用于委派的子网。
  2. 在美国东部创建另一个虚拟网络 VNet3,并设置用于委派的子网。
  3. 在 VNet1 和 VNet2 之间建立对等互连连接。
  4. 在 VNet1 和 VNet3 之间建立对等互连连接。
  5. 使用步骤 1 和 2 中创建的子网为所需环境配置 Power Platform Virtual Network集成。

图表显示当 Azure 资源位于美国中部的 Azure 区域,而 Power Platform 环境位于美国时,支持的虚拟网络配置。

案例研究

以下案例研究演示了Microsoft客户如何成功实现对 Power Platform 的Virtual Network支持,以提高安全性和连接性,同时确保符合法规要求。

公司通过使用Azure Virtual Network增强其业务敏捷性,实现生成式 AI 和安全集成

为了探索生成式 AI 的实际业务用例,我们的客户举办了一场黑客马拉松。 此次活动汇集了多个公民开发人员,他们仅使用 Power Platform 和 Azure AI 服务在一个月内就构建了成功的原型。 黑客马拉松不仅展示了生成式人工智能的潜力,还为参与者提供了宝贵的实践经验,促进了组织内部的创新和协作。

客户挑战:从原型到生产的过渡带来了重大挑战。 主要障碍是在 Power Platform 和 Azure 上建立一个安全的专用网络架构,并且符合公司严格的内部安全策略。 确保数据隐私和安全,同时保持敏捷性和可扩展性对客户来说至关重要。

Solution:客户使用Azure子网委托(换句话说,虚拟网络)与托管环境在 Power Platform 和专用Azure资源之间建立专用网络体系结构。 使用此体系结构,客户安全地将其 Power Platform 应用程序连接到Azure服务,而不会向公共 Internet 公开敏感数据。

```该示意图展示了客户用于安全连接其 Power Platform 应用程序与 Azure 服务的架构,而不会将敏感数据暴露至公共网络```

好处:实施该解决方案产生了几个关键好处。

  • 客户在 Power Platform 与 Azure 之间构建了安全、敏捷的集成基础,加快了业务价值的实现。 这种集成允许无缝数据流并增强跨部门的协作。

  • 新架构消除了与本地数据网关相关的成本和限制。 通过避免对本地基础设施的需求,客户可以降低运营费用并简化维护。

  • 客户现在准备通过此平台将其他内部数据源(如专用 Amazon Web Services 和本地 API)与Azure ExpressRoute集成。 此次扩展使客户能够使用更广泛的数据和服务,从而推动进一步的创新和效率。

结束语

在本白皮书中,我们探讨了将Virtual Network支持与 Power Platform 集成的各个方面。 我们讨论了使用虚拟网络的安全优势,例如保护敏感数据免遭未经授权的访问,以及确保服务和专用资源之间的 Power Platform 安全通信。 我们讨论了常见用例和实际示例,为不同的方案提供了集成模式,并提供了配置Virtual Network支持的注意事项。 我们分享了保护来自 Power Platform 服务的出站连接的最佳实践,包括:

  • 限制出站流量
  • 使用私有端点和子网委派
  • 监视和审核流量
  • 应用安全策略

最后,我们研究了Microsoft客户的案例研究,该客户成功实现了对 Power Platform 的Virtual Network支持,以增强安全性和连接性,同时确保符合法规要求。

Virtual Network对 Power Platform 的支持是一项关键功能,使组织能够增强其网络安全、优化连接并确保符合法规要求。 使用Virtual Network支持的组织可以将 Power Platform 服务安全地连接到其专用数据源,从而消除与向公共 Internet 公开这些源相关的风险。