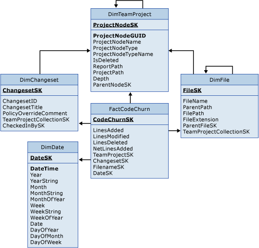
通过使用 FactCodeChurn 和关联的维度表,可以查询有关纳入版本控制的代码中的更改的数据。 在该事实数据表中,每个变更集中文件的每个修订都占用一条记录。
对于 Analysis Services 多维数据集中与这些表关联的度量值和维度的介绍,请参阅使用代码改动和运行覆盖率透视分析和报告代码改动和代码覆盖率。
.png)
FactCodeChurn 与以下维度表关联:
Dimchangeset
DimDate
DimFile
DimTeamProject
通过使用 FactCodeChurn 和关联的维度表,可以查询有关纳入版本控制的代码中的更改的数据。 在该事实数据表中,每个变更集中文件的每个修订都占用一条记录。
对于 Analysis Services 多维数据集中与这些表关联的度量值和维度的介绍,请参阅使用代码改动和运行覆盖率透视分析和报告代码改动和代码覆盖率。
.png)
FactCodeChurn 与以下维度表关联:
Dimchangeset
DimDate
DimFile
DimTeamProject