Visual Studio Code 的 MSSQL 扩展中的架构设计器简化了复杂的架构设计,从而更直观地了解数据库结构。 它集成了数据库关系图功能来可视化现有架构。 可以直接在图形环境中设计和管理数据库,而无需编写 Transact-SQL (T-SQL) 语句。
特点
架构设计器提供以下功能:
- 使用交互式关系图可视化数据库结构。
- 创建或编辑表、外键、主键和约束。
- 搜索、拖放、筛选、缩放、使用微型地图和自动排列图表来高效导航和自定义。
- 导出架构关系图以与团队共享或包含在文档中。
- 自动生成并查看表示架构更改的只读 T-SQL 脚本。
- 使用“发布更改”功能查看和应用对数据库的更改。
打开架构设计器
右键单击对象资源管理器中的数据库,然后从菜单中选择 “设计架构 ”。 此作将打开架构设计器视图,然后允许你查看可视数据库关系图。
进入架构设计器后,可以找到具有各种导航功能的画布。 下面介绍了如何绕过:
平移和缩放:选择并拖动画布上的任意位置以在图表中平移。 使用鼠标滚轮或触控板手势放大和缩小,以获取更近或更广泛的视图。
微型地图:使用内置微型地图(位于设计器右下角)快速导航大型或复杂架构。
拖放:通过在画布上拖动元素来重新排列表和关系。 此选项可帮助你创建对你或你的团队有意义的布局。
搜索和筛选:使用搜索框(Ctrl+F 或 Cmd+F)查找特定表或列。 应用筛选器以专注于架构的某些部分或隐藏不相关的元素。
自动排列:默认情况下,图表自动排列在清晰且可读的布局中。 如果手动重新定位表并想要重置视图,请选择 “自动排列 ”按钮,将表重新组织为默认优化布局。
了解表结构和关系
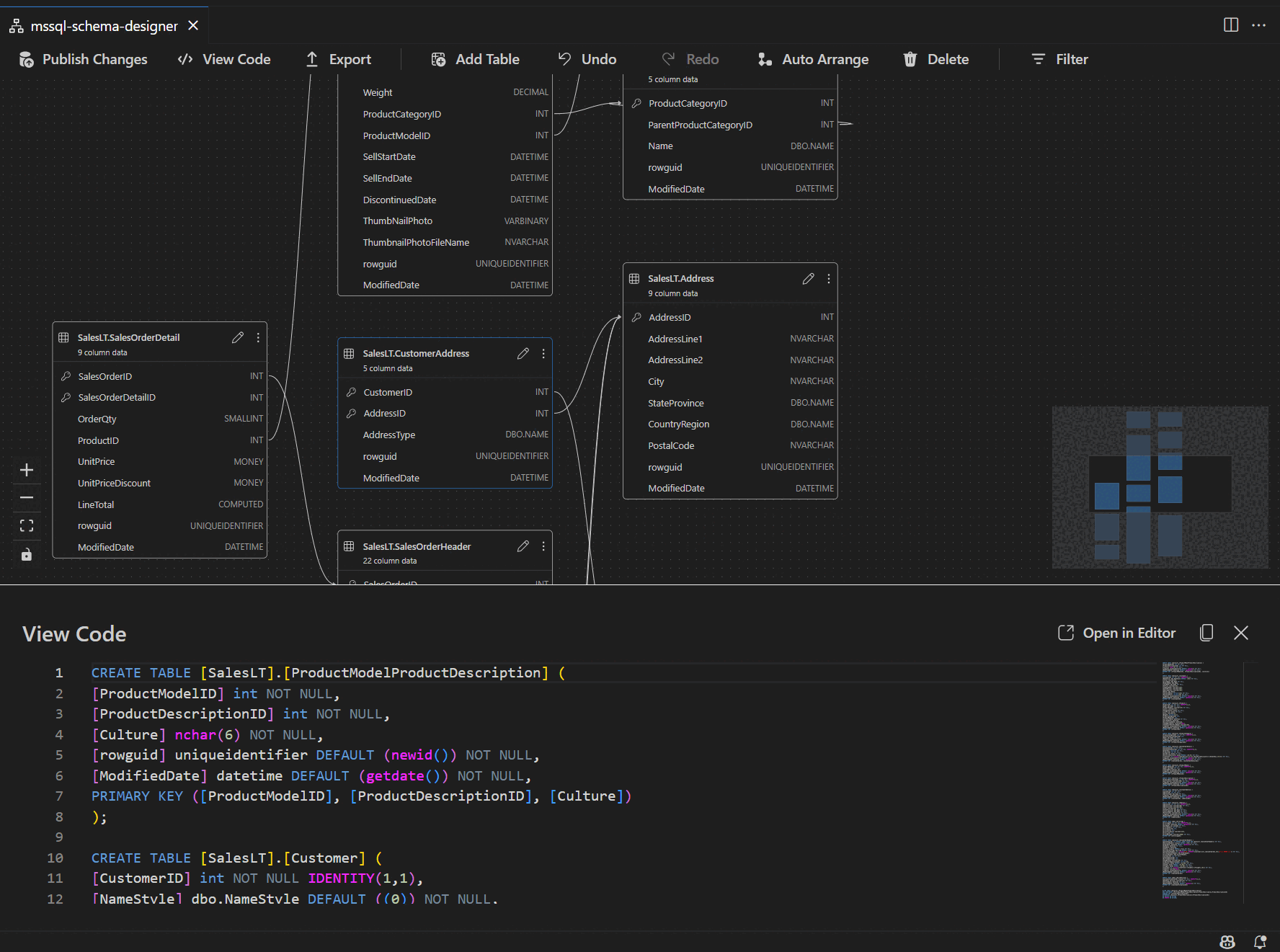
输入架构设计器视图时,可以看到数据库表的可视化效果。 每个表显示其架构和表名称、列、数据类型和主键,显示为键图标。
外键关系通过列间的连接箭头来显示。 例如,在上图中,AddressID表中的列CustomerAddress引用表中的AddressIDAddress列,直观地表示它们之间的关系。
添加或编辑表
选择顶部工具栏中的 “添加表 ”以添加新表。 选择关系图中表格上的铅笔图标以编辑该表。
此作将在侧面板中的“表编辑器”中打开“表”选项卡。 您可以:
- 选择或更改架构
- 定义表名称
- 添加名称、数据类型、默认值和约束的新列
- 将一个或多个列标记为主键
- 根据需要删除或更新现有列
选择保存以应用更改。 关系图会更新以反映更改。 有关更高级的表编辑功能(如创建索引或设置约束规则),请使用 Visual Studio Code 的 MSSQL 扩展中的表设计器。
添加或编辑外键关系
若要管理外键关系,请在关系图中的表中选择省略号(...),然后选择“ 管理关系”。
此选项将在“表编辑器”侧面板中打开“外键”选项卡,可在其中:
- 通过引用其他表中的主键来添加新的外键关系
- 定义外键名称
- 编辑现有外键以更新或更正关系
更改会自动显示在视觉关系图中,箭头显示每个关系的方向。
或者,可以通过直接在关系图中将箭头从一列拖动到另一列来创建关系。 此方法定义所选列之间的一对一关系。
在脚本窗格中查看架构定义
在功能区工具栏中,选择 “查看代码 ”按钮以打开底部窗格。 此窗格显示一个只读的 T-SQL 脚本,该脚本实时展示在架构设计器上执行的操作。
审核并发布更改
完成编辑表或关系后,选择顶部工具栏中的 “发布更改 ”。 此操作将会生成一份更改汇总报告,其中列出了对架构的所有待处理的修改。
仔细查看报告。 选中确认框以确认并接受与应用更改相关的任何潜在风险。 此过程由 DacFX(数据层应用程序框架)管理,这样可以确保架构更新能够顺利、可靠地部署,并尽量减少数据库中断。
反馈和支持
如果你有想法、反馈或想与社区互动,请加入讨论。https://aka.ms/vscode-mssql-discussions 若要报告 bug,请访问 https://aka.ms/vscode-mssql-bug。 若要请求新功能,请转到 https://aka.ms/vscode-mssql-feature-request。