探索部署工具

已完成

Microsoft提供了多种工具,用于使用映像来部署 OS 来促进部署和管理设备。 若要为组织成功部署 Windows作系统和应用程序,必须了解可用于帮助完成此过程的工具。 在本主题中,你将了解 Windows 部署最常用的工具。

Windows 评估和部署工具包

Windows 评估和部署工具包 (ADK) 是一系列工具,可用于自动部署 Windows作系统并缓解应用程序兼容性问题。 以前,Windows ADK 称为适用于 Windows 7) 的 Windows 自动安装工具包 (。 SQL Server 2012 Express 也适用于需要连接到SQL Server的工具。

A D K 安装程序的屏幕截图,其中显示了可用于选择安装的各种工具。

Windows ADK 包含核心评估和部署工具和技术,包括部署映像服务和管理 (DISM) 、Windows ICD) Designer (Windows 映像和配置、Windows 系统映像管理器 (Windows SIM) 、用户状态迁移工具 (USMT) 、批量激活管理工具 (VAMT) 、Windows 评估服务、Windows Performance Toolkit (WPT) 、Application Compatibility Toolkit (ACT) 和 Microsoft SQL Server 2012 Express。

部署映像服务和管理 (DISM)

部署映像服务和管理 (DISM) 是一种命令行工具,可用于创建和管理映像。 可以使用它捕获具有所需配置的“引用”设备。 所需的配置可能是选择 OS 版本、Windows 配置、预安装的驱动程序、应用程序和文件。 捕获映像后,可以使用映像将预配置的 OS 安装部署到多个设备。 创建映像后,还可以使用 DISM 更改映像或使其保持最新状态。 这可以包括将更新、驱动程序和语言包应用于 Windows 映像(脱机或联机)。

例如,若要将 Windows 分区捕获到 USB 存储驱动器,命令行可能如下所示:

Dism /Capture-Image /ImageFile:"D:\Images\Fabrikam.wim" /CaptureDir:C:\ /Name:Fabrikam

DISM 脱机服务

可以使用 DISM 在图像未使用时更改图像。 若要编辑现有映像,请装载映像,进行所需的更改,然后卸载映像。

显示装载映像、修改已装载的文件夹、卸载映像,然后应用于多个设备的过程的图形。

例如,如果需要将驱动程序添加到现有映像,请先装载映像,添加驱动程序,然后提交更改。

DISM /Mount-Image /ImageFile:C:\test\images\install.wim /MountDir:C:\test\offline
DISM /Image:C:\test\offline /Add-Driver /Driver:C:\drivers\mydriver.inf
DISM /Unmount-Image /MountDir:C:\test\offline /Commit

Windows 映像和配置Designer

Windows 映像和配置Designer (Windows ICD) 是一种旨在帮助创建预配包的工具。 使用预配包动态配置 Windows 设备 (电脑、平板电脑和手机) 。 Windows ICD 可用于设置新设备,而无需使用自定义映像重置设备映像。

W I C D 仪表板的屏幕截图,其中显示了用于创建新预配包的按钮。

WICD“创建”页。

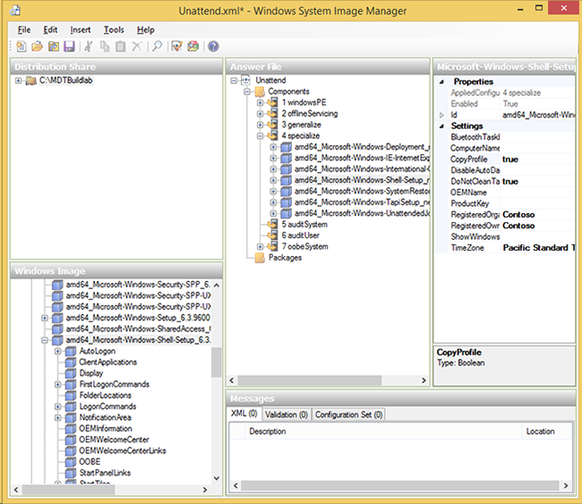
Windows 系统映像管理器 (Windows SIM)

Windows 系统映像管理器 (Windows SIM) 是一种图形工具,可用于创建无人参与的安装应答文件 (Unattend.xml) 并分发共享或更改配置集包含的文件。 使用 MDT 和/或Configuration Manager时,你不需要经常使用 Windows SIM 卡,因为这些系统在部署过程中自动更新 Unattend.xml 文件,从而简化了整个过程。

在 Windows S I M 中打开的 Windows 应答文件的屏幕截图。

在 Windows SIM 中打开的 Windows 应答文件。

批量激活管理工具 (VAMT)

批量激活管理工具 (VAMT) 是一种图形工具,可用于自动执行和管理 Windows、Windows Server 和 Microsoft Office 的激活。 如果不使用 KMS,仍可使用 批量激活管理工具 (VAMT) 集中管理 MAK。 此工具可以在整个组织中安装和管理产品密钥。 VAMT 还可以代表没有 Internet 访问的客户端激活,充当 MAK 代理。

V A M T 工具仪表板的屏幕截图。在左窗格中,显示产品 Office 和 Windows,以及 V L 报告。

批量激活管理工具。

VAMT 还可以创建报表、从 MAK 切换到 KMS、管理基于 Active Directory 的激活以及管理 Office 2010 和 Office 2013 批量激活。 VAMT 还支持 PowerShell (,而不是旧的命令行工具) 。 例如,如果要从 VAMT 数据库获取信息,可以键入:

Get-VamtProduct

Windows 预安装环境 (Windows PE)

Windows PE 是一个最小的 32 位或 64 位作系统,在 Windows 内核上构建了有限的服务。 Windows PE 会替换曾经使用的 DOS 或 Linux 启动磁盘。 在安装和部署期间使用 Windows PE 来启动计算机并启动安装程序。 Windows PE 提供对 Windows 文件系统的读取和写入访问权限,并支持一系列硬件驱动程序,包括网络连接,这使其可用于故障排除和系统恢复。 可以使用预启动执行环境 (PXE) 从 CD/DVD、U 盘或网络运行 Windows PE。 Windows ADK 包括用于生成和配置 Windows PE 的工具。 与作系统一样,Windows PE 需要了解的关键是,它至少需要每台电脑中的网络和存储设备的驱动程序。 幸运的是,Windows PE 包含与整个 Windows作系统相同的驱动程序,这意味着你的大部分硬件都将开箱即用。

Windows PE 不再是 ADK 安装的一部分,现在是单独的下载,可在 下载 WinPE 中找到。

使用 Windows A D K 默认 Windows P E 启动映像启动的计算机的屏幕截图。

使用 Windows ADK 默认 Windows PE 启动映像启动的计算机。

Windows 部署服务 (WDS)

Windows 部署服务 (WDS) 启用 Windows作系统的部署。 可以使用 WDS 通过基于网络安装来设置新客户端,而无需管理员访问每台计算机或直接从 CD 或 DVD 媒体进行安装。 将映像添加到运行 WDS 的服务器,并使用多播功能将映像传输到客户端。

使用多播部署三台计算机的 Windows 部署服务。

使用多播部署三台计算机的 Windows 部署服务。

WDS 需要 AD DS、DHCP 和 DNS。 可以使用 WDSUTIL 命令行工具、Windows PowerShell或 MMC 管理单元来管理 WDS。 WDS 可以管理驱动程序;但是,通过 MDT 和 Configuration Manager 进行驱动程序管理更适合部署,因为这两种解决方案都提供了灵活性,因此可以改用它们。

Microsoft Deployment Toolkit

Microsoft Deployment Toolkit (MDT) 是来自 Microsoft 的免费部署解决方案。 它提供用于规划、生成和部署 Windows作系统的端到端指南、最佳做法和工具。 MDT 基于 Windows ADK 中的核心部署工具,提供指导、降低复杂性并为企业就绪部署解决方案添加关键功能。

MDT 有两个main部分:

  • Lite Touch: 独立部署解决方案。
  • 零接触:System Center 2012 R2 Configuration Manager 的扩展。

注意

Lite Touch 和 Zero Touch 是 MDT 支持的两种解决方案,命名与自动化无关。 可以完全自动化独立 MDT 解决方案 (Lite Touch) ,并将解决方案与Configuration Manager集成配置为提示信息。

部署工作台的屏幕截图,其中显示了任务序列。

部署工作台,显示任务序列。