通过


MB 接口概述

本文档介绍移动宽带 (MB) 驱动程序模型。 MB 驱动程序模型是随 Windows 7 及更高版本的 Windows 提供的一种软件体系结构。 它为基于 CDMA 的 (1xRTT/1xEV-DO/1xEV-DO/1xEvDO RevB) 和基于 GSM 的 (GPRS/EDGE/UMTS/HSDPA/TD-SCDMA) 手机网络技术提供了一组集成网络功能的框架。

Windows 8 MB 微型端口驱动程序基于 NDIS 6.30 接口。 Windows 7 MB 微型端口驱动程序基于 NDIS 6.20 接口。 除了本文档所述的设备驱动程序接口 (DDI) 外,MB 微型端口驱动程序还必须遵循相应的“NDIS 6.x 规范”。

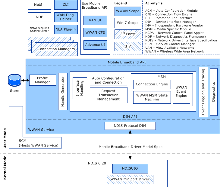
下图表示 MB 驱动程序模型的体系结构。

显示 MB 驱动程序模型的体系结构的关系图。

术语

请注意,术语 无线广域网 (WWAN) 和 移动宽带 (MB) 在本文档中可互换使用,以表示移动宽带技术。

在本文档中, “激活” 和“ 激活 ”这两个术语具有两种不同的含义。 术语 activate 与服务激活相关,例如网络提供商必须先显式启用 MB 订阅,然后才能使用提供程序的服务。 术语 激活 专用于在基于 GSM 的 (GPRS/EDGE/UMTS/HSDPA/TD-SCDMA) 技术中设置连接。 例如, PDP 上下文激活是指根据 PDP 上下文中指定的参数设置 MB 连接。

SIM 访问 是指访问订阅者标识模块 (SIM 卡,也称为 R-UIM) 。 如果 MB 设备没有 SIM/R-UIM 作为物理实体,而是在设备中嵌入了逻辑等效项,则此术语也适用于该逻辑线路等效项。 如果不需要 SIM 卡访问权限,则微型端口驱动程序不会从 SIM 卡中检索信息以完成请求。

语义

用户模式下的 MB 服务组件无法直接与内核模式下的 MB 微型端口驱动程序交换数据。 需要 WMI 或 NDIS 筛选器驱动程序 等中介。 为简单起见,本文档未明确讨论这些中介。 但是,此省略并不意味着 MB 服务和 MB 微型端口驱动程序可以进行直接数据交换。

以下主题汇总了 NDIS 6.20 和 MB OID 语义、微型端口驱动程序执行同步和异步操作所必须遵循的过程,以及移动宽带驱动程序模型支持的操作的概述:

MB/NDIS 6.20 接口概述

MB 数据模型

MB 操作语义

MB 驱动程序模型版本控制

MB 微型端口驱动程序 INF 要求

MB 微型端口驱动程序类型

MB 适配器常规属性要求

MB 原始 IP 数据包处理支持

有关 MB 微型端口驱动程序 IP 地址通知的指导原则

MB 微型端口驱动程序错误日志记录

MB 微型端口驱动程序性能要求