使用視覺效果查詢編輯器進行查詢

適用於:✅Microsoft Fabric 中的 SQL 分析端點倉儲鏡像資料庫

本文說明如何使用 Microsoft Fabric 入口網站中的視覺效果查詢編輯器,快速且有效率地撰寫查詢。 您可以針對無程式碼體驗使用視覺效果查詢編輯器來建立查詢。

Fabric 入口網站中的視覺效果查詢編輯器

視覺效果查詢編輯器提供了一個簡單的視覺化介面,來針對倉儲中的資料撰寫查詢。

將資料載入到倉儲後,您可以使用視覺效果查詢編輯器來建立查詢,以分析資料。 取得視覺效果查詢編輯器的方式有兩種:

在功能區中,使用 [新增視覺效果查詢] 按鈕來建立新的查詢,如下圖所示。

顯示在 [資料預覽檢視] 中的何處尋找 [新增查詢] 功能表的螢幕擷取畫面。

若要建立查詢,請將 [物件總管] 中的資料表拖放到畫布上。 若要拖曳數據表,請選取並按住數據表,直到您在拖曳之前先從 [物件 總管] 中挑選該數據表為止。 將一或多個資料表拖曳到畫布上後,即可使用視覺效果體驗來設計您的查詢。 倉儲編輯器使用 Power Query 圖表檢視體驗,讓您輕鬆地查詢和分析資料。 深入了解 Power Query 圖表檢視

當您處理視覺效果查詢時,查詢會每隔幾秒鐘自動儲存一次。 [查詢] 索引標籤中會出現「儲存指標」,表示正在儲存您的查詢。 所有工作區使用者都可以將查詢儲存在 [我的查詢] 資料夾中。 但是,具有工作區檢視者角色的使用者或倉儲的共用接收者將受到限制,無法將查詢移至 [共用查詢] 資料夾。

下列動畫 gif 顯示使用無程式碼視覺效果查詢編輯器合併兩個資料表。

使用視覺效果查詢編輯器合併兩個資料表的範例查詢結果的動畫。

gif 中顯示的步驟如下:

  1. 首先,將資料表 DimCity 從 [總管] 拖曳到空白的新視覺效果查詢編輯器中。
  2. 然後,將資料表 FactSale 從 [總管] 拖曳到視覺效果查詢編輯器中。
  3. 在視覺效果查詢編輯器的 DimCity 內容功能表中,使用 [合併查詢作為新查詢] Power Query 運算子將這些查詢聯結在通用索引鍵上。
  4. 在新的 [合併] 頁面中,系統會選取每個資料表中的 CityKey 資料行成為通用索引鍵。 [聯結種類] 為 [內部]
  5. 新的 [合併] 運算子會新增至視覺效果查詢編輯器。
  6. 看到結果時,您可以使用 [下載 Excel 檔案] 在 Excel 中檢視結果,或使用 [視覺化結果] 建立結果報告。

儲存為檢視

您可以使用 [儲存為檢視] 按鈕,將查詢儲存為啟用資料載入的檢視。 選取您有權建立檢視的結構描述名稱,提供檢視名稱,並在確認建立檢視之前驗證 SQL 陳述式。 成功建立檢視時,它會顯示在 [總管] 中。

顯示如何在視覺效果查詢編輯器中使用 [儲存為檢視] 功能表的螢幕擷取畫面。

檢視 SQL

[檢視 SQL] 功能可讓您根據視覺效果查詢的套用步驟查看 SQL 查詢。

選取 [檢視查詢] 以查看產生的 T-SQL,以及使用 [編輯 SQL 指令碼] 以在查詢編輯器中編輯 SQL 查詢。

Fabric 入口網站中畫面的動畫影像,其中顯示 [檢視 SQL] 功能和 [編輯 SQL 指令碼] 按鈕。

當使用 [合併查詢] 動作撰寫聯結兩個或多個資料表的查詢時,已啟用載入的查詢將反映在 SQL 指令碼中。 若要指定應顯示在 SQL 指令碼中的資料表查詢,請選取內容功能表,然後選取 [啟用載入]。 展開結果中所合併資料表的資料行,以查看 SQL 指令碼中反映的步驟。

顯示內容功能表中 [啟用載入] 選項的螢幕擷取畫面。

儲存為資料表

您可以使用 [儲存為資料表] 將查詢結果儲存到資料表中,以供已啟用載入的查詢使用。 選取您想要儲存結果的倉儲,選取您有權建立資料表的結構描述,並提供資料表名稱,以使用 CREATE TABLE AS SELECT 陳述式將結果載入到資料表。 成功建立資料表時,它會顯示在 [總管] 中。

顯示如何在視覺效果查詢編輯器中使用 [儲存為資料表] 功能表的螢幕擷取畫面。

在視覺效果查詢編輯器中建立跨倉儲查詢

如需跨倉儲查詢的詳細資訊,請參閱跨倉儲查詢

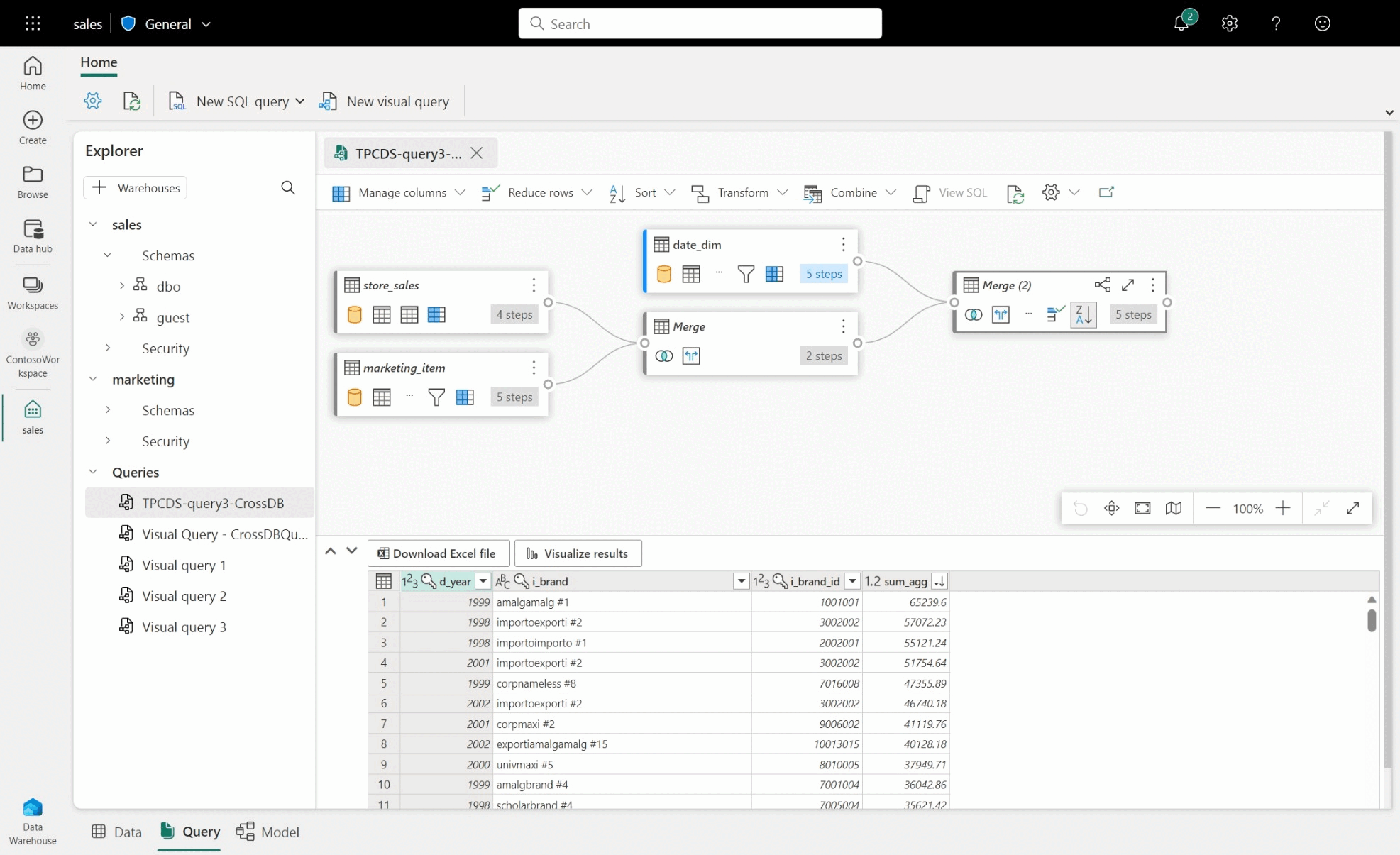
  • 若要建立跨倉儲查詢,請從新增的倉儲拖放資料表,並新增合併活動。 例如,在下圖範例中,store_sales 是從 sales 倉儲新增的,並與 item 倉儲中的 marketing 資料表合併。

銷售和行銷資料庫與 Power Query 活動之間的範例跨倉儲查詢的螢幕擷取畫面。

視覺效果查詢編輯器的限制

  • 在視覺效果查詢編輯器中,您只能執行 DQL (資料查詢語言) 或唯讀 SELECT 陳述式。 不支援 DDL 或 DML 陳述式。
  • 目前僅支援可支援查詢折疊的 Power Query 作業的子集。
  • 視覺化結果目前不支援使用 ORDER BY 子句的 SQL 查詢。
  • 檢視聯結兩個或多個數據表的 SQL 腳本時,只有已啟用載入的數據表才會顯示對應的 SQL 腳本。
  • 檢視 SQL 功能不支援某些步驟,其中可視化查詢編輯器中的橫幅指出「查詢不支援做為倉儲檢視,因為它無法完全轉譯為 SQL」。 如需詳細資訊,請參閱 Power Query 中的查詢折疊標記
  • 具有非常大結構描述的倉儲將花費更長的時間,因為結構描述資訊不會快取,而且必須視需要計算。 不支援具有超過 750,000 個組合物件 (表格、檢視和欄) 的倉儲進行建模。