共用方式為


教學課程:將 五個最慢的查詢 範例小工具新增至資料庫儀表板

這很重要

Azure Data Studio 於 2026 年 2 月 28正式退休。 您應該移轉至 Visual Studio Code。 欲了解更多資訊,請參閱 「Azure Data Studio 發生了什麼事」。

本教程演示如何將一個內建的 Azure Data Studio 範例小工具新增至資料庫儀錶板,以便快速查看資料庫中最慢的五個查詢。 您也瞭解如何使用 Azure Data Studio 功能檢視慢速查詢和查詢計劃的詳細數據。 在本教學課程中,您將了解如何:

  • 在資料庫上啟用查詢存放區
  • 將預先建置的深入解析小工具新增至資料庫儀表板
  • 檢視資料庫最慢查詢的詳細資料
  • 檢視慢速查詢的查詢執行計劃

Azure Data Studio 包含數個現成可用的深入解析小工具。 本教學課程說明如何新增 query-data-store-db-insight 小工具,但新增任何小工具的步驟基本上相同。

先決條件

本教學課程需要 SQL Server 或 Azure SQL 資料庫 TutorialDB。 若要建立 TutorialDB 資料庫,請完成下列其中一個快速入門:

開啟資料庫的查詢存放區

此範例中的小工具需要啟用 查詢存放區

  1. 以滑鼠右鍵按一下 TutorialDB 資料庫 (在 SERVERS 側邊欄中),然後選取 新增查詢

  2. 在查詢編輯器中貼上下列 Transact-SQL (T-SQL) 陳述式,然後按一下 [執行]:

     ALTER DATABASE TutorialDB SET QUERY_STORE = ON
    

將慢速查詢小工具新增至資料庫儀表板

若要將慢速查詢小工具新增至儀表板,請編輯使用者設定檔案中的 dashboard.database.widgets 設定。

  1. Ctrl+Shift+P 開啟「使用者設定」以開啟「命令面板」。

  2. 在搜尋方塊中鍵入 settings,然後選取 [Preferences:Open User Settings] \(喜好設定: 開啟使用者設定\)。

    開啟使用者設定指令

  3. 在設定搜尋框中輸入 dashboard ,然後找到 dashboard.database.widgets,然後按一下 settings.json中的編輯

    搜尋設定

  4. 在 settings.json中,新增以下程式碼:

    "dashboard.database.widgets": [
        {
            "name": "slow queries widget",
            "gridItemConfig": {
                "sizex": 2,
                "sizey": 1
            },
            "widget": {
                "query-data-store-db-insight": null
            }
        },
        {
            "name": "Tasks",
            "gridItemConfig": {
                "sizex": 1,
                "sizey": 1
            },
            "widget": {
                "tasks-widget": {}
            }
        },
        {
            "gridItemConfig": {
                "sizex": 1,
                "sizey": 2
            },
            "widget": {
                "explorer-widget": {}
            }
        }
    ]
    
  5. Ctrl+S 儲存修改後的 使用者設定

  6. 在「伺服器」側邊欄中導覽至TutorialDB,以滑鼠右鍵按一下,然後選取「管理」,以開啟資料庫儀表板

    開啟儀表板

  7. 洞察小工具會出現在儀表板上:

    QDS 小部件

檢視深入解析詳細資料以取得更多資訊

  1. 若要檢視深入解析小工具的其他資訊,請按一下右上角的省略號 (...),然後選取 顯示詳細資料

  2. 若要顯示項目的更多詳細資料,請在 「圖表資料」 清單中選取任何項目。

    洞察詳細資料對話方塊

  3. 關閉 [深入解析] 窗格。

檢視查詢計劃

  1. TutorialDB 資料庫上按一下滑鼠右鍵,然後選取 [管理]

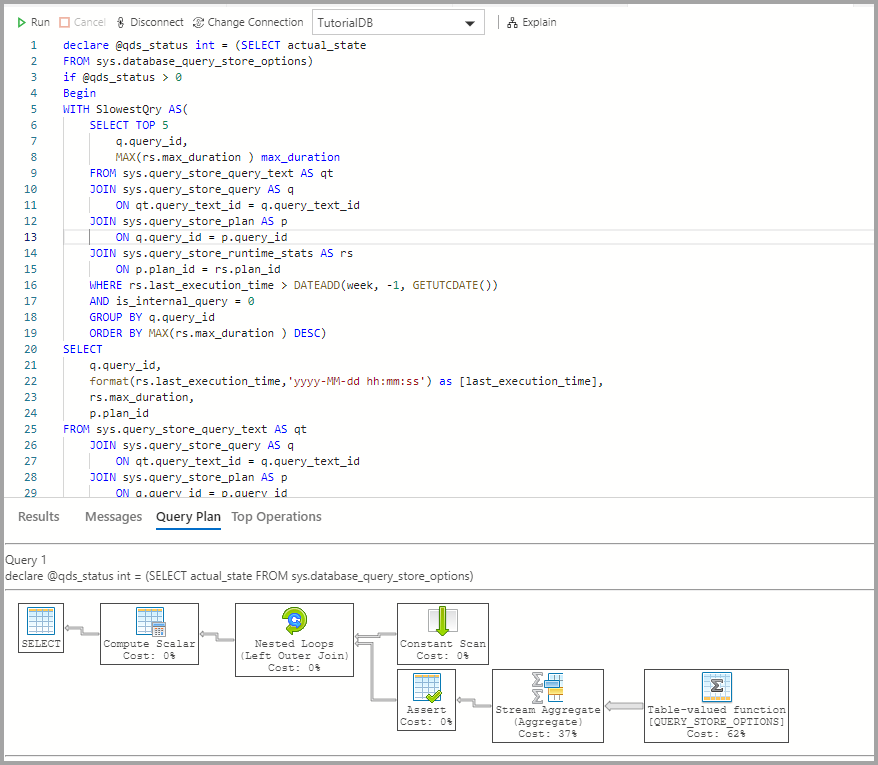
  2. 慢速查詢小工具 若要檢視深入解析小工具的其他資訊,請按一下右上角的省略符號 (...),然後選取 執行查詢

    執行查詢

  3. 現在您應該會看到一個包含結果的新查詢視窗。

    執行查詢結果

  4. 按一下 [說明]。

    洞察 QDS 解釋說明

  5. 檢視查詢的執行計劃:

    顯示查詢執行計劃的螢幕擷取畫面。

後續步驟

在本教程中,您將學到如何:

  • 在資料庫上啟用查詢存放區
  • 將洞察小工具新增至資料庫儀表板
  • 檢視資料庫最慢查詢的詳細資料
  • 檢視慢速查詢的查詢執行計劃

若要了解如何啟用 表空間使用範例的洞察,請完成以下教學: