查詢和轉換數據

已完成

既然您已瞭解如何在 Fabric 中實作數據倉儲,讓我們準備數據以進行分析。

有兩種方式可從數據倉儲查詢數據。 Visual 查詢編輯器提供無程式碼、拖放體驗來建立查詢。 如果您熟悉 T-SQL,建議您使用 SQL 查詢編輯器 來撰寫查詢。 在這兩種情況下,您可以建立數據表、檢視和預存程式來查詢數據倉儲和 Lakehouse 中的數據。

也有 SQL 分析端點,您可以從任何工具進行連線。

使用 SQL 查詢編輯器查詢數據

SQL 查詢編輯器提供查詢體驗,其中包含 Intellisense、程式代碼完成、語法醒目提示、用戶端剖析和驗證。 如果您已在 SQL Server Management Studio (SSMS) 或 Azure Data Studio (ADS) 中撰寫 T-SQL,您會發現它很熟悉。

若要建立新的查詢,請使用功能表中的 [ 新增 SQL 查詢 ] 按鈕。 您可以在這裏撰寫和執行 T-SQL 查詢。 在下列範例中,我們會為分析師建立新的檢視,以用於Power BI中的報告。

顯示建立檢視之 T-SQL 查詢的 SQL 查詢編輯器螢幕快照。

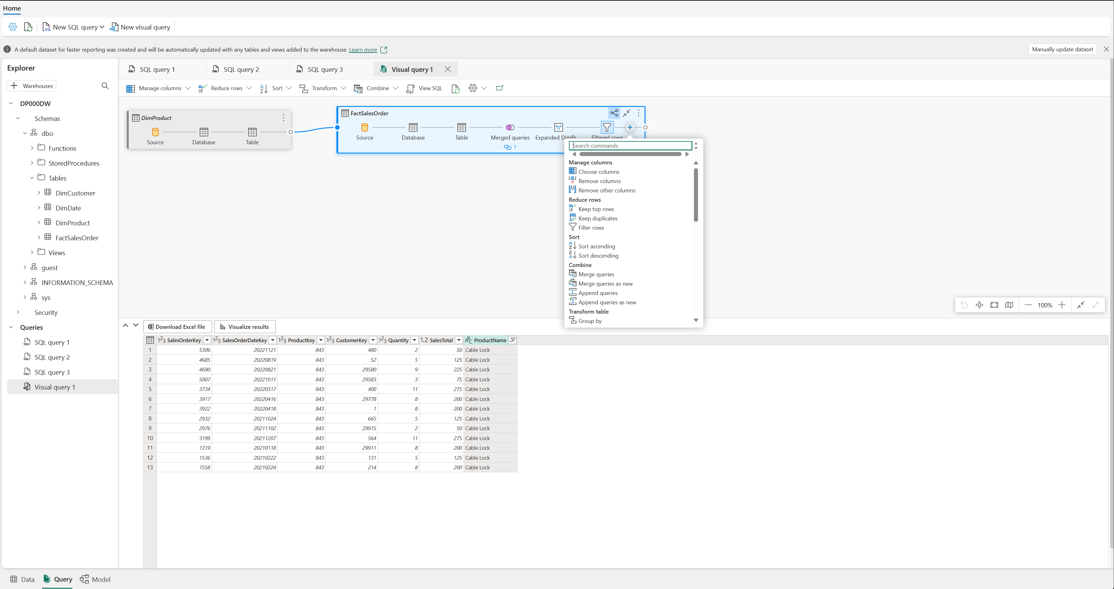
使用可視化查詢編輯器查詢數據

Visual 查詢編輯器提供類似 Power Query 在線圖表檢視的體驗。 使用 [ 新增視覺效果查詢 ] 按鈕來建立新的查詢。

將數據表從您的數據倉儲拖曳到畫布上以開始使用。 然後,您可以使用畫面頂端的 [ 轉換 ] 功能表,將數據行、篩選和其他轉換新增至查詢。 您可以使用視覺效果本身的 [+] 按鈕來執行類似的轉換。

Visual Query 編輯器的螢幕快照。