Sdílet prostřednictvím


Kurz: Napodobení odpovědí rozhraní API

PLATÍ PRO: Všechny úrovně služby API Management

Back-endová rozhraní API se importují do rozhraní API služby Azure API Management nebo se vytvářejí a spravují ručně. Kroky v tomto kurzu popisují, jak:

  • Pomocí služby API Management vytvořte prázdné rozhraní HTTP API.
  • Ruční správa rozhraní HTTP API
  • Nastavte zásadu v rozhraní API tak, aby vrátila napodobenou odpověď.

Tato metoda umožňuje vývojářům pokračovat v implementaci a testování instance služby API Management, i když back-end není k dispozici k odesílání skutečných odpovědí.

Návod

Týmy rozhraní API můžou tuto funkci používat v pracovních prostorech. Pracovní prostory poskytují izolovaný administrativní přístup k rozhraním API a svým prostředím pro běh rozhraní API.

Schopnost vytvářet napodobení odpovědí je užitečná v mnoha scénářích:

  • Když je fasáda rozhraní API navržena jako první a back-endová implementace nastane později nebo když se back-end vyvíjí paralelně.
  • Pokud back-end dočasně není funkční nebo není schopen škálovat.

V tomto kurzu se naučíte:

  • Vytvoření testovacího rozhraní API
  • Přidání operace do testovacího rozhraní API
  • Povolit napodobování odpovědí
  • Otestujte simulované rozhraní API

Snímek obrazovky znázorňující stránku rozhraní API na webu Azure Portal

Požadavky

Vytvoření testovacího rozhraní API

Kroky v této části ukazují, jak vytvořit rozhraní HTTP API bez back-endu.

  1. Přihlaste se k webu Azure Portal a přejděte k vaší instanci služby API Management.

  2. Vyberte rozhraní API>+ Přidat dlaždici HTTP rozhraní API>:

    Snímek obrazovky znázorňující první kroky pro definování rozhraní API

  3. V okně Vytvořit rozhraní API HTTP vyberte Úplné.

  4. Do pole Zobrazovaný název zadejte testovací rozhraní API.

  5. V produktech vyberte Neomezený, pokud je tato hodnota k dispozici. Tato hodnota je dostupná jenom v některých úrovních. Pro účely tohoto kurzu můžete ponechat hodnotu prázdnou, ale k jejímu publikování musíte rozhraní API přidružit k produktu. Další informace najdete v tématu Import a publikování vašeho prvního rozhraní API.

  6. V bránách vyberte Možnost Spravovaná , pokud je tato možnost k dispozici. (Tato možnost je dostupná pouze v určitých úrovních služby.)

  7. Vyberte Vytvořit.

    Snímek obrazovky znázorňující okno Vytvořit rozhraní API HTTP

Přidání operace do testovacího rozhraní API

Rozhraní API zveřejňuje jednu nebo více operací. V této části přidáte operaci do rozhraní HTTP API, které jste vytvořili. Pokus o provedení operace po dokončení kroků v této části vede k chybě. Po dokončení kroků v části Povolit napodobování odpovědí se nezobrazí chyba.

  1. Vyberte rozhraní API, které jste vytvořili v předchozím kroku.

  2. Vyberte + Přidat operaci.

  3. V okně front-endu zadejte následující hodnoty:

    Nastavení Hodnota Popis
    Zobrazený název Testovací volání Název, který se zobrazí na portálu pro vývojáře
    Adresa URL (první pole) získej Vyberte jednu z předdefinovaných příkazů HTTP.
    Adresa URL (druhé pole) /test Cesta URL k rozhraní API.
    Popis Volitelný popis operace. Poskytuje dokumentaci na portálu pro vývojáře vývojářům, kteří používají rozhraní API.

    Snímek obrazovky znázorňující okno front-endu

  4. Vyberte kartu Odpovědi , která se nachází pod poli Adresa URL, Zobrazovaný název a Popis . Na této kartě zadáte hodnoty pro definování stavových kódů odpovědí, typů obsahu, příkladů a schémat.

  5. Vyberte + Přidat odpověď a pak ze seznamu vyberte 200 OK .

    Snímek obrazovky s kartou Odpovědi

  6. V části Reprezentace vyberte + Přidat reprezentaci.

  7. Do vyhledávacího pole zadejte application/json a pak vyberte typ obsahu application/json .

  8. Do pole Ukázka zadejte { "sampleField" : "test" }.

  9. Zvolte Uložit.

    Snímek obrazovky znázorňující sekci Reprezentace.

I když se v tomto příkladu nevyžaduje, můžete nakonfigurovat další nastavení pro operaci rozhraní API na jiných kartách, jak je popsáno v následující tabulce:

Tabulátor Popis
Dotaz Přidejte parametry dotazu. Kromě zadání názvu a popisu můžete také zadat hodnoty, které jsou přiřazeny k parametru dotazu. Jednu z hodnot můžete označit jako výchozí (volitelné).
Požádat Definujte typy obsahu požadavků, příklady a schémata.

Povolit napodobování odpovědí

  1. Vyberte rozhraní API, které jste vytvořili v části Vytvoření testovacího rozhraní API.

  2. Ujistěte se, že je vybraná karta Návrh.

  3. Vyberte testovací operaci, kterou jste přidali.

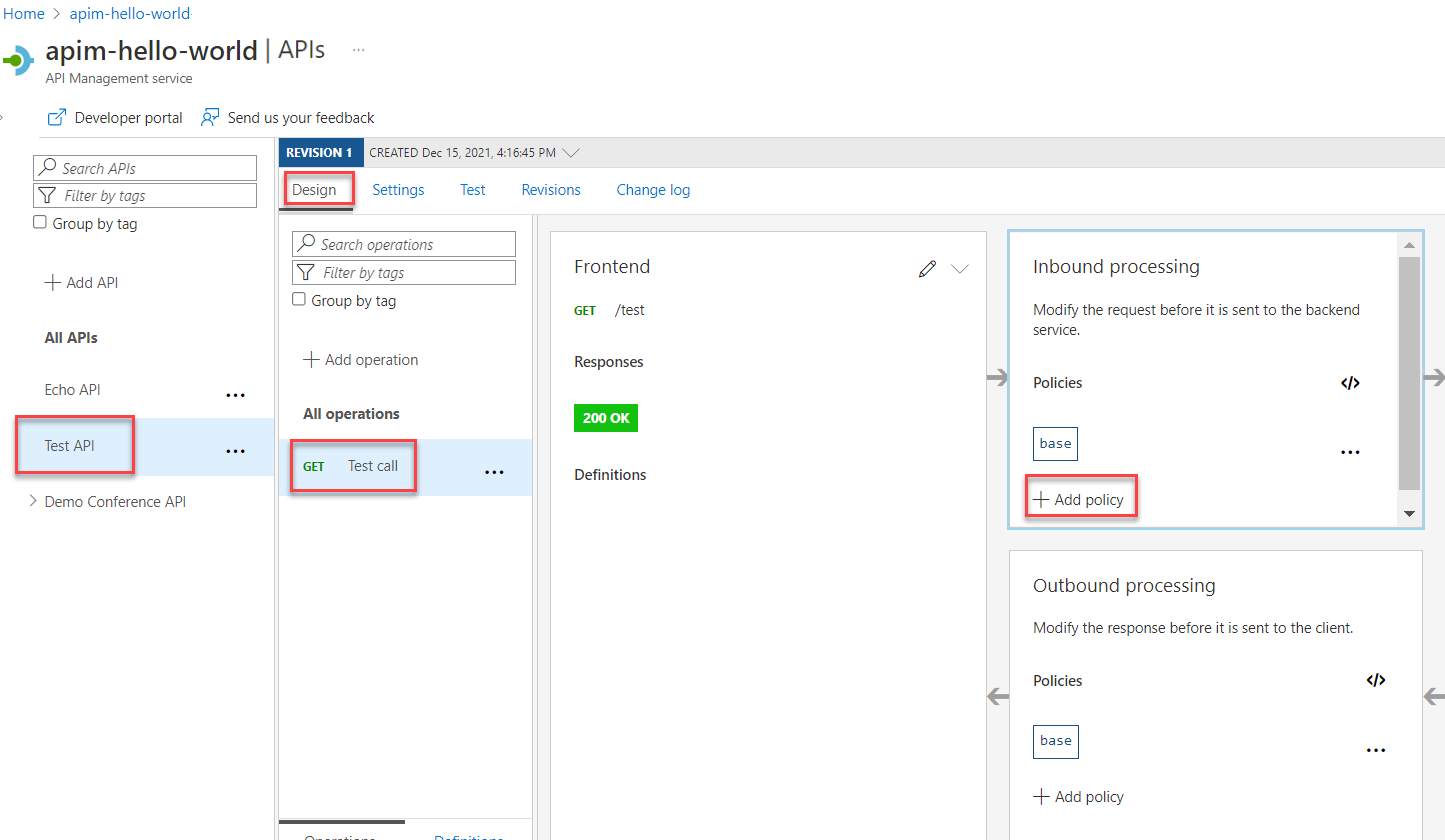
  4. V části Zpracování příchozích dat vyberte + Přidat zásadu.

    Snímek obrazovky znázorňující první kroky, jak povolit mockování odpovědí

  5. V galerii vyberte dlaždici Napodobení odpovědí :

    Snímek obrazovky znázorňující dlaždici Napodobení odpovědí

  6. Ujistěte se, že se v poli odpovědi služby API Management zobrazí soubor application/json 200 OK. Tento výběr označuje, že vaše rozhraní API by mělo vrátit ukázku odpovědi, kterou jste definovali v předchozí části.

    Snímek obrazovky znázorňující výběr odpovědi služby API Management

  7. Zvolte Uložit.

    Návod

    Objeví se žlutý pruh s textem Napodobování je povoleno. Tato zpráva označuje, že odpovědi vrácené službou API Management jsou simulovány pomocí zásad simulace a nejsou generovány backendem.

Otestujte simulované rozhraní API

  1. Vyberte rozhraní API, které jste vytvořili v části Vytvoření testovacího rozhraní API.

  2. Na kartě Test se ujistěte, že je vybrané rozhraní API pro testovací volání , a pak vyberte Odeslat a proveďte testovací volání:

    Snímek obrazovky znázorňující kroky pro testování napodobeného rozhraní API

  3. Odpověď HTTP zobrazí JSON zadaný jako ukázku v první části kurzu:

    Snímek obrazovky znázorňující napodobenou odpověď HTTP

Další krok

Přejděte k dalšímu kurzu: