Datové sady sestav (SSRS)

Pokud chcete do sestavy přidat data, vytvoříte datové sady. Každá datová sada představuje sadu výsledků spuštění příkazu dotazu ve zdroji dat. Sloupce v sadě výsledků jsou sbírkou datových polí. Řádky v sadě výsledků představují data. Datová sada neobsahuje skutečná data. Datová sada obsahuje informace potřebné k načtení konkrétní sady dat ze zdroje dat.

Existují dva typy datových sad: vložené a sdílené. Vložená datová sada je definována v sestavě a používá ji pouze tato sestava. Sdílená datová sada je definována na serveru sestav nebo na SharePointovém webu a může ji používat více sestav. V Tvůrci sestav můžete vytvářet sdílené datové sady v režimu sdílené datové sady nebo vložené datové sady v režimu Návrháře sestav. V Návrháři sestav v nástrojích SQL Server Data Tools (SSDT) můžete vytvořit sdílené datové sady jako součást projektu nebo vložené datové sady jako součást sestavy.

  • Vložené datové sady Na rozdíl od aplikací, jako je Microsoft Office Excel, kde pracujete s daty přímo na listu, v Tvůrci sestav nebo Návrháři sestav pracujete s metadaty, která představují data, která se při zpracování sestavy načtou. Pokud chcete vytvořit vloženou datovou sadu, vyberte zdroj dat a zadejte dotaz. Po vytvoření datové sady použijte podokno Data sestavy k zobrazení kolekce polí. Data z datové sady můžete zobrazit v oblasti dat, jako je tabulka nebo graf. V každé oblasti dat můžete data seskupit, filtrovat a řadit, abyste je mohli uspořádat. Po návrhu rozložení sestavy spustíte sestavu a zobrazí se skutečná data.

    Na následujícím obrázku se v podokně Data sestavy zobrazí zdroj dat s názvem AdventureWorks2025, datová sada pojmenovaná DataSet1 a pět polí ve sbírce polí datové sady. Podokno Rozložení zobrazuje tabulku s horním řádkem záhlaví sloupců a dolním řádkem s buňkami tabulky, které obsahují text. Zástupný text [Name] je metadata pro název pole. Při spuštění sestavy se zástupný text nahradí reálnými hodnotami dat. Tabulka se rozbalí podle potřeby, aby se zobrazila všechna data.

    rs_DataDesignandPreview

  • Sdílené datové sady Pokud chcete použít datovou sadu ve více než jedné sestavě, vytvořte sdílenou datovou sadu. Pokud chcete vytvořit a uložit sdílenou datovou sadu na server sestav nebo sharepointový web, použijte Tvůrce sestav ve sdíleném zobrazení návrhu datové sady. Pokud chcete vytvořit sdílenou datovou sadu jako součást projektu, který lze nasadit na server nebo web, použijte Návrhář sestav.

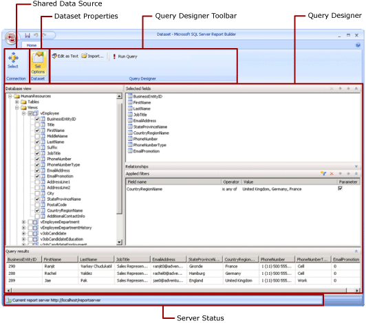
    Následující obrázek znázorňuje zobrazení návrhu sdílené datové sady v nástroji Tvůrce sestav. Můžete vybrat nebo upravit datové připojení, vlastnosti datové sady, dotaz, filtry a volitelně označit filtry jako parametry a zobrazit výsledky dotazu. Změny pak uložíte zpět na server nebo lokalitu.

    Snímek obrazovky s režimem návrhu sdílené datové sady

Další informace najdete v tématu Vložené a sdílené datové sady (Tvůrce sestav a SSRS) a Vložená a sdílená datová připojení nebo zdroje dat (Tvůrce sestav a SSRS).

Datové sady můžete do sestavy přidat také přidáním částí sestavy, které obsahují datové sady, na které závisí. Části sestavy jsou samostatné položky sestavy, které jsou uložené na serveru sestav a dají se zahrnout do jiných sestav. Části sestav jsou zastaralé pro všechny verze služby SQL Server Reporting Services po SQL Server Reporting Services 2019 a zcela zastaveny v SQL Server Reporting Services 2022 a Serveru sestav Power BI.

Pokud chcete zjistit, jak vytvořit sestavu, která zobrazuje data z databáze SQL Serveru, přečtěte si kurz: Vytvoření základní sestavy tabulky (Tvůrce sestav). Pokud chcete vytvořit sestavu, která obsahuje vlastní data, přečtěte si kurz: Vytvoření sestavy rychlého grafu offline (Tvůrce sestav).

Poznámka:

Soubory definice stránkované sestavy (.rdl) můžete vytvářet a upravovat v Microsoft Report Builderu, Tvůrci sestav Power BI a v Návrháři sestav v nástrojích SQL Server Data Tools.

Přidání dat sestavy

V Tvůrci sestav můžete přidat data sestavy následujícími způsoby.

  • Přidejte části sestavy ze serveru sestav do své sestavy. Každá část sestavy je nezávislá a zahrnuje závislé datové soubory. Datové sady jsou předdefinované.

  • Použijte průvodce tabulkami/maticemi, grafy a mapami. V průvodcích můžete vybrat sdílené zdroje dat a sdílené datové sady, nebo vytvořit nové datové sady a pokračovat v návrhu sestavy.

  • Přidání sdílených datových sad ze serveru sestav Sdílené datové sady jsou předdefinované a určují, která data se mají použít z předdefinovaného zdroje dat. Když do sestavy přidáte sdílenou datovou sadu, přidáte odkaz na datovou sadu, která odkazuje na definici sdílené datové sady.

V Tvůrci sestav nebo Návrháři sestav můžete přidat data následujícími způsoby.

  • Přidejte vložené datové sady na základě sdílených zdrojů dat.

  • Přidejte vnořené datové sady na základě vnořených zdrojů dat.

Poznámka:

Na serveru sestav jsou sdílené položky zabezpečeny jednotlivě nebo děděním oprávnění ze složky, ve které jsou publikovány. Pokud chcete ostatním uživatelům povolit přístup ke sdíleným datovým sadám, které uložíte, musíte pochopit, jak se oprávnění udělují. Další informace najdete v tématu Zabezpečení (Tvůrce sestav) nebo Zabezpečení sdílených položek datové sady.

Po přidání dat do sestavy můžete data uspořádat na stránce sestavy s oblastmi dat, upravit části sestavy a sdílet tyto změny s ostatními a umožnit uživatelům omezit nebo seřadit data, která uvidí v sestavě. Další informace najdete v následujících souvisejících tématech:

Přidávání dat pomocí částí sestavy

Části sestavy obsahují datové sady, na které závisí. Tyto datové sady jsou založené na sdílených zdrojích dat, které jsou k dispozici na serveru sestav. Když v Tvůrci sestav přidáte do sestavy část sestavy, do sestavy se přidají závislé datové sady, stejně jako kdybyste je přidali ručně. Například předdefinovaný graf obsahuje datovou sadu. Pokud chcete zobrazit data, zobrazte náhled sestavy.

Poznámka:

Části sestavy jsou samostatné položky sestavy, které jsou uložené na serveru sestav a dají se zahrnout do jiných sestav. Části sestav jsou zastaralé pro všechny verze služby SQL Server Reporting Services po SQL Server Reporting Services 2019 a zcela zastaveny v SQL Server Reporting Services 2022 a Serveru sestav Power BI.

Části sestav, sdílené zdroje dat a sdílené datové sady jsou předem definovány a uloženy na serveru sestav. Pokud k nim chcete získat přístup, musíte tvůrce sestav otevřít v režimu serveru připojením k serveru sestav. Tyto možnosti můžete využít k vytvoření vlastních verzí, pokud máte oprávnění k zápisu na server sestav.

Dotazy a návrháři dotazů

K určení požadovaných dat ze zdroje dat vytvoříte příkaz dotazu. Každý typ zdroje dat poskytuje souvisejícího návrháře dotazů , který vám pomůže vytvořit dotaz. Návrhář dotazů může být grafický nebo textový. V grafickém návrháři dotazů zobrazíte metadata, která představují data na externím zdroji dat, a interaktivně sestavíte dotaz přetažením polí nebo entit na návrhovou plochu dotazu. V textovém návrháři dotazů zapisujete nebo importujete dotazy v syntaxi dotazu, která je podporována externím zdrojem dat.

V návrháři dotazů můžete spustit dotaz, abyste zobrazili ukázková data a ověřili syntaxi příkazu dotazu. Názvy sloupců v sadě výsledků se stávají jmény polí zobrazenými v podokně Data sestavy. Sada výsledků musí být jedna sada řádků a sloupců, ve kterých existuje stejný počet hodnot pro každý řádek dat. Více sad výsledků z jednoho dotazu se nepodporuje. Nepravidelné hierarchie, které nemají konstantní počet sloupců a můžou pro každý řádek vytvořit jiný počet datových hodnot, nejsou podporovány.

Pokud chcete spustit dotaz, musíte mít přihlašovací údaje pro návrhovou fázi. Další informace najdete v tématu Zadání přihlašovacích údajů a informací o připojení pro zdroje dat sestavy a Vytvoření připojovacích řetězců dat – Tvůrce sestav a SSRS.

Poskytovatelé dat zpracovávají komunikaci mezi datovým rozšířením a externím zdrojem dat. Podpora syntaxe příkazů dotazu, parametrů dotazu a datových typů pro hodnoty v sadě výsledků je určena jednotlivými zprostředkovateli dat. Další informace najdete v tématu o konkrétním typu datového rozšíření a nástrojích návrhu dotazů (SSRS).

Návodová témata

Přidat a ověřit datové připojení (Tvůrce sestav a SSRS)

Vytvoření sdílené datové sady nebo vložené datové sady (Tvůrce sestav a SSRS)

Přidávání, úprava a aktualizace polí v podokně dat sestavy (Tvůrce sestav a SSRS)

Sestavení dotazu v Návrháři relačních dotazů (Tvůrce sestav a SSRS)

Zobrazení skrytých datových sad pro hodnoty parametrů pro multidimenzionální data (Tvůrce sestav a SSRS)

Přidání filtru do datové sady (Tvůrce sestav a SSRS)

Nastavení zprávy "Žádná data" pro datovou oblast (Tvůrce sestav a SSRS)

Přidružení parametru dotazu k parametru sestavy (Tvůrce sestav a SSRS)

Definování parametrů v Návrháři dotazů MDX pro Analysis Services (Tvůrce sestav a SSRS)

V této sekci

Části sestavy a datové sady v Tvůrci sestav

Vytvoření datových připojovacích řetězců – Tvůrce sestav & SSRS

Určete přihlašovací údaje a informace o připojení pro datové zdroje sestavy

Datové sady a sdílené datové sady sestav (Tvůrce sestav a SSRS)

Kolekce polí datových sad (Tvůrce sestav a SSRS)