Del via


Tabellagringstilstand i semantiske Power BI-modeller

I semantiske Power BI-modeller afhænger lagringstilstanden for en tabel af dens datakilde. Du kan bruge lagringstilstanden til at styre, om Power BI gemmer tabeldataene i hukommelsen til rapporter eller henter dataene fra datakilden, når visualiseringer indlæses.

I denne artikel introduceres du til de forskellige tabellagringstilstande, og det beskrives, hvordan de påvirker rapportens funktionsmåde.

Lagringstilstande for tabeller

Tabellagringstilstand Når det er tilgængeligt Fordele Seddel
Import I Power BI Desktop og Power BI-webmodellering for næsten alle datakilder, når du vælger Hent data og bruger Power-forespørgsel. Et øjebliksbillede af dataene gemmes i det oprindelige lager for hurtig indlæsning af visualiseringer i rapporter. Hvis du vil hente de nyeste data fra datakilden, skal du opdatere den semantiske model eller tabel.
Direkte sø på OneLake I Power BI Desktop og Power BI-webmodellering for Microsoft Fabric-datakilder, når du vælger OneLake-katalog. Data scannes fra Microsoft OneLake-deltatabeller for hurtig indlæsning af visualiseringer i rapporter. Som standard indlæses de nyeste data. Hvis du vil have adgang til de nyeste data ved at opdatere dem manuelt, skal du deaktivere automatisk synkronisering på siden med indstillinger for planlagt opdatering. En opdatering kaldes også en omformulering for Direct Lake. Du kan finde flere oplysninger om Direct Lake under Oversigt over Direct Lake.
Direct Lake på SQL I SQL-analyseslutpunkterne for Fabric-elementer, når du vælger Ny semantisk model. Data scannes fra OneLake-deltatabeller for hurtig indlæsning i rapporter. I denne tilstand bruger Power BI DirectQuery-lagringstilstand til at få adgang til data i følgende tilfælde:
- Der bruges en visning.
- SQL-granulær adgang er aktiveret.
- Der er et direkte rækværk ved søen.
DirectQuery I Power BI Desktop for nogle datakilder, f.eks. SQL-databaser, når du vælger Hent data og bruger Power Query. Data forespørges fra datakilden, når visualiseringer indlæses, og gemmes ikke i den semantiske model. Forespørgslen er en oversættelse fra DAX-forespørgslen (Power BI Data Analysis Expressions), som visualiseringer bruger, til datakildens oprindelige forespørgselssprog, f.eks. en SQL-forespørgsel.
DirectQuery på semantiske Power BI-modeller Når du opretter forbindelse til en semantisk Power BI-model i Power BI Desktop og derefter vælger Foretag ændringer i denne model, eller når der allerede er tilføjet en import- eller DirectQuery-tabel. DAX-forespørgsler fra den nye model kører på kildemodellen og kan bruge målinger fra begge. Nogle kolonneegenskaber på fjernmodellen kan tilsidesættes i den nye model. Denne tilpasning omfatter formatstrenge og viste navne. Brug denne lagringstilstand, når du har brug for at foretage en lille ændring af en eksisterende semantisk model for en bestemt rapport.
Dobbelt Når du konverterer en DirectQuery-tabel til importtilstand i Power BI Desktop. Der vises en dialogboks med indstillinger for konvertering af de resterende DirectQuery-tabeller til dobbelttilstand. Relationerne mellem DirectQuery- og importtabeller er begrænsede. Hvis du skifter fra DirectQuery til Dual-tilstand, kan det hjælpe med at holde disse relationer regelmæssige.
Hybrid I trinvise opdateringsscenarier i en importtabel. Den seneste partition i tabellen kan være i DirectQuery-tilstand for at sikre, at de nyeste data er tilgængelige mellem importopdateringer. Oprettelse og administration af partitioner er automatiseret for at reducere mængden af data, der skal opdateres. Du kan finde flere oplysninger under Konfigurer trinvis opdatering og data i realtid for semantiske Power BI-modeller.

Seddel

Live Connect-tilstand bruges i følgende tilfælde:

  • Sådan opretter du forbindelse til en semantisk Power BI-model i Power BI Desktop for at oprette en rapport
  • Sådan opretter du en rapport fra en semantisk Power BI-model på internettet

En Live Connect-rapport har ingen lokal semantisk model og kaldes nogle gange en tynd rapport. Den semantiske Power BI-fjernmodel kan bruge en hvilken som helst tabellagringstilstand. Som rapportforfatter kan du se modellen i modelvisning , men kun begrænsede oplysninger er tilgængelige. Målinger, du opretter, gemmes i rapporten.

En sammensat semantisk model er en semantisk model med tabeller i mere end én lagringstilstand. Du kan finde flere oplysninger under Brug sammensatte modeller i Power BI.

Se lagringstilstanden for en tabel

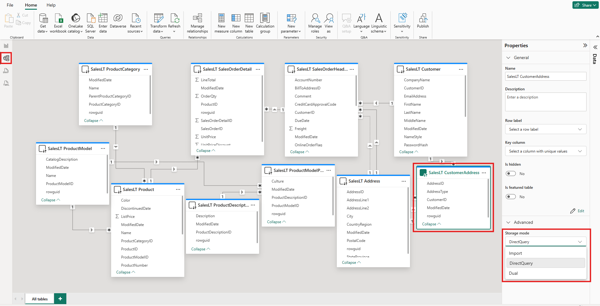
Hvert bord har en Storage mode egenskab. Hvis du vil se lagringstilstanden for en tabel, skal du gøre følgende:

  1. Vælg tabellen i modelvisning .

  2. Udvid sektionen Avanceret i ruden Egenskaber, og udvid derefter listen Lagertilstand.

    Skærmbillede af modelvisningen i Power BI Desktop. Et bord er fremhævet. Under Egenskaber udvides og fremhæves listen over lagringstilstande.

For de fleste tabeller kan du kun angive lagringstilstanden, når du tilføjer tabellen. Du kan kun ændre lagringstilstanden, hvis tabellen er i DirectQuery-tilstand eller Direct Lake i OneLake-tilstand, når den oprettes:

  • Du kan ændre en DirectQuery-tabel til en import- eller dobbelttabel. Når du har angivet denne egenskab, kan du ikke angive tilstanden tilbage til DirectQuery. Undtagelser er Power BI-webmodellering og liveredigering i Power BI Desktop. Disse miljøer har begge versionskontrol, som du kan bruge til at fortryde en ændret lagringstilstand.
  • Du kan konvertere Direct Lake på OneLake-tabeller til importtabeller ved hjælp af semantiske linklaboratorier i Fabric-notesbøger.

Begrænsninger på DirectQuery- og Dual-tabeller

Dual-tabeller har de samme funktionelle begrænsninger som DirectQuery-tabeller. Disse begrænsninger omfatter begrænsede M-transformationer og begrænsede DAX-funktioner i beregnede kolonner. Du kan finde flere oplysninger under DirectQuery-begrænsninger.

Overførsel af Dual-indstillingen

Overvej følgende model. Alle tabellerne er fra en enkelt kilde, der understøtter import- og DirectQuery-tilstande.

Skærmbillede af en Power BI Desktop modelvisning, der viser relationerne mellem fem tabeller: Dato, Salg, SurveyResponse, Kunde og Geografi.

Antag, at alle tabeller i denne model oprindeligt er angivet til DirectQuery. Hvis du ændrer lagringstilstanden for tabellen SurveyResponse til Import, vises følgende advarselsvindue:

Skærmbillede af et vindue, der beskriver effekten af at ændre lagringstilstanden til Import, med mulighed for at indstille dimensionstabeller til dobbelt tilstand.

Du kan indstille dimensionstabellerne Kunde, Geografi og Dato til Dobbelt tilstand for at reducere antallet af begrænsede relationer i den semantiske model og hjælpe med at forbedre ydeevnen. Begrænsede relationer involverer normalt mindst én DirectQuery-tabel, hvor JOIN logik ikke kan overføres til kildesystemerne. Da Dual-tabeller kan fungere som enten DirectQuery- eller Import-tabeller, undgås denne situation.

Overførselslogikken er udviklet til at hjælpe med modeller, der indeholder mange tabeller. Lad os antage, at du har en model med 50 tabeller, og kun visse faktatabeller (transaktionstabeller) skal cachelagres. Logikken i Power BI Desktop beregner det mindste sæt dimensionstabeller, der skal angives til Dobbelt tilstand, så du ikke behøver at gøre det.

Udbredelseslogikken går kun til den ene side af en-til-mange-relationer.

Eksempel på brug af lagringstilstand

Overvej et eksempel, der involverer følgende tabeller og lagringstilstande:

Bord Lagringstilstand
Sales DirectQuery
Svar på undersøgelse Import
Dato Dobbelt
Kunde Dobbelt
Geografi Dobbelt

Brugen af disse lagringstilstande resulterer i følgende funktionsmåde, forudsat at tabellen Salg har en betydelig datamængde:

  • Power BI Desktop cachelagrer dimensionstabellerne Dato, Kunde og Geografi for at hjælpe med at reducere indlæsningstiderne for de første rapporter, når de henter udsnitsværdier, der skal vises.

  • Tabellen Sales cachelagres ikke i Power BI Desktop.

    • Hvis du ikke cachelagrer denne tabel, er det med til at forbedre dataopdateringstiderne og reducere hukommelsesforbruget.
    • Rapportforespørgsler, der er baseret på tabellen Salg , kører i DirectQuery-tilstand. Disse forespørgsler kan tage længere tid end importforespørgsler. Men resultaterne af DirectQuery-forespørgsler er tættere på resultater i realtid, fordi der ikke introduceres nogen cachelagringsventetid.
  • Rapportforespørgsler, der er baseret på tabellen SurveyResponse , er relativt hurtige, fordi de returneres fra cachen i hukommelsen.

Forespørgsler, der findes eller ikke findes i cachen

Du kan bruge SQL Server Profiler til at se, hvilke forespørgsler der rammer eller går glip af cachen i hukommelsen. Hvis du opretter forbindelse mellem dette værktøj og diagnosticeringsporten for Power BI Desktop, kan du udføre en sporing, der er baseret på følgende hændelser:

  • Forespørgsler Hændelser\Forespørgsel Start
  • Forespørgselsbehandling\Vertipaq SE-forespørgsel begynder
  • Forespørgselsbehandling\DirectQuery Begin

For hver hændelse Forespørgselsstart skal du kontrollere andre hændelser med samme ActivityID værdi. Hvis der f.eks. ikke er en DirectQuery Begin hændelse, men der er en Vertipaq SE Query Begin hændelse, besvares forespørgslen fra cachen.

Forespørgsler, der refererer til Dobbelttabeller, returnerer data fra cachen, hvis det er muligt. Ellers vender de tilbage til DirectQuery-tilstand.

Overvej et par DAX-forespørgsler, der refererer til tabellerne i forrige afsnit. Følgende forespørgsel refererer f.eks. kun til en kolonne fra tabellen Dato , som er i dobbelt tilstand. Forespørgslen skal derfor ramme cachen:

Skærmbillede, der viser teksten i en forespørgsel, der refererer til tabellen Dato.

Følgende forespørgsel refererer kun til en kolonne fra tabellen Salg , som er i DirectQuery-tilstand. Derfor bør det ikke ramme cachen:

Skærmbillede, der viser teksten i en forespørgsel, der refererer til tabellen Salg.

Følgende forespørgsel er interessant, fordi den kombinerer begge kolonner. Denne forespørgsel rammer ikke cachen. Du kan i første omgang forvente, at den henter CalendarYear-værdier fra cachen og SalesAmount-værdierne fra kilden og derefter kombinerer resultaterne. Men denne tilgang er mindre effektiv end at sende en SUM eller-operation GROUP BY til kildesystemet. Hvis kilden udfører handlingen, returneres kun summen af salget for hvert år. Dette resultat indeholder sandsynligvis langt færre rækker, end hvis alle SalesAmount-værdier returneres.

Skærmbillede, der viser teksten i en forespørgsel, der refererer til både tabellen Dato og tabellen Salg.

Seddel

Denne funktionsmåde adskiller sig fra mange til mange-relationer i Power BI Desktop, når cachelagrede tabeller kombineres med tabeller, der ikke er cachelagret.

Hold caches synkroniseret

Forespørgslerne i det forrige afsnit viser, at Dual-tabeller nogle gange rammer cachen og nogle gange ikke. Derfor kan de værdier, der returneres fra en forældet cache, afvige fra værdier, der returneres fra kilden. Udførelse af forespørgsler forsøger ikke at maskere dataproblemer, f.eks. ved at filtrere DirectQuery-resultater, så de matcher cachelagrede værdier. Det er dit ansvar at kende dine dataflow, og du skal designe i overensstemmelse hermed. Der er etableret teknikker til at håndtere sådanne tilfælde ved kilden, hvis det er nødvendigt.

Dual storage-tilstanden er en optimering af ydeevnen. Du bør kun bruge det på måder, der ikke kompromitterer evnen til at opfylde forretningskravene. Hvis du vil have en alternativ funktionsmåde, kan du overveje at bruge de teknikker, der er beskrevet i Forstå mange til mange-relationer i Power BI Desktop.

Tabelvisning

Hvis mindst én tabel i den semantiske model har lagringstilstanden Importér eller Dobbelt, er fanen Power BI-tabelvisning tilgængelig.

Skærmbillede af tabelvisning i Power BI Desktop. Ikonet Tabelvisning er fremhævet, og flere rækker med data er synlige i en tabel.

Når du vælger en tabel af typen Dobbelt eller Importer i tabelvisning , vises dens cachelagrede data. Der vises ingen data for DirectQuery-tabeller. I stedet vises en meddelelse om, at DirectQuery-tabeller ikke kan vises.

Overvejelser og begrænsninger

Der findes i øjeblikket nogle få begrænsninger for tabellagringstilstande og brugen af visse tilstande i sammensatte modeller:

Følgende direkte forbindelseskilder (flerdimensionelle) kan ikke bruges sammen med sammensatte modeller:

  • SAP HANA
  • SAP Business Warehouse

Når du opretter forbindelse til disse flerdimensionelle kilder ved hjælp af DirectQuery-tilstand, kan du ikke oprette forbindelse til en anden DirectQuery-kilde eller kombinere den med importerede data.

Begrænsningerne ved at bruge DirectQuery-tilstand gælder stadig, når du bruger sammensatte modeller. Mange af disse begrænsninger gælder på tabelniveau og afhænger af tabellens lagringstilstand. En beregnet kolonne i en importeret tabel kan f.eks. referere til andre tabeller, men en beregnet kolonne i en DirectQuery-tabel kan kun referere til kolonner i den samme tabel. Der gælder andre begrænsninger for modellen som helhed, hvis nogen af tabellerne i modellen er i DirectQuery-tilstand.

Du kan finde flere oplysninger om sammensatte modeller og DirectQuery-tilstand i følgende artikler: