Del via


Whitepaper om understøttelse af virtuelle netværk

Din organisation kan bruge Azure Virtual Network til at sikre, at dens Power Platform-tjenester fungerer i et sikkert og kontrolleret netværksmiljø, hvilket reducerer risikoen for databrud og uautoriseret adgang. Denne hvidbog indeholder en dybdegående analyse af Azure Virtual Network-understøttelse i Power Platform. Den fremhæver vigtige fordele, skitserer implementeringsprocessen og den tekniske arkitektur, diskuterer brugssager fra den virkelige verden og giver praktisk indsigt fra et vellykket casestudie, hvilket gør det til en værdifuld ressource for it-fagfolk og beslutningstagere, der ønsker at forbedre deres netværkssikkerhed og driftseffektivitet.

Vigtigste fordele

  • Forbedret sikkerhed: Host Power Platform-tjenester i et sikkert netværk, der beskytter følsomme data mod uautoriseret adgang og potentielle brud.

  • Forbedret netværksmulighed: Etabler sikre og pålidelige forbindelser mellem Power Platform-tjenester og andre Azure-ressourcer, hvilket forbedrer den overordnede netværksmulighed.

  • Strømlinet netværksadministration: Gør netværksadministrationen enklere med en centraliseret og ensartet tilgang til konfiguration og administration af netværksindstillinger for Power Platform-tjenester.

  • Skalerbarhed: Skaler Power Platform-tjenester effektivt, og sørg for, at netværksressourcer kan vokse i overensstemmelse med forretningsbehov.

  • Overholdelse af angivne standarder: Opfyld lovgivningsmæssige krav og overholdelse af angivne standarder for netværkssikkerhed og databeskyttelse.

Baggrund

Microsoft Power Platform er en førende low-code/no-code-platform, der giver folk mulighed for at bygge applikationer, automatisere arbejdsprocesser og analysere data – selvom de ikke er professionelle udviklere – for at skabe brugerdefinerede løsninger, der er skræddersyet til specifikke forretningsbehov, fremme innovation og øge produktiviteten. Power Platform omfatter følgende Microsoft-tjenester:

  • Dataverse fungerer som den underliggende dataplatform og leverer et sikkert og skalerbart miljø til lagring og administration af data.
  • Power Apps tilbyder en brugervenlig grænseflade til opbygning af brugerdefinerede applikationer.
  • Power Automate tilbyder en træk-og-slip-grænseflade til automatisering af gentagne opgaver og arbejdsgange.
  • Power BI tilbyder robuste datavisualiserings- og analysefunktioner.
  • Power Pages tilbyder en brugervenlig grænseflade til opbygning af professionelle websteder.
  • Copilot Studio gør det nemt at oprette intelligente robotter og agenter uden indgående kendskab til AI-teknik.

Integrationen af disse komponenter med Azure-ressourcer ved hjælp af virtuelle netværk forbedrer den overordnede Power Platform-funktionalitet og -sikkerhed. Virtuelle netværk giver et sikkert og isoleret netværksmiljø, hvor Power Platform-tjenester kan fungere, hvilket giver din organisation mulighed for at kontrollere og administrere netværkstrafik, samtidig med at det sikres, at data er beskyttet i overensstemmelse med lovmæssige krav.

Netværkssikkerhed og integration af virtuelle netværk

Netværkssikkerhed er et kritisk aspekt af enhver digital infrastruktur. Det er vigtigt at beskytte udgående trafik fra Power Platform-tjenester for at forhindre uautoriseret adgang, brud på datasikkerheden og andre sikkerhedstrusler. Integration af virtuelle netværk spiller en afgørende rolle. Ved at tilvejebringe en sikker vej til dataoverførsel, der sikrer, at al trafik fra Power Platform-tjenester dirigeres gennem et kontrolleret og overvåget netværksmiljø, reducerer det risikoen for eksponering for potentielle trusler.

Ved at implementere Virtual Network-understøttelse kan din organisation håndhæve strenge sikkerhedspolitikker, overvåge netværkstrafik og registrere eventuelle uregelmæssigheder i realtid. Dette kontrolniveau er afgørende for at opretholde integriteten og fortroligheden af følsomme data. Samtidig forenkler Virtual Network-integration din overordnede netværksarkitektur og forbedrer pålideligheden ved at give Power Platform-tjenester mulighed for problemfrit at oprette forbindelse til andre Azure-ressourcer.

Oversigt over understøttelse af virtuelle netværk i Power Platform

Understøttelse af virtuelt netværk er en væsentlig forbedring, der giver robust sikkerhed og forbedret forbindelse til Power Platform. Virtuelle netværk er en grundlæggende komponent i Azures netværksfunktioner, der giver din organisation mulighed for at forbinde Power Platform-tjenester til ressourcer i dets private virksomhedsnetværk. De etablerer sikker kommunikation mellem Power Platform-tjenester, andre Azure-ressourcer og netværk, f.eks. tjenester i det lokale miljø, databaser, lagerkonti og en Key Vault.

Ved at dirigere al udgående trafik fra Power Platform-tjenester via et virtuelt netværk kan din organisation sikre, at data overføres sikkert og forbliver beskyttet mod uautoriseret adgang. Et virtuelt netværk forbedrer også forbindelsen ved at give et pålideligt og ensartet netværksmiljø. Etablering af sikre forbindelser mellem Power Platform-tjenester og andre Azure-ressourcer sikrer problemfrit dataflow og en mere effektiv brug af netværksressourcer.

Bag kulisserne

Power Platform-infrastrukturen består af et serveruafhængigt containerorkestreringslag, der udfører arbejdsbelastninger med en streng sikkerhedsgrænse og garanterer individuel tilgængelighed og skalerbarhed på arbejdsbelastningsniveau. Objektbeholderorkestreringslaget bruges til alle arbejdsbelastninger, der skal isoleres, herunder interne Microsoft-arbejdsbelastningslignende connectorer og kundearbejdsbelastninger som plug-ins.

Den objektbeholderbaserede arbejdsbelastning gør det muligt for Power Platform at understøtte isolering på netværksniveau ved hjælp af en kombination af Azure-undernetdelegering og Virtual Network-injektionsfunktioner. Med Virtual Network-injektion kan en objektbeholder injiceres i et virtuelt netværk ved at tilslutte et netværksinterfacekort. Alle arbejdsbelastninger, der kører på den pågældende objektbeholder, udføres i kundens netværk og kan bruge private IP-adresser i netværket. Plug-in-arbejdsbelastninger kan få adgang til brugertjenester, ressourcer eller Azure-ressourcer med et privat link, der vises til det samme virtuelle netværk. På samme måde kan en connector-arbejdsbelastning få adgang til destinationsressourcen eller slutpunktet i det samme virtuelle netværk.

Azure delegering af undernet

Understøttelse af Virtual Network for Power Platform bruger Azure-undernetdelegering. Virksomheder uddelegerer et undernet til brug for Power Platform-tjenester, f.eks. Dataverse-plug-ins og connectorer, til at behandle anmodninger på kørselstidspunktet. Objektbeholdere bruger IP-adressen fra det delegerede undernet til at håndtere disse anmodninger.

Da objektbeholderen fungerer inden for grænserne af det delegerede undernet og bruger dets IP-adresse, forbliver alle udgående kald fra objektbeholderen inden for virksomhedens netværksgrænser – det vil sige, at kaldet forbliver i det virtuelle netværk, der er en del af det pågældende undernet. Denne opsætning giver din organisation fuld kontrol over politikker, regler og netværkspakker for objektbeholdere. Du kan anvende de samme kontrolelementer på det delegerede undernet, som du anvender på dit eget netværk.

Power Platform administrerer ikke konfigurationen af det delegerede undernet. Det eneste krav er, at det delegerede undernet ikke kan bruges til andre ressourcer eller delegeres til andre tjenester. Når et undernet er delegeret, reserveres IP-adresserne i det pågældende undernet for Power Platform.

Internetadgang fra objektbeholdere er som standard slået fra. Hvis kode, der kører i objektbeholdere, kræver internetadgang, skal du konfigurere Azure NAT Gateway på det delegerede undernet for at tillade, at objektbeholderne kan oprette forbindelse til ressourcer på internettet.

I følgende tabel opsummeres ejerskabet af det delegerede undernet og de kontrolelementer, der er tilgængelige for kunder og Microsoft.

Kontroller Beskrivelse Ejerskab
NAT Gateway Når en NAT Gateway er knyttet til et undernet, bliver det næste hop for al internetbestemt trafik fra det pågældende undernet. Al trafik fra undernettet til internettet dirigeres gennem NAT Gateway. Alle forekomster på undernettet forbliver private med sikker og skalerbar udgående forbindelse. Customer
Netværkssikkerhedsgrupper (NSG'er) Kunder kan knytte NSG'er til det delegerede undernet. Definer og håndhæv sikkerhedsregler for at styre indgående og udgående trafik til og fra undernettet. Customer
Rutetabeller Kunder kan knytte rutetabeller til det delegerede undernet. Definer brugerdefinerede routingpolitikker for at styre strømmen af trafik inden for det virtuelle netværk og til eksterne netværk. Customer
Netværksovervågning Netværksovervågning hjælper med at opretholde overholdelse af sikkerhedspolitikker ved at tvinge trafik til at gå gennem virksomhedens virtuelle private netværk. Customer
Administration af IP-adresse Kunder kan diktere IP-adresseintervallet for det delegerede undernet og sikre, at det bruger private IP-adresseintervaller, f.eks. 10.0.0.0/8, 192.168.0.0/16 eller 172.16.0.0/12. Customer
DNS-konfiguration Kunder kan konfigurere brugerdefinerede DNS-indstillinger for det delegerede undernet, herunder Azure DNS-poster. Customer
Objektbeholder Objektbeholdere udfører anmodninger fra Virtual Network-understøttede tjenester og henter IP-adresser fra det delegerede undernet. Microsoft

Teknisk arkitektur

Følgende diagram over den tekniske arkitektur for en Power Platform-løsning viser, hvordan komponenter som datakilder, connectorer, tjenester og programmer interagerer og integreres i løsningen. Diagrammet fremhæver brugen af virtuelle netværk til at forbedre sikkerheden og forbindelsen ved at tillade Power Platform-tjenester at oprette forbindelse til private og beskyttede ressourcer uden at udsætte dem for internettet. Arkitekturen viser, hvordan udførelsesanmodninger dirigeres til objektbeholdere i det virtuelle netværk, samtidig med at grænserne for objektbeholderisolering opretholdes.

Diagram, der illustrerer den tekniske arkitektur for en Power Platform-løsning, der fremhæver brugen af virtuelle netværk til sikker forbindelse og routing af udførelsesanmodninger til objektbeholdere i det virtuelle netværk.

I en Virtual Network-konfiguration er den objektbeholder, der kører plug-in'en eller connectoren, en del af organisationens virtuelle netværk. Kommunikation til slutpunkter i det virtuelle netværk forbliver inden for det virtuelle netværks grænse. Du kan udvide grænsen til andre virtuelle netværk eller netværk i det lokale miljø ved hjælp af Virtual Network-peering og ExpressRoute eller VPN Gateway.

Power Platform-komponenter i en containeriseret arbejdsbelastning i et virtuelt netværk skal kunne kommunikere med andre komponenter i arbejdsbelastningen. Det kan f.eks. være nødvendigt for Power Platform at udløse et plug-in eller kalde en connector i arbejdsbelastningen.

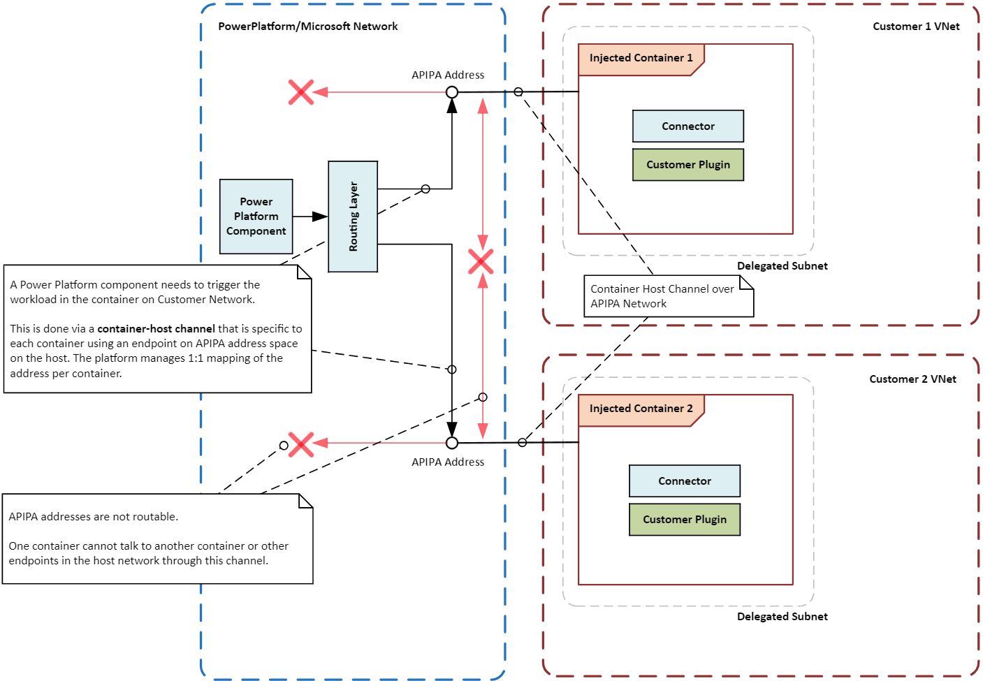
Da objektbeholderen ikke er direkte knyttet til den primære netværksinfrastruktur, oprettes der en særlig kommunikationssti eller -kanal mellem objektbeholderen og orkestreringslaget. Kanalen bruger en særlig lokal IP-adresse, kaldet en APIPA-adresse, til at sende specifikke instruktioner eller signaler til den arbejdsbelastning, der kører i objektbeholderen. Det er kun visse typer meddelelser, der har tilladelse til at nå arbejdsbelastningen, hvilket sikrer, at containeren og dens arbejdsbelastning forbliver sikker og isoleret.

Følgende diagram illustrerer, hvordan objektbeholdere isoleres fra hinanden og værtssystemet ved hjælp af virtuelle netværk, der dirigerer udførelsesanmodninger til objektbeholdere, samtidig med at isolationsgrænserne opretholdes.

Diagram, der viser grænser for objektbeholderisolering i en Power Platform løsning, der fremhæver sikre og isolerede objektbeholderhandlinger ved hjælp af to virtuelle netværk.

Aktivere understøttelse af virtuelt netværk til Power Platform

Følg vejledningen i Konfigurer understøttelse af Virtual Network for Power Platform.

Almindelige brugssager og eksempler fra den virkelige verden

I denne sektion får du mere at vide om almindelige brugssager for virtuelle netværk med Power Platform-løsninger. Du udforsker også eksempler fra den virkelige verden på, hvordan forskellige brancher har draget fordel af at bruge dem.

Bruge sager

Sikker dataintegration: Din organisation kan bruge Virtual Network-understøttelse til sikkert at oprette forbindelse mellem Power Platform-tjenester og private datakilder, f.eks. Azure SQL Database, Azure Storage og ressourcer i det lokale miljø. Et virtuelt netværk sikrer, at data forbliver inden for organisationens netværksgrænser og ikke eksponeres for det offentlige internet.

Private slutpunkter for connectorer: Power Platform-connectorer kan bruge Virtual Network-understøttelse til at oprette private slutpunkter til sikker kommunikation. Det private netværk eliminerer behovet for offentlige IP-adresser og reducerer risikoen for databrud.

Sikre Copilot Studio integrationer: Du kan bruge Virtual Network-understøttelse med Power Platform-connectorer i Copilot Studio til at etablere sikker forbindelse med datakilder. Det private netværk eliminerer de risici, der er forbundet med at eksponere datakilderne for det offentlige internet, og mindsker risikoen for dataudtrækning.

Eksempler fra den virkelige verden

Organisationer på tværs af brancher kan drage fordel af Virtual Network-understøttelse til Power Platform. Ved at forbinde Power Platform-tjenester til private datakilder på en sikker måde kan organisationer forbedre deres sikkerhedstilstand, forbedre forbindelsen og sikre overholdelse af lovmæssige krav.

Finansielle institutioner: En stor bank kan bruge et virtuelt netværk til sikkert at forbinde Power Platform-løsninger og Dynamics 365-apps med sine beskyttede databaser og tjenester. Denne opsætning giver banken mulighed for at skabe sikre arbejdsgange og automatisere processer uden at eksponere følsomme oplysninger for det offentlige internet, hvilket sikrer, at kundedata er beskyttet og overholder lovkrav.

Sundhedsudbydere: En sundhedsorganisation kan bruge et virtuelt netværk til at forbinde Power Platform-løsninger og Dynamics 365-apps til sine elektroniske patientjournalsystemer. Det private netværk kan bruges til sikker adgang til patientdata og til at skabe sikre kommunikationskanaler mellem afdelinger og mellem udbyderen og eksterne partnere.

Detailvirksomheder: En detailvirksomhed kan bruge et virtuelt netværk til sikkert at forbinde Power Platform-løsninger og Dynamics 365-apps til sine lagerstyringssystemer og kundedatabaser. Private forbindelser giver virksomheden mulighed for at strømline driften, forbedre lagersporing og forbedre kundeservicen, samtidig med at følsomme data forbliver beskyttet.

Offentlige myndigheder: Offentlige myndigheder kan bruge et virtuelt netværk til sikkert at forbinde Power Platform løsninger og Dynamics 365-apps til deres interne systemer og databaser. Private forbindelser giver bureauer mulighed for at automatisere processer, forbedre datadeling og forbedre samarbejdet, samtidig med at de opretholder strenge sikkerheds- og overholdelsesstandarder.

Integrationsmønstre

De typer arbejdsbelastninger, du vil køre i et miljø, bestemmer integrationsmønsteret for Power Platform. Du kan bruge understøttelse af Virtual Network for Power Platform som et integrationsmønster i dit miljø med nogle undtagelser.

API-arbejdsbelastninger: Hvis du planlægger at køre API-arbejdsbelastninger som plug-ins, connectorer eller serviceslutpunkter, er et virtuelt netværk den eneste understøttede måde at integrere dem sikkert med datakilder i dit netværk. Virtuelle netværk understøtter ikke et undersæt af connectorer, der har driverkrav, der ikke er fra Microsoft, eller som bruger Windows-godkendelse. Disse connectorer er ikke i udbredt brug og skal bruge en datagateway i det lokale miljø i stedet for et virtuelt netværk. Følgende plug-ins og connectorer er generelt tilgængelige til brug i et virtuelt netværk:

  • Plug-ins til Dataverse
  • Brugerdefinerede connectorer
  • Azure Blob Storage
  • Azure File Storage
  • Azure Key Vault
  • Azure Queues
  • Azure SQL Data Warehouse
  • HTTP med Microsoft Entra-id (forhåndsgodkendt)
  • SQL Server

ETL-arbejdsbelastninger: Udtræk, transformer, indlæs (ETL) arbejdsbelastninger i Power BI og Power Platform-dataflow bruger virtuelle netværksdatagateways.

Følgende diagram illustrerer integrationsmønstrene for API- og ETL-arbejdsbelastninger.

Diagram, der viser de Power Platform-connectorer og plug-ins, der enten er generelt tilgængelige eller tilgængelige som forhåndsversion til brug i et virtuelt netværk.

Overvejelser ved konfiguration

Vær opmærksom på følgende, når du konfigurerer understøttelse af Virtual Network til Power Platform.

Regioner og steder

Delegerede undernet i Azure-områder skal stemme overens med placeringen af Power Platform-miljøet. Hvis dit Power Platform-miljø f.eks. er i USA, skal hvert af de to virtuelle netværk og undernet være i eastus og westus Azure-områderne. Se listen over understøttede områder og placeringstilknytninger for at få de seneste oplysninger om Azure-områder og -placeringer.

Hvis dine Azure-ressourcer er i forskellige Azure-områder, skal du stadig udrulle dine virtuelle netværk til Power Platform-miljøer på den relevante Azure-placering for hvert miljø. Brug Virtual Network-peering eller en lignende forbindelsesmulighed med høj hastighed og lav ventetid til at forbinde ressourcerne med dine virtuelle netværk. I Microsofts globale netværk findes flere muligheder for at oprette forbindelse mellem det Power Platform-virtuelle netværk og virksomhedens virtuelle netværk.

Subnet-størrelse

Størrelsen af det delegerede undernet i et virtuelt netværk bør tage højde for fremtidig vækst i brugen og tilføjelsen af nye tjenester. Hvis du tilpasser størrelsen på dit undernet, sikrer du, at anmodninger ikke begrænses. Du kan finde flere oplysninger om størrelsen på dit undernet ved at gå til Estimering af undernetstørrelse for Power Platform-miljøer.

Azure NAT Gateway

Azure NAT Gateway bruger oversættelse af netværksadresser (NAT) til at gøre det muligt for objektbeholdere i et delegeret undernet at oprette sikker forbindelse til internetressourcer ved at oversætte de private IP-adresser på objektbeholderforekomster til en statisk, offentlig IP-adresse. Statiske IP-adresser giver mulighed for ensartede og sikre udgående forbindelser.

Hvis din organisation implementerer Virtual Network-understøttelse i et miljø uden at overføre alle datakilder til det private netværk, skal du konfigurere Azure NAT Gateway. Det er nødvendigt for at forhindre afbrydelser af eksisterende integrationer, der kræver adgang til internetressourcer, så du kan overføre dine integrationer til Virtual Network uden at påvirke de aktuelle arbejdsbelastninger.

Netværksovervågning

Netværksovervågning sporer og analyserer trafikstrømmen i det delegerede undernet, hvilket er afgørende for at identificere og løse potentielle problemer. Ved at give indsigt i netværkskomponenternes ydeevne og tilstand hjælper overvågning med at sikre, at netværket fungerer effektivt og sikkert. Overvågningsværktøjer kan registrere uregelmæssigheder såsom usædvanlige trafikmønstre eller uautoriserede adgangsforsøg, hvilket giver mulighed for rettidig indgriben og afhjælpning.

Netværkssikkerhedsgrupper

Netværkssikkerhedsgrupper (NSG'er) giver dig mulighed for at definere sikkerhedsregler, der styrer trafik til og fra dine Azure-ressourcer. Når du delegerer et undernet, kan du konfigurere NSG'er for at sikre, at kun autoriseret trafik er tilladt, hvilket hjælper dig med at opretholde netværkets sikkerhed og integritet. NSG'er kan anvendes på både undernet og individuelle netværksgrænseflader, hvilket giver fleksibilitet til styring af trafik på forskellige niveauer.

Bedste praksis for sikring af udgående forbindelser fra Power Platform-tjenester

Følgende bedste praksis hjælper dig med at sikre udgående forbindelser fra Power Platform-tjenester, hvilket er afgørende for at afhjælpe risici for dataudtrækning og sikre overholdelse af sikkerhedspolitikker.

  • Begræns udgående trafik: Begræns udgående trafik fra Power Platform-ressourcer til bestemte slutpunkter. Brug netværkssikkerhedsgrupper og Azure Firewall til at gennemtvinge trafikregler og styre adgang.

  • Brug private slutpunkter: Brug private slutpunkter til sikker kommunikation mellem Power Platform-tjenester og Azure-ressourcer. Private slutpunkter sikrer, at trafikken forbliver inden for Azure-netværket og ikke krydser det offentlige internet.

  • Overvåg og revider trafik: Brug Azure Network Watcher og Microsoft Sentinel til at overvåge og revidere den udgående trafik fra Power Platform-tjenester for at hjælpe dig med at identificere og reagere på potentielle sikkerhedstrusler i realtid.

  • Anvend sikkerhedspolitikker: Gennemtving sikkerhedspolitikker ved hjælp af Azure Policy og Azure Firewall for at sikre, at alle udgående forbindelser overholder organisationens sikkerhedskrav. Hvis du vil styre dataflowet, skal du anvende politikker til forebyggelse af datatab og slutpunktsfiltrering på connectorer.

Virtual Network-prøvekonfigurationer

I denne sektion giver vi prøver på konfigurationer til understøttelse af Virtual Network i Power Platform. Disse konfigurationer illustrerer, hvordan du konfigurerer virtuelle netværk og undernet til forskellige scenarier, hvilket giver sikker forbindelse mellem Power Platform-tjenester og Azure-ressourcer.

Når dine Azure-ressourcer er i et parret Azure-område, og Power Platform-miljøet er i USA

I dette scenarie gør vi følgende antagelser:

  • Dit Power Platform-miljø er placeret i USA.
  • Azure-området for det virtuelle netværk er angivet til Det vestlige USA og Det østlige USA.
  • Dine virksomhedsressourcer er i et virtuelt netværk, VNET1, i området Det vestlige USA.

Følgende minimumskonfiguration er nødvendig for at konfigurere Virtual Network-understøttelse i dette scenarie:

  1. Opret et virtuelt netværk, VNet1, i Det vestlige USA, og konfigurer undernet til delegering.
  2. Opret et andet virtuelt netværk, VNet2, i Det østlige USA, og konfigurer undernet til delegering.
  3. Opret en peering-forbindelse mellem VNet1 og VNet2.
  4. Konfigurer Power Platform Virtual Network-integration for de ønskede miljøer ved hjælp af de undernet, du oprettede i trin 1 og 2.

Diagram, der viser konfigurationen af Virtual Network-understøttelse, når Azure-ressourcer er i et af de parrede Azure-områder, og Power Platform-miljøet er i USA.

Når dine Azure-ressourcer er i Azure-området Det centrale USA, og Power Platform-miljøet er i USA

I dette scenarie gør vi følgende antagelser:

  • Dit Power Platform-miljø er placeret i USA.
  • Det primære Azure-område og failover-Azure-området for det virtuelle netværk er angivet til henholdsvis Det vestlige USA og Det østlige USA.
  • Dine virksomhedsressourcer er i et virtuelt netværk, VNet1, i området Det centrale USA.

Følgende minimumskonfiguration er nødvendig for at konfigurere Virtual Network-understøttelse i dette scenarie:

  1. Opret et virtuelt netværk, VNet2, i Det vestlige USA, og konfigurer undernet til delegering.
  2. Opret et andet virtuelt netværk, VNet3, i Det østlige USA, og konfigurer undernet til delegering.
  3. Opret en peering-forbindelse mellem VNet1 og VNet2.
  4. Opret en peering-forbindelse mellem VNet1 og VNet3.
  5. Konfigurer Power Platform Virtual Network-integration for de ønskede miljøer ved hjælp af de undernet, du oprettede i trin 1 og 2.

Diagram, der viser konfigurationen af Virtual Network-understøttelse, når Azure-ressourcer er i Azure-området Det centrale USA, og Power Platform-miljøet er i USA.

Casestudie

Følgende casestudie illustrerer, hvordan en Microsoft-kunde med succes implementerede Virtual Network-understøttelse af Power Platform for at forbedre sikkerheden og forbindelsen, samtidig med at det sikres, at lovkravene overholdes.

En virksomhed forbedrer sin forretningsfleksibilitet med generativ kunstig intelligens og sikker integration ved hjælp af Azure Virtual Network

For at undersøge praktiske brugsscenarier for generativ kunstig intelligens har vores kunde afholdt en hackathon. Arrangementet samlede flere selvlærte udviklere, som byggede en vellykket prototype på kun én måned ved hjælp af Power Platform og Azure AI Services. Hackathonet viste ikke kun potentialet i generativ AI, men gav også værdifuld praktisk erfaring til deltagerne og fremmede innovation og samarbejde inden for organisationen.

Kundeudfordringer: Overgangen fra prototype til produktion gav betydelige udfordringer. Den primære forhindring var at etablere en sikker, privat netværksarkitektur på Power Platform og Azure, der overholdt virksomhedens strenge interne sikkerhedspolitikker. Det var afgørende for kunden at sikre databeskyttelse og sikkerhed, samtidig med at fleksibiliteten og skalerbarheden opretholdes.

Løsning: Kunden brugte Azure-undernetdelegering – med andre ord et virtuelt netværk – med et administreret miljø til at etablere en privat netværksarkitektur mellem Power Platform og private Azure-ressourcer. Ved hjælp af denne arkitektur forbandt kunden sikkert sine Power Platform-programmer til Azure-tjenester uden at eksponere følsomme data for det offentlige internet.

Diagram, der viser en arkitektur, som kunden brugte til sikkert at forbinde sine Power Platform-programmer til Azure-tjenester uden at eksponere følsomme data for det offentlige internet.

Fordele: Implementeringen af denne løsning gav flere vigtige fordele.

  • Kunden opbyggede et sikkert og agilt integrationsfundament mellem Power Platform og Azure, hvilket accelererede realiseringen af forretningsværdi. Integrationen muliggjorde problemfrit dataflow og forbedret samarbejde på tværs af afdelinger.

  • Den nye arkitektur eliminerede omkostninger og begrænsninger i forbindelse med datagateways i det lokale miljø. Ved at undgå behovet for infrastruktur i det lokale miljø kan kunden reducere driftsomkostningerne og forenkle vedligeholdelsen.

  • Kunden er nu klar til at integrere andre interne datakilder, såsom private Amazon Web Services og lokale API'er, gennem denne platform med Azure ExpressRoute. Udvidelsen giver kunden mulighed for at bruge en bredere vifte af data og tjenester, hvilket skaber yderligere innovation og effektivitet.

Konklusion

I dette whitepaper udforskede vi forskellige aspekter af integration af Virtual Network-understøttelse med Power Platform. Vi diskuterede sikkerhedsfordelene ved at bruge et virtuelt netværk, såsom at beskytte følsomme data mod uautoriseret adgang og sikre sikker kommunikation mellem Power Platform-tjenester og private ressourcer. Vi diskuterede almindelige brugssager og eksempler fra den virkelige verden, leverede integrationsmønstre for forskellige scenarier og tilbød overvejelser om konfiguration af Virtual Network-understøttelse. vi delte bedste praksis for sikring af udgående forbindelser fra Power Platform-tjenester, herunder:

  • Begrænsning af udgående trafik
  • Brug af private slutpunkter og undernetdelegering
  • Overvågning og revision af trafik
  • Anvendelse af sikkerhedspolitikker

Til sidst undersøgte vi casestudie af en Microsoft-kunde, der med succes implementerede Virtual Network-understøttelse af Power Platform for at forbedre sikkerheden og forbindelsen, samtidig med at det sikres, at lovkravene overholdes.

Understøttelse af Virtual Network for Power Platform er en afgørende funktion, der giver organisationer mulighed for at forbedre deres netværkssikkerhed, optimere forbindelsen og sikre overholdelse af lovkrav. Organisationer, der bruger Virtual Network-understøttelse, kan sikkert forbinde Power Platform-tjenester til deres private datakilder, hvilket eliminerer de risici, der er forbundet med at eksponere disse kilder til det offentlige internet.