Κοινοποίηση μέσω


Υποβολή ερωτήματος με χρήση του προγράμματος επεξεργασίας ερωτημάτων απεικόνισης

Ισχύει για:Τελικό σημείο ανάλυσης SQL, Αποθήκη και Βάση δεδομένων κατοπτρισμού στο Microsoft Fabric

Αυτό το άρθρο περιγράφει πώς μπορείτε να χρησιμοποιήσετε το πρόγραμμα επεξεργασίας ερωτημάτων απεικόνισης στην πύλη Microsoft Fabric για γρήγορη και αποτελεσματική εγγραφή ερωτημάτων. Μπορείτε να χρησιμοποιήσετε το πρόγραμμα επεξεργασίας ερωτημάτων απεικονίσεων για μια εμπειρία χωρίς κώδικα για να δημιουργήσετε τα ερωτήματά σας.

Πρόγραμμα επεξεργασίας ερωτημάτων απεικόνισης στην πύλη Fabric

Το πρόγραμμα επεξεργασίας ερωτημάτων απεικόνισης παρέχει ένα εύκολο οπτικό περιβάλλον εργασίας για την εγγραφή ερωτημάτων σε σχέση με τα δεδομένα στην αποθήκη σας.

Αφού φορτώσετε δεδομένα στην αποθήκη σας, μπορείτε να χρησιμοποιήσετε το πρόγραμμα επεξεργασίας ερωτημάτων απεικόνισης για να δημιουργήσετε ερωτήματα για να αναλύσετε τα δεδομένα σας. Υπάρχουν δύο τρόποι για να μεταβείτε στο πρόγραμμα επεξεργασίας ερωτημάτων απεικόνισης:

Στην κορδέλα, δημιουργήστε ένα νέο ερώτημα χρησιμοποιώντας το κουμπί Ερώτημα νέας απεικόνισης, όπως φαίνεται στην παρακάτω εικόνα.

Στιγμιότυπο οθόνης που εμφανίζει πού μπορείτε να βρείτε το μενού Νέο ερώτημα στην προβολή προεπισκόπησης δεδομένων.

Για να δημιουργήσετε ένα ερώτημα, κάντε μεταφορά και απόθεση πινάκων από την Εξερεύνηση αντικειμένων στον καμβά. Για να σύρετε έναν πίνακα, επιλέξτε και κρατήστε πατημένο τον πίνακα μέχρι να δείτε ότι έχει επιλεγεί από την Εξερεύνηση αντικειμένων πριν από τη μεταφορά. Αφού σύρετε έναν ή περισσότερους πίνακες στον καμβά, μπορείτε να χρησιμοποιήσετε την εμπειρία απεικόνισης για να σχεδιάσετε τα ερωτήματά σας. Το πρόγραμμα επεξεργασίας αποθήκης χρησιμοποιεί την εμπειρία προβολής διαγράμματος Power Query για να σας επιτρέψει να υποβάλετε εύκολα ερωτήματα και να αναλύσετε τα δεδομένα σας. Μάθετε περισσότερα σχετικά με την προβολή διαγράμματος του Power Query.

Καθώς εργάζεστε στο ερώτημα απεικόνισης, τα ερωτήματα αποθηκεύονται αυτόματα κάθε λίγα δευτερόλεπτα. Εμφανίζεται μια "ένδειξη αποθήκευσης" στην καρτέλα ερωτήματος για να υποδείξετε ότι το ερώτημά σας αποθηκεύεται. Όλοι οι χρήστες του χώρου εργασίας μπορούν να αποθηκεύσουν τα ερωτήματά τους στον φάκελο Τα ερωτήματά μου. Ωστόσο, οι χρήστες με ρόλο θεατή του χώρου εργασίας ή κοινόχρηστοι παραλήπτες της αποθήκης περιορίζονται από τη μετακίνηση ερωτημάτων στον φάκελο Κοινόχρηστα ερωτήματα.

Το παρακάτω gif με κίνηση δείχνει τη συγχώνευση δύο πινάκων χρησιμοποιώντας ένα πρόγραμμα επεξεργασίας ερωτημάτων απεικόνισης χωρίς κώδικα.

Κινούμενη εικόνα με τα αποτελέσματα ενός δείγματος ερωτήματος για τη συγχώνευση δύο πινάκων με χρήση του προγράμματος επεξεργασίας ερωτημάτων απεικόνισης.

Τα βήματα που εμφανίζονται στο gif είναι τα εξής:

  1. Πρώτα, ο πίνακας DimCity μεταφέρεται από την Εξερεύνηση στο κενό νέο πρόγραμμα επεξεργασίας ερωτημάτων απεικόνισης.
  2. Στη συνέχεια, ο πίνακας FactSale μεταφέρεται από την Εξερεύνηση στο πρόγραμμα επεξεργασίας ερωτημάτων απεικόνισης.
  3. Στο πρόγραμμα επεξεργασίας ερωτημάτων απεικόνισης, στο μενού περιεχομένου του DimCity, χρησιμοποιείται ο τελεστής Συγχώνευση ερωτημάτων ως νέος τελεστής Power Query για την συνένωσή τους σε ένα κοινό κλειδί.
  4. Στη νέα σελίδα Συγχώνευση , η CityKey στήλη σε κάθε πίνακα επιλέγεται ως το κοινό κλειδί. Το είδος Ένωσης είναι Εσωτερικό.
  5. Ο νέος τελεστής Συγχώνευση προστίθεται στο πρόγραμμα επεξεργασίας ερωτημάτων απεικόνισης.
  6. Όταν δείτε αποτελέσματα, μπορείτε να χρησιμοποιήσετε τη Λήψη αρχείου Excel για να προβάλετε τα αποτελέσματα στο Excel ή να απεικονίσετε αποτελέσματα για να δημιουργήσετε αναφορά με βάση τα αποτελέσματα.

Αποθήκευση ως προβολής

Μπορείτε να αποθηκεύσετε το ερώτημά σας ως προβολή για τη φόρτωση δεδομένων που ενεργοποιείται χρησιμοποιώντας το κουμπί Αποθήκευση ως προβολής . Επιλέξτε το όνομα σχήματος στο οποίο έχετε πρόσβαση για να δημιουργήσετε προβολές, δώστε το όνομα της προβολής και επαληθεύστε την πρόταση SQL πριν επιβεβαιώσετε τη δημιουργία προβολής. Όταν η προβολή δημιουργηθεί με επιτυχία, εμφανίζεται στην Εξερεύνηση.

Στιγμιότυπο οθόνης που δείχνει πώς μπορείτε να χρησιμοποιήσετε το μενού

Προβολή SQL

Η δυνατότητα Προβολή SQL σάς επιτρέπει να δείτε το ερώτημα SQL με βάση τα εφαρμοσμένα βήματα του ερωτήματος απεικόνισης.

Επιλέξτε Προβολή ερωτήματος για να δείτε το T-SQL που προκύπτει και Επεξεργασία δέσμης ενεργειών SQL για να επεξεργαστείτε το ερώτημα SQL στο πρόγραμμα επεξεργασίας ερωτημάτων.

Κινούμενη εικόνα από μια οθόνη στην πύλη Fabric που εμφανίζει τη δυνατότητα Προβολή SQL και το κουμπί Επεξεργασία δέσμης ενεργειών SQL.

Κατά την εγγραφή ερωτημάτων που συνενώνουν δύο ή περισσότερους πίνακες χρησιμοποιώντας την ενέργεια Συγχώνευση ερωτημάτων , το ερώτημα που έχει ενεργοποιήσει τη φόρτωση θα αντικατοπτρίζεται στη δέσμη ενεργειών SQL. Για να καθορίσετε το ερώτημα του πίνακα που θα πρέπει να εμφανίζεται στη δέσμη ενεργειών SQL, επιλέξτε το μενού περιβάλλοντος και, στη συνέχεια , ενεργοποιήστε τη φόρτωση. Αναπτύξτε τις στήλες του πίνακα που συγχωνεύθηκαν στα αποτελέσματα για να δείτε τα βήματα που αντικατοπτρίζονται στη δέσμη ενεργειών SQL.

Στιγμιότυπο οθόνης που εμφανίζει την επιλογή Ενεργοποίηση φόρτωσης στο μενού περιβάλλοντος.

Αποθήκευση ως πίνακα

Μπορείτε να χρησιμοποιήσετε την Αποθήκευση ως πίνακα για να αποθηκεύσετε τα αποτελέσματα ερωτημάτων σας σε έναν πίνακα για το ερώτημα με ενεργοποιημένη τη φόρτωση. Επιλέξτε την αποθήκη στην οποία θέλετε να αποθηκεύσετε τα αποτελέσματα, επιλέξτε το σχήμα στο οποίο έχετε πρόσβαση για να δημιουργήσετε πίνακες και δώστε όνομα πίνακα για να φορτώσετε τα αποτελέσματα στον πίνακα χρησιμοποιώντας την πρόταση ΔΗΜΙΟΥΡΓΙΑ ΠΙΝΑΚΑΣ AS SELECT . Όταν ο πίνακας δημιουργηθεί με επιτυχία, εμφανίζεται στην Εξερεύνηση.

Στιγμιότυπο οθόνης που εμφανίζει τον τρόπο χρήσης του μενού

Δημιουργία ερωτήματος μεταξύ αποθηκών στο πρόγραμμα επεξεργασίας ερωτημάτων απεικόνισης

Για περισσότερες πληροφορίες σχετικά με τα ερωτήματα μεταξύ αποθηκών, ανατρέξτε στο θέμα Υποβολή ερωτημάτων μεταξύ αποθηκών.

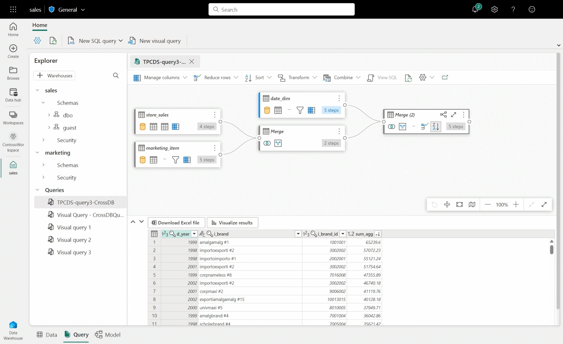
  • Για να δημιουργήσετε ένα ερώτημα μεταξύ αποθηκών, κάντε μεταφορά και απόθεση πινάκων από αποθήκες που έχουν προστεθεί και προσθέστε δραστηριότητα συγχώνευσης. Για παράδειγμα, στο παρακάτω παράδειγμα εικόνας, store_sales προστίθεται από sales την αποθήκη και συγχωνεύεται με item πίνακα από marketing την αποθήκη.

Στιγμιότυπο οθόνης ενός δείγματος ερωτήματος μεταξύ των αποθηκών πωλήσεων και της βάσης δεδομένων μάρκετινγκ και των δραστηριοτήτων Power Query.

Περιορισμοί με το πρόγραμμα επεξεργασίας ερωτημάτων απεικόνισης

  • Στο πρόγραμμα επεξεργασίας ερωτημάτων απεικόνισης, μπορείτε να εκτελέσετε μόνο προτάσεις DQL (γλώσσα ερωτημάτων δεδομένων) ή προτάσεις SELECT μόνο για ανάγνωση . Οι προτάσεις DDL ή DML δεν υποστηρίζονται.
  • Υποστηρίζεται προς το παρόν μόνο ένα υποσύνολο λειτουργιών Power Query που υποστηρίζουν αναδίπλωση ερωτήματος.
  • Η απεικόνιση αποτελεσμάτων αυτήν τη στιγμή δεν υποστηρίζει ερωτήματα SQL με έναν ORDER BY όρο.
  • Κατά την προβολή δέσμης ενεργειών SQL που ενώνει δύο ή περισσότερους πίνακες, μόνο ο πίνακας με ενεργοποιημένη τη φόρτωση επιλεγμένος θα εμφανίσει την αντίστοιχη δέσμη ενεργειών SQL.
  • Υπάρχουν ορισμένα βήματα που η δυνατότητα Προβολή SQL δεν υποστηρίζει, στα οποία ένα πλαίσιο στο πρόγραμμα επεξεργασίας ερωτημάτων απεικόνισης υποδεικνύει ότι "Το ερώτημα δεν υποστηρίζεται ως προβολή αποθήκης, καθώς δεν μπορεί να μεταφραστεί πλήρως σε SQL". Για περισσότερες πληροφορίες, ανατρέξτε στο θέμα Δείκτες αναδίπλωσης ερωτήματος στο Power Query.
  • Οι αποθήκες με πολύ μεγάλα σχήματα θα διαρκέσουν σημαντικά περισσότερο, επειδή οι πληροφορίες σχήματος δεν αποθηκεύονται προσωρινά και πρέπει να υπολογιστούν κατά παραγγελία. Οι αποθήκες με περισσότερα από 750.000 συνδυασμένα αντικείμενα—πίνακες, προβολές και στήλες) δεν υποστηρίζονται για μοντελοποίηση.