How do I get out of "Thread View" view mode?

Anonymous
2022-08-08T23:33:54+00:00

I accidentally set a folder into "thread view" mode. This view mode replaced the common "standard" tool bar groups, i.e., Current View, Messages, and Arrangement tool bar groups. Does anyone know how to get out of this mode?

I have attached a screen shot of the Outlook 'View' toolbar in 'Thread View" mode. The "thread view' button does not have any options except the description shown in the screenshot.

Outlook for Windows version 2207 (Build 15427.20194 Click-to-Run)

Searching for "thread view" in Help or the web doesn't yield any useful information about the "thread view" mode. I don't remember what I did to set the folder into this view mode.

Outlook | Windows | Classic Outlook for Windows | For business

Locked Question. This question was migrated from the Microsoft Support Community. You can vote on whether it's helpful, but you can't add comments or replies or follow the question.

0 comments No comments
{count} votes

14 answers

Sort by: Most helpful
  1. Anonymous
    2022-08-10T03:33:51+00:00

    I'm checking on it. But changing the view (or resetting it) should fix it.

    0 comments No comments
  2. Anonymous
    2022-08-10T04:55:50+00:00

    Thanks Diane,

    I appreciate your follow up. I think this is genuine bug that deserves to be reported. You are clearly the best person to pursue this with Microsoft and I look forward to hearing whether Microsoft addresses this issue. After reviewing what I did, and the View settings available to me, I can't find any setting in Outlook that should have activated this unusual/experimental View. However, I am happy to followup if I can provide any additional information.

    At the moment I can't reset the folder View settings because I can't access its View settings. The only two solutions that have occurred to me are:

    • Create a new profile that forces Outlook to re-download all my email. OR
    • Copy the contents of this large folder to a new unaffected folder in my current profile.

    I am not particularly concerned because I think either of these solutions will work, because this appears to be a local issue. Another device attached to the same account is unaffected, i.e. the problem seems to be associated with my local OST file. I have tried repairing the OST file to no avail. I may wait to see if a future update fixes this problem. In the meantime a permanent 'Thread view' is not a bad view for the particular folder.

    Thanks for the help and advice

    -Chris

    2 people found this answer helpful.
    0 comments No comments
  3. Anonymous
    2022-08-10T05:24:55+00:00

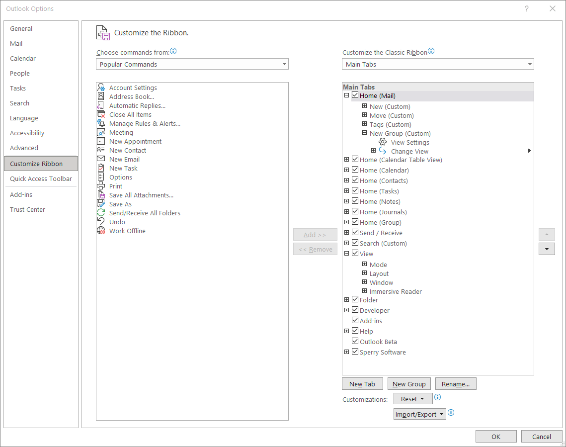
    I have just made some progress. I customized my ribbon and added 'View Settings' and 'Change View' to a custom Home ribbon.

    • If I press the added 'View Settings' button on a normal folder, the expected 'Advanced View Settings: Received Mail' dialog opens, 'Received Mail' is the name of my custom view.
    • If I press the added 'View Settings' button on the affected folder, the 'Quick Actions' dialog opens.

    If I press the added 'Change View` button on either the affected folder or a normal folder the expected 'Manage Views' drop down appears and I can access my custom Views. I expect I will be able to fix the affected folder using this dialog. However, I am not going to do anything more tonight.

    4 people found this answer helpful.
    0 comments No comments
  4. Anonymous
    2022-08-10T12:33:50+00:00

    The folder that has this odd view is a regular mail folder, correct?

    Did you customize the View ribbon to remove commands you don't use? If not, try resetting the View ribbon.

    0 comments No comments
  5. Anonymous
    2022-08-10T14:32:35+00:00

    I have modified some ribbons but not the View ribbon. Below is a screenshot of the options for the affected folder.

    1 person found this answer helpful.
    0 comments No comments