Compartir a través de


Documento técnico de soporte para redes virtuales

Su organización puede usar Azure Virtual Network para asegurarse de que sus servicios de Power Platform funcionan en un entorno de red seguro y controlado, lo que reduce el riesgo de infracciones de datos y acceso no autorizado. En este documento técnico se proporciona un análisis detallado sobre el soporte de Azure Virtual Network en Power Platform. Destaca las principales ventajas, describe el proceso de implementación y la arquitectura técnica, analiza los casos de uso del mundo real y ofrece información práctica de un caso práctico. Es un recurso valioso para los profesionales de TI y los responsables de la toma de decisiones que buscan mejorar su seguridad de red y eficiencia operativa.

Beneficios clave

  • Seguridad mejorada: hospede los servicios en una red segura, protegiendo los datos confidenciales contra accesos no autorizados y posibles infracciones. Power Platform

  • Conectividad mejorada: Establecer conexiones seguras y confiables entre los servicios de Power Platform y otros recursos de Azure, mejorando así la conectividad general.

  • Gestión de red optimizada: simplifique la gestión de red con un enfoque centralizado y coherente para configurar y administrar las configuraciones de red para los servicios. Power Platform

  • Escalabilidad: Escale los servicios de Power Platform de manera eficiente, garantizando que los recursos de la red puedan crecer de acuerdo con las necesidades del negocio.

  • Cumplimiento: reúna los requisitos normativos y de conformidad para la seguridad de la red y la protección de datos.

Información

Microsoft Power Platform es una plataforma líder en código bajo o sin código que permite a las personas crear aplicaciones, automatizar flujos de trabajo y analizar datos, incluso si no son desarrolladores profesionales, crear soluciones personalizadas adaptadas a necesidades empresariales específicas, fomentar la innovación y mejorar la productividad. Power Platform Abarca los siguientes servicios de Microsoft:

  • Dataverse sirve como plataforma de datos subyacente, proporcionando un entorno seguro y escalable para almacenar y administrar datos.
  • Power Apps ofrece una interfaz fácil de usar para crear aplicaciones personalizadas.
  • Power Automate ofrece una interfaz de arrastrar y colocar para automatizar tareas repetitivas y flujos de trabajo.
  • Power BI ofrece funcionalidades sólidas de visualización y análisis de datos.
  • Power Pages ofrece una interfaz fácil de usar para crear sitios web de nivel profesional.
  • Copilot Studio facilita la creación de bots y agentes inteligentes sin conocimientos detallados de ingeniería de inteligencia artificial.

La integración de estos componentes con recursos de Azure mediante redes virtuales mejora la seguridad y la funcionalidad general de Power Platform. Las redes virtuales proporcionan un entorno de red seguro y aislado en el que los servicios pueden operar, lo que permite a su organización controlar y administrar el tráfico de red y, al mismo tiempo, garantizar que los datos estén protegidos de conformidad con los requisitos reglamentarios. Power Platform

Seguridad de red e integración de Virtual Network

La seguridad de la red es un aspecto crítico de cualquier infraestructura digital. Proteger el tráfico saliente de los servicios de Power Platform es esencial para evitar accesos no autorizados, filtraciones de datos y otras amenazas a la seguridad. La integración de red virtual desempeña un papel fundamental. Al proporcionar una ruta segura para la transmisión de datos y garantizar que todo el tráfico de los servicios de Power Platform se enruta a través de un entorno de red controlado y supervisado, reduce el riesgo de exposición a posibles amenazas.

Al implementar Virtual Network soporte técnico, su organización puede aplicar directivas de seguridad estrictas, supervisar el tráfico de red y detectar anomalías en tiempo real. Este nivel de control es crucial para mantener la integridad y confidencialidad de los datos sensibles. Al mismo tiempo, la integración de Virtual Network simplifica la arquitectura de red general y mejora la confiabilidad al permitir que los servicios de Power Platform se conecten sin problemas con otros recursos de Azure.

Información general sobre la compatibilidad de Virtual Network en Power Platform

Virtual Network compatibilidad es una mejora significativa que aporta una seguridad sólida y una conectividad mejorada a Power Platform. Las redes virtuales son un componente fundamental de las funcionalidades de red de Azure, lo que permite a su organización conectar los servicios de Power Platform a los recursos de sus redes privadas empresariales. Establecen una comunicación segura entre los servicios de Power Platform, otros recursos Azure y redes, como servicios locales, bases de datos, cuentas de almacenamiento y un almacén de claves.

Al enrutar todo el tráfico saliente de los servicios a través de una red virtual, su organización puede garantizar que los datos se transmitan de forma segura y permanezcan protegidos contra el acceso no autorizado. Power Platform Una red virtual también mejora la conectividad al proporcionar un entorno de red confiable y consistente. Establecer conexiones seguras entre los servicios de Power Platform y otros recursos de Azure garantiza un flujo de datos sin problemas y un uso más eficaz de los recursos de red.

Entre bastidores

La infraestructura de Power Platform consta de una capa de orquestación de contenedores sin servidor que ejecuta cargas de trabajo con un límite de seguridad estricto y garantiza una disponibilidad individual, de nivel de carga de trabajo y de escalabilidad. El nivel de orquestación de contenedores controla todas las cargas de trabajo que necesitan aislamiento, incluidas las cargas de trabajo internas de Microsoft, como conectores y cargas de trabajo de clientes, como complementos.

La carga de trabajo en contenedores permite a Power Platform admitir el aislamiento a nivel de red mediante una combinación de delegación de subred de Azure y características de inyección de Red Virtual. Con la inyección de una red virtual, un contenedor se puede insertar en una red virtual mediante la conexión de una tarjeta de interfaz de red. Cualquier carga de trabajo que se ejecute en ese contenedor se ejecuta en la red del cliente y puede utilizar direcciones IP privadas dentro de la red. Las cargas de trabajo de complemento pueden acceder a servicios de usuario, recursos o recursos de Azure con un vínculo privado que se expone a la misma red virtual. De manera similar, una carga de trabajo del conector puede acceder al recurso de destino o al punto final dentro de la misma red virtual.

Delegación de subred de Azure

La compatibilidad con Virtual Network en Power Platform se basa en la delegación de subred de Azure. Las empresas delegan una subred para que la utilicen los servicios de Power Platform, como los complementos y conectores de Dataverse, para procesar solicitudes en tiempo de ejecución. Los contenedores usan la dirección IP de la subred delegada para manejar estas solicitudes.

Debido a que el contenedor opera dentro de los límites de la subred delegada y utiliza su dirección IP, cualquier llamada saliente del contenedor permanece dentro de los límites de la red de la empresa, es decir, la llamada permanece en la red virtual que es parte de esa subred. Esta configuración permite que su organización tenga control total sobre las políticas, reglas y paquetes de red para los contenedores. Puede aplicar a la subred delegada los mismos controles que aplica a su propia red.

Power Platform no administra la configuración de la subred delegada. El único requisito es que la subred delegada no pueda usarse para ningún otro recurso ni delegarse a otros servicios. Una vez delegada una subred, las direcciones IP dentro de esa subred quedan reservadas para Power Platform...

El acceso a Internet desde los contenedores no está restringido de forma predeterminada. Es posible limitar o controlar la salida del tráfico de red a través de la configuración aplicada a la red virtual. Para obtener información sobre cómo restringir el acceso a Internet, consulte Procedimientos recomendados para proteger las conexiones salientes.

La siguiente tabla resume la propiedad de la subred delegada y los controles que están disponibles para los clientes y Microsoft.

Controles Descripción Propiedad
Puerta NAT Adjunte una puerta de enlace NAT a la subred delegada para restringir y controlar el tráfico saliente de Internet desde contenedores de Power Platform. Cliente
Grupos de seguridad de red (NSG) Los clientes pueden asociar NSGs a la subred delegada. Defina y aplique reglas de seguridad para controlar el tráfico entrante y saliente hacia y desde la subred. Cliente
Tablas de rutas Los clientes pueden asociar tablas de rutas con la subred delegada. Defina políticas de enrutamiento personalizadas para controlar el flujo de tráfico dentro de la red virtual y hacia redes externas. Cliente
Supervisión de red La supervisión de la red ayuda a mantener el cumplimiento de las políticas de seguridad al obligar al tráfico a viajar a través de la red privada virtual de la empresa. Cliente
Gestión de direcciones IP Los clientes pueden dictar el espacio de direcciones IP para la subred delegada, asegurándose de que utilice rangos de direcciones IP privados, como 10.0.0.0/8, 192.168.0.0/16 o 172.16.0.0/12. Cliente
Configuración de DNS Los clientes pueden configurar valores DNS personalizados para la subred delegada, incluidas las entradas de Azure DNS. Cliente
Contenedor Los contenedores ejecutan solicitudes de servicios compatibles con Virtual Network y adquieren direcciones IP de la subred delegada. Microsoft

Arquitectura técnica

El siguiente diagrama de la arquitectura técnica de una solución muestra cómo los componentes como fuentes de datos, conectores, servicios y aplicaciones interactúan e integran dentro de la solución. Power Platform El diagrama destaca el uso de redes virtuales para mejorar la seguridad y la conectividad al permitir que los servicios se conecten a recursos privados y protegidos sin exponerlos a Internet. Power Platform La arquitectura demuestra cómo las solicitudes de ejecución se enrutan a los contenedores en la red virtual mientras se mantienen los límites de aislamiento de los contenedores.

Diagrama que ilustra la arquitectura técnica de una solución, destacando el uso de redes virtuales para la conectividad segura y el enrutamiento de solicitudes de ejecución a contenedores en la red virtual. Power Platform

En una configuración de Red Virtual, el contenedor que ejecuta el conector o complemento forma parte de la red virtual de la organización. La comunicación con los puntos finales de la red virtual permanece dentro del límite de la red virtual. Puede ampliar el límite a otras redes virtuales o locales mediante el uso de emparejamiento de red virtual y ExpressRoute o VPN Gateway.

Power Platform Los componentes de una carga de trabajo en contenedores de una red virtual deben poder comunicarse con otros componentes de la carga de trabajo. Por ejemplo, Power Platform podría necesitar activar un complemento o llamar a un conector en la carga de trabajo.

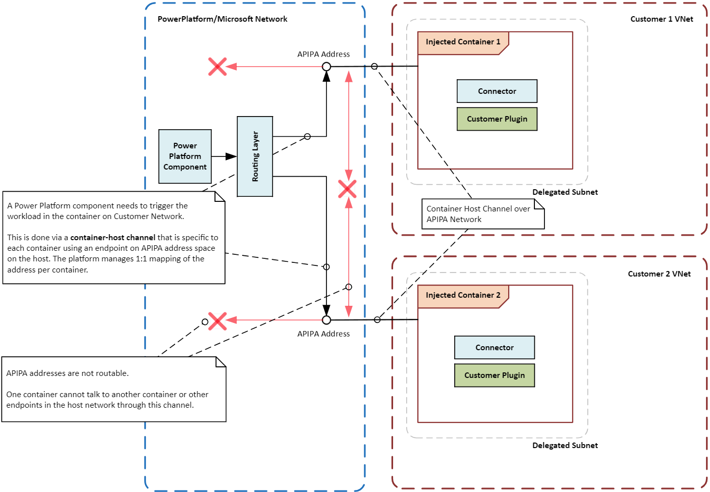
Debido a que el contenedor no está conectado directamente a la infraestructura de red principal, se establece una ruta o canal de comunicación especial entre el contenedor y la capa de orquestación. El canal utiliza una dirección IP local especial, llamada dirección APIPA, para enviar instrucciones o señales específicas a la carga de trabajo que se ejecuta dentro del contenedor. Solo ciertos tipos de mensajes pueden llegar a la carga de trabajo, lo que garantiza que el contenedor y su carga de trabajo permanezcan seguros y aislados.

El siguiente diagrama ilustra cómo los contenedores se aíslan entre sí y del sistema host mediante redes virtuales que enrutan solicitudes de ejecución a los contenedores mientras mantienen límites de aislamiento.

Diagrama que muestra los límites de aislamiento de contenedores en una solución de Power Platform, que destaca las operaciones de contenedores aseguradas y aisladas mediante el uso de dos redes virtuales.

Activación de la compatibilidad de Virtual Network con Power Platform

Siga las instrucciones de Configurar compatibilidad de red virtual para Power Platform.

Casos de uso comunes y ejemplos del mundo real

En esta sección, aprenderá sobre casos de uso comunes para redes virtuales con soluciones de Power Platform. También explorará ejemplos reales de cómo diversas industrias se han beneficiado al utilizarlos.

Casos de uso

Integración segura de datos: su organización puede usar la compatibilidad con Virtual Network para conectar de forma segura los servicios de Power Platform a sus orígenes de datos privados, tales como Azure SQL Database, Azure Storage y recursos locales. Una red virtual garantiza que los datos permanezcan dentro de los límites de la red de la organización y no estén expuestos a Internet público.

Extremos privados para conectores: Los conectores de Power Platform pueden utilizar compatibilidad de red virtual para establecer extremos privados para comunicaciones seguras. La red privada elimina la necesidad de direcciones IP públicas y reduce el riesgo de violaciones de datos.

Integraciones seguras de Copilot Studio: Puede utilizar la compatibilidad con Red Virtual con los conectores de Power Platform en Copilot Studio para establecer una conectividad segura con orígenes de datos. La red privada elimina los riesgos asociados con la exposición de las fuentes de datos a la Internet pública y mitiga los riesgos de exfiltración de datos.

Ejemplos del mundo real

Las organizaciones de todos los sectores pueden beneficiarse del soporte de redes virtuales de Power Platform. Al conectar de forma segura los servicios a fuentes de datos privadas, las organizaciones pueden mejorar su postura de seguridad, mejorar la conectividad y garantizar el cumplimiento de los requisitos regulatorios. Power Platform

Instituciones financieras: un banco grande puede usar una red virtual para conectar de forma segura las soluciones de Power Platform y las aplicaciones de Dynamics 365 a sus bases de datos y servicios protegidos. Esta configuración permite al banco crear flujos de trabajo seguros y automatizar procesos sin exponer información confidencial a Internet, lo que garantiza que los datos de los clientes estén protegidos y cumplan con los requisitos regulatorios.

Healthcare providers: una organización sanitaria puede usar una red virtual para conectar soluciones de Power Platform y aplicaciones de Dynamics 365 a sus sistemas electrónicos de registros sanitarios. La red privada se puede utilizar para acceder de forma segura a los datos de los pacientes y para crear canales de comunicación seguros entre departamentos y entre el proveedor y socios externos.

Retail companies: una empresa minorista puede usar una red virtual para conectar de forma segura las soluciones de Power Platform y las aplicaciones de Dynamics 365 a sus sistemas de administración de inventario y bases de datos de clientes. Las conexiones privadas permiten a la empresa agilizar las operaciones, mejorar el seguimiento del inventario y mejorar el servicio al cliente, al tiempo que garantizan que los datos confidenciales permanezcan protegidos.

Agencias de administración pública: las agencias gubernamentales pueden usar una red virtual para conectar de forma segura las soluciones de Power Platform y las aplicaciones de Dynamics 365 a sus sistemas y bases de datos internos. Las conexiones privadas permiten a las agencias automatizar procesos, mejorar el intercambio de datos y optimizar la colaboración manteniendo al mismo tiempo estrictos estándares de seguridad y cumplimiento.

Patrones de integración

Los tipos de cargas de trabajo que desea ejecutar en un entorno determinan el patrón de integración para Power Platform. Puede usar el soporte de red virtual para Power Platform como un patrón de integración en su entorno, con algunas excepciones.

Cargas de trabajo de API: si planea ejecutar cargas de trabajo de API como complementos, conectores o puntos finales de servicio, una red virtual es la única forma compatible de integrarlos de forma segura con fuentes de datos dentro de su red. Las redes virtuales no admiten un subconjunto de conectores que tienen requisitos de controladores que no son de Microsoft ni usan Windows authentication. Estos conectores no se utilizan ampliamente y deben utilizar una puerta de enlace de datos local en lugar de una red virtual. Los siguientes complementos y conectores generalmente están disponibles para su uso en una red virtual:

  • Plugins de Dataverse
  • Conectores personalizados
  • Azure Blob Storage
  • almacenamiento de archivos de Azure
  • Azure Key Vault
  • colas de Azure
  • Azure SQL Data Warehouse
  • HTTP con Microsoft Entra ID (autenticado previamente)
  • SQL Server

Cargas de trabajo ETL: extraer, transformar, cargar (ETL) cargas de trabajo en Power BI y flujos de datos de Power Platform utilizan puertas de enlace de datos de redes virtuales.

El siguiente diagrama ilustra los patrones de integración para cargas de trabajo API y ETL.

Diagrama que muestra los conectores y complementos de Power Platform que están disponibles de forma general o en vista previa para su uso dentro de una red virtual.

Consideraciones de configuración

Tenga en cuenta las siguientes consideraciones al configurar la compatibilidad con Virtual Network para Power Platform.

Regiones y ubicaciones

Las subredes delegadas en las regiones de Azure deben coincidir con la ubicación del entorno de Power Platform. Por ejemplo, si el entorno de Power Platform está en Estados Unidos, las dos redes virtuales y subredes deben estar en las regiones de eastus y westus de Azure. Consulte la lista de las regiones y asignaciones de ubicaciones admitidas para obtener la información más reciente sobre las regiones y ubicaciones de Azure.

Si los recursos de Azure están en regiones de Azure diferentes, debe implementar las redes virtuales para entornos de Power Platform en la ubicación Azure adecuada para cada entorno. Utilice el emparejamiento de redes virtuales o una opción de conectividad similar con alta velocidad y baja latencia para conectar los recursos con sus redes virtuales. La red global de Microsoft ofrece múltiples opciones para establecer conectividad entre la red virtual de Power Platform y la red virtual de su empresa.

Tamaño de la subred

El tamaño de la subred delegada en una red virtual debe adaptarse al crecimiento futuro en el uso y la incorporación de nuevos servicios. Dimensionar adecuadamente su subred garantiza que las solicitudes no se ralenticen. Para obtener más información sobre cómo dimensionar su subred, vaya a Estimación del tamaño de subred para entornos de Power Platform.

Azure NAT Gateway

Azure NAT Gateway proporciona conectividad de salida segura y escalable para contenedores en una subred delegada. Cuando se adjunta a una subred, la puerta de enlace NAT se convierte en el próximo salto para todo el tráfico destinado a Internet, lo que traduce direcciones IP privadas a una dirección IP pública estática. Esto proporciona a su organización un punto de control centralizado para administrar el acceso saliente a Internet.

Supervisión de red

El monitoreo de red rastrea y analiza el flujo de tráfico en la subred delegada, lo cual es esencial para identificar y resolver problemas potenciales. Al proporcionar información sobre el rendimiento y la salud de los componentes de la red, el monitoreo ayuda a garantizar que la red esté funcionando de manera eficiente y segura. Las herramientas de monitoreo pueden detectar anomalías como patrones de tráfico inusuales o intentos de acceso no autorizado, lo que permite una intervención y mitigación oportunas.

Grupos de seguridad de red

Los grupos de seguridad de red (NSG) permiten definir reglas de seguridad que controlan el tráfico hacia y desde los recursos de Azure. Al delegar una subred, puede configurar NSG para garantizar que solo se permita el tráfico autorizado, lo que le ayudará a mantener la seguridad e integridad de su red. Los grupos de seguridad de red se pueden aplicar tanto a subredes como a interfaces de red individuales, lo que proporciona flexibilidad para administrar el tráfico en diferentes niveles.

Prácticas recomendadas para proteger las conexiones salientes de los servicios de Power Platform

Los siguientes procedimientos recomendados le ayudan a proteger las conexiones salientes de los servicios de Power Platform, que son cruciales para mitigar los riesgos de filtración de datos y garantizar el cumplimiento de las directivas de seguridad.

  • Restringir el acceso a Internet: de forma predeterminada, los contenedores tienen acceso a Internet saliente sin restricciones. Adjunte una puerta de enlace NAT a la subred delegada para forzar todo el tráfico dirigido a Internet a través de una ruta controlada, garantizando que todas las conexiones se enruten a través de la red privada.

Nota:

Si no se puede implementar una puerta de enlace NAT, es posible restringir el acceso a Internet obligando completamente a que todo el tráfico se enrute a través de la red mediante la configuración de un próximo salto dentro de la red virtual agregando una tabla de enrutamiento personalizada, por ejemplo. Para obtener más información, consulte enrutamiento del tráfico de la red virtual de Azure.

  • Restringir el tráfico saliente: una vez implementada la puerta de enlace NAT, limite el tráfico saliente de los recursos de Power Platform a puntos de conexión específicos. Use grupos de seguridad de red y Azure Firewall para aplicar reglas de tráfico y controlar el acceso.

Nota:

Si solo se configuran grupos de seguridad de red, sin configurar el próximo salto (es decir, adjuntar una puerta de enlace NAT o agregar una tabla de enrutamiento personalizada), el tráfico se restringe según las reglas especificadas. Sin embargo, el tráfico dirigido a Internet seguirá proviniendo de direcciones IP propiedad de Power Platform.

  • Use puntos de conexión privados: use puntos de conexión privados para una comunicación segura entre los servicios de Power Platform y los recursos de Azure. Los puntos de conexión privados garantizan que el tráfico permanece dentro de la red Azure y no atraviesa la red pública de Internet.

  • Monitor y auditar el tráfico: use Azure Network Watcher y Microsoft Sentinel para supervisar y auditar el tráfico saliente de los servicios de Power Platform para ayudarle a identificar y responder a posibles amenazas de seguridad en tiempo real.

  • Directivas de seguridad de aplicaciones: aplique directivas de seguridad mediante Azure Policy y Azure Firewall para asegurarse de que todas las conexiones salientes cumplan los requisitos de seguridad de su organización. Para controlar el flujo de datos, aplique políticas de prevención de pérdida de datos y filtrado de puntos finales a los conectores.

Configuraciones de Virtual Network de ejemplo

En esta sección, se proporcionan ejemplos de configuraciones para la compatibilidad de Red Virtual con Power Platform. Estas configuraciones muestran cómo configurar redes virtuales y subredes para diferentes escenarios, lo que garantiza una conectividad segura entre los servicios de Power Platform y los recursos de Azure.

Cuando los recursos de Azure están en una región de Azure emparejada y el entorno de Power Platform se encuentra en los Estados Unidos

En este escenario, hacemos las siguientes suposiciones:

  • El entorno de Power Platform se encuentra en los Estados Unidos.
  • La región Azure de la red virtual se establece en Oeste de EE. UU. y Este de EE. UU.
  • Sus recursos empresariales están en una red virtual, VNET1, en la región Oeste de EE. UU.

Para este escenario, se necesita la siguiente configuración mínima para soportar la compatibilidad de redes virtuales:

  1. Cree una red virtual, VNet1, en el oeste de EE. UU. y configure subredes para la delegación.
  2. Cree una segunda red virtual, VNet2, en el este de EE. UU. y configure subredes para la delegación.
  3. Establecer una conexión de peering entre VNet1 y VNet2.
  4. Configure la integración de Power Platform Virtual Network para los entornos deseados mediante las subredes que creó en los pasos 1 y 2.

Diagrama que muestra la configuración del soporte de la Red Virtual cuando los recursos de Azure se encuentran en una de las regiones emparejadas de Azure y el entorno de Power Platform está en los Estados Unidos.

Cuando los recursos de Azure se encuentran en la región de Azure Centro de EE. UU. y el entorno de Power Platform se encuentra en los Estados Unidos.

En este escenario, hacemos las siguientes suposiciones:

  • El entorno de Power Platform se encuentra en los Estados Unidos.
  • Las regiones de Azure para las redes virtuales se establecen en Oeste de Estados Unidos y Este de Estados Unidos.
  • Sus recursos empresariales están en una red virtual, VNet1, en la región central de EE. UU.

Para este escenario, se necesita la siguiente configuración mínima para soportar la compatibilidad de redes virtuales:

  1. Cree una red virtual, VNet2, en el oeste de EE. UU. y configure subredes para la delegación.
  2. Cree otra red virtual, VNet3, en el este de EE. UU. y configure subredes para la delegación.
  3. Establecer una conexión de peering entre VNet1 y VNet2.
  4. Establecer una conexión de peering entre VNet1 y VNet3.
  5. Configure la integración de Power Platform Virtual Network para los entornos deseados mediante las subredes que creó en los pasos 1 y 2.

Diagrama que muestra la configuración de la red virtual cuando los recursos de Azure se encuentran en la región central de EE. UU., y el entorno de Power Platform se encuentra en los Estados Unidos.

Caso práctico

En el siguiente caso práctico se muestra cómo un cliente de Microsoft implementó correctamente Virtual Network compatibilidad con Power Platform para mejorar la seguridad y la conectividad, a la vez que garantiza el cumplimiento de los requisitos normativos.

Una empresa mejora su agilidad empresarial con inteligencia artificial generativa e integración segura mediante Azure Virtual Network

Para explorar casos de uso empresarial prácticos para la IA generativa, nuestro cliente realizó un hackathon. El evento reunió a varios desarrolladores ciudadanos, que crearon un prototipo exitoso en solo un mes con Power Platform y Azure AI Services. El hackathon no solo mostró el potencial de la IA generativa, sino que también proporcionó una valiosa experiencia práctica a los participantes, fomentando la innovación y la colaboración dentro de la organización.

Desafíos del cliente: La transición del prototipo a la producción planteó desafíos importantes. El principal obstáculo era establecer una arquitectura de red privada segura en Power Platform y Azure que cumplan las estrictas directivas de seguridad interna de la empresa. Garantizar la privacidad y la seguridad de los datos, manteniendo al mismo tiempo la agilidad y la escalabilidad, era crucial para el cliente.

Solution: el cliente usó Azure delegación de subred(es decir, una red virtual) con un entorno administrado para establecer una arquitectura de red privada entre Power Platform y recursos de Azure privados. Con esta arquitectura, el cliente ha conectado de forma segura sus aplicaciones de Power Platform a Azure servicios sin exponer datos confidenciales a la red pública de Internet.

Diagram que muestra la arquitectura que nuestro cliente usó para conectar de forma segura sus aplicaciones de Power Platform a servicios Azure sin exponer datos confidenciales a la red pública de Internet.

Beneficios: La implementación de esta solución produjo varios beneficios clave.

  • El cliente creó una base de integración segura y ágil entre Power Platform y Azure, lo que acelera la realización del valor empresarial. La integración permitió un flujo de datos fluido y mejoró la colaboración entre departamentos.

  • La nueva arquitectura eliminó los costes y las limitaciones asociados con las pasarelas de datos en las instalaciones. Al evitar la necesidad de una infraestructura en las instalaciones, el cliente podría reducir los gastos operativos y simplificar el mantenimiento.

  • El cliente ahora está preparado para integrar otros orígenes de datos internos, como Amazon Web Services privado y las API locales, a través de esta plataforma con Azure ExpressRoute. La expansión permite al cliente utilizar una gama más amplia de datos y servicios, impulsando aún más la innovación y la eficiencia.

Conclusión

En este documento técnico, hemos explorado varios aspectos de la integración del soporte de redes virtuales con Power Platform. Analizamos los beneficios de seguridad de usar una red virtual, como proteger datos confidenciales del acceso no autorizado y garantizar la comunicación segura entre servicios y recursos privados. Power Platform Se describen ejemplos reales y casos de uso comunes, se proporcionan patrones de integración en diferentes escenarios y ofrecemos consideraciones para configurar compatibilidad de red virtual. Compartimos las mejores prácticas para asegurar las conexiones salientes desde los servicios de Power Platform:

  • Restringir el tráfico saliente
  • Uso de puntos de conexión privados y delegación de subredes
  • Supervisión y auditoría del tráfico
  • Aplicación de políticas de seguridad

Por último, hemos examinado un caso práctico de un cliente de Microsoft que implementó correctamente Virtual Network compatibilidad con Power Platform para mejorar la seguridad y la conectividad, a la vez que garantizamos el cumplimiento de los requisitos normativos.

Virtual Network compatibilidad con Power Platform es una característica fundamental que permite a las organizaciones mejorar su seguridad de red, optimizar la conectividad y garantizar el cumplimiento de los requisitos normativos. Las organizaciones que usan soporte de red virtual pueden conectar de forma segura los servicios de Power Platform a sus orígenes privados de datos, lo que elimina los riesgos asociados a exponer esos orígenes a Internet.