Jagamisviis:


Virtuaalvõrgu toe tehniline ülevaade

Teie organisatsioon saab Azure’i virtuaalvõrku kasutada tagamaks, et selle teenused toimivad turvalises ja kontrollitud võrgukeskkonnas, vähendades andmetega seotud rikkumiste ja volitamata juurdepääsu ohtu. Power Platform See tehniline dokument annab põhjaliku analüüsi Azure’i virtuaalvõrgu toe kohta Power Platform. See toob esile peamised eelised, kirjeldab rakendusprotsessi ja tehnilist arhitektuuri, arutleb reaalse maailma kasutusjuhtude üle ning pakub praktilisi teadmisi edukast juhtumiuuringust. See on väärtuslik ressurss IT-spetsialistidele ja otsustajatele, kes soovivad parandada oma võrguturvalisust ja operatiivset efektiivsust.

Peamised eelised

  • Täiustatud turvalisus: Majuta teenuseid turvalises võrgus, kaitstes tundlikke andmeid volitamata juurdepääsu ja võimalike rikkumiste eest. Power Platform

  • Täiustatud ühenduvus: Loo turvalisi ja usaldusväärseid ühendusi teenuste ja muude Azure’i ressursside vahel, parandades üldist ühenduvust. Power Platform

  • Sujuvam võrguhaldus: Lihtsusta võrguhaldust tsentraliseeritud ja järjepideva lähenemisviisiga teenuste võrgusätete konfigureerimisele ja haldamisele. Power Platform

  • Skaleeritavus: skaleerige teenuseid tõhusalt, tagades, et võrguressursid saavad vastavalt ärivajadustele kasvada. Power Platform

  • Vastavus: Täitke võrgu turvalisuse ja andmekaitse regulatiivsed ja vastavusnõuded.

Taustal

Microsoft Power Platform on juhtiv vähese/koodivaba platvorm, mis annab inimestele võimaluse luua rakendusi, automatiseerida töövooge ja analüüsida andmeid – isegi kui nad pole professionaalsed arendajad –, et luua kohandatud lahendusi, mis on kohandatud konkreetsetele ärivajadustele, edendades innovatsiooni ja suurendades tootlikkust. Power Platform hõlmab järgmisi Microsofti teenuseid:

  • Dataverse toimib alusandmeplatvormina, pakkudes turvalist ja skaleeritavat keskkonda andmete salvestamiseks ja haldamiseks.
  • Power Apps pakub kasutajasõbralikku liidest kohandatud rakenduste loomiseks.
  • Power Automate pakub lohistamisliidest korduvate ülesannete ja töövoogude automatiseerimiseks.
  • Power BI pakub võimsaid andmete visualiseerimise ja analüüsi võimalusi.
  • Power Pages pakub kasutajasõbralikku liidest professionaalse kvaliteediga veebisaitide loomiseks.
  • Copilot Studio muudab intelligentsete robotite ja agentide loomise lihtsaks ilma tehisintellekti inseneriteaduse põhjalike teadmisteta.

Nende komponentide integreerimine Azure’i ressurssidega virtuaalsete võrkude abil parandab üldist funktsionaalsust ja turvalisust. Power Platform Virtuaalsed võrgud pakuvad turvalist ja isoleeritud võrgukeskkonda, kus teenused saavad toimida, võimaldades teie organisatsioonil võrguliiklust kontrollida ja hallata, tagades samal ajal andmete kaitsmise vastavalt regulatiivsetele nõuetele. Power Platform

Võrgu turvalisus ja virtuaalse võrgu integratsioon

Võrgu turvalisus on iga digitaalse infrastruktuuri kriitiline aspekt. Väljamineva liikluse kaitsmine teenustest Power Platform on oluline volitamata juurdepääsu, andmetega seotud rikkumiste ja muude turvaohtude vältimiseks. Virtuaalse võrgu integreerimine mängib olulist rolli. Pakkudes turvalist andmeedastuse teekonda ja tagades, et kogu Power Platformi teenustest pärit liiklus liigub läbi kontrollitud ja jälgitud võrgukeskkonna, vähendab see potentsiaalsete ohtude riski.

Virtuaalvõrgu toe rakendamisega saab teie organisatsioon jõustada rangeid turvapoliitikaid, jälgida võrguliiklust ja tuvastada reaalajas kõiki anomaaliaid. See kontrolli tase on tundlike andmete terviklikkuse ja konfidentsiaalsuse säilitamiseks ülioluline. Samal ajal lihtsustab virtuaalvõrgu integratsioon teie üldist võrguarhitektuuri ja parandab töökindlust, võimaldades teenustel sujuvalt teiste Azure’i ressurssidega ühenduda. Power Platform

Ülevaade Virtual Networki toest Power Platform

Virtuaalvõrgu tugi on märkimisväärne täiustus, mis toob kaasa tugeva turvalisuse ja parema ühenduvuse Power Platform. Virtuaalsed võrgud on Azure’i võrguvõimaluste põhikomponent, mis võimaldab teie organisatsioonil ühendada Power Platform teenuseid oma ettevõtte privaatvõrkude ressurssidega. Need loovad turvalise suhtluse teenuste, muude Azure’i ressursside ja võrkude (nt kohapealsed teenused, andmebaasid, salvestuskontod ja võtmehoidla) vahel Power Platform .

Marsruutides kogu teenuste väljamineva liikluse Power Platform virtuaalse võrgu kaudu, saab teie organisatsioon tagada, et andmed edastatakse turvaliselt ja et need on kaitstud volitamata juurdepääsu eest. Virtuaalne võrk parandab ka ühenduvust, pakkudes usaldusväärset ja järjepidevat võrgukeskkonda. Turvaliste ühenduste loomine teenuste ja muude Azure’i ressursside vahel Power Platform tagab sujuva andmevoo ja võrguressursside tõhusama kasutamise.

Kulisside taga

Power Platformi infrastruktuur koosneb serverita konteinerite orkestreerimise kihist, mis täidab töökoormusi rangete turvapiiridega ning tagab individuaalse, töökoormuse tasemel kättesaadavuse ja skaleeritavuse. Konteinerite orkestreerimise kiht haldab kõiki töökoormusi, mis vajavad isolatsiooni, sealhulgas Microsofti sisemisi töökoormusi nagu ühendusseadmed ja kliendikoormusi nagu pistikprogrammid.

Konteineripõhine töökoormus võimaldab Power Platform toetada võrgutaseme isoleerimist, kasutades Azure’i alamvõrgu delegeerimise ja virtuaalvõrgu süstimisfunktsioonide kombinatsiooni. Virtuaalvõrgu süstimise abil saab konteineri sisestada virtuaalsesse võrku, lisades võrguliidese kaardi. Kõik selles konteineris töötavad töökoormused käivitatakse kliendi võrgus ja saavad kasutada võrgus privaatseid IP-aadresse. Lisandmooduli töökoormused pääsevad juurde kasutajateenustele, ressurssidele või Azure’i ressurssidele privaatse lingi kaudu, mis on avatud samale virtuaalsele võrgule. Samamoodi pääseb konnektori töökoormus juurde sihtressursile või lõpp-punktile samas virtuaalses võrgus.

Azure’i alamvõrgu delegeerimine

Virtual Networki Power Platform tugi tugineb Azure’i alamvõrgu delegeerimisele. Ettevõtted delegeerivad alamvõrgu teenustele (nt Power Platform lisandmoodulid ja konnektorid) taotluste Dataverse töötlemiseks käitusajal. Konteinerid kasutavad nende taotluste käsitlemiseks delegeeritud alamvõrgu IP-aadressi.

Kuna konteiner töötab delegeeritud alamvõrgu piirides ja kasutab selle IP-aadressi, jääb konteineri väljaminev kõne ettevõtte võrgupiiridesse – see tähendab, et kõne jääb virtuaalsesse võrku, mis on osa sellest alamvõrgust. See seadistus võimaldab teie organisatsioonil omada täielikku kontrolli konteinerite poliitikate, reeglite ja võrgupakettide üle. Delegeeritud alamvõrgule saate rakendada samu juhtelemente, mida rakendate oma võrgule.

Power Platform ei halda delegeeritud alamvõrgu konfiguratsiooni. Ainus nõue on, et delegeeritud alamvõrku ei saa kasutada muude ressursside jaoks ega delegeerida muudele teenustele. Pärast alamvõrgu delegeerimist reserveeritakse Power Platform selle alamvõrgu IP-aadressid.

Internetiühendus konteineritest ei ole vaikimisi piiratud. Konteiner saab endiselt suunata avalikesse lõpp-punktidesse. Internetiühenduse piiramise kohta leiate teavet jaotisest Parimad tavad väljuvate ühenduste turvamiseks.

Järgmises tabelis on kokkuvõte delegeeritud alamvõrgu omandiõigusest ning klientidele ja Microsoftile saadaolevatest juhtelementidest.

Juhtelemendid Kirjeldus Omandiõigus
NAT Gateway Ühenda NAT-värav delegeeritud alamvõrgule, et piirata ja kontrollida väljuvat internetiliiklust Power Platformi konteineritest. Customer
Võrgu turberühmad (NSG-d) Kliendid saavad seostada NSG-sid delegeeritud alamvõrguga. Määratlege ja jõustage turbereeglid, et juhtida sissetulevat ja väljaminevat liiklust alamvõrku ja alamvõrgust. Customer
Marsruudi tabelid Kliendid saavad seostada marsruuditabeleid delegeeritud alamvõrguga. Määratlege kohandatud marsruutimispoliitikad, et juhtida liiklusvoogu virtuaalses võrgus ja välisvõrkudesse. Customer
Võrgu jälgimine Võrgu jälgimine aitab säilitada turbepoliitikate järgimist, sundides liiklust liikuma läbi ettevõtte virtuaalse privaatvõrgu. Customer
IP-aadressi haldamine Kliendid saavad dikteerida delegeeritud alamvõrgu IP-aadressiruumi, tagades, et see kasutab privaatse IP-aadressi vahemikke, näiteks 10.0.0.0/8, 192.168.0.0/16 või 172.16.0.0/12. Customer
DNS konfiguratsioon Kliendid saavad konfigureerida delegeeritud alamvõrgu kohandatud DNS-i sätteid, sh Azure’i DNS-i kirjeid. Customer
Ümbris Konteinerid täidavad päringuid Virtual Networki toetatud teenustest ja hangivad IP-aadresse delegeeritud alamvõrgust. Microsoft

Tehniline arhitektuur

Järgmine lahenduse tehnilise arhitektuuri Power Platform diagramm näitab, kuidas komponendid, nagu andmeallikad, konnektorid, teenused ja rakendused, lahenduses suhtlevad ja integreeruvad. Diagramm tõstab esile virtuaalsete võrkude kasutamise turvalisuse ja ühenduvuse suurendamiseks, võimaldades Power Platform teenustel luua ühenduse privaatsete ja kaitstud ressurssidega ilma neid Internetile paljastamata. Arhitektuur näitab, kuidas täitmistaotlused suunatakse virtuaalse võrgu konteineritesse, säilitades samal ajal konteinerite isolatsiooni piirid.

Lahenduse tehnilist arhitektuuri Power Platform illustreeriv diagramm, mis tõstab esile virtuaalsete võrkude kasutamise turvaliseks ühenduvuseks ja käivitamistaotluste marsruutimiseks virtuaalse võrgu konteineritesse.

Virtuaalvõrgu konfiguratsioonis on lisandmoodulit või konnektorit käitav konteiner osa organisatsiooni virtuaalsest võrgust. Side virtuaalse võrgu lõpp-punktidega jääb virtuaalse võrgu piiridesse. Saate laiendada piiri muudele virtuaalsetele või kohapealsetele võrkudele, kasutades virtuaalvõrgu võrdlemist ja ExpressRoute’i või VPN-lüüsi.

Power Platform Virtuaalse võrgu konteineripõhise töökoormuse komponendid peavad suutma suhelda töökoormuse teiste komponentidega. Näiteks Power Platform võib olla vaja käivitada lisandmoodul või kutsuda töökoormuses konnektor.

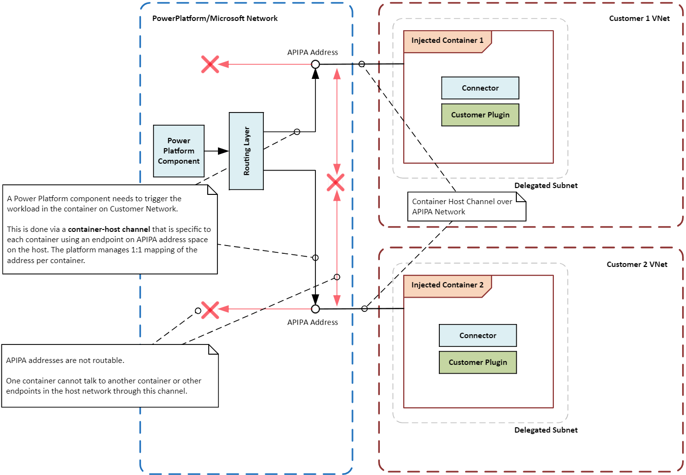
Kuna konteiner ei ole otse ühendatud põhivõrgu infrastruktuuriga, luuakse konteineri ja orkestreerimiskihi vahel spetsiaalne sidetee või kanal. Kanal kasutab spetsiaalset kohalikku IP-aadressi, mida nimetatakse APIPA-aadressiks, et saata konteineri sees töötavale töökoormusele konkreetseid juhiseid või signaale. Töökoormuseni on lubatud jõuda ainult teatud tüüpi sõnumitel, mis tagab, et konteiner ja selle töökoormus jäävad turvaliseks ja isoleerituks.

Järgmine diagramm illustreerib, kuidas konteinerid on üksteisest ja hostsüsteemist isoleeritud, kasutades virtuaalseid võrke, mis marsruudivad täitmistaotlused konteineritesse, säilitades samal ajal isolatsioonipiirid.

Diagramm, mis näitab konteinerite isolatsiooni piire lahenduses Power Platform , tuues esile turvalised ja isoleeritud konteineritoimingud kahe virtuaalse võrgu abil.

Virtual Networki toe sisselülitamine Power Platform

Järgige juhiseid teemas Virtual Networki toe häälestamine Power Platform.

Levinud kasutusjuhtumid ja reaalsed näited

Selles jaotises saate teada lahendustega virtuaalsete võrkude Power Platform levinumate kasutusjuhtude kohta. Samuti uurite reaalseid näiteid selle kohta, kuidas erinevad tööstusharud on nende kasutamisest kasu saanud.

Kasutusjuhtumid

Turvaline andmete integreerimine: teie organisatsioon saab kasutada Virtual Networki tuge, et ühendada Power Platform teenused turvaliselt oma privaatsete andmeallikatega, nagu Azure SQL Database, Azure Storage ja kohapealsed ressursid. Virtuaalne võrk tagab, et andmed jäävad organisatsiooni võrgupiiridesse ega ole avalikult Internetis avatud.

Konnektorite privaatsed lõpp-punktid: Power Platform konnektorid saavad turvalise suhtluse jaoks privaatsete lõpp-punktide loomiseks kasutada Virtual Networki tuge. Privaatvõrk välistab vajaduse avalike IP-aadresside järele ja vähendab andmetega seotud rikkumiste ohtu.

Turvalised Copilot Studio integratsioonid: saate kasutada Virtual Networki tuge koos Power Platform konnektoritega Copilot Studio , et luua turvaline ühendus andmeallikatega. Privaatvõrk välistab riskid, mis on seotud andmeallikate avalikule Internetile paljastamisega, ja maandab andmete väljafiltreerimise riske.

Näited reaalsest maailmast

Eri tööstusharude organisatsioonid saavad Virtual Networki toest Power Platform kasu. Ühendades Power Platform teenused turvaliselt privaatsete andmeallikatega, saavad organisatsioonid parandada oma turbeseisundit, parandada ühenduvust ja tagada vastavuse regulatiivsetele nõuetele.

Finantsasutused: suur pank saab kasutada virtuaalset võrku, et ühendada Power Platform lahendused ja Dynamics 365 rakendused turvaliselt oma kaitstud andmebaaside ja teenustega. See seadistus võimaldab pangal luua turvalisi töövooge ja automatiseerida protsesse ilma tundlikku teavet avalikule Internetile avaldamata, tagades, et kliendiandmed on kaitstud ja vastavad regulatiivsetele nõuetele.

Tervishoiuteenuse pakkujad: tervishoiuorganisatsioon saab kasutada virtuaalset võrku, et ühendada Power Platform lahendused ja Dynamics 365 rakendused oma elektrooniliste terviseandmete süsteemidega. Privaatvõrku saab kasutada turvaliseks juurdepääsuks patsiendiandmetele ning turvaliste suhtluskanalite loomiseks osakondade vahel ning teenuseosutaja ja välispartnerite vahel.

Jaemüügiettevõtted: jaemüügiettevõte saab kasutada virtuaalset võrku, et ühendada Power Platform lahendused ja Dynamics 365 rakendused turvaliselt oma varude haldussüsteemide ja klientide andmebaasidega. Privaatsed ühendused võimaldavad ettevõttel sujuvamaks muuta tegevust, parandada varude jälgimist ja parandada klienditeenindust, tagades samal ajal tundlike andmete kaitse.

Valitsusasutused: valitsusasutused saavad kasutada virtuaalset võrku, et ühendada Power Platform lahendused ja Dynamics 365 rakendused turvaliselt oma sisemiste süsteemide ja andmebaasidega. Privaatsed ühendused võimaldavad asutustel protsesse automatiseerida, andmete jagamist parandada ja koostööd tõhustada, säilitades samal ajal ranged turva- ja vastavusstandardid.

Integratsiooni mustrid

Töökoormuste tüübid, mida soovite keskkonnas käivitada, määravad integratsioonimustri Power Platform. Saate kasutada Virtual Networki tuge Power Platform oma keskkonnas integratsioonimustrina, välja arvatud mõned erandid.

API töökoormused: kui plaanite käitada API töökoormusi, nagu lisandmoodulid, konnektorid või teenuse lõpp-punktid, on virtuaalne võrk ainus toetatud viis nende turvaliseks integreerimiseks teie võrgus olevate andmeallikatega. Virtuaalvõrgud ei toeta konnektorite alamhulka, millel on mitte-Microsofti draiverinõuded või mis kasutavad Windowsi autentimist. Neid konnektoreid ei kasutata laialdaselt ja need peavad virtuaalse võrgu asemel kasutama kohapealset andmelüüsi. Virtuaalses võrgus kasutamiseks on üldiselt saadaval järgmised lisandmoodulid ja konnektorid.

  • Dataverse’i lisandmoodulid
  • Kohandatud konnektorid
  • Azure Blob Storage
  • Azure’i failisalvestus
  • Azure'i võtmehoidla
  • Azure'i järjekorrad
  • Azure SQL-i andmeladu
  • HTTP koos Microsoft Entra ID-ga (eelautoriseeritud)
  • SQL Server

ETL-i töökoormused: ekstraktimine, teisendamine, laadimine (ETL) töökoormused Power BI ja Power Platform andmevood kasutavad virtuaalse võrgu andmelüüse.

Järgmine diagramm illustreerib API ja ETL-i töökoormuste integreerimismustreid.

Diagramm, mis näitab Power Platform konnektoreid ja lisandmooduleid, mis on virtuaalvõrgus kasutamiseks üldiselt saadaval või eelvaates saadaval.

Konfiguratsioonikaalutlused

Virtual Networki toe Power Platform seadistamisel pidage meeles järgmisi kaalutlusi.

Piirkonnad ja asukohad

Azure’i piirkondade delegeeritud alamvõrgud peavad vastama keskkonna asukohale Power Platform . Näiteks kui teie Power Platform keskkond asub Ameerika Ühendriikides, peavad mõlemad kaks virtuaalset võrku ja alamvõrku asuma Azure’i regioonis eastuswestus . Vaadake Azure’i piirkondade ja asukohtade kohta uusimat teavet toetatud piirkondade ja asukohavastenduste loendist.

Kui teie Azure’i ressursid asuvad erinevates Azure’i piirkondades, peate siiski juurutama oma virtuaalsed võrgud keskkondade jaoks Power Platform iga keskkonna jaoks sobivas Azure’i asukohas. Kasutage virtuaalvõrgu võrdlemist või sarnast suure kiiruse ja väikese latentsusega ühenduvusvõimalust, et ühendada ressursid oma virtuaalvõrkudega. Microsofti globaalne võrk pakub virtuaalse võrgu ja ettevõtte virtuaalvõrgu vahelise Power Platform ühenduse loomiseks mitmeid võimalusi.

Alamvõrgu suurus

Virtuaalse võrgu delegeeritud alamvõrgu suurus peaks arvestama tulevase kasutuse kasvuga ja uute teenuste lisamisega. Alamvõrgu sobiv suurus tagab, et taotlusi ei piirata. Lisateavet alamvõrgu suuruse määramise kohta leiate teemast Keskkondade Power Platform alamvõrgu suurusehindamine.

Azure’i NAT lüüs

Azure NAT Gateway pakub turvalist ja skaleeritavat väljaminevat ühenduvust konteineritele delegeeritud alamvõrgus. Kui see on ühendatud alamvõrguga, saab NAT-värav järgmiseks hüppeks kogu internetti suunatud liiklusele, tõlkides privaatsed IP-aadressid staatiliseks avalikuks IP-aadressiks. See annab teie organisatsioonile tsentraliseeritud kontrollipunkti väljamineva internetiühenduse haldamiseks.

Võrgu jälgimine

Võrgumonitooring jälgib ja analüüsib delegeeritud alamvõrgu liiklusvoogu, mis on võimalike probleemide tuvastamiseks ja lahendamiseks hädavajalik. Pakkudes ülevaadet võrgukomponentide jõudlusest ja seisundist, aitab jälgimine veenduda, et võrk töötab tõhusalt ja turvaliselt. Jälgimistööriistad suudavad tuvastada kõrvalekaldeid, nagu ebatavalised liiklusmustrid või volitamata juurdepääsukatsed, võimaldades õigeaegset sekkumist ja leevendamist.

Võrgu turberühmad

Võrguturberühmad (NSG-d) võimaldavad teil määratleda turbereeglid, mis juhivad teie Azure’i ressursside ja sealt väljuvat liiklust. Alamvõrgu delegeerimisel saate konfigureerida NSG-d nii, et tagada ainult volitatud liikluse lubamine, mis aitab teil säilitada võrgu turvalisust ja terviklikkust. NSG-sid saab rakendada nii alamvõrkudele kui ka üksikutele võrguliidestele, pakkudes paindlikkust liikluse haldamisel erinevatel tasanditel.

Teenuste väljaminevate ühenduste Power Platform turvalisuse tagamise head tavad

Järgnevad parimad praktikad aitavad sul turvata väljuvaid ühendusi Power Platformi teenustest, mis on olulised andmete väljaviimise riskide vähendamiseks ja turvapoliitikate järgimise tagamiseks.

  • Piira internetiühendust: vaikimisi on konteineritel piiramatu väljaminev internetiühendus. Ühenda NAT-värav delegeeritud alamvõrgule, et sundida kogu internetiliiklust kontrollitud rada, tagades, et konteinerid jäävad privaatseks, säilitades samal ajal turvalise väljuva ühenduvuse.

  • Piira väljuvat liiklust: Kui NAT Gateway on juurutatud, piira väljuv liiklus Power Platformi ressurssidelt konkreetsetele lõpp-punktidele. Kasutage liiklusreeglite jõustamiseks ja juurdepääsu juhtimiseks võrguturberühmi ja Azure’i tulemüüri.

  • Kasutage privaatseid lõpp-punkte: kasutage privaatseid lõpp-punkte turvaliseks suhtluseks teenuste ja Azure’i ressursside vahel Power Platform . Privaatsed lõpp-punktid tagavad, et liiklus jääb Azure’i võrku ega liigu läbi avalikku Internetti.

  • Liikluse jälgimine ja auditeerimine: kasutage Azure Network Watcherit ja Microsoft Sentineli , et jälgida ja auditeerida teenustest väljuvat Power Platform liiklust, et aidata teil tuvastada võimalikke turbeohte ja neile reaalajas reageerida.

  • Turbepoliitikate rakendamine: jõustage turbepoliitikad Azure’i poliitika ja Azure’i tulemüüri abil, et tagada kõigi väljaminevate ühenduste vastavus teie organisatsiooni turbenõuetele. Andmevoo juhtimiseks rakendage konnektoritele andmete kaotsimineku vältimise poliitikad ja lõpp-punkti filtreerimine.

Virtuaalvõrgu näidiskonfiguratsioonid

Selles jaotises pakume Virtual Networki toe Power Platform näidiskonfiguratsioone. Need konfiguratsioonid illustreerivad, kuidas seadistada virtuaalseid võrke ja alamvõrke erinevate stsenaariumide jaoks, tagades turvalise ühenduvuse teenuste ja Azure’i ressursside vahel Power Platform .

Kui teie Azure’i ressursid asuvad seotud Azure’i piirkonnas ja Power Platform keskkond asub Ameerika Ühendriikides

Selle stsenaariumi puhul teeme järgmised eeldused.

  • Teie Power Platform keskkond asub Ameerika Ühendriikides.
  • Virtuaalse võrgu Azure’i piirkonnaks on seatud USA lääneosa ja USA idaosa.
  • Teie ettevõtte ressursid asuvad virtuaalses võrgus VNET1 USA lääneosas.

Selle stsenaariumi korral on Virtual Networki toe häälestamiseks vaja järgmist minimaalset konfiguratsiooni.

  1. Looge USA lääneosas virtuaalne võrk VNet1 ja seadistage delegeerimiseks alamvõrgud.
  2. Looge USA idaosas teine virtuaalne võrk VNet2 ja häälestage delegeerimiseks alamvõrgud.
  3. Looge võrdõigusühendus VNet1 ja VNet2 vahel.
  4. Konfigureerige Power Platform Virtual Networki integratsioon soovitud keskkondade jaoks, kasutades 1. ja 2. juhises loodud alamvõrke.

Diagramm, mis näitab Virtual Networki toe konfiguratsiooni, kui Azure’i ressursid asuvad ühes seotud Azure’i piirkonnas ja Power Platform keskkond asub Ameerika Ühendriikides.

Kui teie Azure’i ressursid asuvad USA keskosas Azure’i piirkonnas ja Power Platform keskkond asub Ameerika Ühendriikides

Selle stsenaariumi puhul teeme järgmised eeldused.

  • Teie Power Platform keskkond asub Ameerika Ühendriikides.
  • Virtuaalvõrkude Azure'i piirkonnad on seatud Lääne-USA ja Ida-USA-ks.
  • Teie ettevõtte ressursid asuvad virtuaalses võrgus VNet1 USA keskosas.

Selle stsenaariumi korral on Virtual Networki toe häälestamiseks vaja järgmist minimaalset konfiguratsiooni.

  1. Looge USA lääneosas virtuaalne võrk VNet2 ja häälestage delegeerimiseks alamvõrgud.
  2. Looge USA idaosas veel üks virtuaalne võrk VNet3 ja häälestage delegeerimiseks alamvõrgud.
  3. Looge võrdõigusühendus VNet1 ja VNet2 vahel.
  4. Looge peering-ühendus VNet1 ja VNet3 vahel.
  5. Konfigureerige Power Platform Virtual Networki integratsioon soovitud keskkondade jaoks, kasutades 1. ja 2. juhises loodud alamvõrke.

Diagramm, mis näitab Virtual Networki toe konfiguratsiooni, kui Azure’i ressursid asuvad USA keskosas Azure’i piirkonnas ja Power Platform keskkond asub Ameerika Ühendriikides.

Juhtumiuuring

Järgmine juhtumiuuring illustreerib, kuidas Microsofti klient rakendas edukalt Virtual Networki Power Platform toe, et suurendada turvalisust ja ühenduvust, tagades samal ajal vastavuse regulatiivsetele nõuetele.

Ettevõte suurendab oma äritegevuse paindlikkust generatiivse tehisintellekti ja turvalise integratsiooniga, kasutades Azure’i virtuaalvõrku

Generatiivse tehisintellekti praktiliste ärikasutusjuhtumite uurimiseks viis meie klient läbi häkatoni. Üritus tõi kokku mitu kodanikest arendajat, kes ehitasid eduka prototüübi vaid ühe kuuga, kasutades Power Platform Azure’i tehisintellekti teenuseid. Häkaton mitte ainult ei näidanud generatiivse tehisintellekti potentsiaali, vaid andis osalejatele ka väärtuslikke praktilisi kogemusi, edendades innovatsiooni ja koostööd organisatsioonis.

Klientide väljakutsed: Üleminek prototüübilt tootmisele tekitas olulisi väljakutseid. Peamine takistus oli turvalise privaatvõrgu arhitektuuri Power Platform loomine Azure’is, mis vastas ettevõtte rangetele sisemistele turvapoliitikatele. Andmete privaatsuse ja turvalisuse tagamine, säilitades samal ajal paindlikkuse ja skaleeritavuse, oli kliendi jaoks ülioluline.

Lahendus: klient kasutas Azure’i alamvõrgu delegeerimist (teisisõnu virtuaalset võrku) hallatava keskkonnaga, et luua privaatvõrgu arhitektuur Azure’i ressursside ja privaatsete ressursside vahel Power Platform . Seda arhitektuuri kasutades ühendas klient oma Power Platform rakendused turvaliselt Azure’i teenustega, avaldamata delikaatseid andmeid avalikule Internetile.

Diagramm, mis näitab arhitektuuri, mida meie klient kasutas oma Power Platform rakenduste turvaliseks ühendamiseks Azure’i teenustega, ilma et delikaatsed andmed oleksid avalikus Internetis avaldatud.

Eelised: Selle lahenduse rakendamine andis mitmeid olulisi eeliseid.

  • Klient ehitas turvalise ja paindliku integratsiooni aluse Azure’i vahel Power Platform , kiirendades äriväärtuse realiseerimist. Integratsioon võimaldas sujuvat andmevoogu ja paremat koostööd osakondade vahel.

  • Uus arhitektuur kõrvaldas kohapealsete andmelüüsidega seotud kulud ja piirangud. Vältides vajadust kohapealse infrastruktuuri järele, saab klient vähendada tegevuskulusid ja lihtsustada hooldust.

  • Klient on nüüd valmis selle platvormi Azure ExpressRoute kaudu integreerima muid sisemisi andmeallikaid, nagu privaatsed Amazoni veebiteenused ja kohapealsed API-d. Laienemine võimaldab kliendil kasutada laiemat valikut andmeid ja teenuseid, mis soodustab edasist innovatsiooni ja tõhusust.

Järeldus

Selles valges raamatus uurisime virtuaalvõrgu toe Power Platform integreerimise erinevaid aspekte. Arutasime virtuaalse võrgu kasutamisega kaasnevaid turvalisuse eeliseid, näiteks tundlike andmete kaitsmist volitamata juurdepääsu eest ja turvalise suhtluse tagamist teenuste ja privaatsete ressursside vahel. Power Platform Arutasime levinud kasutusjuhtumeid ja reaalseid näiteid, pakkusime välja integratsioonimustreid erinevate stsenaariumide jaoks ning kaalusime virtuaalvõrgu toe konfigureerimist. Jagasime parimaid tavasid teenustest väljuvate ühenduste turvamiseks, sealhulgas: Power Platform

  • Väljamineva liikluse piiramine
  • Privaatsete lõpp-punktide ja alamvõrgu delegeerimise kasutamine
  • Liikluse jälgimine ja auditeerimine
  • Turvapoliitikate rakendamine

Lõpuks uurisime Microsofti kliendi juhtumianalüüsi, kes rakendas edukalt virtuaalvõrgu tuge, et parandada turvalisust ja ühenduvust, tagades samal ajal vastavuse regulatiivsetele nõuetele. Power Platform

Virtuaalvõrgu tugi Power Platform on oluline funktsioon, mis võimaldab organisatsioonidel parandada oma võrgu turvalisust, optimeerida ühenduvust ja tagada vastavus regulatiivsetele nõuetele. Virtuaalvõrgu tuge kasutavad organisatsioonid saavad turvaliselt ühendada teenuseid oma privaatsete andmeallikatega, välistades riskid, mis on seotud nende allikate avalikule internetile paljastamisega. Power Platform