Note
L’accès à cette page nécessite une autorisation. Vous pouvez essayer de vous connecter ou de changer d’annuaire.
L’accès à cette page nécessite une autorisation. Vous pouvez essayer de changer d’annuaire.
S’APPLIQUE À : tous les niveaux de Gestion des API
Les API principales sont importées dans une API Gestion des API Azure ou créées et gérées manuellement. Les étapes décrites dans ce tutoriel décrivent comment :
- Utilisez Gestion des API pour créer une API HTTP vide.
- Gérez manuellement une API HTTP.
- Définissez une stratégie sur une API afin qu’elle retourne une réponse fictive.
Cette méthode permet aux développeurs de poursuivre l’implémentation et le test de l’instance Gestion des API, même si le back-end n’est pas disponible pour envoyer des réponses réelles.
Conseil
Les équipes d’API peuvent utiliser cette fonctionnalité dans des espaces de travail. Les espaces de travail fournissent un accès d’administration isolé aux API et à leurs propres environnements d’exécution d’API.
La possibilité de créer des réponses fictifs est utile dans de nombreux scénarios :
- Lorsque la façade de l’API est conçue en premier et que l’implémentation du back-end se produit ultérieurement, ou lorsque le serveur principal est développé en parallèle.
- Lorsque le back-end est temporairement non opérationnel ou n’est pas en mesure de s'adapter à la charge.
Dans ce tutoriel, vous allez apprendre à :
- Créer une API de test
- Ajouter une opération à l’API de test
- Activer la simulation de réponse
- Tester l’API simulée
Prérequis
- Découvrez la terminologie gestion des API.
- Comprendre le concept de stratégies dans Gestion des API.
- Terminez le démarrage rapide Créer une instance Azure API Management.
Créer une API de test
Cette section montre comment créer une API HTTP sans back-end.
Connectez-vous au portail Azure et accédez à votre instance de Gestion des API.
Sélectionnez la vignette API>+ Ajouter une API>HTTP :
Dans la fenêtre Créer une API HTTP, sélectionnez Complète.
Dans le nom d’affichage, entrez l’API test.
Dans Produits, sélectionnez Illimité, si cette valeur est disponible. Cette valeur est disponible uniquement dans certains niveaux. Vous pouvez laisser la valeur vide pour ce didacticiel, mais vous devez associer l’API à un produit pour le publier. Pour plus d’informations, consultez Importer et publier votre première API.
Dans les passerelles, sélectionnez Managed si cette option est disponible. (Cette option est disponible uniquement dans certains niveaux de service.)
Sélectionnez Create (Créer).
Ajouter une opération à l’API de test
Une API expose une ou plusieurs opérations. Dans cette section, vous ajoutez une opération à l’API HTTP que vous avez créée. Appeler cette opération après avoir terminé les étapes de cette section déclenche une erreur. Une fois que vous avez effectué les étapes de la section Activer la simulation de réponse , vous ne recevez pas d’erreur.
Sélectionnez l’API que vous avez créée à l’étape précédente.
Sélectionnez + Ajouter une opération.
Dans la fenêtre frontend , entrez les valeurs suivantes :
Paramètre Valeur Descriptif Nom complet Appel de test Nom affiché dans le portail des développeurs. URL (première zone) GET Sélectionnez un des verbes HTTP prédéfinis. URL (deuxième boîte) /test Chemin d’URL de l’API. Description Description facultative de l’opération. Il fournit de la documentation dans le portail des développeurs aux développeurs qui utilisent l’API. Sélectionnez l’onglet Réponses , qui se trouve sous l’URL, le nom d’affichage et les zones Description . Vous entrez des valeurs sous cet onglet pour définir des codes d’état de réponse, des types de contenu, des exemples et des schémas.
Sélectionnez + Ajouter une réponse, puis sélectionnez 200 OK dans la liste.
Dans la section Représentations , sélectionnez + Ajouter une représentation.
Entrez application/json dans la zone de recherche, puis sélectionnez le type de contenu application/json .
Dans la zone Exemple , entrez
{ "sampleField" : "test" }.Sélectionnez Enregistrer.
Bien qu’il ne soit pas nécessaire pour cet exemple, vous pouvez configurer d’autres paramètres pour une opération d’API sous d’autres onglets, comme décrit dans le tableau suivant :
| Onglet | Descriptif |
|---|---|
| Requête | Ajoutez des paramètres de requête. Outre un nom et une description, vous pouvez fournir des valeurs à affecter à un paramètre de requête. Vous pouvez marquer l’une de ces valeurs comme valeur par défaut (facultatif). |
| Requête | Définissez des types de contenu de demande, des exemples et des schémas. |
Activer la simulation de réponse
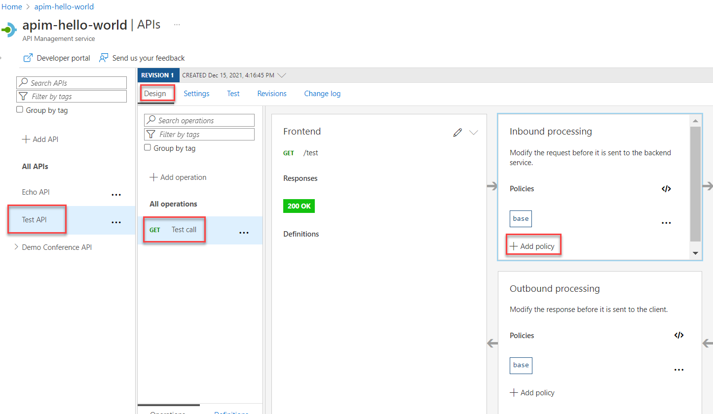
Sélectionnez l’API que vous avez créée dans Créer une API de test.
Vérifiez que l’onglet Création est sélectionné.
Sélectionnez l’opération de test que vous avez ajoutée.
Dans la section Traitement entrant, sélectionnez + Ajouter une stratégie.
Sélectionnez la vignette Réponses fictifs dans la galerie :
Vérifiez que 200 OK, application/json s’affiche dans la zone de réponse Gestion des API . Cette sélection indique que votre API doit retourner l’exemple de réponse que vous avez défini dans la section précédente.
Sélectionnez Enregistrer.
Conseil
Une barre jaune affichant le texte La simulation est activée s’affiche. Ce message indique que les réponses retournées par Gestion des API sont simulées par la stratégie de simulation et ne sont pas produites par le serveur principal.
Tester l’API simulée
Sélectionnez l’API que vous avez créée dans Créer une API de test.
Sous l’onglet Test , vérifiez que l’API d’appel de test est sélectionnée, puis sélectionnez Envoyer pour effectuer un appel de test :
La réponse HTTP affiche le JSON fourni en tant qu’exemple dans la première section du didacticiel :
Étape suivante
Accédez au tutoriel suivant :
Transform and protect your API (Transformer et protéger votre API)









