Uređivanje

Dijeli putem


What is WinDbg?

WinDbg is the latest version of the debugger that offers more modern visuals, faster windows, and a full-fledged scripting experience. WinDbg is built with an extensible debugger data model.

Note

WinDbg was previously released as WinDbg Preview in the Microsoft Store. WinDbg uses the same underlying engine as WinDbg (Classic). It supports all the same commands, extensions, and workflows.

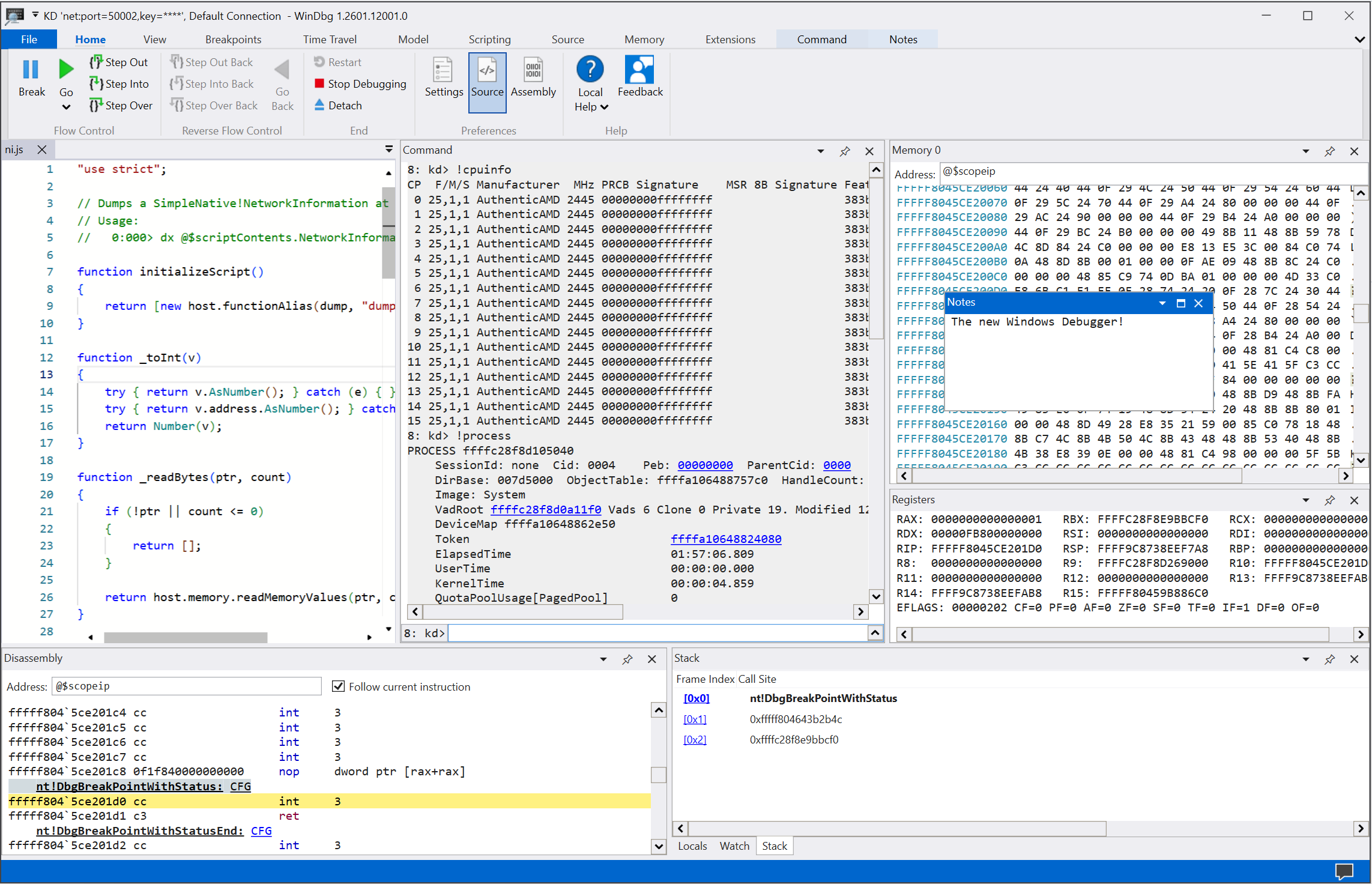
Screenshot of the main screen in WinDbg.

Use prominent features

Improve your debugging experience with the many features and programming benefits that are provided in WinDbg:

  • Connection setup and recall: Save recent targets and session configurations. You can quickly restart saved items from the File menu.

    Screenshot of the start debugging screen in WinDbg.

  • Dark theme: Enable user-interface preferences like the dark theme by selecting File > Settings.

    Screenshot of WinDbg with the dark theme enabled.

  • Keyboard navigation: Use keyboard shortcuts like Ctrl+Tab, which lets you easily move between windows.

    Animation that shows how to use the Ctrl+Tab shortcut keys to move in WinDbg.

  • Dump file processor detection: Take advantage of autodetection for your processor architecture and quickly set up managed debugging.

  • Performance improvements: Work with tool windows that load asynchronously and cancel them as needed. When you run a command, WinDbg can stop the loading of your locals, watch, or other windows.

Start debugging

Get started debugging in WinDbg with the following features:

  • Integrated Time Travel Debugging (TTD): Select the Record with Time Travel Debugging option when you launch or attach to a process. WinDbg sets up TTD, starts recording, and opens the trace afterward.

    For more information, see Time Travel Debugging: Overview.

    Screenshot of the Process record dialog in WinDbg with a Notepad process selected for recording.

  • Launch app packages: Debug your universal app or background task with a single mouse click.

    For more information, see Launch app package.

    Screenshot of the Launch app package option  and Applications tab in WinDbg with cal in the search box and three apps listed.

  • Attach to a process: Use the Attach view to get a detailed summary of running processes, access easier configuration, and search support.

    Screenshot of the Attach to a Process dialog in WinDbg.

Work with tool windows

Take advantage of the many improvements to the tool windows in WinDbg:

  • Command: Offers improved DML support, text highlighting, and search (including regex).

    Animation that shows how to use the Command window in WinDbg, including highlighting columns in yellow.

  • Source code: Provides syntax highlighting and other general improvements similar to most modern text editors.

    Screenshot of the Source code window in WinDbg with syntax highlighting.

  • Disassembly: Maintains the highlight on the current instruction as you scroll.

    Screenshot of the Disassembly window in WinDbg.

  • Breakpoints: Shows all of your current breakpoints, a one-click toggle, and a hit count. For more information, see WinDbg: Breakpoints.

    Screenshot of the Breakpoints window in WinDbg showing current breakpoints.

  • Scripting: Makes it easier for you to develop JavaScript and NatVis extensions, and use error highlighting and IntelliSense. For more information, see WinDbg: Scripting.

    Screenshot of the Scripting window in WinDbg with IntelliSense and error highlighting.

  • Data Model: Provides an expandable and browsable version of the dx and dx -g commands. This feature helps you create powerful tables on top of your NatVis, JavaScript, and LINQ queries. For more information, see WinDbg: Data model.

    Screenshot of the data model window in WinDbg with expandable and browsable features.

  • Locals and Watch: Based on the data model used by the dx command. They both benefit from the same features as other data model windows.

  • Memory: Has highlighting and improved scrolling.

  • Logs: Provides an under-the-covers log of the WinDbg internals. You can view the logs for troubleshooting or to monitor long-running commands.

Explore WinDbg in action

Watch the following episodes of the Defrag Tools show and see WinDbg in action:

Install and configure WinDbg

Review the following articles for information about installing and configuring WinDbg:

Provide feedback

Your feedback helps the Microsoft team guide WinDbg's development and prioritize features.

To report bugs or suggest features, select Feedback on the ribbon to go to the WinDbg-Feedback page on GitHub where you can file a new issue.