Megosztás a következőn keresztül:


Sématervező

A Visual Studio Code MSSQL-bővítményében található Sématervező grafikus környezetet biztosít az adatbázisséma vizualizációjához, tervezéséhez és kezeléséhez Transact-SQL (T-SQL) utasítások írása nélkül.

Képernyőkép a sématervező áttekintéséről, amelyen egy adatbázissémadiagram látható.

Jellemzők

A sématervező a következő funkciókat kínálja:

  • Az adatbázis szerkezetének megjelenítése interaktív diagramokkal.
  • Táblák, idegen kulcsok, elsődleges kulcsok és korlátozások létrehozása vagy szerkesztése.
  • Keresés, húzás, szűrés, nagyítás, minitérkép használata és diagramok automatikus átrendezése a hatékony navigációhoz és testreszabáshoz.
  • Sémadiagramok exportálása dokumentációhoz vagy megosztáshoz.
  • A sémamódosításokat jelképező írásvédett T-SQL-szkriptek automatikus létrehozása és megtekintése.
  • Tekintse át és alkalmazza a módosításokat az adatbázisra a Módosítások közzététele funkcióval.

Sématervező megnyitása

Kattintson a jobb gombbal az adatbázisra az objektumkezelőben, és válassza a Tervezés séma lehetőséget a menüből. Ez a művelet megnyitja a sématervező nézetet, amely lehetővé teszi a vizuális adatbázis diagramjának megtekintését.

Képernyőkép a visual Studio Code MSSQL-bővítmény sématervezőjének megnyitásához használható belépési pontról.

A sématervezőben egy különböző navigációs képességekkel rendelkező vászon található. Az alábbiakban bemutatjuk, hogyan lehet megkerülni a következő lépéseket:

  • Pásztázás és nagyítás: Jelölje ki és húzza a vászon tetszőleges pontjára a diagramon való pásztázáshoz. Az egér görgetőkerekével vagy a trackpad kézmozdulatokkal nagyíthat és kicsinyíthet a közelebbi vagy szélesebb nézet érdekében.

  • Minitérkép: A beépített minitérkép (a tervező jobb alsó sarkában található) segítségével gyorsan navigálhat nagy vagy összetett sémák között.

    Képernyőkép a sématervező minitérkép funkcióról a gyors navigációhoz.

  • Húzd és ejtsd: Táblák és kapcsolatok átrendezése a vásznon található elemek húzásával. Ez a beállítás segít önnek vagy csapatának értelmes elrendezést létrehozni.

  • Keresés és szűrés: Adott táblák vagy oszlopok megkereséséhez használja a keresőmezőt (Ctrl+F vagy Cmd+F). Szűrők alkalmazásával a séma bizonyos részeire összpontosíthat, vagy elrejtheti az irreleváns elemeket.

  • Automatikus elrendezés: A diagram alapértelmezés szerint automatikusan olvasható elrendezésben van elrendezve. Ha manuálisan áthelyezi a táblákat, és alaphelyzetbe szeretné állítani a nézetet, az Automatikus rendezés gombra kattintva átrendezheti a táblákat.

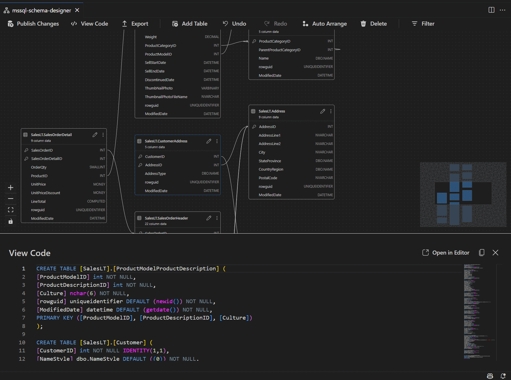
A táblastruktúra és a kapcsolatok ismertetése

Amikor beírja a sématervező nézetet, megjelenik az adatbázistáblák vizualizációja. Minden tábla a séma és a tábla nevét, oszlopait, adattípusait és elsődleges kulcsait jeleníti meg kulcsikonként.

Képernyőkép a sématervező oszlopait, adattípusait és elsődleges kulcsait megjelenítő táblázatstruktúráról.

Az idegen kulcskapcsolatok az oszlopok közötti összekötő nyilakkal jelennek meg. Az előző ábrán például a AddressIDCustomerAddress tábla oszlopa a AddressID tábla oszlopára Address hivatkozik, vizuálisan a köztük lévő kapcsolatot jelképezve.

Táblák hozzáadása vagy szerkesztése

Új táblázat hozzáadásához válassza a Felső eszköztár Táblázat hozzáadása elemét. A táblázat szerkesztéséhez kattintson a diagram egyik táblázatának ceruza ikonjára.

Képernyőkép a táblázatszerkesztő panelről a sématervező táblázatadatainak hozzáadásához vagy módosításához.

Ez a művelet megnyitja a Táblázat fület a Táblázatszerkesztőben egy oldalsó panelen. Ön megteheti:

  • A séma kijelölése vagy módosítása
  • A táblanév definiálása
  • Új oszlopok hozzáadása névvel, adattípussal, alapértelmezett értékkel és korlátozásokkal
  • Egy vagy több oszlop megjelölése elsődleges kulcsként
  • Meglévő oszlopok szükség szerinti törlése vagy frissítése

Válassza a Mentés lehetőséget a módosítások alkalmazásához. A diagram a változásoknak megfelelően frissül. A táblázatszerkesztési képességek( például indexek létrehozása vagy kényszerszabályok beállítása) érdekében használja a Table designert a Visual Studio Code MSSQL-bővítményében.

Idegenkulcs-kapcsolatok hozzáadása vagy szerkesztése

Az idegenkulcs-kapcsolatok kezeléséhez jelölje ki a három pontot (...) a diagram egyik táblájában, és válassza a Kapcsolatok kezelése lehetőséget.

Képernyőkép a kapcsolatkezelési belépési pontról a sématervezőben.

Ez a beállítás megnyitja a Táblázatszerkesztő oldalpanel Idegen kulcsok lapját, ahol a következő lehetőségek közül választhat:

  • Új idegenkulcs-kapcsolatok hozzáadása az elsődleges kulcsokra való hivatkozással más táblákban
  • Az idegen kulcs nevének megadása
  • Meglévő idegen kulcsok szerkesztése a kapcsolatok frissítéséhez vagy javításához

Képernyőkép a sématervező idegenkulcs-kapcsolatok felügyeleti paneléről.

A módosítások automatikusan megjelennek a vizualizációs diagramon, és nyilak jelzik az egyes kapcsolatok irányát.

Képernyőkép a sématervező táblái közötti idegenkulcs-kapcsolatokat ábrázoló nyilakról.

Másik lehetőségként létrehozhat egy kapcsolatot úgy is, hogy közvetlenül a diagram egyik oszlopából a másikba húz egy nyilat. Ez a metódus egy-az-egyhez kapcsolatot határoz meg a kijelölt oszlopok között.

Sémadefiníció megtekintése a szkriptpanelen

A menüszalag eszköztárán válassza a Kód megtekintése gombot az alsó panel megnyitásához. Ez az ablaktábla az írásvédett T-SQL-szkriptet jeleníti meg, amely valós időben jeleníti meg a sématervezőn végrehajtott műveleteket.

Képernyőkép a kódnézet panelről, amelyen a sématervező által létrehozott T-SQL-szkriptek láthatók.

A módosítások áttekintése és közzététele

Amikor befejezte a táblázatok vagy kapcsolatok szerkesztését, válassza a Módosítások közzététele lehetőséget a felső eszköztáron. Ez a művelet létrehoz egy módosítás-összefoglaló jelentést, amely felsorolja a séma összes függőben lévő módosítását.

Képernyőkép a sémamódosítások összegzéséről a sématervező közzétételi funkciójával.

Tekintse át alaposan a jelentést. A megerősítő jelölőnégyzet bejelölésével nyugtázhatja és elfogadhatja a módosítások alkalmazásával kapcsolatos esetleges kockázatokat. Ez a folyamat a DacFX -et (adatrétegű alkalmazás-keretrendszert) használja a sémafrissítések üzembe helyezéséhez.

GitHub Copilot-integráció

A Sématervező támogatja a GitHub Copilotot az AI által támogatott sématervezéshez. A természetes nyelv használatával sémákat hozhat létre, módosíthatja a meglévő sémákat, áttekintheti a módosításokat egy diff nézetben, és importálhat külső összetevőket. A változások a vizualizációs diagramban és a T-SQL-szkriptben is megjelennek.

A GitHub Copilot sématervezőn belüli használatára vonatkozó részletes útmutatásért lásd a GitHub Copilot-integrációt a Sématervezőben (előzetes verzió).

Visszajelzés és támogatás

Ha vannak ötletei, visszajelzései, vagy szeretne kapcsolatba lépni a közösséggel, csatlakozzon a beszélgetéshez a következő címen https://aka.ms/vscode-mssql-discussions: . Hiba bejelentéséhez látogasson el https://aka.ms/vscode-mssql-bugide. Ha új funkciót szeretne kérni, lépjen a lapra https://aka.ms/vscode-mssql-feature-request.