Megosztás a következőn keresztül:


A Windows nyomtatási útvonalának áttekintése

Fontos

A modern nyomtatási platform a Windows előnyben részesített eszköze a nyomtatókkal való kommunikációnak. Azt javasoljuk, hogy a Nyomtatótámogatási alkalmazásokkal (PSA) együtt használja a Microsoft IPP postafiók osztályillesztőjét, hogy testreszabja a nyomtatási élményt a Windows 10 és 11 rendszerekben a nyomtatóeszközök fejlesztése érdekében.

További információ: Print Support App v1 és v2 tervezési útmutató.

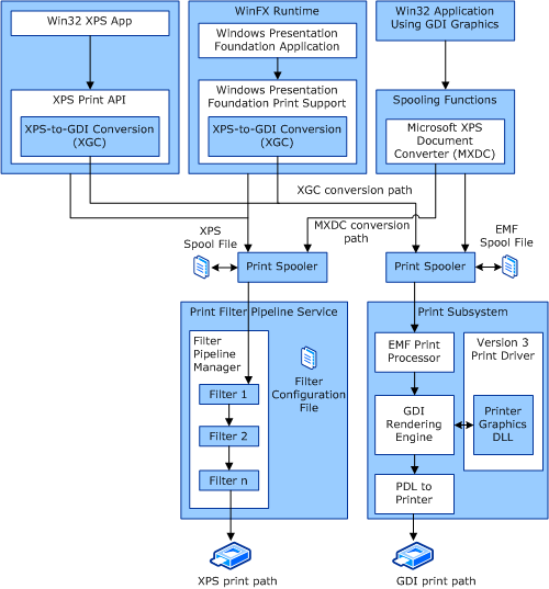
A Windows két elsődleges nyomtatási útvonalat és két további konverziós útvonalat biztosít. A két elsődleges nyomtatási útvonal a következő:

  • GDI nyomtatási útvonal (a Windows Server 2003 nyomtatási útvonalához hasonlóan). Ezt az elérési utat Win32-elérési útnak is nevezik, és egy Win32-alkalmazásból származik a GDI grafikus API használatával.

  • XPS nyomtatási útvonal. Ez az elérési út egy Windows Presentation Foundation (WPF) alkalmazásból vagy az XPS Print API-ból származik.

A két konverziós lehetőség a következő:

  • GDI-xps átalakítás (MXDC).

  • XPS–GDI átalakítás (XGC)

Általános adatfolyam

Az alábbi ábrán az XPSDrv alrendszer különböző nyomtatási útvonala és konverziós beállításai láthatók.

diagram az xpsdrv alrendszer különböző nyomtatási útvonalát és konvertálási lehetőségeit szemlélteti.

A szűrőfolyamat-szolgáltatás konfigurálásáról további információt a szűrőfolyamat konfigurációs fájljánakcímű témakörben talál.

A Windows Vista és a Windows újabb verzióihoz készült 3. verziójú nyomtatóillesztő konfigurálásáról további információt 3- os XPSDrv nyomtatóillesztő-összetevőkcímű témakörben talál.