Bagikan melalui


Desainer Skema

Perancang skema dalam ekstensi MSSQL untuk Visual Studio Code menyederhanakan desain skema yang kompleks, memberikan pemahaman yang lebih intuitif tentang struktur database Anda. Ini mengintegrasikan fungsionalitas diagram database untuk memvisualisasikan skema yang ada. Anda dapat merancang dan mengelola database langsung di lingkungan grafis tanpa perlu menulis pernyataan Transact-SQL (T-SQL).

Cuplikan layar gambaran umum perancang skema memperlihatkan diagram skema database.

Fitur

Desainer skema menawarkan fitur-fitur ini:

  • Visualisasikan struktur database dengan diagram interaktif.
  • Membuat atau mengedit tabel, kunci asing, kunci primer, dan batasan.
  • Cari, seret dan letakkan, filter, perbesar tampilan, gunakan peta mini, dan atur otomatis diagram untuk navigasi dan kustomisasi yang efisien.
  • Ekspor diagram skema Anda untuk dibagikan dengan tim Anda atau sertakan dalam dokumentasi.
  • Buat dan lihat skrip T-SQL baca-saja secara otomatis yang mewakili perubahan skema Anda.
  • Tinjau dan terapkan perubahan pada database dengan fitur Terbitkan Perubahan.

Membuka perancang skema

Klik kanan pada database di penjelajah objek dan pilih Skema Desain dari menu. Tindakan ini membuka tampilan perancang skema, yang kemudian memungkinkan Anda melihat diagram database visual.

Cuplikan layar titik masuk untuk membuka perancang skema di ekstensi Visual Studio Code MSSQL.

Setelah berada di dalam perancang skema, Anda menemukan kanvas dengan berbagai kemampuan navigasi. Berikut cara berkeliling:

  • Menggeser dan memperbesar: Pilih dan seret di mana saja di kanvas untuk menggeser diagram. Gunakan gerakan roda gulir atau trackpad mouse Anda untuk memperbesar dan memperkecil tampilan yang lebih dekat atau lebih luas.

  • Peta mini: Gunakan peta mini bawaan (terletak di sudut kanan bawah perancang) untuk navigasi cepat di seluruh skema besar atau kompleks.

    Cuplikan layar fitur peta mini di perancang skema untuk navigasi cepat.

  • Seret dan letakkan: Susun ulang tabel dan hubungan dengan menyeret elemen di kanvas. Opsi ini membantu Anda membuat tata letak yang masuk akal bagi Anda atau tim Anda.

  • Pencarian dan filter: Gunakan kotak pencarian (Ctrl+F atau Cmd+F) untuk menemukan tabel atau kolom tertentu. Terapkan filter untuk berfokus pada bagian tertentu dari skema atau menyembunyikan elemen yang tidak relevan.

  • Susun otomatis: Diagram secara otomatis diatur dalam tata letak yang jelas dan dapat dibaca secara default. Jika Anda memposisikan ulang tabel secara manual dan ingin mengatur ulang tampilan, pilih tombol Atur otomatis untuk mengatur ulang tabel ke dalam tata letak default yang dioptimalkan.

Memahami struktur dan hubungan tabel

Saat Anda memasukkan tampilan perancang skema, Anda akan melihat visualisasi tabel database Anda. Setiap tabel menampilkan skema dan nama tabel, kolom, jenis data, dan kunci primer yang ditampilkan sebagai ikon kunci.

Cuplikan layar struktur tabel memperlihatkan kolom, jenis data, dan kunci utama dalam perancang skema.

Hubungan kunci asing ditampilkan dengan panah yang menghubungkan antar kolom. Misalnya, dalam diagram sebelumnya, AddressID kolom dalam CustomerAddress tabel mereferensikan AddressID kolom dalam Address tabel, secara visual mewakili hubungan di antara mereka.

Menambahkan atau mengedit tabel

Pilih Tambahkan Tabel di toolbar atas untuk menambahkan tabel baru. Pilih ikon pensil pada tabel dalam diagram untuk mengedit tabel tersebut.

Cuplikan layar panel editor tabel untuk menambahkan atau memodifikasi detail tabel di perancang skema.

Tindakan ini membuka tab Tabel di Editor Tabel di panel samping. Kamu bisa:

  • Memilih atau mengubah skema
  • Tentukan nama tabel
  • Menambahkan kolom baru dengan nama, jenis data, nilai default, dan batasan
  • Menandai satu atau beberapa kolom sebagai kunci utama
  • Menghapus atau memperbarui kolom yang ada sesuai kebutuhan

Pilih Simpan untuk menerapkan perubahan Anda. Diagram diperbarui untuk mencerminkan perubahan Anda. Untuk kemampuan pengeditan tabel tingkat lanjut, seperti membuat indeks atau menyiapkan aturan batasan, gunakan perancang Tabel di ekstensi MSSQL untuk Visual Studio Code.

Menambahkan atau mengedit hubungan kunci asing

Untuk mengelola hubungan kunci asing, pilih elipsis (...) pada tabel dalam diagram dan pilih Kelola Hubungan.

Cuplikan layar titik masuk manajemen hubungan di perancang skema.

Opsi ini membuka tab Kunci Asing di panel sisi Editor Tabel , di mana Anda dapat:

  • Menambahkan hubungan kunci asing baru dengan mereferensikan kunci primer di tabel lain
  • Tentukan nama kunci asing
  • Edit kunci asing yang ada untuk memperbarui atau memperbaiki hubungan

Cuplikan layar panel manajemen hubungan kunci asing di perancang skema.

Perubahan muncul secara otomatis dalam diagram visual, dengan panah memperlihatkan arah setiap hubungan.

Cuplikan layar panah yang mewakili hubungan kunci asing antar tabel dalam perancang skema.

Atau, Anda dapat membuat hubungan dengan menyeret panah dari satu kolom ke kolom lainnya langsung dalam diagram. Metode ini menentukan hubungan satu-ke-satu antara kolom yang dipilih.

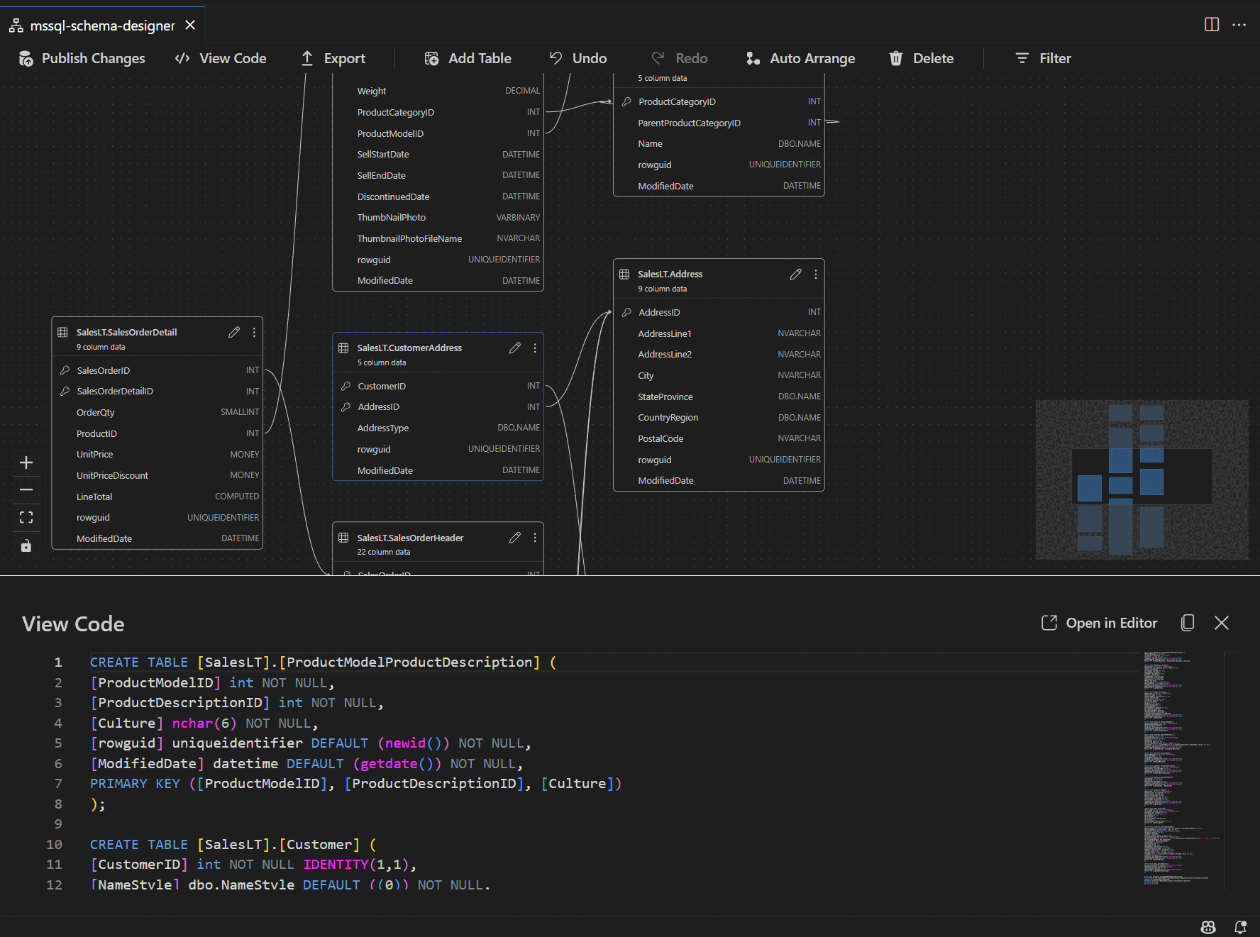
Menampilkan definisi skema di panel skrip

Dari toolbar pita, pilih tombol Tampilkan Kode untuk membuka panel bawah. Panel ini memperlihatkan skrip T-SQL baca-saja yang menampilkan tindakan yang dilakukan pada perancang skema secara real time.

Cuplikan layar panel tampilan kode memperlihatkan skrip T-SQL yang dihasilkan oleh perancang skema.

Meninjau dan menerbitkan perubahan Anda

Saat Anda selesai mengedit tabel atau hubungan, pilih Terbitkan Perubahan di toolbar atas. Tindakan ini menghasilkan laporan ringkasan perubahan yang mencantumkan semua modifikasi yang tertunda pada skema Anda.

Cuplikan layar fitur terbitkan perubahan di perancang skema yang meringkas modifikasi skema.

Tinjau laporan dengan hati-hati. Centang kotak konfirmasi untuk mengakui dan menerima potensi risiko yang terkait dengan penerapan perubahan. Proses ini dikelola oleh DacFX (Kerangka Kerja Aplikasi Tingkat Data), yang memastikan pembaruan skema Anda disebarkan dengan lancar, andal, dan dengan gangguan minimal pada database Anda.