Bagikan melalui


Tutorial: Menambahkan widget sampel lima kueri paling lambat ke dasbor database

Penting

Azure Data Studio dihentikan per 28 Februari 2026. Anda harus bermigrasi ke Visual Studio Code. Untuk informasi selengkapnya, lihat Apa yang terjadi dengan Azure Data Studio.

Tutorial ini menunjukkan proses penambahan salah satu widget sampel Azure Data Studio bawaan ke dasbor database untuk melihat lima kueri paling lambat database dengan cepat. Anda juga mempelajari cara menampilkan detail kueri lambat dan rencana kueri menggunakan fitur Azure Data Studio. Selama tutorial ini, Anda mempelajari cara:

  • Mengaktifkan Query Store di database
  • Menambahkan widget wawasan bawaan ke dasbor database
  • Lihat detail tentang kueri paling lambat pada database
  • Menampilkan rencana eksekusi kueri untuk kueri lambat

Azure Data Studio menyertakan beberapa widget wawasan di luar kotak. Tutorial ini menunjukkan cara menambahkan widget query-data-store-db-insight, tetapi langkah-langkahnya pada dasarnya sama untuk menambahkan widget apa pun.

Prasyarat

Tutorial ini memerlukan SQL Server atau TutorialDB Azure SQL Database. Untuk membuat database TutorialDB, selesaikan salah satu panduan cepat berikut:

Aktifkan Query Store untuk database Anda

Widget dalam contoh ini mengharuskan Penyimpanan Kueri diaktifkan.

  1. Klik kanan database TutorialDB (di bilah sisi SERVER) dan pilih Kueri Baru.

  2. Tempelkan pernyataan Transact-SQL (T-SQL) berikut ini di editor kueri, dan klik Jalankan:

     ALTER DATABASE TutorialDB SET QUERY_STORE = ON
    

Tambahkan widget kueri lambat ke dasbor basis data Anda

Untuk menambahkan widget kueri lambat ke dasbor Anda, edit pengaturan dashboard.database.widgets di file Pengaturan Pengguna Anda.

  1. Buka Pengaturan Pengguna dengan menekan Ctrl+Shift+P untuk membuka Palet Perintah.

  2. Ketik pengaturan di kotak pencarian dan pilih Preferensi: Buka Pengaturan Pengguna.

    Buka perintah pengaturan pengguna

  3. Ketik dasbor di kotak pencarian pengaturan dan temukan dashboard.database.widgets, lalu klik edit di settings.json.

    Pengaturan pencarian

  4. Di settings.json, tambahkan kode berikut di bawah ini:

    "dashboard.database.widgets": [
        {
            "name": "slow queries widget",
            "gridItemConfig": {
                "sizex": 2,
                "sizey": 1
            },
            "widget": {
                "query-data-store-db-insight": null
            }
        },
        {
            "name": "Tasks",
            "gridItemConfig": {
                "sizex": 1,
                "sizey": 1
            },
            "widget": {
                "tasks-widget": {}
            }
        },
        {
            "gridItemConfig": {
                "sizex": 1,
                "sizey": 2
            },
            "widget": {
                "explorer-widget": {}
            }
        }
    ]
    
  5. Tekan Ctrl+S untuk menyimpan Pengaturan Pengguna yang dimodifikasi.

  6. Buka dasbor Database dengan menavigasi ke TutorialDB di bar samping SERVERS , klik kanan, dan pilih Kelola.

    Buka dasbor

  7. Widget wawasan muncul di dasbor:

    Widget QDS

Lihat rincian wawasan untuk informasi lebih lanjut

  1. Untuk melihat informasi tambahan untuk widget wawasan, klik elipsis (...) di kanan atas, dan pilih Tampilkan Detail.

  2. Untuk memperlihatkan detail selengkapnya untuk item, pilih item apa pun di daftar Data Bagan .

    Dialog wawasan detail

  3. Tutup panel Wawasan.

Lihat rencana kueri

  1. Klik kanan pada database TutorialDB dan pilih Kelola

  2. Dari widget kueri lambat, untuk melihat informasi tambahan dari widget wawasan, klik ikon elipsis (...) di pojok kanan atas, lalu pilih Jalankan Kueri.

    Jalankan Kueri

  3. Sekarang Anda akan melihat jendela kueri baru dengan hasilnya.

    Jalankan hasil Kueri

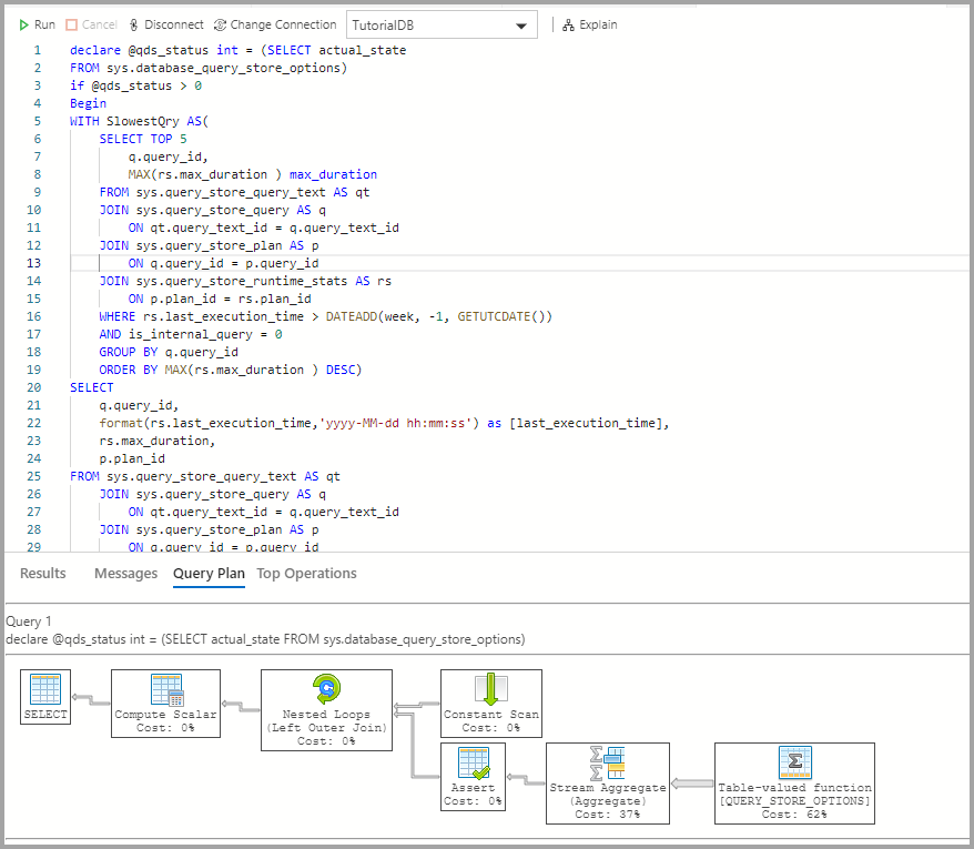
  4. Klik Jelaskan.

    Penjelasan Pemahaman QDS

  5. Tampilkan rencana eksekusi kueri:

    Cuplikan layar memperlihatkan rencana eksekusi kueri.

Langkah selanjutnya

Dalam tutorial ini, Anda belajar cara:

  • Mengaktifkan Query Store di database
  • Tambahkan widget wawasan ke dasbor database
  • Lihat detail tentang kueri paling lambat pada database
  • Menampilkan rencana eksekusi kueri untuk kueri lambat

Untuk mempelajari cara mengaktifkan wawasan contoh penggunaan ruang tabel, ikuti tutorial berikut.