Membuat kueri dan mentransformasikan data

Selesai

Sekarang setelah Anda tahu cara mengimplementasikan gudang data di Fabric, mari kita siapkan data untuk analitik.

Ada dua cara untuk mengkueri data dari gudang data Anda. Editor kueri Visual menyediakan pengalaman tanpa kode, seret dan letakkan untuk membuat kueri Anda. Jika Anda nyaman dengan T-SQL, Anda mungkin lebih suka menggunakan editor kueri SQL untuk menulis kueri Anda. Dalam kedua kasus, Anda dapat membuat tabel, tampilan, dan prosedur tersimpan untuk mengkueri data di gudang data dan Lakehouse.

Ada juga titik akhir analitik SQL, tempat Anda dapat terhubung dari alat apa pun.

Mengkueri data menggunakan editor kueri SQL

Editor kueri SQL menyediakan pengalaman kueri yang mencakup intellisense, penyelesaian kode, penyorotan sintaks, penguraian sisi klien, dan validasi. Jika Anda telah menulis T-SQL di SQL Server Management Studio (SSMS) atau Azure Data Studio (ADS), Anda akan memahaminya.

Untuk membuat kueri baru, gunakan tombol Kueri SQL Baru di menu. Anda dapat menulis dan menjalankan kueri T-SQL Anda di sini. Dalam contoh di bawah ini kami membuat tampilan baru untuk digunakan analis untuk pelaporan di Power BI.

Cuplikan layar Editor Kueri SQL yang menampilkan kueri T-SQL yang digunakan untuk membuat tampilan.

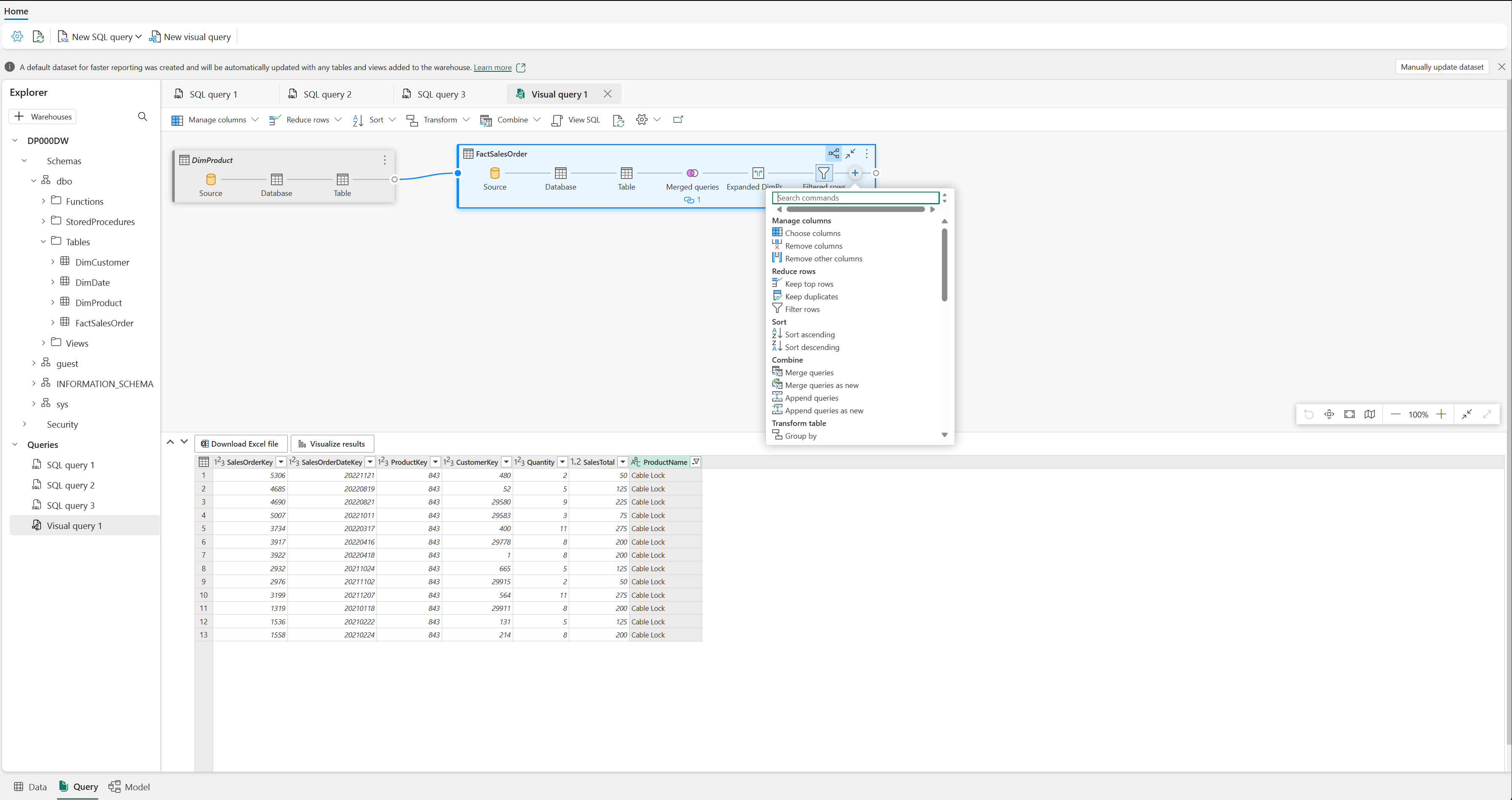
Mengkueri data menggunakan editor kueri Visual

Editor kueri Visual memberikan pengalaman yang mirip dengan tampilan diagram online Power Query. Gunakan tombol Kueri visual baru untuk membuat kueri baru.

Seret tabel dari gudang data Anda ke kanvas untuk memulai. Anda kemudian dapat menggunakan menu Transformasi di bagian atas layar untuk menambahkan kolom, filter, dan transformasi lainnya ke kueri Anda. Anda dapat menggunakan tombol (+) pada visual itu sendiri untuk melakukan transformasi serupa.

Cuplikan layar Editor Visual Query.