データのクエリと変換

完了

これで、ウェアハウスを作成してデータを取り込む方法を知ったので、分析のためにそのデータの探索と整形を開始できます。

生データは、分析に必要な正確な形式で到着することはめったにありません。 レポートに役立つ前に、テーブルの結合、行のフィルター処理、値の集計、またはデータの再構築が必要になる場合があります。 Fabric data warehouseには、この作業用の 2 つのツール (T-SQL 用の SQL query editorと、コードなしのアプローチ用の Visual query editor) が用意されています。

SQLクエリエディタを使用してデータを照会する

SQL query editor は、IntelliSense、コード補完、構文の強調表示、クライアント側の解析、検証を含むクエリ エクスペリエンスを提供します。 これは、SQL Server Management Studio (SSMS) または Azure Data Studio (ADS) で T-SQL を記述した経験がある場合に慣れていると感じます。

新しいクエリを作成するには、メニューの [新しい SQL クエリ ] ボタンを使用します。 エディターでは、Data Warehouse用の Copilot を使用して、自然言語からのクエリの生成、入力時のコードの完了、既存のクエリの説明または修正に役立ちます。

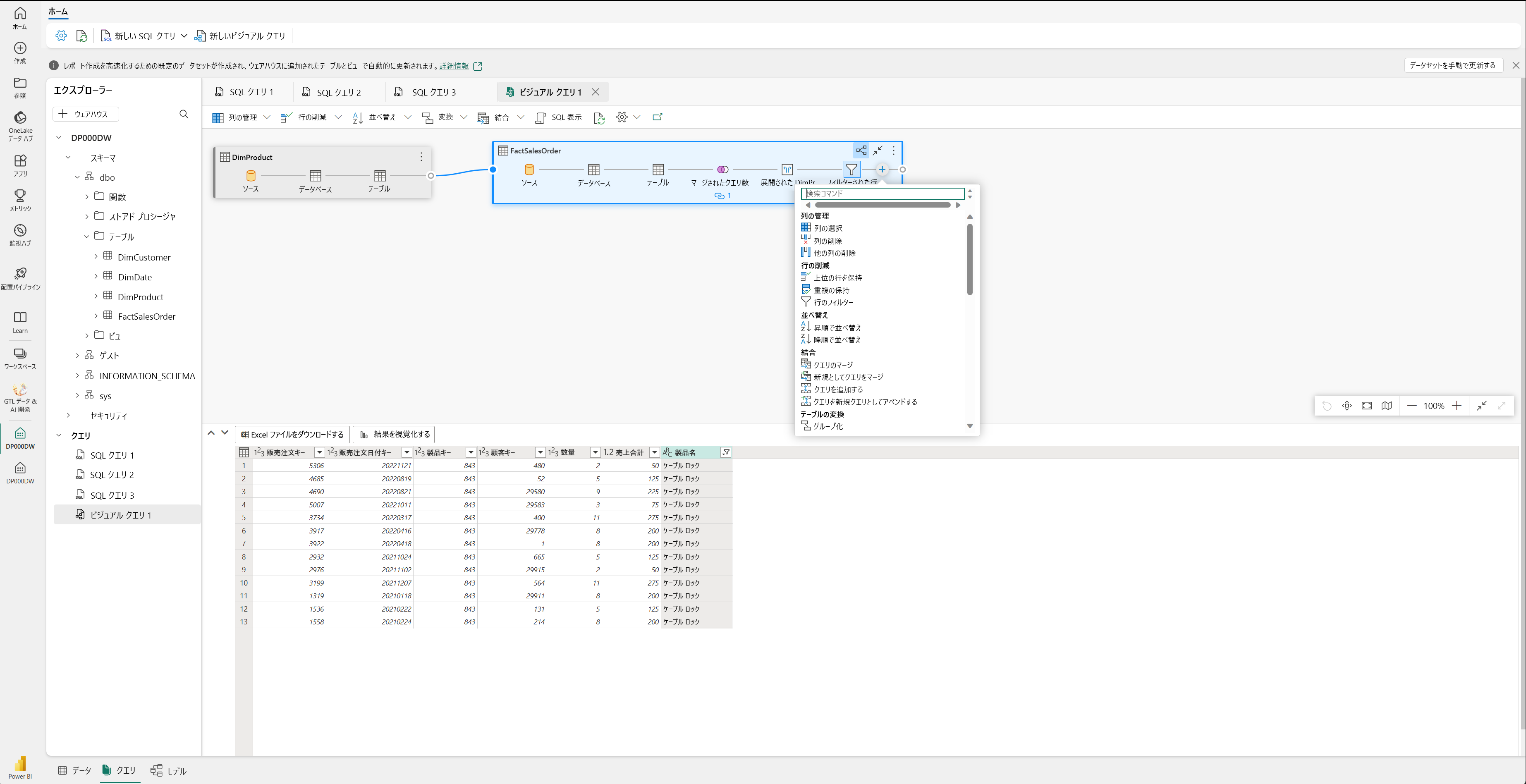
Visual query editorを使用してデータのクエリを実行する

Visual query editor は、Power Query オンラインダイアグラム ビューのようなエクスペリエンスを提供します。 [新しいビジュアル クエリ] ボタンを使用して、新しいクエリを作成します。

データウェアハウスからキャンバスにテーブルをドラッグして、操作を開始します。 その後、画面の上部にある [変換 ] メニューを使用して、列、フィルター、その他の変換を追加できます。 ビジュアル自体の (+) ボタンを使用して、同様のアクションを実行することもできます。

ビジュアル クエリ エディターのスクリーンショット

ビューとストアド プロシージャを使用してデータを変換する

アドホック クエリ以外にも、変換ロジックを再利用可能なオブジェクトとしてウェアハウスに保存できます。

ビュー は、テーブルのように参照できる保存されたクエリを定義します。 ビューを使用して、ファクト テーブルとディメンション テーブルをレポートにわかりやすい形式に結合したり、特定のビジネス コンテキストに行をフィルター処理したりするなど、アナリストがデータをaccessする方法を標準化します。 例えば次が挙げられます。

ストアド プロシージャには、 オンデマンドで実行できる T-SQL ロジックが含まれています。 ステージング データを最終的なテーブルに読み込んだり、ビジネス ルールを適用したりするなど、反復可能な変換タスクにはストアド プロシージャを使用します。

ビューとストアド プロシージャは、AI を利用したツールからデータにアクセスしやすくするのにも役立ちます。 Copilot および Fabric IQ データ エージェントは、テーブルと同様にビューにクエリを実行できるため、適切な名前のビューを使用してデータaccessを標準化すると、自然言語クエリの精度が向上します。

次のコードはサンプル ビューを示し、スクリーンショットはウェアハウス SQL query editorでコードを使用する方法を示しています。

CREATE VIEW dbo.vw_SalesByRegion
AS
SELECT
    c.Region,
    SUM(f.SalesAmount) AS TotalSales,
    COUNT(f.OrderID) AS OrderCount
FROM dbo.FactSales AS f
INNER JOIN dbo.DimCustomer AS c
    ON f.CustomerKey = c.CustomerKey
GROUP BY c.Region;

SQL Query Editor のスクリーンショットで T-SQL クエリがビューを作成する様子を表示しています。