다음을 통해 공유


Virtual Network 지원 백서

귀하의 조직에서는 Azure Virtual Network를 사용하여 서비스가 안전하고 통제된 네트워크 환경에서 운영되도록 보장하고, 이를 통해 데이터 침해 및 무단 액세스의 위험을 줄일 수 있습니다. Power Platform 이 백서에서는 Azure Virtual Network 지원에 대한 심층 분석을 제공합니다 Power Platform. 이 책은 주요 이점을 강조하고, 구현 프로세스와 기술 아키텍처를 개략적으로 설명하며, 실제 사용 사례를 논의하고, 성공적인 사례 연구에서 얻은 실용적인 통찰력을 제공합니다. 따라서 네트워크 보안과 운영 효율성 이점을 향상시키고자 하는 IT 전문가와 의사 결정권자에게 귀중한 자료가 됩니다.

주요 혜택

  • 강화된 보안: Power Platform 보안 네트워크에서 서비스를 호스팅하여 중요한 데이터를 무단 액세스와 잠재적 침해로부터 보호합니다.

  • 향상된 연결성: Power Platform 서비스와 다른 Azure 리소스 간에 안전하고 신뢰할 수 있는 연결을 설정하여 전반적인 연결성을 향상시킵니다.

  • 간소화된 네트워크 관리: 서비스에 대한 네트워크 설정을 구성하고 관리하는 중앙 집중적이고 일관된 접근 방식으로 네트워크 관리를 간소화합니다. Power Platform

  • 확장성: 서비스를 효율적으로 확장하여 네트워크 리소스가 비즈니스 요구 사항에 따라 증가할 수 있도록 보장합니다. Power Platform

  • 규정 준수: 네트워크 보안 및 데이터 보호에 대한 규정 요구 사항을 충족합니다.

백그라운드

Microsoft Power Platform 전문 개발자가 아니더라도 사용자들이 애플리케이션을 구축하고, 워크플로를 자동화하고, 데이터를 분석하여 특정 비즈니스 요구 사항에 맞는 맞춤 솔루션을 만들 수 있는 선도적인 로우코드/노코드 플랫폼으로, 혁신을 촉진하고 생산성을 향상시킵니다. Power Platform 다음 Microsoft 서비스를 포함합니다.

  • Dataverse는 기본 데이터 플랫폼 역할을 하여 데이터 저장 및 관리를 위한 안전하고 확장 가능한 환경을 제공합니다.
  • Power Apps 사용자 친화적인 인터페이스를 제공하여 맞춤형 애플리케이션을 구축할 수 있습니다.
  • Power Automate 반복적인 작업과 워크플로를 자동화하기 위한 드래그 앤 드롭 인터페이스를 제공합니다.
  • Power BI는 강력한 데이터 시각화 및 분석 기능을 제공합니다.
  • Power Pages 전문가 수준의 웹사이트를 구축하는 데 사용자 친화적인 인터페이스를 제공합니다.
  • Copilot Studio AI 엔지니어링에 대한 심층적인 지식이 없어도 지능형 봇과 에이전트를 쉽게 만들 수 있습니다.

가상 네트워크를 사용하여 이러한 구성 요소를 Azure 리소스와 통합하면 Power Platform전체 기능과 보안이 향상됩니다. 가상 네트워크는 서비스를 운영할 수 있는 안전하고 격리된 네트워크 환경을 제공하며, 이를 통해 조직은 네트워크 트래픽을 제어하고 관리하는 동시에 규정 요구 사항을 준수하여 데이터를 보호할 수 있습니다. Power Platform

네트워크 보안 및 Virtual Network 통합

네트워크 보안은 모든 디지털 인프라의 중요한 측면입니다. Power Platform 서비스의 아웃바운드 트래픽을 보호하는 것은 무단 액세스, 데이터 침해 및 기타 보안 위협을 방지하는 데 필수적입니다. 가상 네트워크 통합은 중요한 역할을 합니다. 데이터 전송을 위한 안전한 경로를 제공하고, 모든 서비스 트래픽이 통제되고 모니터링되는 네트워크 환경을 통해 라우팅되도록 보장함으로써 잠재적 위협에 노출될 위험을 줄입니다. Power Platform

가상 네트워크 지원을 구현하면 조직에서 엄격한 보안 정책을 시행하고, 네트워크 트래픽을 모니터링하고, 실시간으로 모든 이상을 감지할 수 있습니다. 이러한 수준의 제어는 중요한 데이터의 무결성과 기밀성을 유지하는 데 매우 중요합니다. 동시에 가상 네트워크 통합을 통해 전반적인 네트워크 아키텍처가 간소화되고 서비스가 다른 Azure 리소스와 원활하게 연결될 수 있으므로 안정성이 향상됩니다. Power Platform

Power Platform의 Virtual Network 지원 개요

가상 네트워크 지원은 강력한 보안과 향상된 연결성을 제공하는 중요한 기능 향상입니다. Power Platform 가상 네트워크는 Azure 네트워킹 기능의 기본 구성 요소로, 조직에서 서비스를 회사 사설망의 리소스에 연결할 수 있도록 해줍니다. Power Platform 이들은 온-프레미스 서비스, 데이터베이스, 스토리지 계정, 키 자격 증명 모음 등의 서비스, 다른 Azure 리소스 및 네트워크 간에 안전한 통신을 구축합니다. Power Platform

모든 아웃바운드 트래픽을 가상 네트워크를 통해 서비스로 라우팅함으로써 조직에서는 데이터가 안전하게 전송되고 무단 액세스로부터 보호되도록 할 수 있습니다. Power Platform 가상 네트워크는 안정적이고 일관된 네트워크 환경을 제공하여 연결성을 개선합니다. 서비스와 다른 Azure 리소스 간에 보안 연결을 설정하면 원활한 데이터 흐름과 네트워크 리소스의 보다 효율적인 사용이 보장됩니다. Power Platform

비하인드 스토리

Power Platform 인프라는 엄격한 보안 경계로 워크로드를 실행하고 개별 워크로드 수준의 가용성과 확장성을 보장하는 서버리스 컨테이너 오케스트레이션 계층으로 구성됩니다. 컨테이너 오케스트레이션 계층은 내부 Microsoft 워크로드와 같은 커넥터 및 플러그인과 같은 고객 워크로드를 포함하여 격리가 필요한 모든 워크로드에 사용됩니다.

컨테이너화된 워크로드를 사용하면 Azure 서브넷 위임과 가상 네트워크 주입 기능을 결합하여 네트워크 수준 격리를 지원할 수 있습니다. Power Platform 가상 네트워크 주입을 사용하면 네트워크 인터페이스 카드를 연결하여 컨테이너를 가상 네트워크에 주입할 수 있습니다. 해당 컨테이너에서 실행되는 모든 작업 부하는 고객 네트워크에서 실행되며 네트워크 내의 개인 IP 주소를 사용할 수 있습니다. 플러그인 워크로드는 동일한 가상 네트워크에 노출된 개인 링크를 통해 사용자 서비스, 리소스 또는 Azure 리소스에 액세스할 수 있습니다. 마찬가지로, 커넥터 워크로드는 동일한 가상 네트워크 내부의 대상 리소스 또는 엔드포인트에 액세스할 수 있습니다.

Azure 서브넷 위임

Power Platform에 대한 Virtual Network 지원은 Azure 서브넷 위임을 사용합니다. 기업은 플러그인 및 커넥터와 같은 서비스에서 사용할 서브넷을 위임하여 런타임에 요청을 처리합니다. Power Platform Dataverse 컨테이너는 위임된 서브넷의 IP 주소를 사용하여 이러한 요청을 처리합니다.

컨테이너는 위임된 서브넷의 경계 내에서 작동하고 해당 IP 주소를 사용하므로 컨테이너에서 나가는 모든 호출은 기업의 네트워크 경계 내에 유지됩니다. 즉, 호출은 해당 서브넷의 일부인 가상 네트워크에 유지됩니다. 이 설정을 사용하면 조직에서 컨테이너의 정책, 규칙 및 네트워크 패킷을 완벽하게 제어할 수 있습니다. 위임된 서브넷에도 자신의 네트워크에 적용하는 것과 동일한 제어를 적용할 수 있습니다.

Power Platform은 위임된 서브넷의 구성을 관리하지 않습니다. 유일한 요구 사항은 위임된 서브넷을 다른 리소스에 사용하거나 다른 서비스에 위임할 수 없다는 것입니다. 서브넷이 위임되면 해당 서브넷 내의 IP 주소가 예약됩니다 Power Platform.

컨테이너에서의 인터넷 접속은 기본적으로 꺼져 있습니다. 컨테이너에서 실행되는 코드에 인터넷 액세스가 필요한 경우 위임된 서브넷에서 Azure NAT Gateway 를 구성하여 컨테이너가 인터넷의 리소스에 연결할 수 있도록 해야 합니다.

다음 표는 위임된 서브넷의 소유권과 고객과 Microsoft에서 사용할 수 있는 제어 기능을 요약한 것입니다.

컨트롤 Description 소유권
NAT 게이트웨이 게이트웨이가 서브넷에 연결되면 해당 서브넷에서 인터넷으로 향하는 모든 트래픽에 대한 다음 홉이 됩니다. NAT 서브넷에서 인터넷으로 가는 모든 트래픽은 NAT 게이트웨이를 통해 라우팅됩니다. 서브넷 내의 모든 인스턴스는 안전하고 확장 가능한 아웃바운드 연결을 통해 비공개로 유지됩니다. 고객 님
네트워크 보안 그룹(NSG) 고객은 NSG를 위임된 서브넷과 연결할 수 있습니다. 서브넷에서 들어오고 나가는 인바운드 및 아웃바운드 트래픽을 제어하기 위한 보안 규칙을 정의하고 적용합니다. 고객 님
경로 테이블 고객은 라우팅 테이블을 위임된 서브넷과 연결할 수 있습니다. 가상 네트워크 내부와 외부 네트워크로의 트래픽 흐름을 제어하기 위해 사용자 지정 라우팅 정책을 정의합니다. 고객 님
네트워크 모니터링 네트워크 모니터링은 트래픽이 기업의 가상 사설망을 통해 이동하도록 강제함으로써 보안 정책을 준수하는 데 도움이 됩니다. 고객 님
IP 주소 관리 고객은 위임된 서브넷의 IP 주소 공간을 지정하여 10.0.0.0/8, 192.168.0.0/16 또는 172.16.0.0/12와 같은 개인 IP 주소 범위를 사용하도록 할 수 있습니다. 고객 님
DNS 구성 고객은 Azure DNS 항목을 포함하여 위임된 서브넷에 대한 사용자 지정 DNS 설정을 구성할 수 있습니다. 고객 님
Container 컨테이너는 가상 네트워크 지원 서비스의 요청을 실행하고 위임된 서브넷에서 IP 주소를 획득합니다. Microsoft

기술 아키텍처

다음은 솔루션의 기술 아키텍처 다이어그램으로, 데이터 소스, 커넥터, 서비스, 애플리케이션 등의 구성 요소가 솔루션 내에서 어떻게 상호 작용하고 통합되는지 보여줍니다. Power Platform 이 다이어그램은 가상 네트워크를 사용하여 인터넷에 노출시키지 않고도 서비스가 개인 및 보호된 리소스에 연결할 수 있도록 함으로써 보안과 연결성을 강화하는 방법을 강조합니다. Power Platform 이 아키텍처는 컨테이너 격리 경계를 유지하면서 실행 요청이 가상 네트워크의 컨테이너로 라우팅되는 방식을 보여줍니다.

 Power Platform 솔루션의 기술적 아키텍처를 설명하는 다이어그램으로, 보안 연결을 위해 가상 네트워크를 사용하고 가상 네트워크의 컨테이너에 실행 요청을 라우팅하는 방법을 강조합니다.

가상 네트워크 구성에서는 플러그인이나 커넥터를 실행하는 컨테이너가 조직의 가상 네트워크의 일부입니다. 가상 네트워크의 엔드포인트와의 통신은 가상 네트워크 경계 내에 유지됩니다. 가상 네트워크 피어링과 ExpressRoute 또는 VPN Gateway를 사용하면 경계를 다른 가상 또는 온프레미스 네트워크로 확장할 수 있습니다.

Power Platform 가상 네트워크의 컨테이너화된 워크로드에 있는 구성 요소는 워크로드의 다른 구성 요소와 통신할 수 있어야 합니다. 예를 들어, Power Platform 워크로드에서 플러그인을 트리거하거나 커넥터를 호출해야 할 수도 있습니다.

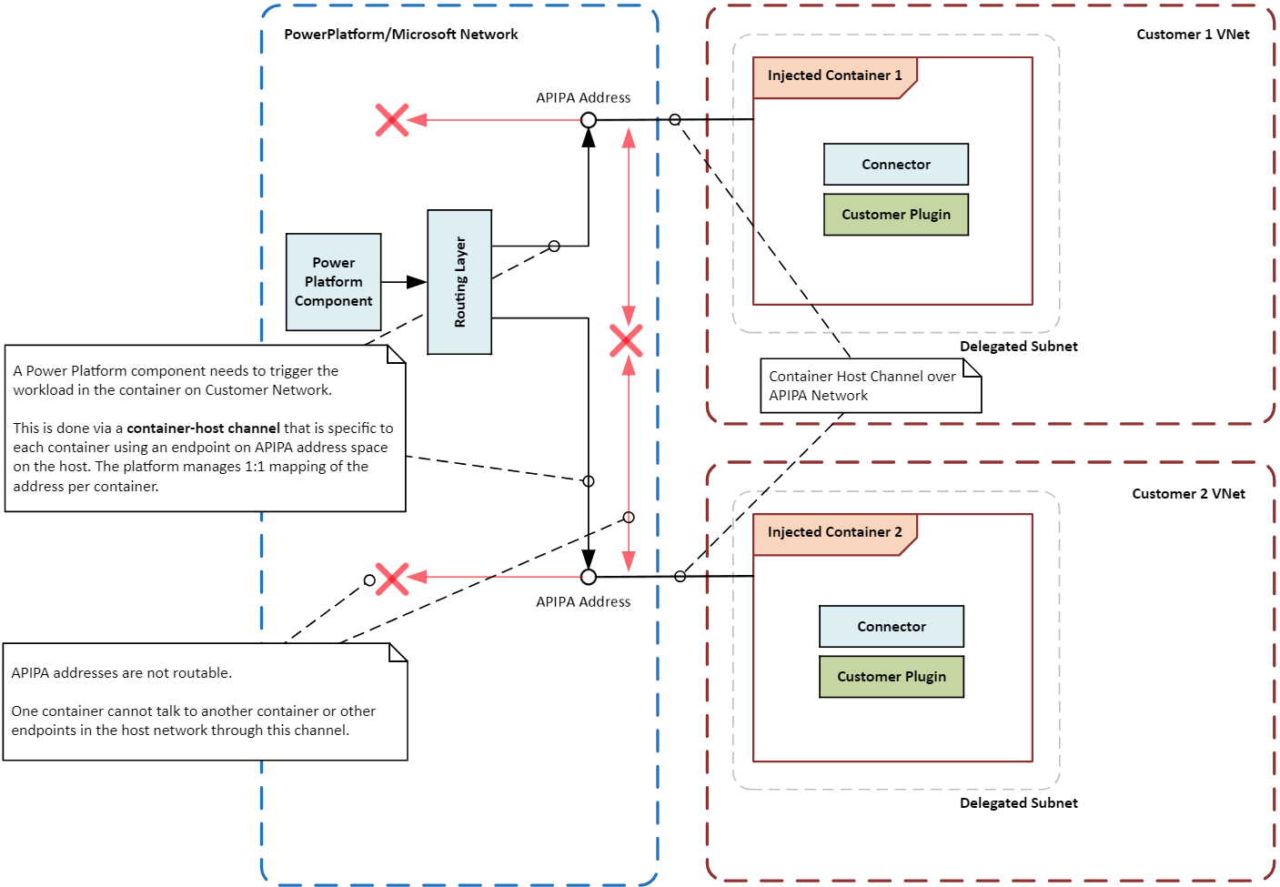
컨테이너가 메인 네트워크 인프라에 직접 연결되지 않기 때문에 컨테이너와 오케스트레이션 계층 사이에 특별한 통신 경로 또는 채널이 설정됩니다. 채널은 APIPA 주소라고 하는 특수한 로컬 IP 주소를 사용하여 컨테이너 내부에서 실행되는 워크로드에 특정 지침이나 신호를 보냅니다. 특정 유형의 메시지만 작업 부하에 도달하도록 허용하여 컨테이너와 해당 작업 부하가 안전하고 격리된 상태로 유지되도록 합니다.

다음 다이어그램은 가상 네트워크를 사용하여 컨테이너가 서로 격리되고 호스트 시스템에서도 격리되는 방식을 보여줍니다. 이 네트워크를 사용하면 격리 경계를 유지하면서 실행 요청을 컨테이너로 라우팅할 수 있습니다.

두 개의 가상 네트워크를 사용하여 안전하고 격리된 컨테이너 작업을 강조한 솔루션의 컨테이너 격리 경계를 보여주는 다이어그램입니다. Power Platform

Power Platform에 대한 Virtual Network 지원 켜기

지침을 따르세요 가상 네트워크 지원 설정 Power Platform.

일반적인 사용 사례 및 실제 사례

이 섹션에서는 가상 네트워크의 일반적인 사용 사례에 대해 알아봅니다. Power Platform 솔루션. 또한 다양한 산업이 이를 사용하여 어떻게 이익을 얻고 있는지에 대한 실제 사례도 살펴보겠습니다.

사용 사례

안전한 데이터 통합 : 귀하의 조직은 가상 네트워크 지원을 사용하여 안전하게 연결할 수 있습니다. Power Platform Azure SQL Database, Azure Storage, 온프레미스 리소스 등의 개인 데이터 소스에 대한 서비스를 제공합니다. 가상 네트워크는 데이터가 조직의 네트워크 경계 내에 유지되고 공개 인터넷에 노출되지 않도록 보장합니다.

커넥터용 개인 엔드포인트: Power Platform 커넥터는 가상 네트워크 지원을 사용하여 보안 통신을 위한 개인 엔드포인트를 설정할 수 있습니다. 사설 네트워크는 공용 IP 주소의 필요성을 없애고 데이터 침해 위험을 줄입니다.

보안 Copilot Studio 통합: Power Platform 커넥터와 함께 가상 네트워크 지원을 사용하여 Copilot Studio 데이터 소스와의 보안 연결을 설정할 수 있습니다. 개인 네트워크는 데이터 소스를 공개 인터넷에 노출시키는 것과 관련된 위험을 제거하고 데이터 유출 위험을 완화합니다.

실제 사례

다양한 산업의 조직은 가상 네트워크 지원으로부터 이점을 얻을 수 있습니다 Power Platform. 조직은 서비스를 개인 데이터 소스에 안전하게 연결함으로써 보안 태세를 강화하고, 연결성을 개선하고, 규정 요구 사항을 준수할 수 있습니다. Power Platform

금융 기관: 대형 은행은 가상 네트워크를 사용하여 솔루션과 Dynamics 365 앱을 보호된 데이터베이스와 서비스에 안전하게 연결할 수 있습니다. Power Platform 이러한 설정을 통해 은행은 민감한 정보를 공개 인터넷에 노출시키지 않고도 안전한 워크플로를 만들고 프로세스를 자동화할 수 있으며, 고객 데이터가 보호되고 규제 요구 사항을 준수하는지 확인할 수 있습니다.

의료 서비스 제공자: 의료 기관은 가상 네트워크를 사용하여 솔루션과 Dynamics 365 앱을 전자 건강 기록 시스템에 연결할 수 있습니다. Power Platform 개인 네트워크는 환자 데이터에 안전하게 접근하고 부서 간, 공급자와 외부 파트너 간에 안전한 통신 채널을 만드는 데 사용할 수 있습니다.

소매업체: 소매업체는 가상 네트워크를 사용하여 솔루션과 Dynamics 365 앱을 재고 관리 시스템과 고객 데이터베이스에 안전하게 연결할 수 있습니다. Power Platform 프라이빗 연결을 통해 회사는 운영을 간소화하고, 재고 추적을 개선하고, 고객 서비스를 개선하는 동시에 민감한 데이터를 보호할 수 있습니다.

정부 기관: 정부 기관은 가상 네트워크를 사용하여 솔루션과 Dynamics 365 앱을 내부 시스템 및 데이터베이스에 안전하게 연결할 수 있습니다. Power Platform 비공개 연결을 통해 기관은 엄격한 보안 및 규정 준수 표준을 유지하면서 프로세스를 자동화하고, 데이터 공유를 개선하고, 협업을 강화할 수 있습니다.

통합 패턴

환경에서 실행하려는 작업 부하 유형에 따라 통합 패턴이 결정됩니다. Power Platform 몇 가지 예외를 제외하고 Power Platform에 대한 Virtual Network 지원을 사용자 환경의 통합 패턴으로 사용할 수 있습니다.

API 워크로드: 플러그인, 커넥터 또는 서비스 엔드포인트와 같은 API 워크로드를 실행하려는 경우 가상 네트워크는 이를 네트워크 내부의 데이터 소스와 안전하게 통합할 수 있는 유일한 방법입니다. 가상 네트워크는 Microsoft 드라이버 요구 사항이 없거나 Windows 인증을 사용하는 커넥터 하위 집합을 지원하지 않습니다. 이러한 커넥터는 널리 사용되지 않으며 가상 네트워크 대신 온프레미스 데이터 게이트웨이를 사용해야 합니다. 다음 플러그인과 커넥터는 일반적으로 가상 네트워크에서 사용할 수 있습니다.

  • Dataverse 플러그 인
  • 사용자 지정 커넥터
  • Azure Blob Storage
  • Azure File Storage
  • Azure Key Vault
  • Azure 큐
  • Azure SQL Data Warehouse
  • Microsoft Entra ID를 사용하는 HTTP(사전 인증)
  • SQL Server

ETL 워크로드: 데이터 흐름에서 워크로드를 추출, 변환, 로드(ETL)하고 가상 네트워크 데이터 게이트웨이를 사용합니다. Power BIPower Platform

다음 다이어그램은 API 및 ETL 워크로드의 통합 패턴을 보여줍니다.

가상 네트워크 내에서 사용하기 위해 일반적으로 사용 가능하거나 미리 보기로 제공되는 커넥터와 플러그인을 보여주는 다이어그램입니다. Power Platform

구성 고려 사항

Power Platform에 대한 가상 네트워크 지원을 설정할 때 다음 사항을 고려하세요.

지역 및 위치

Azure 지역의 위임된 서브넷은 환경의 위치와 일치해야 합니다. Power Platform 예를 들어, 환경이 미국에 있는 경우 두 개의 가상 네트워크와 서브넷은 각각 Power Platform 및 eastus Azure 지역에 있어야 합니다. westus Azure 지역 및 위치에 대한 최신 정보는 지원되는 지역 및 위치 매핑 목록 에서 확인하세요.

Azure 리소스가 서로 다른 Azure 지역에 있는 경우에도 각 환경에 적합한 Azure 위치에 가상 네트워크를 배포해야 합니다. Power Platform 가상 네트워크 피어링이나 고속, 저지연성의 유사한 연결 옵션을 사용하여 리소스를 가상 네트워크에 연결합니다. Microsoft 글로벌 네트워크는 가상 네트워크와 기업 가상 네트워크 간의 연결을 설정하기 위한 다양한 옵션을 제공합니다. Power Platform

서브넷 크기

가상 네트워크에서 위임된 서브넷의 크기는 향후 사용량 증가와 새로운 서비스 추가를 수용할 수 있어야 합니다. 서브넷 크기를 적절히 조정하면 요청이 제한되지 않습니다. 서브넷 크기 조정에 대한 자세한 내용은 환경에 맞는 서브넷 크기 추정 Power Platform 을 참조하세요.

Azure NAT 게이트웨이

Azure NAT Gateway는 네트워크 주소 변환(NAT)을 사용하여 위임된 서브넷의 컨테이너가 컨테이너 인스턴스의 개인 IP 주소를 정적 공용 IP 주소로 변환하여 인터넷 리소스에 안전하게 연결할 수 있도록 합니다. 고정 IP 주소를 사용하면 일관되고 안전한 아웃바운드 연결이 가능합니다.

조직에서 모든 데이터 소스를 개인 네트워크로 마이그레이션하지 않고 환경에서 가상 네트워크 지원을 구현하는 경우 Azure Gateway를 구성해야 합니다. NAT 인터넷 리소스에 액세스해야 하는 기존 통합의 중단을 방지하고, 현재 작업 부하에 영향을 주지 않고 통합을 가상 네트워크로 전환할 수 있도록 하는 것이 필요합니다.

네트워크 모니터링

네트워크 모니터링은 위임된 서브넷의 트래픽 흐름을 추적하고 분석하는데, 이는 잠재적인 문제를 식별하고 해결하는 데 필수적입니다. 모니터링은 네트워크 구성 요소의 성능과 상태에 대한 통찰력을 제공하여 네트워크가 효율적이고 안전하게 운영되고 있는지 확인하는 데 도움이 됩니다. 모니터링 도구는 비정상적인 트래픽 패턴이나 무단 액세스 시도와 같은 이상을 감지하여 시기적절한 개입과 완화 조치를 취할 수 있도록 해줍니다.

네트워크 보안 그룹

NSG(네트워크 보안 그룹)를 사용하면 Azure 리소스와의 트래픽을 제어하는 보안 규칙을 정의할 수 있습니다. 서브넷을 위임하면 NSG를 구성하여 승인된 트래픽만 허용되도록 하여 네트워크의 보안과 무결성을 유지하는 데 도움이 됩니다. NSG는 서브넷과 개별 네트워크 인터페이스 모두에 적용할 수 있으므로 다양한 수준에서 트래픽을 유연하게 관리할 수 있습니다.

Power Platform 서비스에서 아웃바운드 연결을 보호하기 위한 모범 사례

다음 모범 사례는 서비스에서 나가는 연결을 보호하는 데 도움이 되며, 이는 데이터 유출 위험을 완화하고 보안 정책을 준수하는 데 중요합니다. Power Platform

  • 아웃바운드 트래픽 제한: Power Platform 리소스에서 특정 엔드포인트로의 아웃바운드 트래픽을 제한합니다. 네트워크 보안 그룹과 Azure Firewall을 사용하여 트래픽 규칙을 시행하고 액세스를 제어합니다.

  • 개인 엔드포인트 사용: 서비스와 Azure 리소스 간의 보안 통신을 위해 개인 엔드포인트를 사용하세요. Power Platform 개인 엔드포인트는 트래픽이 Azure 네트워크 내부에 머물고 공용 인터넷을 통과하지 않도록 보장합니다.

  • 트래픽 모니터링 및 감사: Azure Network WatcherMicrosoft Sentinel 을 사용하여 서비스에서 나가는 트래픽을 모니터링하고 감사하여 실시간으로 잠재적인 보안 위협을 식별하고 대응하는 데 도움을 줍니다. Power Platform

  • 보안 정책 적용: Azure Policy와 Azure Firewall을 사용하여 보안 정책을 시행하여 모든 아웃바운드 연결이 조직의 보안 요구 사항을 준수하도록 합니다. 데이터 흐름을 제어하려면 커넥터에 데이터 손실 방지 정책과 엔드포인트 필터링을 적용합니다.

샘플 가상 네트워크 구성

이 섹션에서는 Power Platform에서 가상 네트워크 지원을 위한 샘플 구성을 제공합니다. 이러한 구성은 다양한 시나리오에 맞게 가상 네트워크와 서브넷을 설정하는 방법을 보여주며, Power Platform 서비스와 Azure 리소스 간의 안전한 연결을 보장합니다.

Azure 리소스가 페어링된 Azure 지역에 있고 환경이 미국에 있는 경우 Power Platform

이 시나리오에서는 다음과 같은 가정을 합니다.

  • 귀하의 환경은 미국에 있습니다. Power Platform
  • 가상 네트워크의 Azure 지역은 미국 서부와 미국 동부로 설정됩니다.
  • 귀사의 기업 리소스는 미국 서부 지역의 가상 네트워크 VNET1에 있습니다.

이 시나리오에서 가상 네트워크 지원을 설정하려면 다음과 같은 최소 구성이 필요합니다.

  1. 미국 서부에 VNet1이라는 가상 네트워크를 만들고 위임을 위한 서브넷을 설정합니다.
  2. 미국 동부에 두 번째 가상 네트워크인 VNet2를 만들고 위임을 위한 서브넷을 설정합니다.
  3. VNet1과 VNet2 사이에 피어링 연결을 설정합니다.
  4. 1단계와 2단계에서 만든 서브넷을 사용하여 원하는 환경에 맞게 가상 네트워크 통합을 구성합니다. Power Platform

Azure 리소스가 페어링된 Azure 지역 중 하나에 있고 환경이 미국에 있는 경우 가상 네트워크 지원 구성을 보여주는 다이어그램입니다. Power Platform

Azure 리소스가 미국 중부 Azure 지역에 있고 환경이 미국에 있는 경우 Power Platform

이 시나리오에서는 다음과 같은 가정을 합니다.

  • 귀하의 환경은 미국에 있습니다. Power Platform
  • 가상 네트워크의 기본 Azure 지역과 장애 조치 Azure 지역은 각각 미국 서부와 미국 동부로 설정됩니다.
  • 귀사의 기업 리소스는 미국 중부 지역의 가상 네트워크 VNet1에 있습니다.

이 시나리오에서 가상 네트워크 지원을 설정하려면 다음과 같은 최소 구성이 필요합니다.

  1. 미국 서부에 VNet2라는 가상 네트워크를 만들고 위임을 위한 서브넷을 설정합니다.
  2. 미국 동부에 VNet3이라는 또 다른 가상 네트워크를 만들고 위임을 위한 서브넷을 설정합니다.
  3. VNet1과 VNet2 사이에 피어링 연결을 설정합니다.
  4. VNet1과 VNet3 사이에 피어링 연결을 설정합니다.
  5. 1단계와 2단계에서 만든 서브넷을 사용하여 원하는 환경에 맞게 가상 네트워크 통합을 구성합니다. Power Platform

Azure 리소스가 미국 중부 Azure 지역에 있고 환경이 미국에 있는 경우 가상 네트워크 지원 구성을 보여주는 다이어그램입니다. Power Platform

사례 연구

다음 사례 연구는 Microsoft 고객이 가상 네트워크 지원을 성공적으로 구현한 방법을 보여줍니다. Power Platform 규정 요구 사항을 준수하는 동시에 보안과 연결성을 강화합니다.

한 회사는 Azure Virtual Network를 사용하여 생성적 AI와 안전한 통합을 통해 비즈니스 민첩성을 강화합니다.

생성적 AI의 실제 비즈니스 활용 사례를 탐색하기 위해 당사 고객은 해커톤을 실시했습니다. 이 행사에는 여러 시민 개발자가 한자리에 모여 Azure AI 서비스를 사용하여 단 한 달 만에 성공적인 프로토타입을 구축했습니다. Power Platform 해커톤은 생성형 AI의 잠재력을 선보였을 뿐만 아니라 참가자들에게 귀중한 실무 경험을 제공하여 조직 내 혁신과 협업을 촉진했습니다.

고객의 과제: 프로토타입에서 생산 단계로 전환하는 과정에서 상당한 과제가 발생했습니다. 가장 큰 장애물은 회사의 엄격한 내부 보안 정책을 준수하는 Power Platform 및 Azure에서 안전한 프라이빗 네트워크 아키텍처를 구축하는 것이었습니다. 데이터 개인 정보 보호 및 보안을 보장하는 동시에 민첩성과 확장성을 유지하는 것이 고객에게 매우 중요했습니다.

솔루션: 고객은 관리형 환경에서 Azure 서브넷 위임(즉, 가상 네트워크)을 사용하여 Power Platform 및 개인 Azure 리소스 간에 개인 네트워크 아키텍처를 구축했습니다. 이 아키텍처를 사용하여 고객은 민감한 데이터를 공개 인터넷에 노출하지 않고도 자사 애플리케이션을 Azure 서비스에 안전하게 연결할 수 있었습니다. Power Platform

고객이 민감한 데이터를 공개 인터넷에 노출하지 않고도 자사 애플리케이션을 Azure 서비스에 안전하게 연결하는 데 사용한 아키텍처를 보여주는 다이어그램입니다. Power Platform

이점: 이 솔루션을 구현하면 몇 가지 주요 이점이 있습니다.

  • 고객은 Azure와 안전하고 민첩한 통합 기반을 구축하여 비즈니스 가치 실현을 가속화했습니다. Power Platform 통합을 통해 원활한 데이터 흐름이 가능해지고 부서 간 협업이 향상되었습니다.

  • 새로운 아키텍처는 온-프레미스 데이터 게이트웨이와 관련된 비용과 제한 사항을 제거했습니다. 온프레미스 인프라의 필요성을 방지함으로써 고객은 운영 비용을 절감하고 유지 관리를 단순화할 수 있습니다.

  • 이제 고객은 이 플랫폼을 통해 개인 Amazon Web Services 및 온프레미스 API와 같은 다른 내부 데이터 소스를 통합할 준비가 되었습니다. Azure ExpressRoute 이러한 확장을 통해 고객은 더 광범위한 데이터와 서비스를 사용할 수 있게 되어 혁신과 효율성이 더욱 향상됩니다.

결론

이 백서에서는 가상 네트워크 지원을 통합하는 다양한 측면을 살펴보았습니다. Power Platform 우리는 가상 네트워크를 사용함으로써 얻을 수 있는 보안상의 이점에 대해 논의했습니다. 예를 들어, 민감한 데이터를 무단 접근으로부터 보호하고 서비스와 개인 리소스 간의 안전한 통신을 보장하는 것에 대해 논의했습니다. Power Platform 일반적인 사용 사례와 실제 사례를 논의하고, 다양한 시나리오에 대한 통합 패턴을 제공하며, 가상 네트워크 지원을 구성할 때 고려해야 할 사항을 제시했습니다. 다음을 포함하여 서비스에서 아웃바운드 연결을 보호하기 위한 모범 사례를 공유했습니다. Power Platform

  • 아웃바운드 트래픽 제한
  • 프라이빗 엔드포인트 및 서브넷 위임 사용
  • 트래픽 모니터링 및 감사
  • 보안 정책 적용

마지막으로, 규정 요구 사항을 준수하는 동시에 보안과 연결성을 강화하기 위해 가상 네트워크 지원을 성공적으로 구현한 Microsoft 고객의 사례 연구를 살펴보았습니다. Power Platform

Power Platform에 대한 Virtual Network 지원은 조직이 네트워크 보안을 강화하고, 연결을 최적화하고, 규정 요구 사항을 준수할 수 있도록 하는 중요한 기능입니다. 가상 네트워크 지원을 사용하는 조직은 서비스를 개인 데이터 소스에 안전하게 연결할 수 있으므로 해당 소스를 공개 인터넷에 노출하는 데 따른 위험을 제거할 수 있습니다. Power Platform